Главная // Актуальные документы // Актуальные документы (обновление 01.03.2026 по 01.04.2026) // КлассификацияСПРАВКА
Источник публикации
М., 2024
Примечание к документу
Название документа
"Методическое пособие. Классификация и кодирование информационных моделей объектов капитального строительства непроизводственного назначения"
"Методическое пособие. Классификация и кодирование информационных моделей объектов капитального строительства непроизводственного назначения"
МИНИСТЕРСТВО СТРОИТЕЛЬСТВА И ЖИЛИЩНО-КОММУНАЛЬНОГО
ХОЗЯЙСТВА РОССИЙСКОЙ ФЕДЕРАЦИИ
ФЕДЕРАЛЬНОЕ АВТОНОМНОЕ УЧРЕЖДЕНИЕ
"ФЕДЕРАЛЬНЫЙ ЦЕНТР НОРМИРОВАНИЯ, СТАНДАРТИЗАЦИИ
И ОЦЕНКИ СООТВЕТСТВИЯ В СТРОИТЕЛЬСТВЕ"
МЕТОДИЧЕСКОЕ ПОСОБИЕ
КЛАССИФИКАЦИЯ И КОДИРОВАНИЕ ИНФОРМАЦИОННЫХ МОДЕЛЕЙ ОБЪЕКТОВ
КАПИТАЛЬНОГО СТРОИТЕЛЬСТВА НЕПРОИЗВОДСТВЕННОГО НАЗНАЧЕНИЯ
Настоящее методическое пособие содержит разъяснения по применению классификатора строительной информации для задач классификации и кодирования (КиК) элементов информационных моделей объектов капитального строительства непроизводственного назначения и является дополнением к методическому пособию "
Классификация и кодирование информационных моделей объектов капитального строительства. Основные положения"
[1].
Методическое пособие разработано авторским коллективом Общества с ограниченной ответственностью "Научно-инженерный центр цифровизации и проектирования в строительстве" (ООО "НИЦ ЦПС") под руководством В.А. Волкодава. Авторский коллектив разработчиков настоящего пособия выражает благодарность за содействие в разработке, консультировании и технической поддержке следующим коллегам:
- Алексей Балышев (Талан);
- Дмитрий Пархоменко (ФАУ "ФЦС");
- Ренат Кольцов (ФАУ "ФЦС");
- Алла Землянская (ООО "Тангл");
- Мария Субботина (АО "СиСофт Разработка");
- Алексей Андрейченко (Министерство строительства и развития инфраструктуры Свердловской области);
- Леонид Вибе (АО "Атомэнергопроект");
- Алексей Савченко (АО "Атомэнергопроект").
Настоящее методическое пособие предназначено для специалистов в области автоматизации процессов проектирования, разработки САПР и информационного моделирования в строительстве.
Положения настоящего пособия могут рассматриваться разработчиками ПО в качестве методического обеспечения при разработке специализированных программных решений ориентированных на автоматизацию процессов классификации и кодирования (декодирования) информационной составляющей элементов ЦИМ с применением классификатора строительной информации. Положения настоящего пособия не должны рассматриваться в качестве инструкций для процесса ручного <1> кодирования ЦИМ.
--------------------------------
<1> Под процессом "ручного" кодирования подразумевается кодирование элементов ЦИМ без применения специализированных программных решений (программных расширений, плагинов, пользовательских скриптов и прочее), позволяющих формировать и присваивать элементам модели кодовые обозначения автоматизированным или полуавтоматизированными способами.
Для профильных специалистов в области инженерных изысканий, проектирования, строительства и эксплуатации ОКС данное пособие носит справочный характер и может применяться в качестве дополнительных методических материалов при работе с ИМ ОКС в части реализации сценариев применения ЦИМ
(приложение Б), закодированных при помощи КСИ.
Представленная в настоящем пособии методика классификации и кодирования является универсальной, не зависит от используемого программного обеспечения и может быть применена в различных программных продуктах, ориентированных на разработку цифровых информационных моделей объектов капитального строительства.
2 Нормативные ссылки и сокращения
В настоящем методическом пособии использованы ссылки на следующие документы:
1)
ГОСТ Р 58908.1-2020 (ИСО 81346-1:2009) "Промышленные системы, установки, оборудование и промышленная продукция. Принципы структурирования и коды. Часть 1. Основные правила";
2)
ГОСТ Р 58908.12-2020 (ИСО 81346-12:2018) "Промышленные системы, установки, оборудование и промышленная продукция. Принципы структурирования и коды. Часть 12. Объекты капитального строительства и системы инженерно-технического обеспечения";
4)
СП 1.13130.2020 "Системы противопожарной защиты. Эвакуационные пути и выходы";
7)
ГОСТ 32395-2020 "Щитки распределительные для жилых зданий. Общие технические условия";
8)
ГОСТ Р ИСО 22274-2016 "Системы управления терминологией, базами знаний и контентом. Концептуальные аспекты разработки и интернационализации систем классификации";
9)
ГОСТ Р 10.0.05-2019 "Система стандартов информационного моделирования зданий и сооружений. Строительство зданий. Структура информации об объектах строительства. Часть 2. Основные принципы классификации";
10)
ГОСТ 21.501-2018 "Система проектной документации для строительства. Правила выполнения рабочей документации архитектурных и конструктивных решений";
11)
ГОСТ 15971-90 "Системы обработки информации. Термины и определения";
12)
ГОСТ Р ИСО 3534-2-2019 "Статистические методы. Словарь и условные обозначения. Часть 2. Прикладная статистика".
В настоящем методическом пособии использованы следующие сокращения:
АР - архитектурные решения;
БД - база данных;
ВК - водоснабжение и канализация;
ИМ - информационная модель;
КиК - классификация и кодирование;
КР - конструктивные решения;
ОКС - объект капитального строительства.
САПР - система автоматизированного проектирования;
ПО - программное обеспечение;
ЦИМ - цифровая информационная модель;
BEP - BIM execution plan;
BPMN - business process management notification;
EIR - employer information requirements;
SSMS - SQL Server Management Studio.
В настоящем методическом пособии применены следующие термины с соответствующими определениями:
атрибут: Элемент данных для машиночитаемого описания свойства (3.1.6), отношения или класса (3.1.2). |
Примечание - Для целей настоящего раздела термины, примененные в тексте терминологических статей, выделены курсивом с указанием после такого термина в скобах номера соответствующей терминологической статьи
класс: Описание совокупности объектов (3.1.7), обладающих одинаковыми характеристиками (3.2.4). |
классификация: Процесс отнесения объектов (3.1.7) к определенным классам (3.1.2) в соответствии с критериями. |
3.1.4
система классификации: Построенный по известному множеству правил систематизированный набор классов (3.1.2), в которые могут группироваться объекты (3.1.7). |
3.1.5
уровень: Значение количественной величины, отсчитываемое по отношению к некоторому опорному значению. |
свойство: Конкретная характеристика (3.2.4), подходящая для описания и разграничения объектов (3.1.7) в рамках класса (3.1.2). |
объект: Любая часть воспринимаемого или воображаемого мира. |
система: Совокупность взаимосвязанных объектов (3.1.7), отделенных от окружающей среды и рассматриваемых в определенном контексте как единое целое. |
3.1.9
классификатор строительной информации; КСИ: Информационный ресурс, распределяющий информацию об
объектах капитального строительства (3.3.4) и ассоциированную с ними
информацию (3.3.14) в соответствии с ее
классификацией (3.1.3).
функция: Предполагаемая или выполненная цель или задача. |
аспект: Определенный способ рассмотрения объекта (3.1.7). |
3.1.12
местоположение: Предполагаемое или занятое пространство (3.3.1). |
3.1.13
структура: Организация отношений между объектами (3.1.7) системы (3.1.8), которая может быть описана посредством отношений часть/целое (состоит из/является частью). |
3.1.14
вход: Совокупность
объектов (3.1.7), необходимых для реализации
процесса (3.2.1).
3.1.15
выход: Совокупность
объектов (3.1.7), являющихся результатом реализации
процесса (3.2.1).
3.1.16 отношение: Единица информации, описывающая взаимодействие между элементами.
3.2 Базовые категории строительной информации
процесс: Совокупность взаимосвязанных или взаимодействующих видов деятельности, преобразующих входы (3.1.14) в выходы (3.1.15). |
3.2.2
ресурс: Объект (3.1.7), который используется или потребляется в ходе выполнения
процесса (3.2.1).
3.2.3
результат: Представление итогов
процесса (3.2.1) по типу вида деятельности и используемых
ресурсов (3.2.2).
характеристика: Отличительное свойство (3.1.6). |
| | ИС МЕГАНОРМ: примечание. Нумерация пунктов дана в соответствии с официальным текстом документа. | |
3.2.6 категория строительной информации: Высокоуровневый класс строительной информации, являющийся родительским для набора отдельных классов строительной информации.
3.3 Классы строительной информации
пространство: Ограниченный трехмерный объем, определяемый физически или теоретически. |
3.3.2
помещение: Пространство (3.3.1) в здании, ограниченное строительными конструкциями.
3.3.3
зона: Пространство (3.3.1) или пространства, предназначенные для выполнения определенной функции (3.1.10). |
3.3.4
объект (капитального) строительства: Здание, строение, сооружение, объект незавершенного строительства, за исключением некапитальных строений, сооружений и неотделимых улучшений земельного участка.
3.3.5
комплекс объектов (капитального) строительства: Совокупность одного или более
объектов (капитального) строительства (3.3.4), предназначенных для обеспечения выполнения минимум одной
функции (3.1.10) или вида деятельности.
3.3.6
строительный элемент: Составляющая часть какого-либо объекта строительства, имеющая характерную функцию (3.1.10), форму или расположение. |
3.3.7
функциональная система: Объект (3.1.7) с характеристиками (3.2.4), которые преимущественно представляют собой общую неотъемлемую функцию. |
3.3.8
техническая система: Объект, обладающий определенными характеристиками, который, как правило, представляет собой согласованное техническое решение и имеет определенное функциональное назначение. |
3.3.9
компонент: Продукт (изделие), используемый в качестве составной части собранного продукта (изделия), системы или установки. |
3.3.10
строительное изделие: Изделие, предназначенное для применения в качестве элемента зданий, сооружений и строительных конструкций. |
3.3.11
строительный материал: Материал, в т.ч. штучный, предназначенный для изготовления строительных изделий и возведения строительных конструкций зданий и сооружений. |
3.3.12
вспомогательный строительный ресурс: Строительный ресурс, предназначенный для оказания помощи в строительном процессе. |
3.3.13 трудовой ресурс: Участник строительного процесса.
информация: Сведения о фактах, концепциях, объектах, событиях и идеях, которые в данном контексте имеют вполне определенное значение. |
3.3.15
управление процессом: Скоординированная деятельность по контролю и управлению процессом (3.2.1). |
3.3.16 стадия жизненного цикла объекта капитального строительства: Период жизненного цикла объекта капитального строительства, характеризуемый его определенным состоянием.
3.3.17
процесс инженерных изысканий: Процесс (3.2.1) комплексного изучения природных и техногенных условий места размещения объекта строительства, сбор материалов, необходимых для принятия обоснованных проектных решений.
3.3.18
процесс проектирования: Процесс (3.2.1) создания информации, необходимой для реализации
процессов (3.2.1) строительства, эксплуатации, капитального ремонта и сноса здания или сооружения.
3.3.19
процесс строительства: Процесс (3.2.1), направленный на создание нового
объекта строительства (3.3.4).
3.3.20
процесс эксплуатации: Процесс (3.2.1) технической эксплуатации, заключающийся в поддержании технически исправного состояния строительной части объекта капитального строительства
(3.3.4).
3.3.21
процесс реконструкции: Процесс (3.2.1), направленный на изменение основных технико-экономических показателей
объекта строительства (3.3.4) или его назначения.
3.3.22
процесс капитального ремонта: Процесс (3.2.1), направленный на восстановление эксплуатационных показателей
объекта строительства (3.3.4) и/или его строительных элементов.
3.3.23
процесс сноса здания или сооружения: Процесс (3.2.1), направленный на ликвидацию
объекта строительства (3.3.4).
идентификатор: Атрибут (3.1.1), связанный с объектом (3.1.7) и предназначенный для того, чтобы отделить его от других объектов в определенном домене. |
кодовое обозначение: Идентификатор (3.4.1) конкретного объекта (3.1.7), сформированного в соответствии с требованиями к системе (3.1.8), в которой объект является составным с точки зрения одного или нескольких аспектов (3.1.11) этой системы. |
одноуровневое кодовое обозначение: Кодовое обозначение (3.4.2), присваиваемое с учетом объекта, частью которого является рассматриваемый компонентный объект в определенном аспекте (3.1.11). |
3.4.4
многоуровневое кодовое обозначение: Кодовое обозначение (3.4.2), состоящее из объединенных одноуровневых кодовых обозначений (3.4.3). |
4 Классификация и кодирование ИМ ОКС непроизводственного назначения
Данный раздел методического пособия описывает полный процесс классификации и кодирования элементов ЦИМ ОКС непроизводственного назначения.
Описание процесса разделено на отдельные этапы
(рисунок 4.2.1). Для каждого из этапов процесса КиК приведены соответствующие схемы, инструкции, представлены примеры по их реализации для отдельных фрагментов тестовой ЦИМ и даны рекомендации по возможным способам автоматизации отдельных задач этапа. Атрибутивная информация рассматриваемых элементов ЦИМ приводится в табличной форме, согласно рисунку 4.1.
Рисунок 4.1 - Форма отображения атрибутивной информации
для произвольного элемента ЦИМ <2>
--------------------------------
<2> Атрибут "КСИ Осевая привязка#XNKL0003" для формы отображения атрибутивной информации в рамках данного методического пособия не применяется, данный атрибут используется для элементов ЦИМ линейных ОКС.
Для удобства восприятия информации, рекомендации общего характера и рекомендации по автоматизации отдельных задач, выделены курсивом и заключены в специальные текстовые блоки с соответствующими графическими обозначениями и имеют следующий вид:
| Пример рекомендации общего характера: при кодировании элементов ЦИМ, следует использовать последнюю версию классификатора строительной информации. |
| Пример рекомендации по автоматизации: для быстрого выбора в модели элементов одного класса (по КСИ), рекомендуется использование встроенного функционала среды проектирования ("Выбрать все экземпляры класса", "Выбрать подобные" и проч.). |
4.1 Описание тестовой ЦИМ
В качестве тестовой ЦИМ <3> использована модель 25-и этажного жилого здания (
рисунки 4.1.1 -
3), разработанная проектной мастерской Новация и предоставленная девелопером Талан. ЦИМ тестовой модели имеет файловую структуру представления и состоит из отдельных подмоделей, соответствующих следующим разделам (подразделам) проектной документации:
--------------------------------
<3> Тестовая ЦИМ предоставлена в формате разработки (Autodesk Revit 2022).
- архитектурные решения;
- конструктивные и объемно-планировочные решения;
- система электроснабжения;
- система водоснабжения;
- система водоотведения;
- отопление, вентиляция и кондиционирование воздуха, тепловые сети.
Рисунок 4.1.1 - Внешний вид подмоделей тестовой ЦИМ
Рисунок 4.1.2 - 3d-модель и план типового этажа тестовой ЦИМ
Рисунок 4.1.3 - Фрагменты разреза и фасада здания
в осях 1 - 19
В качестве демонстрационных примеров по классификации и кодированию из состава отдельных технических систем выделены следующие элементы ЦИМ:
- свая железобетонная С120.30-8;
- внутриквартирная стена-перегородка из кирпичной кладки;
- дверь входная квартирная;
- монолитное перекрытие на отм. +7.110;
- помещение ванной комнаты;
- умывальник в помещении ванной комнаты;
- редуктор давления в системе ХВС;
- тройник канализационный;
- радиатор системы водяного отопления;
- вентилятор крышный системы приточно-вытяжной вентиляции;
- щиток внутриквартирный, распределительный системы электрического снабжения.
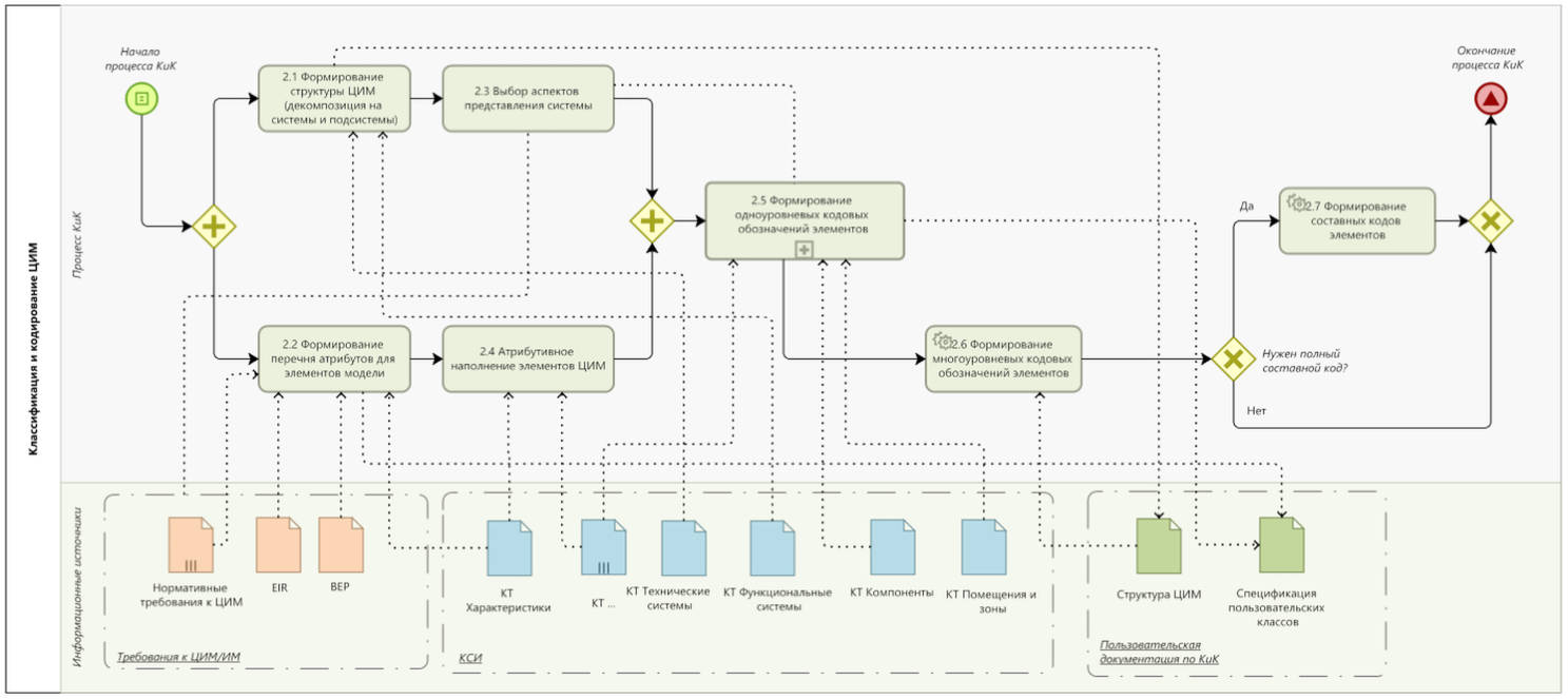
4.2 Последовательность процесса классификации и кодирования
На
рисунке 4.2.1 представлена общая схема процесса классификации и кодирования элементов ЦИМ. На схеме обозначены отдельные этапы процесса (верхняя дорожка "Процесс КиК") и соответствующие им артефакты - документы или источники данных (нижняя дорожка "Информационные источники") <4>. Все артефакты сгруппированы в три тематические группы: требования к ЦИМ, КСИ и пользовательская документация по КиК.
--------------------------------
<4> Исчерпывающее описание графических элементов нотации
BPMN 2.0 приведено в
[5].
Для этапов процесса КиК, которые могут быть полностью автоматизированы (все задачи этапа могут быть реализованы без участия пользователя), назначены соответствующие значки автоматизации (иконки в виде шестеренок).
Представленная схема процесса классификации и кодирования является универсальной и может применяться как для способа кодирования "сверху-вниз", так и способа "снизу-вверх" <5>.
--------------------------------
<5> Более подробная информация о способах кодирования элементов ЦИМ изложена в методическом пособии
[1].
Рисунок 4.2.1 - Общая схема процесса классификации
и кодирования ЦИМ (формат BPMN 2.0)
В таблице 4.2.1 представлены описания для каждого из этапов процесса, соответствующих им артефактов и даны краткие рекомендации по возможной автоматизации (частичной или полной).
Таблица 4.2.1
Описание основных этапов процесса КиК
N этапа | Этап/артефакт процесса | Раздел МП | Описание, входы/выходы процесса, возможная степень автоматизации |
- | Начало процесса КиК | - | Начало процесса классификации и кодирования элементов ЦИМ. |
| | | Первый этап процесса КиК, в ходе которого разрабатывается древовидная структура представления ЦИМ, используемая впоследствии для формирования многоуровневых кодовых обозначений ( этап 2.6 процесса). |
Входы: КТ Функциональные системы, КТ Технические системы Выходы: Структура ЦИМ |
Автоматизация: частичная, за счет применения готовых шаблонов системной декомпозиции. |
| | | Этап процесса КиК, в ходе которого формируется сводный перечень необходимых для заполнения атрибутов элементов. |
Входы: Нормативные требования к ЦИМ, EIR, BEP, КТ Характеристики Выходы: Спецификация пользовательских классов. |
Автоматизация: частичная, за счет преднастроенных списков атрибутов с привязкой к группам элементов. |
| | | Этап, по результатам которого производится определение требуемого количества аспектов кодирования для различных групп элементов ЦИМ (применяется в рамках этапа 2.5). |
Входы: группа требований к ЦИМ/ИМ. |
Автоматизация: частичная, за счет применения готовых шаблонов системной декомпозиции модели (этап 2.1) и преднастроенных списков атрибутов (этап 2.2). |
2.4 | | | Присваивание и заполнение значений атрибутов, отобранных в этапе 2.2. |
Входы: КТ Характеристики |
Автоматизация: частичная, за счет встроенных средств ПО. |
| | | Для всех кодируемых элементов ЦИМ, с учетом ранее отобранных аспектов представления системы (этап 2.3), производится присваивание соответствующих кодовых обозначений, выбранных по результатам классификации этих элементов. |
Входы: КТ Компоненты, КТ Помещения и зоны, дополнительные КТ КСИ (при необходимости). Выходы: Спецификация пользовательских классов. |
Автоматизация: частичная, за счет таблиц соответствия. |
| | | Этап, в рамках которого для всех кодируемых элементов ЦИМ происходит формирование и присваивание многоуровневых кодовых обозначений в ранее определенных аспектах (п. 2.3). |
Входы: Структура ЦИМ |
Автоматизация: полная. |
2.7 | | | В случае необходимости формирования полного кодового представления (составной код), для всех кодируемых элементов модели производится сборка и присваивание составных кодов. |
Автоматизация: полная. |
- | Окончание процесса КиК | - | Окончание процесса классификации и кодирования элементов ЦИМ. |
- | Нормативные требования к ЦИМ | | Совокупность нормативных требований к информационному составу элементов ЦИМ. |
- | EIR | | Информационные требования заказчика (Employer's Information Requirements) |
- | BEP | | План реализации проекта (BIM Execution Plan) |
- | Структура ЦИМ | | Текстовое или графическое представление структуры ЦИМ (системная декомпозиция) |
- | Спецификация пользовательских классов | | Документ, содержащий исчерпывающую информацию о всех пользовательских типах и классах строительной информации |
- | КТ ... | | Классификационная таблица из состава классификатора строительной информации. |
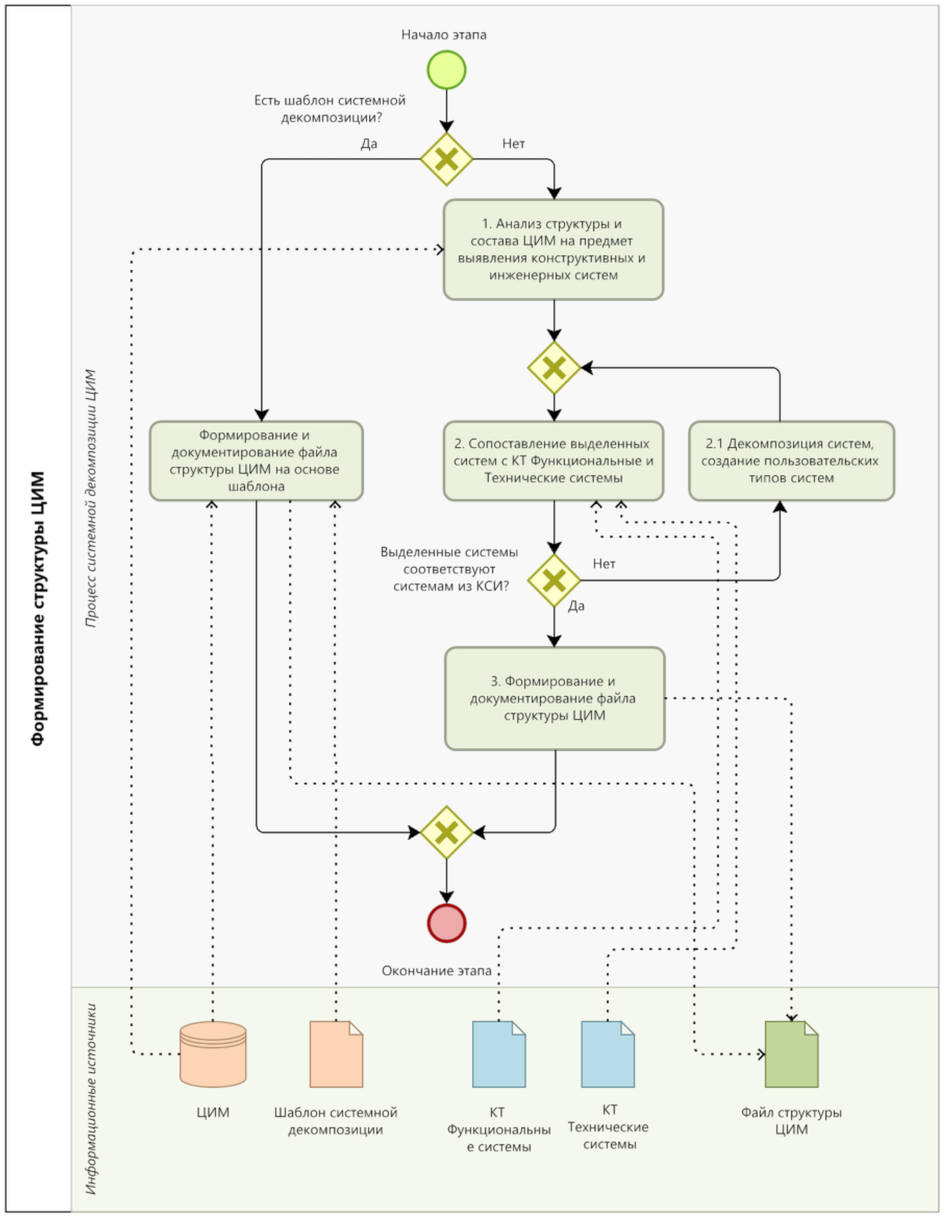
4.2.1 Формирование структуры ЦИМ (декомпозиция на системы и подсистемы)
Схема этапа (подпроцесса) "2.1 Формирование структуры ЦИМ" приведена на рисунке 4.2.1.1.
Рисунок 4.2.1.1 - Схема этапа (подпроцесса)
"2.1 Формирование структуры ЦИМ"
Коды систем для отобранных элементов модели приведены в таблице 4.2.1.1. Полная структура тестовой ЦИМ представлена в
приложении А.
Таблица 4.2.1.1
Отнесение отобранных элементов модели к системам ЦИМ
N п. | Элемент | Код системы | Наименование системы |
1 | Свая железобетонная | -A01.AB01.BB01/%%BB40 | Свайные фундаменты |
2 | Стена-перегородка | -B02.AD03.BD04/%%BD10 | Стены из кладки |
3 | Дверь | -B02.AD03/%%AD10 | Конструкции сплошных стен |
4 | Монолитное перекрытие | -C01.AC01.BC01/%%BC20 | Монолитные перекрытия |
5 | Помещение ванной комнаты | | Квартира N 12 |
6 | Умывальник | =S01.RC02/%RC02 | Система сантехнического оборудования |
7 | Редуктор давления в системе ХВС | =F01.HB01.RC07/%RC07 | Оборудование системы водопровода |
8 | Тройник канализационный | =G01.JD01/%%JD10 | Система хозяйственно-бытовой канализации |
9 | Радиатор отопления | =H01.HD01.RC04/%RC04 | Радиаторы отопления |
10 | Вентилятор крышный | =J01.HF01.RC06/%RC06 | Оборудование системы общеобменной вентиляции |
11 | Щиток внутриквартирный | =K01.HG01.RC08/%RC08 | Электротехническое оборудование |
--------------------------------
<6> Для помещений и зон роль системы выполняет пространство, в котором они находятся. В данном случае кодовое обозначение
++SE09.SAB02.SU012 обозначает вхождение данного помещения в пространство квартиры N 12 (
SU012), находящейся на втором этаже (
SAB02) секции N 9 (
SE09) жилого комплекса.
По итогам выполнения данного этапа должна быть разработана структура ЦИМ в формате XML <7>. Основное назначение файла структуры ЦИМ заключается в хранении следующих данных:
--------------------------------
<7> Схема для
XML-документа "Структура ЦИМ" приведена в приложении Б
[1].
- код системы;
- наименование системы;
- аспект представления системы;
- код типа класса системы (в случае наличия);
- наименование типа системы;
- код родительской системы (в случае наличия).
Данная информация частично может быть получена и автоматизированным способом - запросом всех уникальных значений систем для атрибутов многоуровневых кодов элементов (атрибуты "КСИ Функциональный код многоуровневый", "КСИ Код продукта многоуровневый", "КСИ Место расположения"), однако информация о пользовательских типах систем не может быть получена подобным образом, поскольку кодовое обозначение компонента системы не включает в себя информацию о типе системы, в состав которую он входит.
| Одним из наиболее эффективных способов представления информации о системной декомпозиции ЦИМ (структуры модели) является применение специализированных блок-схем в формате ментальной карты. Формат ментальной карты позволяет наглядным способом отображать древовидные структуры данных [2]. В качестве промежуточного (рабочего) способа разработки структуры ЦИМ рекомендуется применять именно формат ментальной карты (см. рисунок 4.2.1.2). |
Рисунок 4.2.1.2 - Фрагмент ментальной карты,
содержащей перечень систем тестовой ЦИМ
| Большинство из существующих online-сервисов по разработке ментальных карт имеют функционал по экспорту своего содержимого в открытые форматы данных (например, FreeMind или RTF), позволяющие реализовать механизм экспорта данных из этих форматов в целевой формат файла структуры ЦИМ (.xml). |
Фактически, файл структуры ЦИМ описывает иерархическую структуру модели и может быть использован в качестве источника данных при формировании дерева представления проекта при работе со сводными моделями, в том числе и при формировании поисковых запросов (см.
приложение Б.1) и фильтров отображения элементов модели (см.
приложение Б.3).
Например, для отображения всех элементов модели, формирующих систему сантехнического оборудования (код системы =S01RC02/%RC02), необходимо сформировать поисковый запрос (фильтр отображения), приведенный на рисунке 4.2.1.3.
Рисунок 4.2.1.3 - Пример формирования поискового запроса
для системы "Система сантехнического оборудования"
| Наиболее эффективным и быстрым способом фильтрации элементов модели является использование в запросах синтаксиса регулярных выражений [3] (в случае, если позволяет функционал применяемого ПО). |
Дополнительные примеры формирования различных видов поисковых запросов и способы фильтрации элементов модели приведены в
приложении Б.1.
| Процесс системной декомпозиции во многом носит субъективный характер. Один и тот же ОКС может быть разделен на системы различными способами, в зависимости от сценариев применения ЦИМ. Для снижения вариативности системной декомпозиции рекомендуется использовать шаблоны системной декомпозиции ЦИМ. |
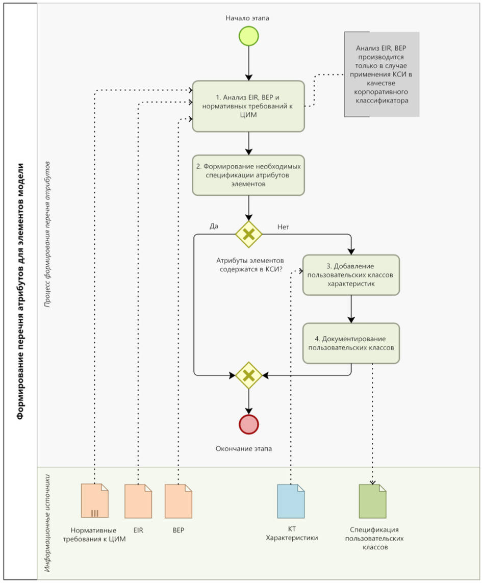
4.2.2 Формирование перечня атрибутов для элементов модели
Схема этапа (подпроцесса) "2.2 Формирование перечня атрибутов для элементов модели" приведена на рисунке 4.2.2.1.
Рисунок 4.2.2.1 - Схема этапа (подпроцесса)
"2.2 Формирование перечня атрибутов для элементов модели"
Анализ плана реализации проекта (BEP) и информационных требований заказчика (EIR) производится только в том случае, если КСИ применяется в качестве корпоративного классификатора для решения задач информационного моделирования, определенных в рамках существующих в организации сценариев применения ЦИМ.
Под нормативными требованиями к ЦИМ понимается перечень требований, фигурирующих в существующей базе нормативно-технической документации в строительстве, на которые будет осуществляться проверка ЦИМ <8>. В
таблице 4.2.2.2 приведен пример подобного отбора атрибутов для элементов тестовой модели.
--------------------------------
<8> Проверка ЦИМ может быть осуществлена как на стороне проектировщика (внутренняя проверка, согласно существующим регламентам контроля качества ЦИМ и проектных решений), так и на стороне экспертизы (внешняя проверка, согласно существующим регламентам проверки ЦИМ).
Для атрибутов, отсутствующих в КТ "Характеристики" КСИ ("Толщина стенки радиатора, соприкасающаяся с водой" и "Номинальное напряжение на вводе"), сформированы пользовательские классы характеристик <9>, которые задокументированы в соответствующем документе "Спецификация пользовательских классов" (см. приложение Б
[1]).
--------------------------------
<9> Пользовательские классы характеристик в модели можно распознать по наличию символа "
U" (
user-defined) в кодовом обозначении характеристики, например:
CPEU_0001,
CPGU_0001. Более подробная информация о пользовательских классах характеристик представлена в п. 4.3.1
[1].
Основное назначение этого документа заключается в хранении следующих пользовательских данных:
- код классификационной таблицы;
- код класса;
- наименование класса;
- код типа класса (в случае наличия);
- наименование типа класса.
Пример фрагмента документа "Спецификация пользовательских классов" для введенных классов пользовательских характеристик, приведен в таблице 4.2.2.1.
Таблица 4.2.2.1
Пример табличного представления документа
"Спецификация пользовательских классов"
Код КТ | Код класса | Наименование класса |
Prp | CPEU_0001 | Номинальное напряжение на вводе, (В) |
Prp | CPGU_0001 | Толщина стенки радиатора, соприкасающаяся с водой, (мм) |
Таблица 4.2.2.2
Пример формирование перечня атрибутов для элементов модели
N п. | Элемент | НТД, формулировка требования | Необходимые атрибуты | Атрибуты по КСИ |
1 | Свая железобетонная (сплошного квадратного сечения) | СП 24.13330.2021 8.13 Расстояние между осями забивных висячих свай без уширений в плоскости их нижних концов должно быть не менее 3d (где d - или диаметр круглого, или сторона квадратного, или большая сторона прямоугольного поперечного сечения ствола сваи), а свай-стоек - не менее 1,5d. | Диаметр/большая сторона прямоугольного поперечного сечения ствола сваи | Ширина сечения сваи, (мм)#XPGU_0002 |
| Дверь | СП 1.13130.2020 4.2.18. Высота эвакуационных выходов в свету должна быть, как правило, не менее 1,9 м. | Высота двери в свету | Высота в свету, (м)#CPG_0020 |
3 | Монолитное перекрытие | СП 52-103-2007 7.7 Толщину плоских плит перекрытий сплошного сечения рекомендуется принимать не менее 16 см и не менее 1/30 длины наибольшего пролета и не более 25 см, класс бетона - не менее B20. | Толщина плиты перекрытия | Толщина, (мм)#XPG_0013 |
Класс бетона | Класс бетона#MPM_0042 |
4 | Радиатор отопления | ГОСТ 31311-2022 5.10.1 Толщина металла стенки радиатора, соприкасающейся с водой, измеренная на плоской поверхности канала с наибольшим поперечным сечением, должна быть не менее 1,15 мм. | Материал радиатора | Материал#XPM_0002 |
Толщина стенки радиатора, соприкасающаяся с водой | Толщина стенки радиатора, соприкасающаяся с водой, (мм)#CPGU_0001 |
5 | Щиток внутриквартирный | ГОСТ 32395-2020 5.1 Номинальное напряжение на вводе квартирных групповых щитков для зданий массового строительства должно составлять 230 В. | Номинальное напряжение на вводе | Номинальное напряжение на вводе, (В)#CPEU_0001 |
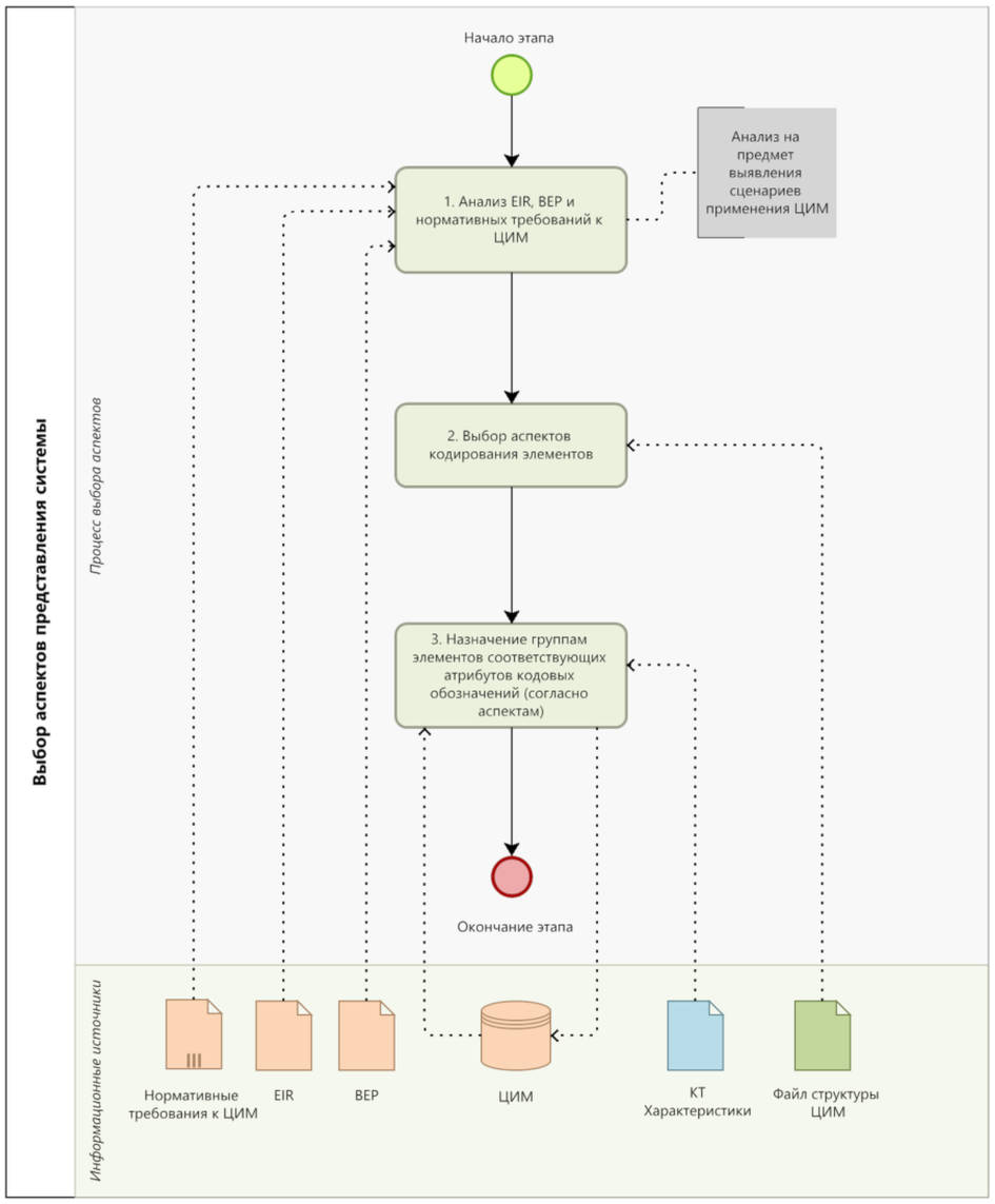
4.2.3 Выбор аспектов представления системы
Схема этапа (подпроцесса) "2.3 Выбор аспектов представления системы" приведена на рисунке 4.2.3.1.
Рисунок 4.2.3.1 - Схема этапа (подпроцесса)
"2.3 Выбор аспектов представления системы"
Согласно КТ "Характеристики" КСИ, для каждого элемента модели могут быть назначены атрибуты, соответствующие следующим аспектам кодирования:
- аспект функции;
- аспект продукта;
- аспект положения;
- аспект типа класса;
- пользовательский аспект <10> (определяемый при необходимости).
--------------------------------
<10> Все пользовательские аспекты, в случае их введения, должны быть задокументированы так же, как и пользовательские классы и типы.
На практике необходимость применения нескольких или сразу всех аспектов для группы элементов возникает крайне редко, поэтому введение аспектов кодирования (в особенности пользовательских) должно быть обусловлено исключительно необходимостью их практического применения (обусловленной конкретными сценариями применения ЦИМ) и исходить из принципа минимальной достаточности.
| Например, если в сценариях использования ЦИМ отсутствуют задачи, связанные с проверкой расположения определенной группы элементов модели в каком-либо пространстве (сантехнические приборы в помещениях мокрых зон; единицы оборудования с повышенными шумовыми параметрами в непосредственной близости от спальных помещений и прочее), то для группы этих элементов заполнение соответствующих атрибутов ("КСИ Место расположения") является излишним и нецелесообразным. |
Для групп элементов, формирующих системы ЦИМ, согласно произведенной системной декомпозиции
(п. 4.2.1), вводятся соответствующие системам аспекты их представления. В
таблице 4.2.3.1 приведен пример выбора аспектов для элементов тестовой ЦИМ.
| Каждый элемент модели должен быть представлен минимум в одном аспекте. Исходя из рекомендаций [1] и существующей практики классификации и кодирования, в качестве "основного" аспекта для всех строительных конструкций и материалов принято считать аспект продукта (отражает то, как система возведена/смонтирована), для элементов технологических и инженерных систем здания - аспект функции (отражает основную функцию или функциональное назначение элемента и системы в целом, например: теплоснабжение, вентиляция, газоснабжение и проч.). |
Таблица 4.2.3.1
Выбор аспектов представления для элементов тестовой ЦИМ
N п. | Элемент | Код системы | Применяемые аспекты кодирования |
1 | Свая железобетонная | -A01.AB01.BB01/%%BB40 | Аспект продукта (-) |
2 | Стена-перегородка | -B02.AD03.BD04/%%BD10 | Аспект продукта (-) |
3 | Дверь | -B02.AD03/%%AD10 | Аспект продукта (-) Аспект местоположения (++) <11> |
4 | Монолитное перекрытие | -C01.AC01.BC01/%%BC20 | Аспект продукта (-) |
5 | Помещение ванной комнаты | ++SE09.SAB02.SU012 | Аспект положения (++) |
6 | Умывальник | =S01.RC02/%RC02 | Аспект функции (=) |
7 | Редуктор давления в системе ХВС | =F01.HB01.RC07/%RC07 | Аспект функции (=) |
8 | Тройник канализационный | =G01.JD01/%%JD10 | Аспект функции (=) |
9 | Радиатор отопления | =H01.HD01.RC04/%RC04 | Аспект функции (=) |
10 | Вентилятор крышный | =J01.HF01.RC06/%RC06 | Аспект функции (=) |
11 | Щиток внутриквартирный | =K01.HG01.RC08/%RC08 | Аспект функции (=) Аспект местоположения (++) <12> |
--------------------------------
<11> Аспект местоположения для группы элементов "Дверь" вводится для определения принадлежности элемента к категории эвакуационных выходов
(п. 2, таблицы 4.2.2.2).
<12> Аспект местоположения для группы элементов "Щиток внутриквартирный" вводится для определения расположения элементов внутри пространства квартиры.
| Для ускорения процесса кодирования ЦИМ, унификации атрибутивного наполнения элементов модели, и обеспечения возможности последующего добавления кодовых обозначений (в случае необходимости), рекомендуется добавлять элементам полный перечень атрибутов по КСИ <13> (XNKC0001 .. XNKT0002), с заполнением значений атрибутов только для используемых аспектов. |
--------------------------------
<13> См. таблицу 6.8.1
[1].
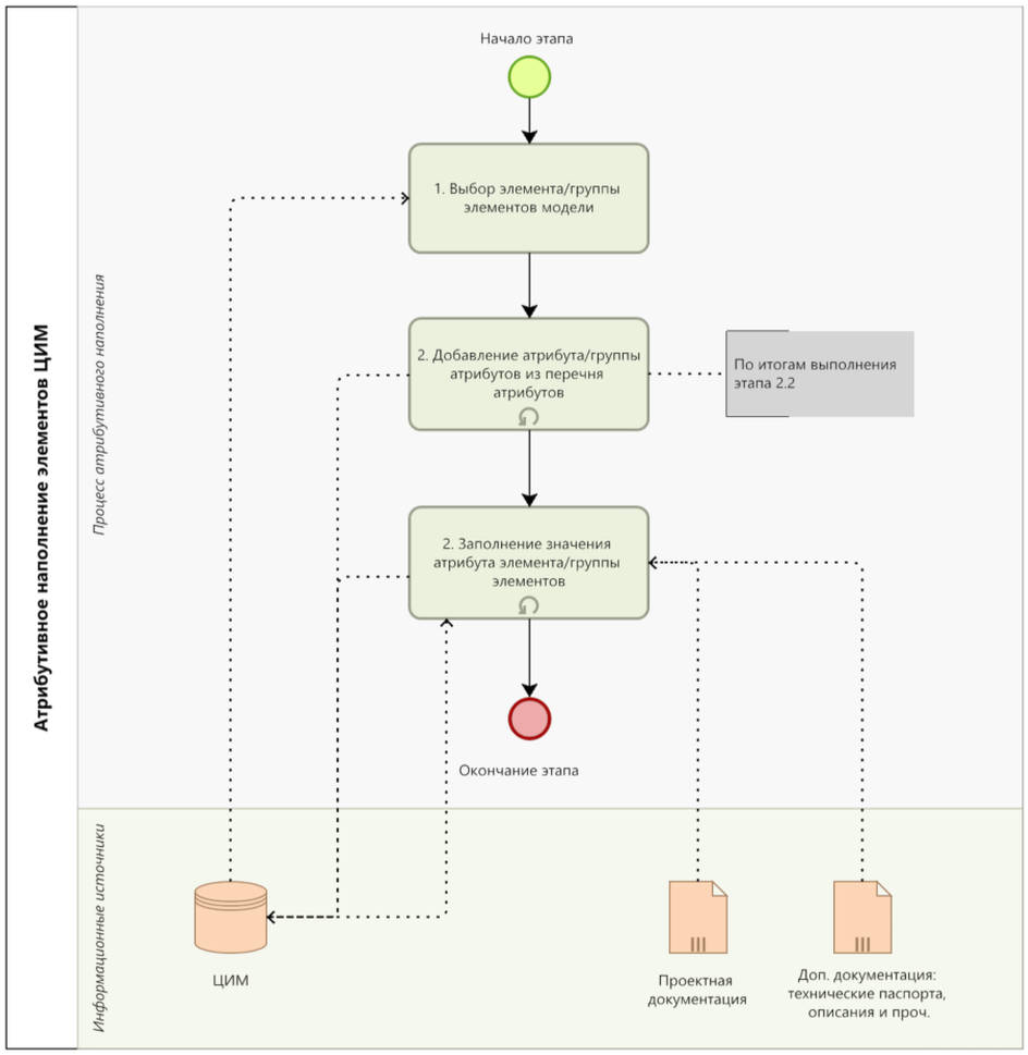
4.2.4 Атрибутивное наполнение элементов ЦИМ
Схема этапа (подпроцесса) "2.4 Атрибутивное наполнение элементов ЦИМ" приведена на рисунке 4.2.4.1.
Рисунок 4.2.4.1 - Схема этапа (подпроцесса)
"2.4 Атрибутивное наполнение элементов ЦИМ"
Пример заполнения атрибутов для отобранных элементов ЦИМ, согласно сформированному перечню атрибутов
(п. 4.2.2), представлен в таблице 4.2.4.1.
Таблица 4.2.4.1
Пример атрибутивного наполнения для элементов тестовой ЦИМ
N п. | Элемент | Атрибуты по КСИ | Значения атрибутов |
1 | Свая железобетонная | Ширина, (мм) <14> #XPG_0001 | 300 |
2 | Дверь | Высота в свету, (м)#XPG_0020 | 1,95 |
3 | Монолитное перекрытие | Толщина, (мм)#XPG_0013 | 180 |
Класс бетона#MPM_0042 | B25 |
| Радиатор отопления | Материал#XPM_0002 | |
Толщина стенки радиатора, соприкасающаяся с водой, (мм)#CPGU_0001 | 1,2 |
| Щиток внутриквартирный | Номинальное напряжение на вводе, (В)#CPEU_0001 | 230 |
--------------------------------
<14> Для атрибутов, имеющих количественные значения, согласно рекомендациям
[1], в наименования атрибутов добавлены обозначения единиц измерения.
<15> Для обеспечения возможности полной идентификации значения атрибута, текстовое значение "Сталь" может быть заменено (или объединено) кодом материала соответствующего материала ("Сталь листовая") из КТ "Строительные материалы":
<CMa>DCAA.
| Для автоматизации процесса заполнения значений атрибутов по КСИ, рекомендуется ссылаться на значения из уже имеющихся "зашитых" атрибутов модели (например, системных или встроенных параметров), используя переходные таблицы (которые будут различаться в зависимости от применяемого ПО). Например, значение для атрибута "Длина#XPG_0003" может быть заимствовано из соответствующего встроенного (нередактируемого) параметра "Длина" и т.д. |
| Не все данные для заполнения атрибутов по КСИ могут изначально содержаться в составе ЦИМ, часть из этих данных может быть заимствована из проектной документации (текстовой части), технических паспортов изделий и прочее. Например, для элементов из таблицы 4.2.4.1 значения толщины стенки радиатора (п. 4 таблицы) было взято с сайта производителя, а значение номинального напряжения на вводе в щиток внутриквартирный (п. 5 таблицы) принято согласно паспорту изделия. |
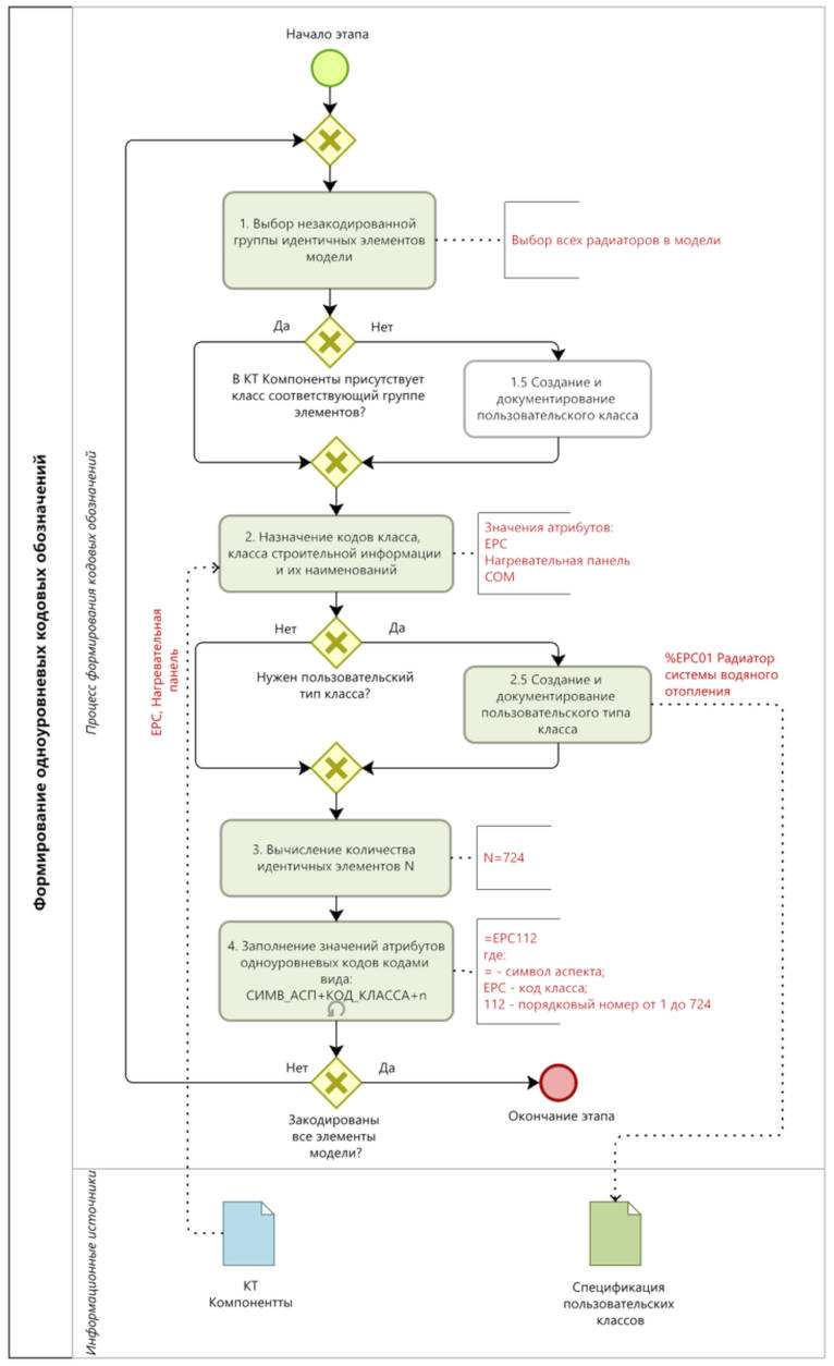
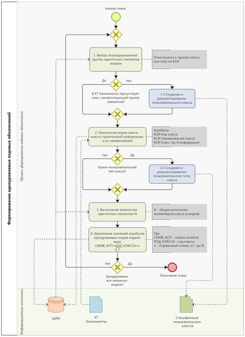
4.2.5 Формирование одноуровневых кодовых обозначений элементов
Схема этапа (подпроцесса) "2.5 Формирование одноуровневых кодовых обозначений элементов" приведена на рисунке 4.2.5.1. Пример формирования одноуровневых кодовых обозначений для элементов тестовой ЦИМ представлен в
таблице 4.2.5.1.
Рисунок 4.2.5.1 - Схема этапа (подпроцесса)
"2.5 Формирование одноуровневых кодовых
обозначений элементов
Таблица 4.2.5.1
Одноуровневые кодовые обозначения для элементов тестовой ЦИМ
N п. | Элемент | Класс СИ | Код класса | Наименование класса | Код продукта | Функц-й код | Код типа класса | Наименование типа класса |
1 | Свая железобетонная | Com | ULC | Свая | -ULC098 | | %ULC02 | Свая ЖБ С120.30-8 |
2 | Стена-перегородка | Com | ULM | Стена | -ULM1806 | | %ULM06 | Стена кирпичная внутренняя |
3 | Дверь | Com | QQC | Дверь | -QQC035 | | %QQC04 | Двери однопольные ДСВ 1110 x 2100 |
4 | Монолитное перекрытие | Com | ULK | Плита | -ULK004 | | %ULK02 | Плита перекрытия монолитная 180 мм |
5 | Помещение ванной комнаты | RZo | ABA | Пространство для личной гигиены | | | %%ABA010 | Ванная комната |
6 | Умывальник | Com | XKA | Раковина | | =XKA001 | %XKA01 | Умывальник керамический |
7 | Редуктор давления в системе ХВС | Com | QNA | Клапан управления потоком жидкости | | =QNA1124 | %QNA05 | Редуктор давления мембранный |
8 | Тройник канализационный | Com | XMB | Фитинг трубы | | =XMB114 | %XMB05 | Тройник канализационный d110-110-50 |
| Радиатор отопления | Com | EPC | Нагревательная панель | | =EPC112 | %EPC01 | Радиатор системы водяного отопления |
10 | Вентилятор крышный | Com | GQB | Вентилятор | | =GQB014 | %GQB02 | Вентилятор ВЕЗА ВРАН 1 ДУ400 |
11 | Щиток внутриквартирный | Com | QAE | Распределительный щит | | =QAE017 | %QAE03 | Электрический щиток внутриквартирный |
Пример пошаговой реализации алгоритма формирования одноуровневых кодовых обозначений на примере радиатора системы отопления
(п. 9 таблицы 4.2.5.1) приведен на рисунке 4.2.5.2. На
рисунке 4.2.5.3 показан его обновленный атрибутивный состав.
Рисунок 4.2.5.2 - Пример пошаговой реализации алгоритма
формирования одноуровневых кодовых обозначений
(для элемента "радиатор системы отопления")
Рисунок 4.2.5.3 - Атрибутивный состав элемента тестовой ЦИМ
"радиатор системы отопления", по итогам реализации
этапов 2.1 - 2.5 процесса КиК
| Для ускорения процесса формирования одноуровневых кодовых обозначений рекомендуется классифицировать элементы модели на этапе формирования элементных библиотек ЦИМ (семейства/типы/классы - в зависимости от используемого ПО). Назначение кодов классов на этапе разработки семейств позволит в значительной степени сократить трудозатраты при классификации элементов модели. |
| Фактически, одноуровневое кодовое обозначение элемента является его уникальным идентификатором в модели. |
| Для автоматизации процесса классификации (отнесения элемента модели к соответствующему классу из КСИ) рекомендуется разработка и применение переходных таблиц, устанавливающих соответствия между внутренними классами ПО (или формата) и классами КСИ (см пример в приложении Е [1]. Однако, применение переходных таблиц не является универсальным решением по причине того, что зачастую некоторые объекты моделируются системными категориями объектов, соответствующими другим классам, например: моделирование отделочных слоев стенами, моделирование утеплителя перекрытиями и стенами и прочее. |
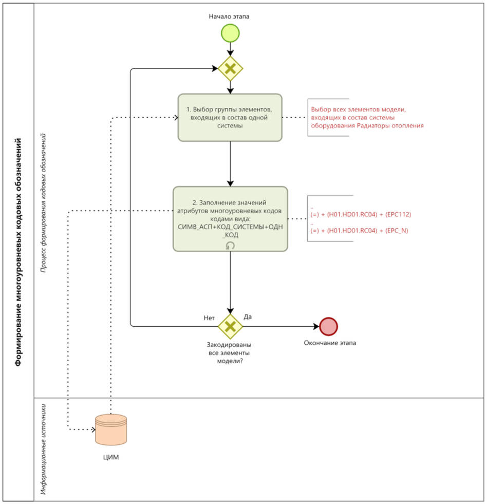
4.2.6 Формирование многоуровневых кодовых обозначений элементов
Схема этапа (подпроцесса) "2.6 Формирование многоуровневых кодовых обозначений элементов" приведена на
рисунке 4.2.6.1. Пример формирования многоуровневых кодовых обозначений для элементов тестовой ЦИМ представлен в
таблице 4.2.6.1.
Формирование многоуровневых кодовых обозначений является одним из основных этапов всего процесса КиК, поскольку именно из многоуровневого кода элемента впоследствии извлекается информация о принадлежности элемента (группы элементов) определенной системе.
Рисунок 4.2.6.1 - Схема этапа (подпроцесса)
"2.6 Формирование многоуровневых кодовых
обозначений элементов
Таблица 4.2.6.1
Многоуровневые кодовые обозначения
для элементов тестовой ЦИМ
N п. | Элемент | Одноуровн. код | Код системы | Код продукта многоуровневый | Функциональный код многоуровневый | Место расположения |
1 | Свая железобетонная | -ULC098 | -A01.AB01.BB01 | -A01.AB01.BB01.ULC098 | | |
2 | Стена-перегородка | -ULM1806 | -B02.AD03.BD04 | -B02.AD03.BD04.ULM1806 | | |
3 | Дверь | -QQC035 | -B02.AD03 | -B02.AD03.QQC035 | | ++SE09.SAB03.EAC211 |
4 | Монолитное перекрытие | -ULK004 | -C01.AC01.BC01 | -C01.AC01.BC01.ULK004 | | |
5 | Помещение ванной комнаты | ++ABA065 | ++SE09.SAB02 | | | ++SE09.SAB02.SU012 |
6 | Умывальник | =XKA001 | =S01.RC02 | | =S01.RC02.XKA001 | |
7 | Редуктор давления в системе ХВС | =QNA1124 | =F01.HB01.RC07 | | =F01.HB01.RC07.QNA1124 | |
8 | Тройник канализационный | =XMB114 | =G01.JD01 | | =G01.JD01.XMB114 | |
| Радиатор отопления | =EPC112 | =H01.HD01.RC04 | | =H01.HD01.RC04.EPC112 | ++SE09.SAB03.SU012.AAA019 |
10 | Вентилятор крышный | =GQB014 | =J01.HF01.RC06 | | =J01.HF01.RC06.GQB014 | |
11 | Щиток внутриквартирный | =QAE017 | =K01.HG01.RC08 | | =K01.HG01.RC08.QAE017 | ++SE09.SAB03.EAC009 |
Пример пошаговой реализации алгоритма формирования многоуровневых кодовых обозначений на примере радиатора системы отопления
(п. 9 таблицы 4.2.6.1) приведен на рисунке 4.2.6.2. На
рисунке 4.2.6.3 показан его обновленный атрибутивный состав.
Рисунок 4.2.6.2 - Пример пошаговой реализации
алгоритма формирования многоуровневых кодовых обозначений
(для элемента "радиатор системы отопления")
Рисунок 4.2.6.3 - Атрибутивный состав элемента тестовой ЦИМ
"радиатор системы отопления", по итогам реализации
этапов 2.1 - 2.6 процесса КиК
4.2.6.1 Формирование кодовых обозначений для аспекта местоположения
Как было отмечено в
п. 4.2.3, формирование кодовых обозначений элементов в аспекте местоположения должно быть обусловлено необходимостью их применения <16>, которая устанавливается по результатам анализа сценариев применения ЦИМ и перечня нормативных требований.
--------------------------------
<16> За исключением пространств и зон, для которых аспект местоположения является "основным" аспектом представления в системе.
В качестве примера для формирования кодовых обозначений в аспекте местоположения рассмотрим элемент модели "радиатор системы отопления".
На рисунке 4.2.6.1.1 показано фактическое расположение радиатора в пространстве модели. Обозначенный радиатор расположен (место расположения) в помещении спальни (
++AAA0019) квартиры N 12 (
++SU012), расположенной на третьем этаже (
++SAB03) девятой секции (
++SE09) многоквартирного жилого дома
(рисунок 4.2.6.1.2). Радиатор монтируется (точка установки) на кирпичную стену (
-ULM0013) при помощи специализированных металлических кронштейнов (не отображены в модели).
Рисунок 4.2.6.1.1 - Расположение радиатора системы
отопления на плане 3-го этажа тестовой ЦИМ
Рисунок 4.2.6.1.2 - Атрибутивный состав помещения спальни
Рисунок 4.2.6.1.3 - Атрибутивный состав кирпичной стены,
на которую монтируется радиатор
Многоуровневые кодовые обозначения помещения и стены будут являться кодовыми обозначениями для соответствующих атрибутов радиатора (таблица 4.2.6.1.1).
Таблица 4.2.6.1.1
Кодовые обозначения радиатора для аспекта местоположения
Атрибут элемента | Значение атрибута | Элемент модели, на который указывает кодовое обозначение в аспекте местоположения |
КСИ Место расположения | ++SE09.SAB03.SU012.AAA019 | Помещение спальни (++SE09.SAB03.SU012.AAA019) |
КСИ Точка установки | +B01.AD01.BD02.ULM0013 | Кирпичная стена (-B01.AD01.BD02.ULM0013) |
Обновленный атрибутивный состав для радиатора отображен на рисунке 4.2.6.1.4.
Рисунок 4.2.6.1.4 - Атрибутивный состав элемента тестовой
ЦИМ "радиатор системы отопления", по итогам его кодирования
в аспекте местоположения
| Для автоматизации процесса формирования кодовых обозначений в аспекте местоположения, можно воспользоваться "зашитыми" в ПО данными о нахождении элемента в определенном пространстве, либо расположения на поверхности другого элемента. Если используемое ПО не хранит подобную информацию в атрибутах элемента, то получение кода пространства (или точки установки) решается путем перебора существующих пространств в ЦИМ с проверкой условия нахождения геометрического центра элемента внутри трехмерного объема <17>, формируемого пространством местоположения (или объектом, на котором производится монтаж). |
--------------------------------
<17> Алгоритмическая задача "Местоположение точки" согласно
[4].
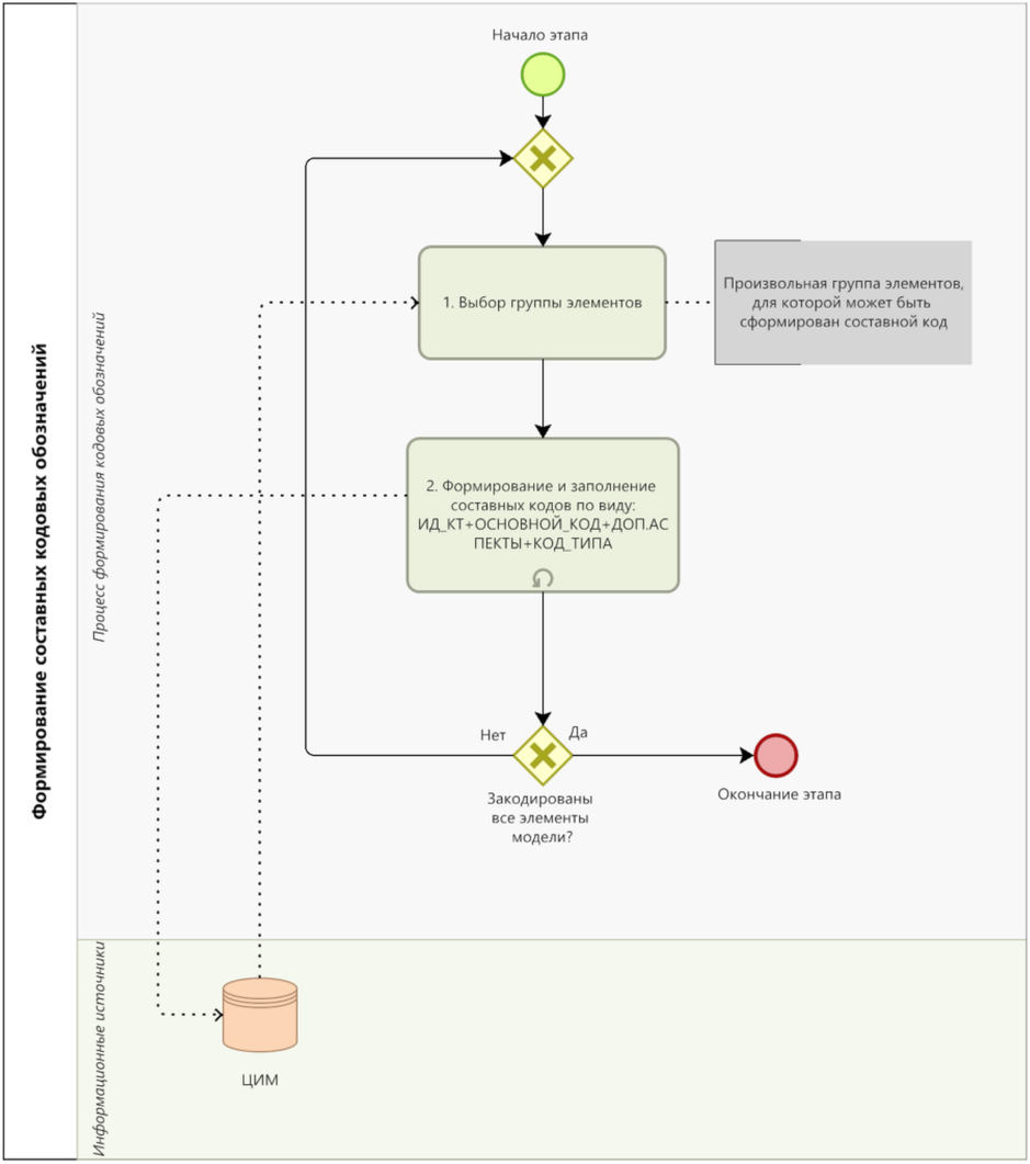
4.2.7 Формирование составных кодов элементов
Схема этапа (подпроцесса) "2.7 Формирование составных кодов элементов" приведена на рисунке 4.2.7.1.
Рисунок 4.2.7.1 - Схема этапа (подпроцесса)
"2.7 Формирование составных кодовых обозначений элементов"
Этап формирования составных кодовых обозначений не является обязательным для исполнения и выполняются только в том случае, когда возникает необходимость формирования однострочного кодового обозначения, содержащего все классификационные признаки по КСИ.
Подобная необходимость может быть вызвана, например техническими ограничениями по передаче <18> (экспорту) данных ЦИМ или последующим применением составных кодов в качестве маркировочных обозначений (шильд) для элементов технологического или инженерного оборудования на стадии эксплуатации (см. приложение Ж
[1]). Фактически, составной код элемента объединяет все существующие кодовые обозначения в единое строковое выражение, используя специализированный синтаксис. По этой причине данный этап процесса КиК может быть полностью автоматизирован.
--------------------------------
<18> Например, в случае, когда для передачи данных из ЦИМ, программный модуль на стороне "принимающего" программного продукта может обрабатывать только один атрибут для каждого из элементов модели.
Обновленный атрибутивный состав для радиатора отображен на рисунке 4.2.7.2.
Рисунок 4.2.7.2 - Атрибутивный состав элемента тестовой ЦИМ
"радиатор системы отопления", по итогам его кодирования
в аспекте местоположения
Пример формирования составных кодовых обозначений для элементов тестовой ЦИМ представлен в таблице 4.2.7.1.
Таблица 4.2.7.1
Составные кодовые обозначения для элементов тестовой ЦИМ
N п. | Элемент | Класс СИ | Код типа класса | Код продукта многоуровневый | Функциональный код мног-вый | Место расп-ния | Составной код |
1 | Свая железобетонная | Com | %ULC02 | -A01.AB01.BB01.ULC098 | | | <Com>-A01.AB01.BB01.ULC098/%ULC02 |
2 | Стена-перегородка | Com | %ULM06 | -B02.AD03.BD04.ULM1806 | | | <Com>-B02.AD03.BD04.ULM1806/%ULM06 |
3 | Дверь | Com | %QQC04 | -B02.AD03.QQC035 | | ++SE09.SAB03.EAC211 | <Com>-B02.AD03.QQC035/++SE09.SAB03.EAC211/%OQC04 |
4 | Монолитное перекрытие | Com | %ULK02 | -C01.AC01.BC01.ULK004 | | | <Com>-C01.AC01.BC01.ULK004/%ULK02 |
5 | Помещение ванной комнаты | RZo | %%ABA010 | | | ++SE09.SAB02.SU012.ABA065 | <RZo>++SE09.SAB02.SU012.ABA065/%%ABA010 |
6 | Умывальник | Com | %XKA01 | | =S01.RC02.XKA001 | | <Com>=S01.RC02.XKA001/%XKA01 |
7 | Редуктор давления в системе ХВС | Com | %QNA05 | | =F01.HB01.RC07.QNA1124 | | <Com>=F01.HB01.RC07.QNA1124/%QNA05 |
8 | Тройник канализационный | Com | %XMB05 | | =G01.JD01.XMB114 | | <Com>=G01JD01.XMB114/%XMB05 |
9 | Радиатор отопления | Com | %EPC01 | | =H01.HD01.RC04.EPC112 | ++SE09.SAB03.SU012.AAA019 | <Com>=H01.HD01.RC04.EPC112/++SE09.SAB03.SU012.AAA019/+B01.AD01.BD02.ULM0013//%EPC01 |
10 | Вентилятор крышный | Com | %GQB02 | | =J01.HF01.RC06.GQB014 | | <Com>=J01.HF01.RC06.GQB014/%GQB02 |
11 | Щиток внутриквартирный | Com | %QAE03 | | =K01.HG01.RC08.QAE017 | ++SE09.SAB03.EAC009 | <Com>=K01.HG01.RC08.QAE017/++SE09.SAB03.EAC009/%QAE03 |
СИСТЕМНАЯ ДЕКОМПОЗИЦИЯ ТЕСТОВОЙ ЦИМ
Рисунок А.4 - Система внутренних перекрытий зданий и сооружений
Таблица А.1
Перечень систем тестовой ЦИМ
Рисунок А.1 - Конструкции комбинированных фундаментов
-A01.AB01/%%AB50
Рисунок А.2 - Система наружных стен
-B01/%%B10
Рисунок А.3 - Система внутренних стен
-B02/%%B20
Рисунок А.4 - Система внутренних перекрытий
зданий и сооружений
-C01/%%C10
Рисунок А.5 - Конструкции плоской крыши
-D01.AE01/%%AE10
Рисунок А.6 - Внутренняя система водопровода
=F01.HB01/%HB01
Рисунок А.7 - Система ХВС
=F01.HB01.JB01/%JB01
Рисунок А.8 - Система ГВС
=F01.HB01.JB02/%JB02
Рисунок А.9 - Система хозяйственно-бытовой канализации
=G01.JD01/%%JD10
Рисунок А.10 - Система внутреннего водостока
=G01.JD02/%%JD30
Рисунок А.11 - Рециркуляционная система снабжения теплом
=H01.HD01/%%HD10
Рисунок А.12 - Система вентиляции
=J01
Рисунок А.13 - Система противодымной вентиляции
=J01.HF02/%%HF60
Рисунок А.14 - Система общеобменной вентиляции
=J01.HF01/%%HF20
Рисунок А.15 - Система электроэнергии
=K01
Рисунок А.16 - Система охраны и обеспечения безопасности
=P01
Рисунок А.17 - Система противопожарной защиты
=P02/%%P10
Рисунок А.18 - Система сантехнического оборудования
=S01.RC02/%RC02
ПРИМЕРЫ ПРАКТИЧЕСКОГО ПРИМЕНЕНИЯ СИСТЕМЫ КОДИРОВАНИЯ КСИ
Б.1 Формирование пользовательских запросов
Б.2 Получение количественных показателей ЦИМ
Б.2.1 Получение количественных показателей ЦИМ из БД "
CADLib Модель и Архив"
Б.2.2 Получение количественных показателей ЦИМ в "
CADLib Модель и Архив"
Б.2.3 Получение количественных показателей ЦИМ в
Autodesk Navisworks
Б.3 Структурирование данных ЦИМ
Б.3.1 Формирование структуры представления в "
CADLib Модель и Архив"
Б.3.2 Формирование структуры представления в
Autodesk Navisworks
Б.4 Проверка ЦИМ на нормативные требования
Б.4.1 Проверка расстояний между сваями
Б.4.2 Проверка высоты эвакуационных выходов
Б.4.3 Проверка плит перекрытий на толщину и класс бетона
Б.1 Формирование пользовательских запросов
Одной из главных целей применения КСИ (см. п. 4.6
[1]) является реализация унифицированного способа извлечения данных из ИМ (вне зависимости от формата представления) и последующего их соотнесения с нормативными показателями (параметрами), регламентируемыми требованиями существующей базы нормативно-технической документации в строительстве. Унификация способа извлечения данных заключается в применении системы кодовых обозначений КСИ для элементов ИМ и последующем их использовании в формах запросов к ИМ со стороны механизмов доступа к данным (рисунок Б.1.1).
Рисунок Б.1.1 - Принципиальная схема применения КСИ
при решении задач информационного моделирования
Реализация пользовательских запросов лежит в основе большинства сценариев применения ЦИМ: получение количественных показателей ЦИМ для формирования ведомостей объемов работ
(п. Б.2), структурирование данных ЦИМ для удобства навигации по ЦИМ
(п. Б.3), проверка ЦИМ на нормативные требования
(п. Б.4) и прочие.
Механизмы формирования пользовательских запросов к данным ЦИМ во многом зависят от формата представления ЦИМ, применяемого программного обеспечения, и его функциональных возможностей (и ограничений).
В данном разделе описаны базовые принципы формирования пользовательских запросов в ПО "CADLib Модель и Архив" и Navisworks, а также показаны примеры формирования запросов к БД проекта "CADLib Модель и Архив" с применением языка структурированных запросов SQL (MSSQL).
Б.2 Получение количественных показателей ЦИМ
Для демонстрации возможностей применения КСИ при формировании ведомостей объемов работ (ВОР) из ЦИМ, выбраны задачи, представленные в таблице Б.2.1.
Таблица Б.2.1
Перечень задач по извлечению
количественных показателей из ЦИМ
N зад. | Формулировка задачи | Запрос к ЦИМ |
| Получение показателей объемов работ для вида работ "Погружение ЖБ свай" | Получить количество свай с группировкой по их типам (по длине). |
2 | Получение показателей объемов работ для вида работ "Монтаж дверей квартирных, металлических" | Получить количество металлических дверей (входные). |
3 | Получение показателей объемов работ для вида работ "Кладочные работы. Кладка межкомнатных перегородок внутренних из кирпича" | Получить суммарный объем всех внутриквартирных стен, выполненных из кирпичной кладки. |
Б.2.1 Получение количественных показателей ЦИМ из БД "CADLib Модель и Архив"
Для получения доступа к БД ЦИМ "
CADLib Модель и архив", необходимо установить и запустить
SSMS <19> и сформировать соответствующий запрос к БД тестового проекта. На
рисунке Б.2.1.1 приведен фрагмент схемы логической модели БД, на котором отображены таблицы
ObjectShadow,
Parameters_STR, и
ParamDefs, используемые при формировании запросов.
--------------------------------
<19> Для тестовой ЦИМ была развернута СУБД "MS SQL Server" и соответствующая ей система управления "Microsoft SQL Server Management Studio" (SSMS).
Рисунок Б.2.1.1 - Фрагмент схемы логической модели БД
"CADLib Модель и Архив"
В таблице ObjectShadow находится системная информация об элементах модели (уникальный идентификатор, наименование, статус и проч.), первичный ключ idObject таблицы ObjectShadow используется для связи с таблицей Parameters_STR, в которой хранятся все строковые значения атрибутов элементов модели. Связывание значений атрибутов с их наименования (таблица ParamDefs) реализуется через ключ idParaDef.
На рисунках Б.2.2 -
4 показаны запросы к БД (согласно перечню задач из
таблицы Б.2.1) и соответствующие им результаты.
Рисунок Б.2.2 - SQL-запрос на получение количества свай
с их группировкой по типам (552 и 3 сваи)
Рисунок Б.2.3 -
SQL-запрос на получение количества
металлических дверей (144 двери)
Рисунок Б.2.4 -
SQL-запрос на получение суммарного
объема всех внутриквартирных стен, выполненных
из кирпичной кладки (1112.05 м3)
На
рисунке Б.2.4 показан пример запроса к БД, для выполнения которого смоделирована ситуация отсутствия необходимых атрибутов (отдельная категория для кирпичных стен, параметр объем и признак нахождения стен внутри здания), заданных в явной форме. Для решения этой задачи дополнительно были использованы значения атрибутов "КСИ Код продукта многоуровневый" (маска запроса '
%XNKP0002') "КСИ Наименование типа класса" (маска запроса '
XNKT0002') и набор системных параметров '
BBOX_Height', '
BBOX_Length', '
BBOX_Width'.
Таким образом, все сформированные запросы к БД оперируют исключительно кодами КСИ, без каких-либо привязок к форматам представления ЦИМ <20> и соответствующим им характерным атрибутам (внутренним классам).
--------------------------------
<20> Изначальный формат разработки .rvt и последующий .ifc (по результатам экспорта из Autodesk Navisworks).
Например, для выборки всех дверей
(рисунок Б.2.3) и стен модели
(рисунок Б.2.4) в запросах к БД были использованы значения атрибутов "КСИ Код класса#XNKC0001" ('
QQC' и '
ULM'), без привязки к классам
IFC (
IFCDoor и
IFCWall соответственно). Поиск значений этих атрибутов был осуществлен по маске кода соответствующей характеристики: '
%XNKC0001' <21>, что позволило не учитывать возможные ошибки в наименованиях атрибутов (смена регистра, применение латиницы вместо кириллицы, лишние пробелы и т.д.).
--------------------------------
<21> Символ процента % обозначает произвольное количество символов, предшествующих выражению после знака процента (XNKC0001).
Данная особенность применения системы кодовых обозначений КСИ позволяет обойти существующие ограничения в виде требований к форматам представления ЦИМ и внутренним классам этих форматов, в которых должны быть представлены те или иные элементы модели.
Б.2.2 Получение количественных показателей ЦИМ в "CADLib Модель и Архив"
Для получения необходимых количественных показателей ЦИМ (согласно
таблице Б.2.1) в "
CADLib Модель и Архив" необходимо воспользоваться инструментом "Редактор отчетов". На рисунках Б.2.2.1 -
7 показаны настройки редактора отчетов для задачи получения количества свай с последующей их группировкой по типам.
Рисунок Б.2.2.1 - Инструмент "Редактор отчетов"
в "CADLib Модель и Архив"
Рисунок Б.2.2.2 - Создание нового отчета
в инструменте "Редактор отчетов"
Рисунок Б.2.2.3 - Формирование наборов данных
Рисунок Б.2.2.4 - Выбор источника данных для отчета
Рисунок Б.2.2.5 - Формирование строки выражения для отбора
данных, используя инструмент "Мастер функций"
Рисунок Б.2.2.6 - Настройка параметров для таблицы экспорта
Рисунок Б.2.2.7 - Содержимое отчета с результатами
Б.2.3 Получение количественных показателей ЦИМ в Autodesk Navisworks
Для получения количественных показателей ЦИМ (согласно
таблице Б.2.1) в
Autodesk Navisworks необходимо воспользоваться инструментом "
Quantity TakeOff". На рисунках Б.2.3.1 -
7 показаны настройки для получения количества свай с последующей их группировкой по типам.
Рисунок Б.2.3.1 - Задание условий поиска элементов модели
в окне "Поиск элементов"
Рисунок Б.2.3.2 - Сохранение поискового набора "-ULC Сваи"
Рисунок Б.2.3.3 - Выбор каталога для WBS <22>
--------------------------------
<22> WBS (Work Breakdown Structure) - структура распределения (разбивки) работ. Выбор конкретного вида WBS для данного примера не принципиален.
Рисунок Б.2.3.4 - Выборка элементов модели в отдельную
группу в составе раздела "Special Foundations"
Рисунок Б.2.3.5 - Сопоставление свойств
для элементов выборки
Рисунок Б.2.3.6 - Экспорт количественных показателей выборки
в файл формата MS Excel
Рисунок Б.2.3.7 - Содержимое отчета с результатами
Б.3 Структурирование данных ЦИМ
Формирование настраиваемых структур представления данных ЦИМ позволяет группировать элементы модели согласно признакам отбора (принадлежность к одному классу/системе, одинаковый материал, нахождение в общем пространстве и прочие). Применение структур представления ЦИМ значительно повышает эффективность работы с элементами модели и позволяет использовать сформированные в процессе структурирования поисковые запросы для решения таких прикладных задач, как: получение объемов работ, проверки ЦИМ и прочее.
В пп. Б.3.1 -
3.2 показаны примеры системной декомпозиции тестовой ЦИМ, согласно выделенным в
приложении А системам КСИ.
Б.3.1 Формирование структуры представления в "CADLib Модель и Архив"
Для создания пользовательской структуры представления ЦИМ, основанной на системах, выделенных по результатам системной декомпозиции модели (см.
п. 4.2.1), в "
CADLib Модель и Архив" применяется комбинация инструментов "Создать выборку" и "Создать классификатор". Процесс создания пользовательской структуры ЦИМ для функциональной системы "Фундамент" (
-A01) отображен на рисунках Б.3.1.1 -
7.
Рисунок Б.3.1.1 - Создание пользовательской выборки
в БД проекта
Рисунок Б.3.1.2 - Настройка условий фильтрации
пользовательской выборки для системы
"Конструкции комбинированных фундаментов" <23> -A01.AB01
--------------------------------
<23> Символ процента (%) в поле "Значение" не стоит путать с обозначением аспекта типа по КСИ. В данном случае он является спецсимволом и обозначает любое количество произвольных знаков после префикса '
-A01.AB01'. В данном примере поисковое выражение '
-A01.AB01%' может быть сокращено до '
%.AB01%', более подробная информация о регулярных выражениях представлена в
[3].
Рисунок Б.3.1.3 - Настройка условий фильтрации
пользовательской выборки для системы
"Конструкции пола" -A01.BF01
Рисунок Б.3.1.4 - Настройка условий фильтрации
пользовательской выборки для системы
"Искусственное основание" -A01.AB01.BA01
Рисунок Б.3.1.5 - Настройка условий фильтрации
пользовательской выборки для системы
"Свайные фундаменты" -A01.AB01.BB01
Рисунок Б.3.1.6 - Настройка условий фильтрации
пользовательской выборки для системы
"Плитные фундаменты" -A01.AB01.BB02
Рисунок Б.3.1.7 - Фрагмент структуры ЦИМ в БД проекта
"CADLib модель и Архив" для функциональной системы
"Фундамент" (-A01)
Б.3.2 Формирование структуры представления в Autodesk Navisworks
В Autodesk Navisworks механизм формирования структуры ЦИМ, так же как и в "CADLib Модель и Архив" основан на формировании пользовательских запросов (поисковые наборы).
Процесс создания пользовательской структуры ЦИМ для функциональной системы "Фундамент" (
-A01) отображен на рисунках Б.3.2.1 -
7.
Рисунок Б.3.2.1 - Создание поискового набора
для функциональной системы "Фундамент" (-A01)
Рисунок Б.3.2.2 - Создание поискового набора
для функциональной системы
"Конструкции комбинированных фундаментов" -A01.AB01
Рисунок Б.3.2.3 - Создание поискового набора
для функциональной системы
"Искусственное основание" -A01.AB01.BA01
Рисунок Б.3.2.4 - Создание поискового набора
для функциональной системы "Конструкции пола" -A01.BF01
Рисунок Б.3.2.5 - Создание поискового набора
для функциональной системы
"Свайные фундаменты" -A01.AB01.BB01
Рисунок Б.3.2.6 - Создание поискового набора
для функциональной системы
"Плитные фундаменты" -A01.AB01.BB02
Рисунок Б.3.2.7 - Фрагмент структуры ЦИМ в
Autodesk
Navisworks для функциональной системы "Фундамент" (-A01)
Б.4 Проверка ЦИМ на нормативные требования
Реализация задач по проверке ЦИМ на предмет соответствия нормативным требованиям также базируется на механизме формирования пользовательских запросов с целью сопоставления значений параметров проверяемых элементов ЦИМ с нормируемыми значениями, согласно нормативной документации. Исключение составляет категория проверок, в той или иной степени задействующая геометрическое ядро применяемого ПО (проверка пересечений, "вложенности" и "смежности" для геометрического представления объектов модели и проч.) <24>.
--------------------------------
<24> Простейшие геометрические задачи (проверка нахождения точки внутри объема, получение координат геометрического центра объекта) могут быть решены на уровне запросов к БД
(п. Б.2.1), например, за счет применения хранимых процедур, в качестве исходных данных использующих данные о геометрическом представлении объектов модели (координаты вершин геометрической модели, координаты центра и прочее).
Для осуществления подобных проверок, помимо имеющихся значений атрибутивной информации, при помощи методов геометрического решателя <25> ПО вычисляются дополнительные параметры объектов, участвующие в реализации сценариев нормативных проверок, например: расстояние между поверхностями объектов, нахождение точек/линий пересечений и прочее.
--------------------------------
<25>
Geometric Constraint Solver - геометрический решатель САПР, более подробная информация представлена в
[6].
Перечень нормативных проверок (см.
таблицу 4.2.2.2), реализованных для тестовой ЦИМ с применением КСИ, приведен в таблице Б.4.1.
Таблица Б.4.1
Перечень нормативных проверок тестовой ЦИМ
N зад. | Формулировка требования | Запрос к ЦИМ |
1 | Расстояние между осями забивных висячих свай без уширений в плоскости их нижних концов должно быть не менее 3d (где d - или диаметр круглого, или сторона квадратного, или большая сторона прямоугольного поперечного сечения ствола сваи), а свай-стоек - не менее 1,5d. | Получить выборку свай, расстояния между поверхностями которых (гранями) менее (3d-x), где x - значение атрибута "Ширина сечения сваи, (мм)#XPGU_0002" |
2 | Высота эвакуационных выходов в свету должна быть, как правило, не менее 1,9 м. | Получить выборку дверей (из квартир), для которых значение атрибута "Высота в свету, (м)#XPG_0020" меньше 1,9 (м). |
3 | Толщину плоских плит перекрытий сплошного сечения рекомендуется принимать не менее 16 см и не менее 1/30 длины наибольшего пролета и не более 25 см, класс бетона - не менее B20. | Получить выборку всех плит перекрытий, толщина которых ("Толщина, (мм)#XPG_0013") < 160 (мм) или класс бетона менее ("Класс бетона#MPM_0042") B20. |
Б.4.1 Проверка расстояний между сваями
Для осуществления проверок ЦИМ в "
CADLib Модель и Архив" применяется соответствующий инструмент "Проверка коллизий". Настройки для профиля проверки на нормируемые расстояния между сваями отображены на рис. Б.4.1.1 -
7.
Рисунок Б.4.1.1 - Инструмент "Проверка коллизий"
в "CADLib Модель и Архив"
Рисунок Б.4.1.2 - Создание профиля проверки коллизий
Рисунок Б.4.1.3 - Настройка фильтра для объектов проверки
Рисунок Б.4.1.4 - Формирование групп объектов для проверки
Рисунок Б.4.1.5 - Настройка условий проверки
Рисунок Б.4.1.6 - Протокол проверки коллизий
Рисунок Б.4.1.7 - Визуализация найденных коллизий
в 3d-пространстве модели
Согласно протоколу проверки, в анализе участвовало 554 объекта (найденных по коду класса 'ULD'), для которых было проверено 15380 пар объектов. По итогам анализа найдено 17 пар свай <26>, расстояние между которыми меньше нормируемого (0.6 м).
--------------------------------
<26> Для демонстрации возможных результатов проверки по выявлению коллизий, в тестовую модель (в формате разработки) специально были внесены изменения в части увеличения количества свай и изменения их местоположения (сокращения межосевых расстояний). В исходной модели при проверке на данное нормативное требование коллизий не выявлено.
Для настройки параметров модуля "Проверка коллизий", аналогично
п. Б.2.1, использовались атрибуты и коды классов из КСИ. Ни один из атрибутов, характерных для форматов представления ЦИМ (
RVT,
IFC) в реализации проверки не использовался.
Б.4.2 Проверка высоты эвакуационных выходов
Настройки для проверки ЦИМ на нормируемые высоты эвакуационных выходов в "
CADLib Модель и Архив" отображены рис. Б.4.2.1 -
6.
Рисунок Б.4.2.1 - Атрибуты элемента "Дверь", согласно КСИ
Рисунок Б.4.2.2 - Создание профиля проверки коллизий
Рисунок Б.4.2.3 - Настройка фильтра для объектов проверки
Рисунок Б.4.2.4 - Формирование групп объектов для проверки
Рисунок Б.4.2.5 - Настройка условий проверки
Рисунок Б.4.2.6 - Протокол проверки коллизий
Согласно протоколу проверки, в анализе участвовало 120 объектов (найденных по коду класса 'QQC' и коду типа класса '%QQC06') По итогам анализа коллизий не выявлено.
Б.4.3 Проверка плит перекрытий на толщину и класс бетона
Реализация проверки плит перекрытий аналогична ранее приведенным примерам проверок, отличие заключается в необходимости проверки значений сразу для двух атрибутов (класса бетона и толщина плиты).
Настройки для проверки ЦИМ на нормируемые высоты эвакуационных выходов в "
CADLib Модель и Архив" отображены рис. Б.4.3.1 -
5.
Рисунок Б.4.3.1 - Создание профиля проверки коллизий
Рисунок Б.4.3.2 - Настройка фильтра для объектов проверки
Рисунок Б.4.3.3 - Формирование групп объектов для проверки
Рисунок Б.4.3.4 - Настройка условий проверки
Рисунок Б.4.3.5 - Протокол проверки коллизий
Согласно протоколу проверки, в анализе участвовало 78 объектов (найденных по коду класса 'ULK' и коду типа класса '%ULK02'). По итогам анализа коллизий не выявлено.
Примеры проверок из
пп. Б.4.1 -
3 наглядно демонстрирует возможность реализации
"унифицированного способа извлечения данных из ИМ для решения прикладных задач информационного моделирования в строительстве, в том числе задачи соотнесения значений извлеченных параметров ИМ с нормируемыми показателями требований из существующей базы НТД, формализованных с применением кодовых обозначений системы кодирования КСИ", см.
[1].
ПРИМЕРЫ КЛАССИФИКАЦИИ И КОДИРОВАНИЯ ЭЛЕМЕНТОВ ЦИМ ОКС
НЕПРОИЗВОДСТВЕННОГО НАЗНАЧЕНИЯ
Рисунок В.1 - Элементы для систем:

Конструкции комбинированных фундаментов (-A01.AB01/%%AB50)
Рисунок В.2 - Элементы для систем:

Рециркуляционная система снабжения теплом (
=H01.HD01/%%HD10);

Система защитных ограждений от падения с высоты (
=P01.PJ01/%PJ01);

Монолитные перекрытия (
-C01.AC01.BC01/%%BC20);

Система наружных стен (
-B01/%%B10).
Рисунок В.3 - Элементы для систем:

Внутридомовая система электроснабжения (
=K01.HG01/%HG01);

Система внутренних стен (
-B02/%%B20);

Система хозяйственно-бытовой канализации (
=G01.JD01/%%JD10);

Система сантехнического оборудования (
=S01.RC02/%RC02);

Система ГВС (
=F01.HB01.JB02/%JB02);

Система бытовой техники (
=S01.RB02/%RB02).
ШАБЛОН СИСТЕМНОГО ПРЕДСТАВЛЕНИЯ ОКС
НЕПРОИЗВОДСТВЕННОГО НАЗНАЧЕНИЯ
| | ИС МЕГАНОРМ: примечание. Нумерация таблиц дана в соответствии с официальным текстом документа. | |
Таблица А.1
Перечень систем шаблона системного представления ОКС
непроизводственного назначения
СПИСОК ИСПОЛЬЗОВАННЫХ ИСТОЧНИКОВ
| ФАУ "ФЦС", Классификация и кодирование информационных моделей объектов капитального строительства. Основные положения, Москва, 2024. |
| Д. Э. Х. Альфред В. Ахо, Структуры данных и алгоритмы, Москва: Издательский дом "Вильямс", 2010. |
| С.Л. Ян Гойвертс, Регулярные выражения. Сборник рецептов, 2-е издание, СПб: Символ-Плюс, 2016. |
| С. Скиена, Алгоритмы. Руководство по разработке, СПб: БХВ-Петербург, 2014. |
| А. Е. А.А. Белайчук, Свод знаний по управлению бизнес-процессами: ВРМ СВОК 3.0, Москва: Альпина Паблишер, 2016. |
| D. R. Beat  , Geometric Constraint Solving and Applications, Berlin: Springer, 1998. |