Главная // Актуальные документы // ГОСТ Р (Государственный стандарт)
СПРАВКА
Источник публикации
М.: Стандартинформ, 2015
Примечание к документу
Документ введен в действие с 01.08.2015.
Название документа
"ГОСТ Р ИСО/ТС 10303-1132-2014. Национальный стандарт Российской Федерации. Системы автоматизации производства и их интеграция. Представление данных об изделии и обмен этими данными. Часть 1132. Прикладной модуль. Ассоциативный текст"
(утв. и введен в действие Приказом Росстандарта от 05.09.2014 N 990-ст)

"ГОСТ Р ИСО/ТС 10303-1132-2014. Национальный стандарт Российской Федерации. Системы автоматизации производства и их интеграция. Представление данных об изделии и обмен этими данными. Часть 1132. Прикладной модуль. Ассоциативный текст"
(утв. и введен в действие Приказом Росстандарта от 05.09.2014 N 990-ст)


Содержание


Утвержден и введен в действие
Приказом Федерального агентства
по техническому регулированию
и метрологии
от 5 сентября 2014 г. N 990-ст
НАЦИОНАЛЬНЫЙ СТАНДАРТ РОССИЙСКОЙ ФЕДЕРАЦИИ
СИСТЕМЫ АВТОМАТИЗАЦИИ ПРОИЗВОДСТВА И ИХ ИНТЕГРАЦИЯ
ПРЕДСТАВЛЕНИЕ ДАННЫХ ОБ ИЗДЕЛИИ И ОБМЕН ЭТИМИ ДАННЫМИ
ЧАСТЬ 1132
ПРИКЛАДНОЙ МОДУЛЬ
АССОЦИАТИВНЫЙ ТЕКСТ
Industrial automation systems and integration. Product data
representation and exchange. Part 1132. Application
module. Associative text
ISO/TS 10303-1132:2010-07
Industrial automation systems and integration - Product data
representation and exchange - Part 1132: Application
module: Associative text
(IDT)
ГОСТ Р ИСО/ТС 10303-1132-2014
ОКС 25.040.40
Дата введения
1 августа 2015 года
Предисловие
1 ПОДГОТОВЛЕН Федеральным государственным автономным научным учреждением "Центральный научно-исследовательский и опытно-конструкторский институт робототехники и технической кибернетики" (ЦНИИ РТК) на основе собственного аутентичного перевода на русский язык международного документа, указанного в пункте 4
2 ВНЕСЕН Техническим комитетом по стандартизации ТК 459 "Информационная поддержка жизненного цикла изделий"
3 УТВЕРЖДЕН И ВВЕДЕН В ДЕЙСТВИЕ Приказом Федерального агентства по техническому регулированию и метрологии от 5 сентября 2014 г. N 990-ст
4 Настоящий стандарт идентичен международному документу ИСО/ТС 10303-1132:2010-07 "Системы автоматизации производства и их интеграция. Представление данных об изделии и обмен этими данными. Часть 1132. Прикладной модуль. Ассоциативный текст" (ISO/TS 10303-1132:2010-07 "Industrial automation systems and integration - Product data representation and exchange - Part 1132: Application module: Associative text").
При применении настоящего стандарта рекомендуется использовать вместо ссылочных международных стандартов и документов соответствующие им национальные стандарты Российской Федерации, сведения о которых приведены в дополнительном приложении ДА
5 ВВЕДЕН ВПЕРВЫЕ
Правила применения настоящего стандарта установлены в ГОСТ Р 1.0-2012 (раздел 8). Информация об изменениях к настоящему стандарту публикуется в ежегодном (по состоянию на 1 января текущего года) информационном указателе "Национальные стандарты", а официальный текст изменений и поправок - в ежемесячном информационном указателе "Национальные стандарты". В случае пересмотра (замены) или отмены настоящего стандарта соответствующее уведомление будет опубликовано в ближайшем выпуске информационного указателя "Национальные стандарты". Соответствующая информация, уведомление и тексты размещаются также в информационной системе общего пользования - на официальном сайте Федерального агентства по техническому регулированию и метрологии в сети Интернет (gost.ru)
Введение
Стандарты комплекса ИСО 10303 распространяются на компьютерное представление информации об изделиях и обмен данными об изделиях. Их целью является обеспечение нейтрального механизма, способного описывать изделия на всем протяжении их жизненного цикла. Этот механизм применим не только для обмена файлами в нейтральном формате, но является также основой для реализации и совместного доступа к базам данных об изделиях и организации архивирования.
Стандарты комплекса ИСО 10303 представляют собой набор отдельно издаваемых стандартов (частей). Стандарты данного комплекса относятся к одной из следующих тематических групп: "Методы описания", "Методы реализации", "Методология и основы аттестационного тестирования", "Интегрированные обобщенные ресурсы", "Интегрированные прикладные ресурсы", "Прикладные протоколы", "Комплекты абстрактных тестов", "Прикладные интерпретированные конструкции" и "Прикладные модули". Полный перечень стандартов комплекса ИСО 10303 представлен на сайте http://www.tc184-sc4.org/titles/STEP_Titles.htm. Настоящий стандарт входит в тематическую группу "Прикладные модули". Он подготовлен подкомитетом SC4 "Производственные данные" Технического комитета 184 ИСО "Системы автоматизации производства и их интеграция".
Настоящий стандарт определяет прикладной модуль для представления текстов аннотаций, ассоциированных с элементами формы.
Третье издание ИСО/ТС 10303-1132, соответствующее настоящему стандарту, по сравнению со вторым изданием включает изменения, приведенные в приложении F.
В разделе 1 определены область применения прикладного модуля, его функциональность и относящиеся к нему данные.
В разделе 3 приведены термины, определенные в других стандартах комплекса ИСО 10303 и примененные в настоящем стандарте.
В разделе 4 установлены информационные требования к прикладной предметной области с использованием принятой в ней терминологии.
Графическое представление информационных требований, называемых прикладной эталонной моделью (ПЭМ), приведено в приложении C. Структуры ресурсов интерпретированы, чтобы соответствовать информационным требованиям. Результатом данной интерпретации является интерпретированная модель модуля (ИММ). Данная интерпретация, представленная в 5.1, устанавливает соответствие между информационными требованиями и ИММ. Сокращенный листинг ИММ, представленный в 5.2, определяет интерфейс к ресурсам. Графическое представление сокращенного листинга ИММ приведено в приложении D.
Имя типа данных в языке EXPRESS может использоваться для ссылки на сам тип данных либо на экземпляр данных этого типа. Различие в использовании обычно понятно из контекста. Если существует вероятность неоднозначного толкования, то в текст включают фразу "объектный тип данных" либо "экземпляр(ы) объектного типа данных".
Двойные кавычки ("...") обозначают цитируемый текст, одинарные кавычки ('...') - значения конкретных текстовых строк.
1 Область применения
Настоящий стандарт определяет прикладной модуль "Ассоциативный текст".
Требования настоящего стандарта распространяются на:
- определение линии-выноски;
- определение текста надписи;
- ассоциацию текста надписи с элементом формы, к которому относится данная надпись;
- положения, относящиеся к области применения прикладного модуля "Присваивание внешнего вида", определенного в ИСО/ТС 10303-1001;
- положения, относящиеся к области применения прикладного модуля "Цвет", определенного в ИСО/ТС 10303-1002;
- положения, относящиеся к области применения прикладного модуля "Внешний вид текста", определенного в ИСО/ТС 10303-1136.
Требования настоящего стандарта не распространяются на:
- определение чертежей или изображений на экране;
- определение контекста, в котором представлены тексты надписей и элементы формы;
- определение параметров текстового шрифта.
2 Нормативные ссылки
В настоящем стандарте использованы ссылки на следующие международные стандарты и документы (для датированных ссылок следует использовать только указанное издание, для недатированных ссылок - последнее издание указанного документа, включая все поправки к нему):
ИСО 10303-1 Системы автоматизации производства и их интеграция. Представление данных об изделии и обмен этими данными. Часть 1. Общие представления и основополагающие принципы (ISO 10303-1, Industrial automation systems and integration - Product data representation and exchange - Part 1: Overview and fundamental principles)
ИСО 10303-11 Системы автоматизации производства и их интеграция. Представление данных об изделии и обмен этими данными. Часть 11. Методы описания. Справочное руководство по языку EXPRESS (ISO 10303-11, Industrial automation systems and integration - Product data representation and exchange - Part 11: Description methods: The EXPRESS language reference manual)
ИСО 10303-46 Системы автоматизации производства и их интеграция. Представление данных об изделии и обмен этими данными. Часть 46. Интегрированные обобщенные ресурсы. Визуальное представление (ISO 10303-46, Industrial automation systems and integration - Product data representation and exchange - Part 46: Integrated generic resource: Visual presentation)
ИСО 10303-101 Системы автоматизации производства и их интеграция. Представление данных об изделии и обмен этими данными. Часть 101. Интегрированные прикладные ресурсы. Построение чертежа (ISO 10303-101, Industrial automation systems and integration - Product data representation and exchange - Part 101: Integrated application resources: Draughting)
ИСО 10303-504 Системы автоматизации производства и их интеграция. Представление данных об изделии и обмен этими данными. Часть 504. Прикладные интерпретированные конструкции. Пояснения на чертежах (ISO 10303-504, Industrial automation systems and integration - Product data representation and exchange - Part 504: Application interpreted construct: Draughting annotation)
ИСО 10303-506 Системы автоматизации производства и их интеграция. Представление данных об изделии и обмен этими данными. Часть 506. Прикладные интерпретированные конструкции. Чертежные элементы (ISO 10303-506, Industrial automation systems and integration - Product data representation and exchange - Part 506: Application interpreted construct: Draughting elements)
ИСО 10303-520 Системы автоматизации производства и их интеграция. Представление данных об изделии и обмен этими данными. Часть 520. Прикладные интерпретированные конструкции. Ассоциативные элементы чертежей (ISO 10303-520, Industrial automation systems and integration - Product data representation and exchange - Part 520: Application interpreted construct: Associative draughting elements)
ИСО/ТС 10303-1001 Системы автоматизации производства и их интеграция. Представление данных об изделии и обмен этими данными. Часть 1001. Прикладной модуль. Присваивание внешнего вида (ISO/TS 10303-1001, Industrial automation systems and integration - Product data representation and exchange - Part 1001: Application module: Appearance assignment)
ИСО/ТС 10303-1002 Системы автоматизации производства и их интеграция. Представление данных об изделии и обмен этими данными. Часть 1002. Прикладной модуль. Цвет (ISO/TS 10303-1002, Industrial automation systems and integration - Product data representation and exchange - Part 1002: Application module: Colour)
ИСО/ТС 10303-1136 Системы автоматизации производства и их интеграция. Представление данных об изделии и обмен этими данными. Часть 1136. Прикладной модуль. Внешний вид текста (ISO/TS 10303-1136, Industrial automation systems and integration - Product data representation and exchange - Part 1136: Application module: Text appearance)
3 Термины и сокращения
3.1 Термины, определенные в ИСО 10303-1
В настоящем стандарте применены следующие термины:
- приложение (application);
- прикладная интерпретированная конструкция (application interpreted construct);
- прикладной модуль (application module);
- прикладной объект (application object);
- прикладной протокол (application protocol);
- прикладная эталонная модель (application reference model);
- общие ресурсы (common resources);
- данные (data);
- информация (information);
- интегрированный ресурс (integrated resource);
- изделие (product);
- данные об изделии (product data);
- интерпретированная модель модуля (module interpreted model).
3.2 Сокращения
В настоящем стандарте применены следующие сокращения:
ПМ - прикладной модуль (application module; AM);
ПЭМ - прикладная эталонная модель (application reference model; ARM);
ИММ - интерпретированная модель модуля (module interpreted model; MIM);
URL - унифицированный указатель ресурса (uniform resource locator).
4 Информационные требования
В данном разделе определены информационные требования к прикладному модулю "Ассоциативный текст", представленные в форме ПЭМ.
Примечания
1 Графическое представление информационных требований приведено в приложении C.
2 Спецификация отображения определена в 5.1. Она устанавливает, как удовлетворяются информационные требования при использовании общих ресурсов и конструкций, определенных в схеме ИММ или импортированных в схему ИММ данного прикладного модуля.
Ниже представлен фрагмент EXPRESS-спецификации, с которого начинается описание схемы Associative_text_arm.
EXPRESS-спецификация:
*)
SCHEMA Associative_text_arm;
(*
4.1 Необходимые ПЭМ прикладных модулей
Приведенные ниже операторы языка EXPRESS определяют элементы, импортированные из ПЭМ других прикладных модулей.
EXPRESS-спецификация:
*)
USE FROM Appearance_assignment_arm; -- ISO/TS 10303-1001
USE FROM Colour_arm; -- ISO/TS 10303-1002
USE FROM Text_appearance_arm; -- ISO/TS 10303-1136
(*
Примечания
1 Схемы, ссылки на которые приведены выше, определены в следующих документах комплекса ИСО 10303:
Appearance_assignment_arm
- ИСО/ТС 10303-1001;
Colour_arm
- ИСО/ТС 10303-1002;
Text_appearance_arm
- ИСО/ТС 10303-1136.
2 Графическое представление схемы Associative_text_arm приведено в приложении C, рисунки C.1 и C.2.
4.2 Определение типов данных ПЭМ
В данном подразделе определены типы данных ПЭМ прикладного модуля "Ассоциативный текст".
4.2.1 Тип данных at_appearance_select
Тип данных at_appearance_select является расширением типа данных appearance_select. В его список альтернативных типов данных добавлен тип данных Text_style.
EXPRESS-спецификация:
*)
TYPE at_appearance_select = SELECT
BASED_ON appearance_select WITH
(Text_style);
END_TYPE;
(*
4.2.2 Тип данных text_or_composite_text
Тип данных text_or_composite_text является наращиваемым списком альтернативных типов данных, который допускает использование типов данных Annotation_text, Composite_presentable_text, Defined_character_glyph и Text_literal.
Примечание - Список объектных типов данных может быть расширен в прикладных модулях, использующих конструкции данного модуля.
EXPRESS-спецификация:
*)
TYPE text_or_composite_text = EXTENSIBLE GENERIC_ENTITY SELECT
(Annotation_text,
Composite_presentable_text,
Defined_character_glyph,
Text_literal);
END_TYPE;
(*
4.2.3 Тип данных text_string_representation_item_select
Тип данных text_string_representation_item_select является наращиваемым списком альтернативных типов данных, который допускает использование типов данных Annotation_text, Composite_presentable_text и Text_literal.
Примечание - Список объектных типов данных может быть расширен в прикладных модулях, использующих конструкции данного модуля.
EXPRESS-спецификация:
*)
TYPE text_string_representation_item_select = EXTENSIBLE
GENERIC_ENTITY SELECT
(Annotation_text,
Composite_presentable_text,
Text_literal);
END_TYPE;
(*
4.3 Определение объектов ПЭМ
В данном подразделе определены объекты ПЭМ прикладного модуля "Ассоциативный текст". Объект ПЭМ является простейшим неделимым элементом с характеризующими его атрибутами и представляет собой уникальное понятие прикладной области.
4.3.1 Объект Annotation_curve
Объект Annotation_curve является подтипом объекта Annotation_element, который представляет двумерную усеченную кривую, используемую в надписях на чертеже или геометрической модели.
EXPRESS-спецификация:
*)
ENTITY Annotation_curve
ABSTRACT SUPERTYPE
SUBTYPE OF (Annotation_element);
annotation_curve_type : OPTIONAL STRING;
SELF\Styled_element.element : Curve;
END_ENTITY;
(*
Определения атрибутов
annotation_curve_type - тип объекта Annotation_curve. Данная информация указывается с учетом предполагаемого использования объекта, к которому относится надпись на чертеже. Значение данного атрибута может быть не определено.
Пример - Значение атрибута annotation_curve_type может быть представлено строкой 'text leader (линия-выноска для текста)';
element - атрибут, унаследованный от объекта Styled_element, должен быть заново объявлен для объекта Annotation_curve как объект Curve.
4.3.2 Объект Annotation_element
Объект Annotation_element является подтипом объектов Detailed_geometric_model_element и Styled_element, который представляет надпись на чертеже. Объект Annotation_element может быть представлен объектом Annotation_text_occurrence или Annotation_curve.
EXPRESS-спецификация:
*)
ENTITY Annotation_element
SUPERTYPE OF (ONEOF (Annotation_text_occurrence,
Annotation_curve))
SUBTYPE OF (Detailed_geometric_model_element, Styled_element);
END_ENTITY;
(*
4.3.3 Объект Annotation_text
Объект Annotation_text является подтипом объекта Detailed_geometric_model_element.
EXPRESS-спецификация:
*)
ENTITY Annotation_text
SUBTYPE OF (Detailed_geometric_model_element);
replicated_model : Text_string_representation;
source : Axis_placement;
target : Axis_placement;
END_ENTITY;
(*
Определения атрибутов
replicated_model - определяет роль объекта Text_string_representation для объекта Annotation_text;
source - определяет роль объекта Axis_placement для объекта Annotation_text;
target - определяет роль объекта Axis_placement для объекта Annotation_text.
4.3.4 Объект Annotation_text_occurrence
Объект Annotation_text_occurrence является подтипом объекта Annotation_element, представляющим текст.
EXPRESS-спецификация:
*)
ENTITY Annotation_text_occurrence
SUBTYPE OF (Annotation_element);
SELF\Styled_element.element RENAMED text
: text_or_composite_text;
END_ENTITY;
(*
Определение атрибута
text - определяет тип данных text_or_composite_text для объекта Annotation_text_occurrence.
4.3.5 Объект Defined_character_glyph
Объект Defined_character_glyph является подтипом объекта Detailed_geometric_model_element.
EXPRESS-спецификация:
*)
ENTITY Defined_character_glyph
SUBTYPE OF (Detailed_geometric_model_element);
placement : Axis_placement;
END_ENTITY;
(*
Определение атрибута
placement - определяет роль объекта Axis_placement для объекта Defined_character_glyph.
4.3.6 Объект Dimension_text
Объект Dimension_text является подтипом объекта Annotation_text_occurrence.
EXPRESS-спецификация:
*)
ENTITY Dimension_text
SUBTYPE OF (Annotation_text_occurrence);
WHERE
WR1: name IN ['dimension value', 'tolerance value', 'unit text',
'prefix text', 'suffix text'];
END_ENTITY;
(*
Формальное утверждение
WR1 - атрибут name должен иметь значение 'dimension value (значение размера)', 'tolerance value (значение допуска)', 'unit text (основной текст)', 'prefix text (префиксный текст)' или 'suffix text (постфиксный текст)'.
4.3.7 Объект Text_string_representation
Объект Text_string_representation является подтипом объекта Styled_model.
EXPRESS-спецификация:
*)
ENTITY Text_string_representation
SUBTYPE OF (Styled_model);
SELF\Representation.items : SET[1:1]
OF text_string_representation_item_select;
END_ENTITY;
(*
Определение атрибута
items - множество элементов, относящихся к типу данных text_string_representation_item_select, которые собраны в объекте Text_string_representation. В данном множестве должен присутствовать только один элемент text_string_representation_item_select для данного объекта Text_string_representation.
4.3.8 Объект Text_style
Объект Text_style определяет визуальное представление объекта Text_literal, Composite_presentable_text, Annotation_text или Annotation_text_character. Характеристиками визуального представления являются толщина, цвет, угол поворота текста, соотношение размеров символа, угол поворота символа, масштаб символа и угол наклона символа, некоторые из которых изображены на рисунке 1.
Угол поворота символа = -90°
Угол поворота символа = -90°
Поворот = -90°
Угол поворота символа = -50°
Угол поворота символа = -50°
Поворот = 50°
Угол поворота символа = 0°
Угол наклона символа = 20°
Рисунок 1 - Внешний вид и поворот текста
EXPRESS-спецификация:
*)
ENTITY Text_style;
font_size_scale : REAL;
mirror_placement : OPTIONAL Axis_placement;
text_colour : Colour;
END_ENTITY;
(*
Определения атрибутов
font_size_scale - задает вещественное значение типа REAL;
mirror_placement - определяет роль объекта Axis_placement для объекта Text_style. Значение данного атрибута может быть не определено;
text_colour - определяет роль объекта Colour для объекта Text_style.
*)
END_SCHEMA; -- Associative_text_arm
(*
5 Интерпретированная модель модуля
5.1 Спецификация отображения
В настоящем стандарте термин "прикладной элемент" обозначает любой объектный тип данных, определенный в разделе 4, любой из его явных атрибутов и любое ограничение на подтипы. Термин "элемент ИММ" обозначает любой объектный тип данных, определенный в 5.2 или импортированный с помощью оператора USE FROM из другой EXPRESS-схемы, любой из его атрибутов и любое ограничение на подтипы, определенное в 5.2 или импортированное с помощью оператора USE FROM.
В данном подразделе представлена спецификация отображения, определяющая, как каждый прикладной элемент, описанный в разделе 4 настоящего стандарта, отображается на один или несколько элементов ИММ (см. 5.2).
Спецификация отображения для каждого прикладного элемента определена ниже в отдельном пункте. Спецификации отображения атрибутов объекта ПЭМ определены в подпунктах пункта, содержащего спецификацию отображения данного объекта. Каждая спецификация отображения содержит до пяти секций.
Секция "Заголовок" содержит:
- наименование рассматриваемого объекта ПЭМ или ограничение на подтипы либо
- наименование атрибута рассматриваемого объекта ПЭМ, если данный атрибут ссылается на тип, не являющийся объектным типом данных или типом SELECT, который содержит или может содержать объектные типы данных, либо
- составное выражение вида "связь объекта <наименование объекта ПЭМ> с объектом <тип данных, на который дана ссылка>, представляющим атрибут <наименование атрибута>", если данный атрибут ссылается на тип данных, являющийся объектным типом данных или типом SELECT, который содержит или может содержать объектные типы данных.
Секция "Элемент ИММ" в зависимости от рассматриваемого прикладного элемента содержит:
- наименование одного или более объектных типов данных ИММ;
- наименование атрибута объекта ИММ, представленное в виде синтаксической конструкции <наименование объекта>.<наименование атрибута>, если рассматриваемый атрибут ссылается на тип, не являющийся объектным типом данных или типом SELECT, который содержит или может содержать объектные типы данных;
- ключевое слово PATH, если рассматриваемый атрибут объекта ПЭМ ссылается на объектный тип данных или на тип SELECT, который содержит или может содержать объектные типы данных;
- ключевое слово IDENTICAL MAPPING, если оба прикладных объекта, присутствующие в прикладном утверждении, отображаются на тот же самый экземпляр объектного типа данных ИММ;
- синтаксическую конструкцию /SUPERTYPE(<наименование супертипа>)/, если рассматриваемый объект ПЭМ отображается как его супертип;
- одну или более конструкций /SUBTYPE(<наименование подтипа>)/, если отображение рассматриваемого объекта ПЭМ является объединением отображений его подтипов.
Если отображение прикладного элемента содержит более одного элемента ИММ, то каждый из этих элементов ИММ представлен в отдельной строке спецификации отображения, заключенной в круглые или квадратные скобки.
Секция "Источник" содержит:
- обозначение стандарта ИСО, в котором определен данный элемент ИММ, для тех элементов ИММ, которые определены в общих ресурсах;
- обозначение настоящего стандарта для тех элементов ИММ, которые определены в схеме ИММ настоящего стандарта.
Если в секции "Элемент ИММ" содержатся ключевые слова PATH или IDENTICAL MAPPING, то данную секцию опускают.
Секция "Правила" содержит наименование одного или более глобальных правил, которые применяются к совокупности объектных типов данных ИММ, перечисленных в секции "Элемент ИММ" или "Ссылочный путь". Если никакие правила не применяются, то данную секцию опускают.
За ссылкой на глобальное правило может следовать ссылка на подпункт, в котором определено данное правило.
Секция "Ограничение" содержит наименование одного или более ограничений на подтипы, которые применяются к совокупности объектных типов данных ИММ, перечисленных в секции "Элемент ИММ" или "Ссылочный путь". Если ограничения на подтипы отсутствуют, то данную секцию опускают.
За ссылкой на ограничение подтипа может следовать ссылка на подпункт, в котором определено данное ограничение.
Секция "Ссылочный путь" содержит:
- ссылочный путь к супертипам в общих ресурсах для каждого элемента ИММ, определенного в настоящем стандарте;
- спецификацию взаимосвязей между элементами ИММ, если отображение прикладного элемента требует связать экземпляры нескольких объектных типов данных ИММ. В этом случае в каждой строке ссылочного пути указывают роль элемента ИММ по отношению к ссылающемуся на него элементу ИММ или к следующему по ссылочному пути элементу ИММ.
В выражениях, определяющих ссылочные пути и ограничения между элементами ИММ, применяют следующие условные обозначения:
[] - в квадратные скобки заключают несколько элементов ИММ или частей ссылочного пути, которые требуются для обеспечения соответствия информационному требованию;
() - в круглые скобки заключают несколько элементов ИММ или частей ссылочного пути, которые являются альтернативными в рамках отображения для обеспечения соответствия информационному требованию;
{} - в фигурные скобки заключают фрагмент, ограничивающий ссылочный путь для обеспечения соответствия информационному требованию;
< > - в угловые скобки заключают один или более необходимых ссылочных путей;
| | - между вертикальными линиями помещают объект супертипа;
-> - атрибут, наименование которого предшествует символу ->, ссылается на объектный или выбираемый тип данных, наименование которого следует после этого символа;
<- - атрибут объекта, наименование которого следует после символа <-, ссылается на объектный или выбираемый тип данных, наименование которого предшествует этому символу;
[i] - атрибут, наименование которого предшествует символу [i], является агрегированной структурой; ссылка указывает на любой элемент данной структуры;
[n] - атрибут, наименование которого предшествует символу [n], является упорядоченной агрегированной структурой; ссылка указывает на n-й элемент данной структуры;
=> - объект, наименование которого предшествует символу =>, является супертипом объекта, наименование которого следует после этого символа;
<= - объект, наименование которого предшествует символу <=, является подтипом объекта, наименование которого следует после этого символа;
= - строковый (STRING), выбираемый (SELECT) или перечисляемый (ENUMERATION) тип данных ограничен выбором или значением;
\ - выражение для ссылочного пути продолжается на следующей строке;
* - один или более экземпляров взаимосвязанных типов данных могут быть объединены в древовидную структуру. Путь между объектом взаимосвязи и связанными с ним объектами заключают в фигурные скобки;
-- - последующий текст является комментарием или ссылкой на раздел;
*> - выбираемый или перечисляемый тип данных, наименование которого предшествует символу *>, расширяется до выбираемого или перечисляемого типа данных, наименование которого следует за этим символом;
<* - выбираемый или перечисляемый тип данных, наименование которого предшествует символу <*, является расширением выбираемого или перечисляемого типа данных, наименование которого следует за этим символом;
!{} - заключенный в фигурные скобки фрагмент обозначает отрицательное ограничение на отображение.
Определение и использование шаблонов отображения не поддерживаются в настоящей версии прикладных модулей, однако поддерживается использование предопределенных шаблонов /SUBTYPE/ и /SUPERTYPE/.
5.1.1 Объект Annotation_text
Элемент ИММ:
[annotation_text][geometric_representation_item]
Источник:
ИСО 10303-46 ИСО 10303-42
5.1.1.1 Связь объекта Annotation_text с объектом Text_string_representation, представляющим атрибут replicated_model
Элемент ИММ:
PATH
Ссылочный путь:
annotation_text <=
mapped_item
mapped_item.mapping_source -> representation_map
representation_map.mapped_representation -> representation
representation =>
text_string_representation
5.1.1.2 Связь объекта Annotation_text с объектом Axis_placement, представляющим атрибут source
Элемент ИММ:
PATH
Ссылочный путь:
annotation_text <=
mapped_item
mapped_item.mapping_source -> representation_map
representation_map.mapping_origin -> representation_item
representation_item =>
geometric_representation_item =>
placement
5.1.1.3 Связь объекта Annotation_text с объектом Axis_placement, представляющим атрибут target
Элемент ИММ:
PATH
Ссылочный путь:
annotation_text <=
mapped_item
mapped_item.mapping_source -> representation_map
representation_map.mapping_origin -> representation_item
representation_item =>
geometric_representation_item =>
placement
5.1.2 Объект Annotation_curve
Элемент ИММ:
annotation_curve_occurrence
Источник:
ИСО 10303-504
5.1.2.1 Атрибут annotation_curve_type
Элемент ИММ:
curve_style.name
Ссылочный путь:
annotation_curve_occurrence <=
annotation_occurrence <=
styled_item
styled_item.styles[i] ->
presentation_style_assignment
presentation_style_assignment.styles[i] ->
presentation_style_select
presentation_style_select = curve_style
curve_style
curve_style.name
5.1.2.2 Связь объекта Annotation_curve с объектом Curve, представляющим атрибут element
Элемент ИММ:
PATH
Ссылочный путь:
annotation_curve_occurrence <=
annotation_occurrence <=
styled_item
styled_item.item ->
representation_item =>
geometric_representation_item =>
curve
5.1.3 Объект Annotation_element
Элемент ИММ:
[annotation_occurrence][geometric_representation_item]
Источник:
ИСО 10303-46 ИСО 10303-42
5.1.4 Объект Appearance_assignment
Объект Appearance_assignment определен в прикладном модуле "Присваивание внешнего вида". Данная спецификация отображения расширяет отображение объекта Appearance_assignment за счет включения утверждений, определенных в прикладном модуле "Ассоциативный текст".
5.1.4.1 Связь объекта Appearance_assignment с объектом Text_style, представляющим атрибут appearance_components
Элемент ИММ:
PATH
Ссылочный путь:
presentation_style_assignment
presentation_style_assignment.styles[i] ->
presentation_style_select = text_style
text_style
5.1.5 Объект Defined_character_glyph
Элемент ИММ:
defined_character_glyph
Источник:
ИСО 10303-46
Ссылочный путь:
defined_character_glyph <=
geometric_representation_item <=
representation_item
5.1.5.1 Связь объекта Defined_character_glyph с объектом Axis_placement, представляющим атрибут placement
Элемент ИММ:
PATH
Ссылочный путь:
defined_character_glyph
defined_character_glyph.placement ->
axis2_placement
(axis2_placement = axis2_placement_2d)
(axis2_placement = axis2_placement_3d)
5.1.6 Объект Dimension_text
Элемент ИММ:
annotation_text_occurrence
Источник:
ИСО 10303-504
Ссылочный путь:
annotation_text_occurrence <=
annotation_occurrence <=
styled_item <=
representation_item
(representation_item.name = 'dimension value')
(representation_item.name = 'tolerance value')
(representation_item.name = 'unit text')
(representation_item.name = 'prefix text')
(representation_item.name = 'suffix text')
5.1.7 Объект Annotation_text_occurrence
Элемент ИММ:
(annotation_text_occurrence)
(/SUBTYPE(Text_with_leader)/)
Источник:
ИСО 10303-504
Ссылочный путь:
annotation_text_occurrence <= annotation_occurrence
annotation_occurrence <= styled_item
5.1.7.1 Связь объекта Annotation_text_occurrence с объектом Annotation_text, представляющим атрибут text
Элемент ИММ:
PATH
Ссылочный путь:
annotation_text_occurrence <= annotation_occurrence
annotation_occurrence <= styled_item
styled_item.item -> representation_item
representation_item =>
mapped_item =>
annotation_text
5.1.7.2 Связь объекта Annotation_text_occurrence с объектом Composite_presentable_text, представляющим атрибут text
Элемент ИММ:
PATH
Ссылочный путь:
annotation_text_occurrence <= annotation_occurrence
annotation_occurrence <= styled_item
styled_item.item -> representation_item
representation_item => geometric_representation_item
geometric_representation_item => composite_text
5.1.7.3 Связь объекта Annotation_text_occurrence с объектом Defined_character_glyph, представляющим атрибут text
Элемент ИММ:
PATH
Ссылочный путь:
annotation_text_occurrence <= annotation_occurrence
annotation_occurrence <= styled_item
styled_item.item -> representation_item
representation_item => geometric_representation_item
geometric_representation_item => defined_character_glyph
5.1.7.4 Связь объекта Annotation_text_occurrence с объектом Text_literal, представляющим атрибут text
Элемент ИММ:
PATH
Ссылочный путь:
annotation_text_occurrence <= annotation_occurrence
annotation_occurrence <= styled_item
styled_item.item -> representation_item
representation_item => geometric_representation_item
geometric_representation_item => text_literal
5.1.8 Объект Text_string_representation
Элемент ИММ:
text_string_representation
Источник:
ИСО 10303-46
Ссылочный путь:
text_string_representation <= representation
5.1.8.1 Связь объекта Text_string_representation с типом данных text_string_representation_item_select, представляющим атрибут items
Элемент ИММ:
PATH
Ссылочный путь:
text_string_representation <=
representation
representation.items[i] -> representation_item
representation_item =>
mapped_item =>
annotation_text
5.1.8.2 Связь объекта Text_string_representation с объектом Text_literal, представляющим атрибут items
Элемент ИММ:
PATH
Ссылочный путь:
text_string_representation <=
representation
representation.items[i] -> representation_item
representation_item =>
geometric_representation_item =>
text_literal
5.1.8.3 Связь объекта Text_string_representation с объектом Composite_presentable_text, представляющим атрибут items
Элемент ИММ:
PATH
Ссылочный путь:
text_string_representation <=
representation
representation.items[i] -> representation_item
representation_item =>
geometric_representation_item =>
composite_text
5.1.8.4 Связь объекта Text_string_representation с объектом Annotation_text, представляющим атрибут items
Элемент ИММ:
PATH
Ссылочный путь:
text_string_representation <=
representation
representation.items[i] -> representation_item
representation_item =>
mapped_item =>
annotation_text
5.1.9 Объект Text_style
Элемент ИММ:
(text_style_with_box_characteristics)
([text_style_with_mirror]
[text_style_with_box_characteristics])
Источник:
ИСО 10303-46
Ссылочный путь:
text_style_with_box_characteristics <=
text_style <=
founded_item
5.1.9.1 Атрибут font_size_scale
Элемент ИММ:
PATH
Ссылочный путь:
text_style_with_box_characteristics
text_style_with_box_characteristics.characteristics[i] ->
box_characteristic_select = box_height
box_height
5.1.9.2 Связь объекта Text_style с объектом Axis_placement, представляющим атрибут mirror_placement
Элемент ИММ:
PATH
Ссылочный путь:
text_style_with_mirror
text_style_with_mirror.mirror_placement -> axis2_placement
axis2_placement
(axis2_placement = axis2_placement_2d)
(axis2_placement = axis2_placement_3d)
5.1.9.3 Связь объекта Text_style с объектом Colour, представляющим атрибут text_colour
Элемент ИММ:
PATH
Ссылочный путь:
text_style_with_box_characteristics <=
text_style
text_style.character_appearance -> character_style_select
character_style_select = text_style_for_defined_font
text_style_for_defined_font
text_style_for_defined_font.text_colour ->
colour
5.2 Сокращенный листинг ИММ на языке EXPRESS
В данном подразделе определена EXPRESS-схема, полученная из таблицы отображений. В данной схеме использованы элементы общих ресурсов или других прикладных модулей и определены конструкции на языке EXPRESS, относящиеся к области применения настоящего стандарта.
Также в данном подразделе определены ИММ для прикладного модуля "Ассоциативный текст" и модификации, которым подвергаются конструкции, импортированные из общих ресурсов.
При использовании в данной схеме конструкций, определенных в общих ресурсах или в прикладных модулях, должны быть учтены следующие ограничения:
- использование объекта, являющегося супертипом, не означает применения любой из его конкретизаций, если только данная конкретизация также не импортирована в схему ИММ;
- использование типа SELECT не означает применения любого из указанных в нем типов данных, если только данный тип также не импортирован в схему ИММ.
EXPRESS-спецификация:
*)
SCHEMA Associative_text_mim;
USE FROM Appearance_assignment_mim; -- ISO/TS 10303-1001
USE FROM Colour_mim; -- ISO/TS 10303-1002
USE FROM Text_appearance_mim; -- ISO/TS 10303-1136
USE FROM presentation_definition_schema -- ISO 10303-46
(annotation_occurrence,
annotation_text_occurrence,
annotation_curve_occurrence,
text_literal,
text_string_representation,
composite_text);
USE FROM presentation_organization_schema -- ISO 10303-46
(annotation_representation_select);
USE FROM presentation_appearance_schema -- ISO 10303-46
(curve_style,
text_style_for_defined_font,
text_style_with_box_characteristics,
text_style_with_mirror);
(*
Примечания
1 Схемы, ссылки на которые приведены выше, определены в следующих стандартах и документах комплекса ИСО 10303:
Appearance_assignment_mim
- ИСО/ТС 10303-1001;
Colour_mim
- ИСО/ТС 10303-1002;
Text_appearance_mim
- ИСО/ТС 10303-1136;
presentation_definition_schema
- ИСО 10303-46;
presentation_organization_schema
- ИСО 10303-46;
presentation_appearance_schema
- ИСО 10303-46.
2 Графическое представление схемы Associative_text_mim приведено в приложении D, рисунок D.1.
*)
END_SCHEMA; -- Associative_text_mim
(*
Приложение A
(обязательное)
СОКРАЩЕННЫЕ НАИМЕНОВАНИЯ ОБЪЕКТОВ ИММ
Наименования объектов, использованных в настоящем стандарте, определены в других стандартах и документах комплекса ИСО 10303, указанных в разделе 2.
Требования к использованию сокращенных наименований установлены в стандартах тематической группы "Методы реализации" комплекса ИСО 10303.
Приложение B
(обязательное)
РЕГИСТРАЦИЯ ИНФОРМАЦИОННЫХ ОБЪЕКТОВ
B.1 Обозначение документа
Для однозначного обозначения информационного объекта в открытой системе настоящему стандарту присвоен следующий идентификатор объекта:
{ iso standard 10303 part(1132) version(3) }
Смысл данного обозначения установлен в ИСО/МЭК 8824-1 и описан в ИСО 10303-1.
B.2 Обозначение схем
B.2.1 Обозначение схемы Associative_text_arm
Для однозначного обозначения в открытой информационной системе схеме Associative_text_arm, установленной в настоящем стандарте, присвоен следующий идентификатор объекта:
{ iso standard 10303 part(1132) version(3) schema(1) associative-text-arm(1) }
Смысл данного обозначения установлен в ИСО/МЭК 8824-1 и описан в ИСО 10303-1.
B.2.2 Обозначение схемы Associative_text_mim
Для однозначного обозначения в открытой информационной системе схеме Associative_text_mim, установленной в настоящем стандарте, присвоен следующий идентификатор объекта:
{ iso standard 10303 part(1132) version(3) schema(1) associative-text-mim(2) }
Смысл данного обозначения установлен в ИСО/МЭК 8824-1 и описан в ИСО 10303-1.
Приложение C
(справочное)
EXPRESS-G ДИАГРАММЫ ПЭМ
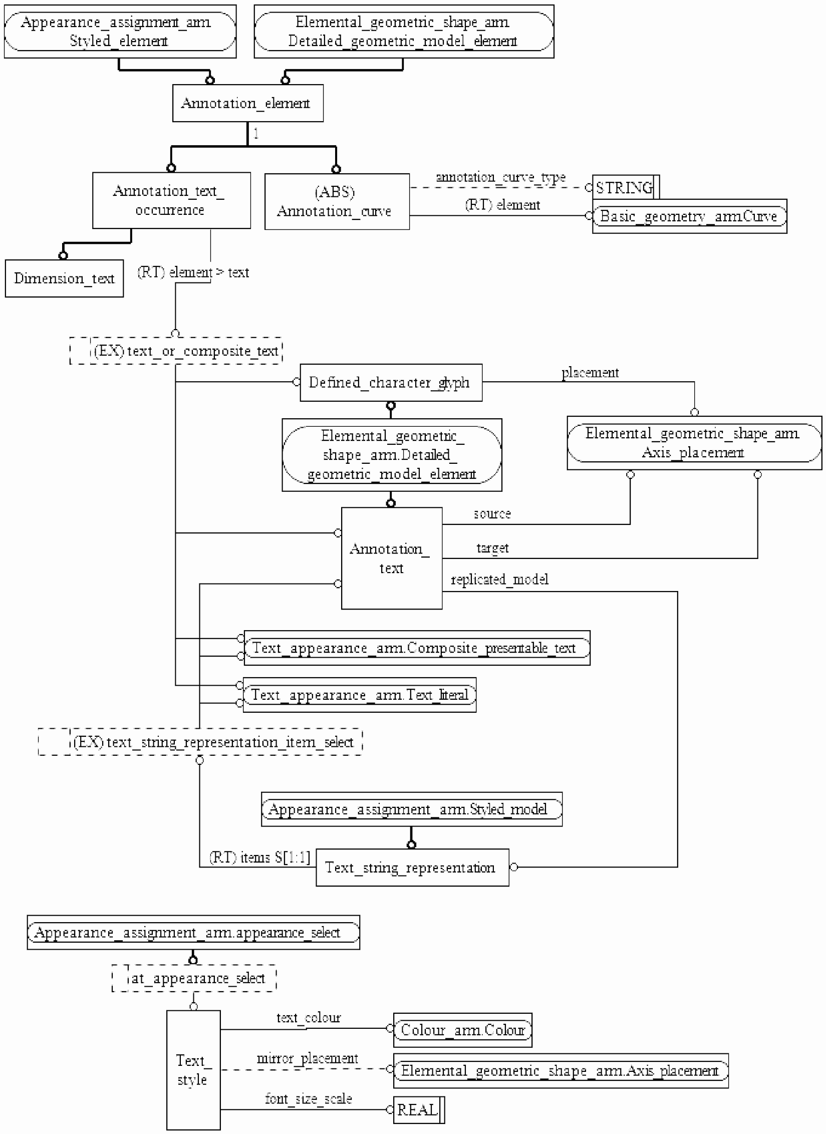
Диаграммы на рисунках C.1 и C.2 представляют в графической форме сокращенный листинг ПЭМ на языке EXPRESS, определенный в разделе 4. В диаграммах использована графическая нотация EXPRESS-G языка EXPRESS.
Рисунок C.1 - Представление ПЭМ на уровне схем
в формате EXPRESS-G (диаграмма 1 из 1)
Рисунок C.2 - Представление ПЭМ на уровне объектов
в формате EXPRESS-G (диаграмма 1 из 1)
В данном приложении приведены два разных представления ПЭМ прикладного модуля "Ассоциативный текст":
- представление на уровне схем отображает импорт конструкций, определенных в схемах ПЭМ других прикладных модулей, в схему ПЭМ данного прикладного модуля с помощью операторов USE FROM;
- представление на уровне объектов отображает конструкции на языке EXPRESS, определенные в схеме ПЭМ данного прикладного модуля, и ссылки на импортированные конструкции, которые конкретизированы или на которые имеются ссылки в конструкциях схемы ПЭМ рассматриваемого прикладного модуля.
Примечание - Оба представления являются неполными. Представление на уровне схем не отображает схем ПЭМ модулей, которые импортированы косвенным образом. Представление на уровне объектов не отображает импортированных конструкций, которые не конкретизированы или на которые отсутствуют ссылки в конструкциях схемы ПЭМ рассматриваемого прикладного модуля.
Графическая нотация EXPRESS-G определена в ИСО 10303-11, приложение D.
Приложение D
(справочное)
EXPRESS-G ДИАГРАММА ИММ
Диаграмма на рисунке D.1 представляет в графической форме сокращенный листинг ИММ на языке EXPRESS, определенный в 5.2. В диаграмме использована графическая нотация EXPRESS-G языка EXPRESS.
Рисунок D.1 - Представление ИММ на уровне схем
в формате EXPRESS-G (диаграмма 1 из 1)
В данном приложении приведено представление ИММ прикладного модуля "Ассоциативный текст" на уровне схем, отображающее импорт конструкций, определенных в схемах ИММ других прикладных модулей или в схемах общих ресурсов, в схему ИММ данного прикладного модуля с помощью операторов USE FROM.
Примечание - Представление на уровне схем не отображает схем ИММ модулей, которые импортированы косвенным образом.
Графическая нотация EXPRESS-G определена в ИСО 10303-11, приложение D.
Приложение E
(справочное)
МАШИННО-ИНТЕРПРЕТИРУЕМЫЕ ЛИСТИНГИ
В данном приложении приведены ссылки на сайты, на которых представлены листинги наименований объектов на языке EXPRESS и соответствующих сокращенных наименований, установленных или на которые приведены ссылки в настоящем стандарте. На данных сайтах также представлены листинги всех EXPRESS-схем, определенных в настоящем стандарте, без комментариев и другого поясняющего текста. Эти листинги приведены в машинно-интерпретируемой форме и могут быть получены по следующим адресам URL:
сокращенные наименования: http://www.tc184-sc4.org/Short_Names/;
EXPRESS: http://www.tc184-sc4.org/EXPRESS/.
Если доступ к этим сайтам невозможен, следует обратиться в центральный секретариат ИСО или непосредственно в секретариат ИСО ТК 184/ПК 4 по адресу электронной почты: sc4sec@tc184-sc4.org.
Примечание - Информация, представленная в машинно-интерпретированном виде по указанным выше адресам URL, является справочной. Обязательным является текст настоящего стандарта.
Приложение F
(справочное)
ИСТОРИЯ ИЗМЕНЕНИЙ
F.1 Общие положения
Данное приложение содержит историю изменений, внесенных в ИСО/ТС 10303-1132.
F.2 Изменения, внесенные в издание 2
F.2.1 Резюме внесенных изменений
Второе издание ИСО/ТС 10303-1132 по сравнению с первым изданием включает приведенные ниже изменения.
F.2.2 Изменения, внесенные в ПЭМ
Были добавлены следующие объявления на языке EXPRESS:
- TYPE text_string_representation_item_select;
- ENTITY Annotation_text;
- ENTITY Defined_character_glyph;
- ENTITY Dimension_text;
- ENTITY Text_string_representation;
- ENTITY Text_style.
Были изменены следующие объявления на языке EXPRESS:
- TYPE text_or_composite_text;
- ENTITY Annotation_curve;
- ENTITY Annotation_element;
- ENTITY Text.
Были удалены следующие объявления и спецификации интерфейса на языке EXPRESS:
- USE_FROM Construction_geometry_arm;
- USE_FROM Elemental_geometric_shape_arm;
- USE_FROM Shape_property_assignment_arm;
- ENTITY Item_text_association;
- ENTITY Leader;
- ENTITY Text_with_leader.
Кроме того, были внесены изменения в спецификацию отображения, схему ИММ и диаграммы в формате EXPRESS-G для обеспечения соответствия изменениям, внесенным в ПЭМ.
F.3 Изменения, внесенные в издание 3
F.3.1 Резюме внесенных изменений
Третье издание ИСО/ТС 10303-1132, соответствующее настоящему стандарту, по сравнению со вторым изданием включает приведенные ниже изменения.
F.3.2 Изменения, внесенные в ПЭМ
Было добавлено следующее объявление на языке EXPRESS:
ENTITY Advanced_brep_shape_representation.
Были изменены следующие объявления на языке EXPRESS:
- ENTITY Annotation_element;
- ENTITY Dimension_text.
Было удалено следующее объявление на языке EXPRESS:
ENTITY Text.
Кроме того, были внесены изменения в спецификацию отображения, схему ИММ и диаграммы в формате EXPRESS-G для обеспечения соответствия изменениям, внесенным в ПЭМ.
Приложение ДА
(справочное)
СВЕДЕНИЯ О СООТВЕТСТВИИ ССЫЛОЧНЫХ МЕЖДУНАРОДНЫХ СТАНДАРТОВ
И ДОКУМЕНТОВ НАЦИОНАЛЬНЫМ СТАНДАРТАМ РОССИЙСКОЙ ФЕДЕРАЦИИ
Таблица ДА.1
Обозначение ссылочного международного стандарта, документа
Степень соответствия
Обозначение и наименование соответствующего национального стандарта
ИСО 10303-1
IDT
ГОСТ Р ИСО 10303-1-99 "Системы автоматизации производства и их интеграция. Представление данных об изделии и обмен этими данными. Часть 1. Общие представления и основополагающие принципы"
ИСО 10303-11
IDT
ГОСТ Р ИСО 10303-11-2009 "Системы автоматизации производства и их интеграция. Представление данных об изделии и обмен этими данными. Часть 11. Методы описания. Справочное руководство по языку EXPRESS"
ИСО 10303-46
IDT
ГОСТ Р ИСО 10303-46-2002 "Системы автоматизации производства и их интеграция. Представление данных об изделии и обмен этими данными. Часть 46. Интегрированные обобщенные ресурсы. Визуальное представление"
ИСО 10303-101
-
ИС МЕГАНОРМ: примечание.
Взамен ГОСТ Р ИСО 10303-504-2006 Приказом Росстандарта от 30.11.2016 N 1890-ст с 01.01.2018 введен в действие ГОСТ Р ИСО 10303-504-2016.
ИСО 10303-504
IDT
ГОСТ Р ИСО 10303-504-2006 "Системы автоматизации производства и их интеграция. Представление данных об изделии и обмен этими данными. Часть 504. Прикладные интерпретированные конструкции. Пояснения на чертежах"
ИС МЕГАНОРМ: примечание.
Взамен ГОСТ Р ИСО 10303-506-2006 Приказом Росстандарта от 30.11.2016 N 1891-ст с 01.01.2018 введен в действие ГОСТ Р ИСО 10303-506-2016.
ИСО 10303-506
IDT
ГОСТ Р ИСО 10303-506-2006 "Системы автоматизации производства и их интеграция. Представление данных об изделии и обмен этими данными. Часть 506. Прикладные интерпретированные конструкции. Чертежные элементы"
ИСО 10303-520
IDT
ГОСТ Р ИСО 10303-520-2007 "Системы автоматизации производства и их интеграция. Представление данных об изделии и обмен этими данными. Часть 520. Прикладные интерпретированные конструкции. Ассоциативные элементы чертежей"
ИСО/ТС 10303-1001
IDT
ГОСТ Р ИСО/ТС 10303-1001-2010 "Системы автоматизации производства и их интеграция. Представление данных об изделии и обмен этими данными. Часть 1001. Прикладной модуль. Присваивание внешнего вида"
ИСО/ТС 10303-1002
IDT
ГОСТ Р ИСО/ТС 10303-1002-2010 "Системы автоматизации производства и их интеграция. Представление данных об изделии и обмен этими данными. Часть 1002. Прикладной модуль. Цвет"
ИСО/ТС 10303-1136
-
<*> Соответствующий национальный стандарт отсутствует. До его утверждения рекомендуется использовать перевод на русский язык данного международного стандарта (документа). Перевод данного международного стандарта (документа) находится в Федеральном информационном фонде технических регламентов и стандартов.
Примечание - В настоящей таблице использовано следующее условное обозначение степени соответствия стандартов:
IDT - идентичные стандарты.
БИБЛИОГРАФИЯ
[1] ISO/IEC 8824-1 Information technology - Abstract Syntax Notation One (ASN.1) - Part 1: Specification of basic notation
[2] Guidelines for the content of application modules, ISO TC184/SC4/N1685, 2004-02-27
УДК 656.072:681.3:006.354
ОКС 25.040.40
Ключевые слова: автоматизация производства, средства автоматизации, интеграция систем автоматизации, промышленные изделия, данные об изделиях, представление данных, обмен данными, прикладные модули, надписи на чертеже, ассоциативный текст