Главная // Актуальные документы // ГОСТ Р (Государственный стандарт)СПРАВКА
Источник публикации
М.: Стандартинформ, 2016
Примечание к документу
Документ
введен в действие с 1 октября 2016 года.
Название документа
"ГОСТ Р ИСО/ТС 10303-1786-2015. Национальный стандарт Российской Федерации. Системы автоматизации производства и их интеграция. Представление данных об изделии и обмен этими данными. Часть 1786. Прикладной модуль. Определение риска"
(утв. и введен в действие Приказом Росстандарта от 21.07.2015 N 940-ст)
"ГОСТ Р ИСО/ТС 10303-1786-2015. Национальный стандарт Российской Федерации. Системы автоматизации производства и их интеграция. Представление данных об изделии и обмен этими данными. Часть 1786. Прикладной модуль. Определение риска"
(утв. и введен в действие Приказом Росстандарта от 21.07.2015 N 940-ст)
Утвержден и введен в действие
агентства по техническому
регулированию и метрологии
от 21 июля 2015 г. N 940-ст
НАЦИОНАЛЬНЫЙ СТАНДАРТ РОССИЙСКОЙ ФЕДЕРАЦИИ
СИСТЕМЫ АВТОМАТИЗАЦИИ ПРОИЗВОДСТВА И ИХ ИНТЕГРАЦИЯ
ПРЕДСТАВЛЕНИЕ ДАННЫХ ОБ ИЗДЕЛИИ И ОБМЕН ЭТИМИ ДАННЫМИ
ЧАСТЬ 1786
ПРИКЛАДНОЙ МОДУЛЬ. ОПРЕДЕЛЕНИЕ РИСКА
Industrial automation systems and integration.
Product data representation and exchange. Part 1786.
Application module. Risk definition
ISO/TS 10303-1786:2011-10
Industrial automation systems and integration -
Product data representation and exchange - Part 1786:
Application module: Risk definition
(IDT)
ГОСТ Р ИСО/ТС 10303-1786-2015
Дата введения
1 октября 2016 года
1 ПОДГОТОВЛЕН Федеральным государственным автономным научным учреждением "Центральный научно-исследовательский и опытно-конструкторский институт робототехники и технической кибернетики" (ЦНИИ РТК) на основе собственного аутентичного перевода на русский язык международного документа, указанного в
пункте 4
2 ВНЕСЕН Техническим комитетом по стандартизации ТК 459 "Информационная поддержка жизненного цикла изделий"
3 УТВЕРЖДЕН И ВВЕДЕН В ДЕЙСТВИЕ
Приказом Федерального агентства по техническому регулированию и метрологии от 21 июля 2015 г. N 940-ст
4 Настоящий стандарт идентичен международному документу ИСО/ТС 10303-1786:2011-10 "Системы автоматизации производства и их интеграция. Представление данных об изделии и обмен этими данными. Часть 1786. Прикладной модуль. Определение риска" (ISO/TS 10303-1786:2011-10 "Industrial automation systems and integration - Product data representation and exchange - Part 1786: Application module: Risk definition").
При применении настоящего стандарта рекомендуется использовать вместо ссылочных международных стандартов и документов соответствующие им национальные стандарты Российской Федерации, сведения о которых приведены в дополнительном
приложении ДА
5 ВВЕДЕН ВПЕРВЫЕ
Правила применения настоящего стандарта установлены в ГОСТ Р 1.0-2012
(раздел 8). Информация об изменениях к настоящему стандарту публикуется в ежегодном (по состоянию на 1 января текущего года) информационном указателе "Национальные стандарты", а официальный текст изменений и поправок - в ежемесячном информационном указателе "Национальные стандарты". В случае пересмотра (замены) или отмены настоящего стандарта соответствующее уведомление будет опубликовано в ближайшем выпуске ежемесячного информационного указателя "Национальные стандарты". Соответствующая информация, уведомление и тексты размещаются также в информационной системе общего пользования - на официальном сайте Федерального агентства по техническому регулированию и метрологии в сети Интернет (gost.ru).
Стандарты комплекса ИСО 10303 распространяются на компьютерное представление информации об изделиях и обмен данными об изделиях. Их целью является обеспечение нейтрального механизма, способного описывать изделия на всем протяжении их жизненного цикла. Этот механизм применим не только для обмена файлами в нейтральном формате, но является также основой для реализации и совместного доступа к базам данных об изделиях и организации архивирования.
Стандарты комплекса ИСО 10303 представляют собой набор отдельно издаваемых стандартов (частей). Стандарты данного комплекса относятся к одной из следующих тематических групп: "Методы описания", "Методы реализации", "Методология и основы аттестационного тестирования", "Интегрированные обобщенные ресурсы", "Интегрированные прикладные ресурсы", "Прикладные протоколы", "Комплекты абстрактных тестов", "Прикладные интерпретированные конструкции" и "Прикладные модули". Полный перечень стандартов комплекса ИСО 10303 представлен на сайте http://www.tc184-sc4.org/titles/STEP_Titles.htm. Настоящий стандарт входит в тематическую группу "Прикладные модули". Он подготовлен подкомитетом SC4 "Производственные данные" Технического комитета 184 ИСО "Системы автоматизации производства и их интеграция".
Настоящий стандарт определяет прикладной модуль для представления риска. Прикладной модуль "Определение риска" идентифицирует риск и его компоненты, включая вероятность риска, его последствия и воздействия.
Второе издание ИСО/ТС 10303-1786, соответствующее настоящему стандарту, по сравнению с первым изданием включает изменения, приведенные в
приложении F.
В
разделе 1 определены область применения прикладного модуля, его функциональность и относящиеся к нему данные.
В
разделе 3 приведены термины, определенные в других стандартах комплекса ИСО 10303 и примененные в настоящем стандарте.
В
разделе 4 установлены информационные требования к прикладной предметной области с использованием принятой в ней терминологии.
Графическое представление информационных требований, называемых прикладной эталонной моделью (ПЭМ), приведено в
приложении C. Структуры ресурсов интерпретированы, чтобы соответствовать информационным требованиям. Результатом данной интерпретации является интерпретированная модель модуля (ИММ). Данная интерпретация, представленная в
5.1, устанавливает соответствие между информационными требованиями и ИММ. Сокращенный листинг ИММ, представленный в
5.2, определяет интерфейс к ресурсам. Графическое представление сокращенного листинга ИММ приведено в
приложении D.
Имя типа данных в языке EXPRESS может использоваться для ссылки на сам тип данных либо на экземпляр данных этого типа. Различие в использовании обычно понятно из контекста. Если существует вероятность неоднозначного толкования, то в текст включают фразу "объектный тип данных" либо "экземпляр(ы) объектного типа данных".
Двойные кавычки ("...") обозначают цитируемый текст, одинарные кавычки ('...') - значения конкретных текстовых строк.
Настоящий стандарт определяет прикладной модуль "Определение риска".
Требования настоящего стандарта распространяются на:
- идентификацию риска и взаимосвязь между рисками;
- понимание риска и взаимосвязь между предполагаемыми рисками;
- вероятность или правдоподобие риска;
- воздействие или последствие риска;
- источник идентификации риска.
Требования настоящего стандарта не распространяются на:
- категоризацию или классификацию риска;
- процесс идентификации или управления риском.
В настоящем стандарте использованы ссылки на следующие международные стандарты и документы (для датированных ссылок следует использовать только указанное издание, для недатированных ссылок - последнее издание указанного документа, включая все поправки к нему):
ИСО 10303-1 Системы автоматизации производства и их интеграция. Представление данных об изделии и обмен этими данными. Часть 1. Общие представления и основополагающие принципы (ISO 10303-1, Industrial automation systems and integration - Product data representation and exchange - Part 1: Overview and fundamental principles)
ИСО 10303-11 Системы автоматизации производства и их интеграция. Представление данных об изделии и обмен этими данными. Часть 11. Методы описания. Справочное руководство по языку EXPRESS (ISO 10303-11, Industrial automation systems and integration - Product data representation and exchange - Part 11: Description methods: The EXPRESS language reference manual)
ИСО 10303-41 Системы автоматизации производства и их интеграция. Представление данных об изделии и обмен этими данными. Часть 41. Интегрированный обобщенный ресурс. Основы описания и поддержки изделий (ISO 10303-41, Industrial automation systems and integration - Product data representation and exchange - Part 41: Integrated generic resource: Fundamentals of product description and support)
ИСО 10303-43 Системы автоматизации производства и их интеграция. Представление данных об изделии и обмен этими данными. Часть 43. Интегрированный обобщенный ресурс. Структуры представлений (ISO 10303-43, Industrial automation systems and integration - Product data representation and exchange - Part 43: Integrated generic resource: Representation structures)
ИСО 10303-58 Системы автоматизации производства и их интеграция. Представление данных об изделии и обмен этими данными. Часть 58. Интегрированный обобщенный ресурс. Риск (ISO 10303-58, Industrial automation systems and integration - Product data representation and exchange - Part 58: Integrated generic resource: Risk)
ИСО/ТС 10303-1024 Системы автоматизации производства и их интеграция. Представление данных об изделии и обмен этими данными. Часть 1024. Прикладной модуль. Связи изделий (ISO/TS 10303-1024, Industrial automation systems and integration - Product data representation and exchange - Part 1024: Application module: Product relationship)
ИСО/ТС 10303-1030 Системы автоматизации производства и их интеграция. Представление данных об изделии и обмен этими данными. Часть 1030. Прикладной модуль. Задание характеристики (ISO/TS 10303-1030, Industrial automation systems and integration - Product data representation and exchange - Part 1030: Application module: Property assignment)
ИСО/ТС 10303-1040 Системы автоматизации производства и их интеграция. Представление данных об изделии и обмен этими данными. Часть 1040. Прикладной модуль. Задание характеристики процесса (ISO/TS 10303-1040, Industrial automation systems and integration - Product data representation and exchange - Part 1040: Application module: Process property assignment)
ИСО/ТС 10303-1041 Системы автоматизации производства и их интеграция. Представление данных об изделии и обмен этими данными. Часть 1041. Прикладной модуль. Взаимосвязь между определениями представлений изделия (ISO/TS 10303-1041, Industrial automation systems and integration - Product data representation and exchange - Part 1041: Application module: Product view definition relationship)
ИСО/ТС 10303-1249 Системы автоматизации производства и их интеграция. Представление данных об изделии и обмен этими данными. Часть 1249. Прикладной модуль. Задание способа выполнения действия (ISO/TS 10303-1249, Industrial automation systems and integration - Product data representation and exchange - Part 1249: Application module: Activity method assignment)
ИСО/ТС 10303-1274 Системы автоматизации производства и их интеграция. Представление данных об изделии и обмен этими данными. Часть 1274. Прикладной модуль. Распределение вероятностей (ISO/TS 10303-1274, Industrial automation systems and integration - Product data representation and exchange - Part 1274: Application module: Probability distribution)
3.1 Термины, определенные в ИСО 10303-1
В настоящем стандарте применены следующие термины:
- приложение (application);
- прикладная интерпретированная конструкция (application interpreted construct);
- прикладной модуль (application module);
- прикладной объект (application object);
- прикладной протокол (application protocol);
- прикладная эталонная модель (application reference model);
- общие ресурсы (common resources);
- данные (data);
- информация (information);
- интегрированный ресурс (integrated resource);
- изделие (product);
- данные об изделии (product data);
- интерпретированная модель модуля (module interpreted model).
3.2 Термин, определенный в ИСО 10303-58
В настоящем стандарте применен следующий термин:
- риск (risk).
В настоящем стандарте применены следующие сокращения:
ПМ - прикладной модуль (application module; AM);
ПЭМ - прикладная эталонная модель (application reference model; ARM);
ИММ - интерпретированная модель модуля (module interpreted model; MIM);
URL - унифицированный указатель ресурса (uniform resource locator).
4 Информационные требования
В данном разделе определены информационные требования к прикладному модулю "Определение риска", представленные в форме ПЭМ.
Примечания
1 Графическое представление информационных требований приведено в
приложении C.
2 Спецификация отображения определена в
5.1. Она устанавливает, как удовлетворяются информационные требования при использовании общих ресурсов и конструкций, определенных в схеме ИММ или импортированных в схему ИММ данного прикладного модуля.
Ниже представлен фрагмент EXPRESS-спецификации, с которого начинается описание схемы Risk_definition_arm.
EXPRESS-спецификация:
*)
SCHEMA Risk_definition_arm;
(*
4.1 Необходимые ПЭМ прикладных модулей
Приведенные ниже операторы языка EXPRESS определяют элементы, импортированные из ПЭМ других прикладных модулей.
EXPRESS-спецификация:
*)
USE FROM Activity_method_assignment_arm; -- ISO/TS 10303-1249
USE FROM Probability_distribution_arm; -- ISO/TS 10303-1274
USE FROM Process_property_assignment_arm; -- ISO/TS 10303-1040
USE FROM Product_relationship_arm; -- ISO/TS 10303-1024
USE FROM Product_view_definition_relationship_arm; -- ISO/TS 10303-1041
USE FROM Property_assignment_arm; -- ISO/TS 10303-1030
(*
Примечания
1 Схемы, ссылки на которые приведены выше, определены в следующих документах комплекса ИСО 10303:
Activity_method_assignment_arm - ИСО/ТС 10303-1249;
Probability_distribution_arm - ИСО/ТС 10303-1274;
Process_property_assignment_arm - ИСО/ТС 10303-1040;
Product_relationship_arm - ИСО/ТС 10303-1024;
Product_view_definition_relationship_arm - ИСО/ТС 10303-1041;
Property_assignment_arm - ИСО/ТС 10303-1030.
2 Графическое представление схемы Risk_definition_arm приведено в приложении C,
рисунки C.1 -
C.4.
4.2 Определение типов данных ПЭМ
В данном подразделе определены типы данных ПЭМ прикладного модуля "Определение риска".
4.2.1 Тип данных risk_activity_method_item
Тип данных risk_activity_method_item является расширением типа данных activity_method_item. В его список альтернативных типов данных добавлен тип данных Risk_perception.
Примечание - Список объектных типов данных может быть расширен в прикладных модулях, использующих конструкции данного модуля.
EXPRESS-спецификация:
*)
TYPE risk_activity_method_item = EXTENSIBLE GENERIC_ENTITY SELECT
BASED_ON activity_method_item WITH
(Risk_perception);
END_TYPE;
(*
4.2.2 Тип данных risk_impact_item
Тип данных risk_impact_item является наращиваемым списком альтернативных типов данных, который допускает использование типов данных Product и Product_version.
Примечание - Список объектных типов данных может быть расширен в прикладных модулях, использующих конструкции данного модуля.
EXPRESS-спецификация:
*)
TYPE risk_impact_item = EXTENSIBLE GENERIC_ENTITY SELECT
(Product,
Product_version);
END_TYPE;
(*
4.2.3 Тип данных risk_perception_source_item
Тип данных risk_perception_source_item является наращиваемым списком альтернативных типов данных, который допускает использование типа данных Product.
Примечание - Список объектных типов данных может быть расширен в прикладных модулях, использующих конструкции данного модуля.
EXPRESS-спецификация:
*)
TYPE risk_perception_source_item = EXTENSIBLE GENERIC_ENTITY
SELECT
(Product);
END_TYPE;
(*
4.2.4 Тип данных risk_property_assignment_select
Тип данных risk_property_assignment_select является расширением типа данных property_assignment_select. В его список альтернативных типов данных добавлен тип данных Risk_perception.
Примечание - Список объектных типов данных может быть расширен в прикладных модулях, использующих конструкции данного модуля.
EXPRESS-спецификация:
*)
TYPE risk_property_assignment_select = EXTENSIBLE SELECT
BASED_ON property_assignment_select WITH
(Risk_perception);
END_TYPE;
(*
4.3 Определение объектов ПЭМ
В данном подразделе определены объекты ПЭМ прикладного модуля "Определение риска". Объект ПЭМ является простейшим неделимым элементом с характеризующими его атрибутами и представляет собой уникальное понятие прикладной области.
4.3.1 Объект Causal_consequence
Объект Causal_consequence является подтипом объекта View_definition_relationship, который идентифицирует вторичные эффекты, связанные или являющиеся результатом конкретного последствия риска, представленного объектом Risk_consequence.
Примечание - Атрибут related_view представляет вторичный эффект от непосредственного последствия риска, представленного атрибутом relating_view.
EXPRESS-спецификация:
*)
ENTITY Causal_consequence
SUBTYPE OF (View_definition_relationship);
SELF\View_definition_relationship.relating_view
: Risk_consequence;
SELF\View_definition_relationship.related_view
: Risk_consequence;
END_ENTITY;
(*
Определения атрибутов
relating_view - представляет непосредственное последствие данного риска;
related_view - представляет вторичный эффект от непосредственного последствия данного риска.
4.3.2 Объект Probability_representation
Объект Probability_representation является подтипом объекта Activity_property_representation, который связывает событие, представленное объектом Risk_event_ probability, с его вероятностью.
EXPRESS-спецификация:
*)
ENTITY Probability_representation
SUBTYPE OF (Activity_property_representation);
SELF\Activity_property_representation.property :
Risk_event_probability;
SELF\Activity_property_representation.rep : Probability;
END_ENTITY;
(*
Определения атрибутов
property - атрибут, содержащий информацию о возможном событии, которое может произойти;
rep - атрибут, содержащий представление о вероятности того, что данное событие произойдет.
4.3.3 Объект Related_consequence
Объект Related_consequence является подтипом объекта View_definition_relationship, который описывает ожидаемые последствия конкретного восприятия риска.
EXPRESS-спецификация:
*)
ENTITY Related_consequence
SUBTYPE OF (View_definition_relationship);
SELF\View_definition_relationship.relating_view : Risk_perception;
SELF\View_definition_relationship.related_view : Risk_consequence;
END_ENTITY;
(*
Определения атрибутов
relating_view - представляет ожидаемые последствия риска;
related_view - представляет восприятие риска, которое может привести к указанным последствиям.
4.3.4 Объект Risk
Объект Risk является подтипом объекта Product, который представляет возможные нежелательные негативные последствия события.
Примечания
1 Руководство ИСО 73 определяет риск как комбинацию вероятности события и его последствия. В некоторых случаях под риском понимается отклонение от ожидаемого результата.
2 Риск может также иметь возможный положительный результат. В подобных случаях риск трактуется как возможность или вознаграждение.
3 Руководство ИСО/МЭК 51:1999 определяет риск как комбинацию вероятности причинения вреда и серьезности этого вреда.
4 В сфере безопасности управление рисками фокусируется на предотвращении и уменьшении вреда. В вопросах, касающихся безопасности, должно использоваться определение риска из Руководства ИСО/МЭК 51:1999.
Примеры
1 'Line shutdown (остановка конвейера)' является примером риска в контексте надежности производственной системы.
2 'Transportation jam-up (транспортная пробка)', 'customer anger (раздражение заказчика)', 'collateral damage (дополнительный ущерб)' и 'greater susceptibility to interruption of supply during crises (более высокая чувствительность к прерыванию поставок во время кризисов)' являются примерами риска.
3 'Privacy (секретность)' и 'security (защищенность)' являются примерами риска для телекоммуникационной отрасли.
4 'Fly-by-wire (полуавтоматическая компьютеризированная система управления летательным аппаратом)', то есть замена механических устройств комбинацией электрических, гидравлических и пневматических узлов, является примером риска.
5 При согласовании по времени 'premature rejection (преждевременное отклонение)' и 'premature commitment (преждевременная фиксация)' являются примерами риска.
EXPRESS-спецификация:
*)
ENTITY Risk
SUBTYPE OF (Product);
END_ENTITY;
(*
4.3.5 Объект Risk_attitude
Объект Risk_attitude является подтипом объекта Property_representation, который представляет коэффициент, помогающий оценить критичность уровня риска (объекта Risk_level).
Примечание - Отрицательное значение коэффициента критичности означает привлекательность риска, возрастание этого значения описывается вогнутой функцией, а убывание - выпуклой функцией. В случае функции полезности неприемлемого риска коэффициент критичности должен быть положительным при возрастании значения функции и отрицательным при уменьшении значения функции полезности. Обратное утверждение применяется для функций полезности привлекательного риска.
EXPRESS-спецификация:
*)
ENTITY Risk_attitude
SUBTYPE OF (Property_representation);
SELF\Property_definition_representation.rep RENAMED
criticality_factor : Property_value_representation;
SELF\Property_representation.property : Risk_level;
END_ENTITY;
(*
Определения атрибутов
criticality_factor - коэффициент, показывающий отношение к риску как к неприемлемому или привлекательному риску;
property - описание уровня риска.
4.3.6 Объект Risk_consequence
Объект Risk_consequence является подтипом объекта Product_view_definition, который определяет последствия события.
Примечания
1 Может существовать одно или несколько последствий события.
2 Последствия могут быть как негативными, так и позитивными. Однако для проблем, связанных с безопасностью, всегда рассматриваются только негативные последствия.
3 Последствия могут быть выражены как количественно, так и качественно.
EXPRESS-спецификация:
*)
ENTITY Risk_consequence
SUBTYPE OF (Product_view_definition);
SELF\Product_view_definition.defined_version : Risk_version;
END_ENTITY;
(*
Определение атрибута
defined_version - версия риска, последствие которой оценивают.
4.3.7 Объект Risk_event
Объект Risk_event является подтипом объекта Applied_activity_method_assignment, который представляет нежелательное (или желательное) событие.
EXPRESS-спецификация:
*)
ENTITY Risk_event
SUBTYPE OF (Applied_activity_method_assignment);
SELF\Applied_activity_method_assignment.items RENAMED
associated_risk
: SET[1:1] OF Risk_perception;
DERIVE
SELF\Applied_activity_method_assignment.role : STRING :=
'causal event';
END_ENTITY;
(*
Определения атрибутов
associated_risk - риск, для которого задано данное событие;
role - постоянное значение, определяющее роль данного задания.
4.3.8 Объект Risk_event_probability
Объект Risk_event_probability является подтипом объекта Activity_property, который описывает вероятность способа выполнения действия, приведшего к возникновению данного риска.
EXPRESS-спецификация:
*)
ENTITY Risk_event_probability
SUBTYPE OF (Activity_property);
SELF\Activity_property.described_element : Activity_method;
END_ENTITY;
(*
Определение атрибута
described_element - способ выполнения действия, для которого задана вероятность.
4.3.9 Объект Risk_impact_assignment
Объект Risk_impact_assignment представляет задание множества элементов, на которые может воздействовать данный риск, для объекта Risk_consequence.
EXPRESS-спецификация:
*)
ENTITY Risk_impact_assignment;
assigned_risk_impact : Risk_consequence;
items : SET[1:?] OF risk_impact_item;
END_ENTITY;
(*
Определения атрибутов
assigned_risk_consequence - последствие риска, для которого задают элементы;
items - элементы, на которые воздействует данное последствие риска.
4.3.10 Объект Risk_level
Объект Risk_level является подтипом объекта Assigned_property, который определяет идентифицируемую цель или задачу для объекта Risk_perception.
Примечание - Объект Risk_level включает объект Risk_attitude, который помогает оценить критичность или цель объекта Risk_perception.
EXPRESS-спецификация:
*)
ENTITY Risk_level
SUBTYPE OF (Assigned_property) ;
SELF\Assigned_property.described_element : Risk_perception;
END_ENTITY;
(*
Определение атрибута
described_element - конкретный объект Risk_perception.
4.3.11 Объект Risk_perception
Объект Risk_perception является подтипом объекта Product_view_definition, который определяет количественные значения или опасения, с которыми заинтересованное лицо рассматривает конкретный риск. Контекст, в котором существует объект Risk_ perception, представлен объектом Risk_perception_context.
Примечания
1 Существует только одна вероятность для каждого воспринятого риска. Вероятность наступления какого-либо события не меняется в зависимости от последствий.
2 Восприятие риска, представленное объектом Risk_perception, зависит от высказанных потребностей, проблем и знаний заинтересованного лица.
3 Восприятие риска, представленное объектом Risk_perception, может отличаться от объективных данных.
4 Восприятие риска, представленное объектом Risk_perception, может использоваться для формирования матрицы риска в количественной или качественной форме.
5 Риск будет восприниматься по-разному в различных контекстах, например в контекстах безопасности людей, успеха миссии, графика проекта, производительности или экономии.
EXPRESS-спецификация:
*)
ENTITY Risk_perception
SUBTYPE OF (Product_view_definition);
SELF\Product_view_definition.defined_version : Risk_version;
SELF\Product_view_definition.initial_context RENAMED
risk_perception_context : Risk_perception_context;
END_ENTITY;
(*
Определения атрибутов
defined_version - версия риска, к которой относится данное восприятие;
risk_perception_context - текст, содержащий дополнительную информацию об объекте Risk_perception, которая описывает контекст, создающий основу для данного восприятия.
4.3.12 Объект Risk_perception_context
Объект Risk_perception_context является подтипом объекта View_definition_context, который определяет контекст для описания восприятия риска.
EXPRESS-спецификация:
*)
ENTITY Risk_perception_context
SUBTYPE OF (View_definition_context);
END_ENTITY;
(*
4.3.13 Объект Risk_perception_relationship
Объект Risk_perception_relationship является подтипом объекта View_definition_ relationship, который определяет связь между двумя экземплярами объекта Risk_ perception.
EXPRESS-спецификация:
*)
ENTITY Risk_perception_relationship
SUBTYPE OF (View_definition_relationship);
SELF\View_definition_relationship.relating_view : Risk_perception;
SELF\View_definition_relationship.related_view : Risk_perception;
END_ENTITY;
(*
Определения атрибутов
relating_view - первый экземпляр объекта Risk_perception, являющийся частью взаимосвязи;
related_view - второй экземпляр объекта Risk_perception, являющийся частью взаимосвязи.
4.3.14 Объект Risk_perception_source_assignment
Объект Risk_perception_source_assignment представляет задание множества элементов, являющихся источником риска.
EXPRESS-спецификация:
*)
ENTITY Risk_perception_source_assignment;
assigned_risk : Risk_perception;
items : SET[1:?] OF risk_perception_source_item;
END_ENTITY;
(*
Определения атрибутов
assigned risk - риск, для которого задан источник;
items - элементы, заданные для восприятия данного риска.
4.3.15 Объект Risk_relationship
Объект Risk_relationship является подтипом объекта Product_relationship, который представляет связь между двумя экземплярами объекта Risk.
EXPRESS-спецификация:
*)
ENTITY Risk_relationship
SUBTYPE OF (Product_relationship);
SELF\Product_relationship.relating_product RENAMED relating_risk
: Risk;
SELF\Product_relationship.related_product RENAMED related_risk
: Risk;
END_ENTITY;
(*
Определения атрибутов
relating_risk - первый экземпляр объекта Risk, являющийся частью взаимосвязи;
related_risk - второй экземпляр объекта Risk, являющийся частью взаимосвязи.
4.3.16 Объект Risk_version
Объект Risk_version является подтипом объекта Product_version.
Примечание - Использование объекта Risk_version позволяет определить несколько объектов Risk_perception для конкретного объекта Risk.
EXPRESS-спецификация:
*)
ENTITY Risk_version
SUBTYPE OF (Product_version);
SELF\Product_version.of_product RENAMED of_risk : Risk;
END_ENTITY;
(*
Определение атрибута
of_risk - объект Risk, для которого определена данная версия.
*)
END_SCHEMA; -- Risk_definition_arm
(*
5 Интерпретированная модель модуля
5.1 Спецификация отображения
В настоящем стандарте термин "прикладной элемент" обозначает любой объектный тип данных, определенный в
разделе 4, любой из его явных атрибутов и любое ограничение на подтипы. Термин "элемент ИММ" обозначает любой объектный тип данных, определенный в
5.2 или импортированный с помощью оператора USE FROM из другой EXPRESS-схемы, любой из его атрибутов и любое ограничение на подтипы, определенное в
5.2 или импортированное с помощью оператора USE FROM.
В данном подразделе представлена спецификация отображения, определяющая, как каждый прикладной элемент, описанный в
разделе 4 настоящего стандарта, отображается на один или несколько элементов ИММ (см.
5.2).
Спецификация отображения для каждого прикладного элемента определена ниже в отдельном пункте. Спецификации отображения атрибутов объекта ПЭМ определены в подпунктах пункта, содержащего спецификацию отображения данного объекта. Каждая спецификация отображения содержит до пяти секций.
Секция "Заголовок" содержит:
- наименование рассматриваемого объекта ПЭМ или ограничение на подтипы либо
- наименование атрибута рассматриваемого объекта ПЭМ, если данный атрибут ссылается на тип, не являющийся объектным типом данных или типом SELECT, который содержит или может содержать объектные типы данных, либо
- составное выражение вида "связь объекта <наименование объекта ПЭМ> с объектом <тип данных, на который дана ссылка>, представляющим атрибут <наименование атрибута>", если данный атрибут ссылается на тип данных, являющийся объектным типом данных или типом SELECT, который содержит или может содержать объектные типы данных.
Секция "Элемент ИММ" в зависимости от рассматриваемого прикладного элемента содержит:
- наименование одного или более объектных типов данных ИММ;
- наименование атрибута объекта ИММ, представленное в виде синтаксической конструкции <наименование объекта>.<наименование атрибута>, если рассматриваемый атрибут ссылается на тип, не являющийся объектным типом данных или типом SELECT, который содержит или может содержать объектные типы данных;
- ключевое слово PATH, если рассматриваемый атрибут объекта ПЭМ ссылается на объектный тип данных или на тип SELECT, который содержит или может содержать объектные типы данных;
- ключевое слово IDENTICAL MAPPING, если оба прикладных объекта, присутствующие в прикладном утверждении, отображаются на тот же самый экземпляр объектного типа данных ИММ;
- синтаксическую конструкцию /SUPERTYPE(<наименование супертипа>)/, если рассматриваемый объект ПЭМ отображается как его супертип;
- одну или более конструкций /SUBTYPE(<наименование подтипа>)/, если отображение рассматриваемого объекта ПЭМ является объединением отображений его подтипов.
Если отображение прикладного элемента содержит более одного элемента ИММ, то каждый из этих элементов ИММ представлен в отдельной строке спецификации отображения, заключенной в круглые или квадратные скобки.
Секция "Источник" содержит:
- обозначение стандарта ИСО, в котором определен данный элемент ИММ, для тех элементов ИММ, которые определены в общих ресурсах;
- обозначение настоящего стандарта для тех элементов ИММ, которые определены в схеме ИММ настоящего стандарта.
Если в секции "Элемент ИММ" содержатся ключевые слова PATH или IDENTICAL MAPPING, то данную секцию опускают.
Секция "Правила" содержит наименование одного или более глобальных правил, которые применяются к совокупности объектных типов данных ИММ, перечисленных в секции "Элемент ИММ" или "Ссылочный путь". Если никакие правила не применяются, то данную секцию опускают.
За ссылкой на глобальное правило может следовать ссылка на подпункт, в котором определено данное правило.
Секция "Ограничение" содержит наименование одного или более ограничений на подтипы, которые применяются к совокупности объектных типов данных ИММ, перечисленных в секции "Элемент ИММ" или "Ссылочный путь". Если ограничения на подтипы отсутствуют, то данную секцию опускают.
За ссылкой на ограничение подтипа может следовать ссылка на подпункт, в котором определено данное ограничение.
Секция "Ссылочный путь" содержит:
- ссылочный путь к супертипам в общих ресурсах для каждого элемента ИММ, определенного в настоящем стандарте;
- спецификацию взаимосвязей между элементами ИММ, если отображение прикладного элемента требует связать экземпляры нескольких объектных типов данных ИММ. В этом случае в каждой строке ссылочного пути указывают роль элемента ИММ по отношению к ссылающемуся на него элементу ИММ или к следующему по ссылочному пути элементу ИММ.
В выражениях, определяющих ссылочные пути и ограничения между элементами ИММ, применяют следующие условные обозначения:
[] - в квадратные скобки заключают несколько элементов ИММ или частей ссылочного пути, которые требуются для обеспечения соответствия информационному требованию;
() - в круглые скобки заключают несколько элементов ИММ или частей ссылочного пути, которые являются альтернативными в рамках отображения для обеспечения соответствия информационному требованию;
{} - в фигурные скобки заключают фрагмент, ограничивающий ссылочный путь для обеспечения соответствия информационному требованию;
<> - в угловые скобки заключают один или более необходимых ссылочных путей;
|| - между вертикальными линиями помещают объект супертипа;
-> - атрибут, наименование которого предшествует символу ->, ссылается на объектный или выбираемый тип данных, наименование которого следует после этого символа;
<- - атрибут объекта, наименование которого следует после символа <-, ссылается на объектный или выбираемый тип данных, наименование которого предшествует этому символу;
[i] - атрибут, наименование которого предшествует символу [i], является агрегированной структурой; ссылка указывает на любой элемент данной структуры;
[n] - атрибут, наименование которого предшествует символу [n], является упорядоченной агрегированной структурой; ссылка указывает на n-й элемент данной структуры;
=> - объект, наименование которого предшествует символу =>, является супертипом объекта, наименование которого следует после этого символа;
<= - объект, наименование которого предшествует символу <=, является подтипом объекта, наименование которого следует после этого символа;
= - строковый (STRING), выбираемый (SELECT) или перечисляемый (ENUMERATION) тип данных ограничен выбором или значением;
\ - выражение для ссылочного пути продолжается на следующей строке;
* - один или более экземпляров взаимосвязанных типов данных могут быть объединены в древовидную структуру. Путь между объектом взаимосвязи и связанными с ним объектами заключают в фигурные скобки;
-- - последующий текст является комментарием или ссылкой на раздел;
*> - выбираемый или перечисляемый тип данных, наименование которого предшествует символу *>, расширяется до выбираемого или перечисляемого типа данных, наименование которого следует за этим символом;
<* - выбираемый или перечисляемый тип данных, наименование которого предшествует символу <*, является расширением выбираемого или перечисляемого типа данных, наименование которого следует за этим символом;
!{} - заключенный в фигурные скобки фрагмент обозначает отрицательное ограничение на отображение.
Определение и использование шаблонов отображения не поддерживаются в настоящей версии прикладных модулей, однако поддерживается использование предопределенных шаблонов /SUBTYPE/ и /SUPERTYPE/.
5.1.1 Объект Applied_activity_method_assignment
Объект Applied_activity_method_assignment определен в прикладном модуле "Задание способа выполнения действия". Данная спецификация отображения расширяет отображение объекта Applied_activity_method_assignment за счет включения утверждений, определенных в прикладном модуле "Определение риска".
5.1.1.1 Связь объекта Applied_activity_method_assignment с объектом Risk_ perception, представляющим атрибут items
Ссылочный путь: | applied_action_method_assignment applied_action_method_assignment.items[i] -> action_method_items action_method_items *> risk_action_method_items risk_action_method_items = risk_perception |
5.1.2 Объект Assigned_property
Объект Assigned_property определен в прикладном модуле "Задание характеристики". Данная спецификация отображения расширяет отображение объекта Assigned_ property за счет включения утверждений, определенных в прикладном модуле "Определение риска".
5.1.2.1 Связь объекта Assigned_property с объектом Risk_perception, представляющим атрибут described_element
Элемент ИММ: | PATH |
Ссылочный путь: | property_definition property_definition.definition -> characterized_definition characterized_definition = characterized_product_definition characterized_product_definition => product_definition product_definition => risk_perception |
5.1.3 Объект Causal_consequence
Элемент ИММ: | causal_consequence |
Источник: | ИСО 10303-58 |
5.1.3.1 Связь объекта Causal_consequence с объектом Risk_consequence, представляющим атрибут relating_view
Элемент ИММ: | PATH |
Ссылочный путь: | causal_consequence.relating_product_definition -> risk_perception |
5.1.3.2 Связь объекта Causal_consequence с объектом Risk_consequence, представляющим атрибут related_view
Элемент ИММ: | PATH |
Ссылочный путь: | causal_consequence.related_product_definition -> risk_consequence |
5.1.4 Объект Probability_representation
Элемент ИММ: | action_property_representation |
Источник: | ИСО 10303-49 |
5.1.4.1 Связь объекта Probability_representation с объектом Risk_event_probability, представляющим атрибут property
Элемент ИММ: | PATH |
Ссылочный путь: | action_property_representation.property -> action_property |
5.1.4.2 Связь объекта Probability_representation с объектом Probability, представляющим атрибут rep
Элемент ИММ: | PATH |
Ссылочный путь: | action_property_representation.representation -> representation |
5.1.5 Объект Related_consequence
Элемент ИММ: | related_consequence |
Источник: | ИСО 10303-58 |
5.1.5.1 Связь объекта Related_consequence с объектом Risk_perception, представляющим атрибут relating_view
Элемент ИММ: | PATH |
Ссылочный путь: | related_consequence.relating_product_definition -> risk_perception |
5.1.5.2 Связь объекта Related_consequence с объектом Risk_consequence, представляющим атрибут related_view
Элемент ИММ: | PATH |
Ссылочный путь: | related_consequence.related_product_definition -> risk_consequence |
5.1.6 Объект Risk
Элемент ИММ: | risk |
Источник: | ИСО 10303-58 |
5.1.7 Объект Risk_attitude
Элемент ИММ: | risk_attitude |
Источник: | ИСО 10303-58 |
5.1.7.1 Связь объекта Risk_attitude с объектом Property_value_representation, представляющим атрибут criticality_factor
Элемент ИММ: | PATH |
Ссылочный путь: | risk_attitude.criticality_factor -> representation |
5.1.7.2 Связь объекта Risk_attitude с объектом Risk_level, представляющим атрибут property
Элемент ИММ: | PATH |
Ссылочный путь: | risk_attitude.definition -> risk_level |
5.1.8 Объект Risk_consequence
Элемент ИММ: | risk_consequence |
Источник: | ИСО 10303-58 |
5.1.8.1 Связь объекта Risk_consequence с объектом Risk_version, представляющим атрибут defined_version
Элемент ИММ: | PATH |
Ссылочный путь: | risk_consequence.formation -> risk_perception_formation |
5.1.9 Объект Risk_event
Элемент ИММ: | risk_event |
Источник: | ИСО 10303-1264 |
5.1.9.1 Связь объекта Risk_event с объектом Risk_perception, представляющим атрибут associated_risk
Элемент ИММ: | PATH |
Ссылочный путь: | risk_event.items -> risk_perception |
5.1.10 Объект Risk_event_probability
Элемент ИММ: | action_property |
Источник: | ИСО 10303-49 |
5.1.10.1 Связь объекта Risk_event_probability с объектом Activity_method, представляющим атрибут described_element
Элемент ИММ: | PATH |
Ссылочный путь: | action_property.definition -> characterized_action_definition characterized_action_definition = action_method |
5.1.11 Объект Risk_impact_assignment
Элемент ИММ: | risk_impact_assignment |
Источник: | ИСО 10303-58 |
5.1.11.1 Связь объекта Risk_impact_assignment с объектом Risk_consequence, представляющим атрибут assigned_risk_consequence
Элемент ИММ: | PATH |
Ссылочный путь: | risk_impact_assignment.assigned_risk_consequence -> risk_consequence |
5.1.11.2 Связь объекта Risk_impact_assignment с типом данных risk_impact_item, представляющим атрибут items
Элемент ИММ: | PATH |
Ссылочный путь: | risk_impact_assignment.items -> risk_impact_item |
5.1.11.3 Связь объекта Risk_impact_assignment с объектом Product, представляющим атрибут items
Элемент ИММ: | PATH |
Ссылочный путь: | risk_impact_assignment.items -> risk_impact_item risk_impact_item -> product |
5.1.11.4 Связь объекта Risk_impact_assignment с объектом Product_version, представляющим атрибут items
Элемент ИММ: | PATH |
Ссылочный путь: | risk_impact_assignment.items -> risk_impact_item risk_impact_item -> product_definition_formation |
5.1.12 Объект Risk_level
Элемент ИММ: | risk_level |
Источник: | ИСО 10303-58 |
5.1.12.1 Связь объекта Risk_level с объектом Risk_perception, представляющим атрибут described_element
Элемент ИММ: | PATH |
Ссылочный путь: | risk_level.definition -> risk_perception |
5.1.13 Объект Risk_perception
Элемент ИММ: | risk_perception |
Источник: | ИСО 10303-58 |
5.1.13.1 Связь объекта Risk_perception с объектом Risk_version, представляющим атрибут defined_version
Элемент ИММ: | PATH |
Ссылочный путь: | risk_perception.formation -> risk_perception_formation |
5.1.13.2 Связь объекта Risk_perception с объектом Risk_perception_context, представляющим атрибут risk_perception_context
Элемент ИММ: | PATH |
Ссылочный путь: | risk_perception.risk_perception_context -> risk_perception_context |
5.1.14 Объект Risk_perception_context
Элемент ИММ: | risk_perception_context |
Источник: | ИСО 10303-58 |
5.1.15 Объект Risk_perception_relationship
Элемент ИММ: | risk_perception_relationship |
Источник: | ИСО 10303-58 |
5.1.15.1 Связь объекта Risk_perception_relationship с объектом Risk_perception, представляющим атрибут related_view
Элемент ИММ: | PATH |
Ссылочный путь: | risk_perception_relationship.related_product_definition -> risk_perception |
5.1.15.2 Связь объекта Risk_perception_relationship с объектом Risk_perception, представляющим атрибут relating_view
Элемент ИММ: | PATH |
Ссылочный путь: | risk_perception_relationship.relating_product_definition -> risk_perception |
5.1.16 Объект Risk_perception_source_assignment
Элемент ИММ: | risk_perception_source_assignment |
Источник: | ИСО 10303-58 |
5.1.16.1 Связь объекта Risk_perception_source_assignment с объектом Risk_perception, представляющим атрибут assigned_risk
Элемент ИММ: | PATH |
Ссылочный путь: | risk_perception_source_assignment.assigned_risk -> risk_perception |
5.1.16.2 Связь объекта Risk_perception_source_assignment с типом данных risk_perception_source_item, представляющим атрибут items
Элемент ИММ: | PATH |
Ссылочный путь: | risk_perception_source_assignment.items |
5.1.16.3 Связь объекта Risk_perception_source_assignment с объектом Product, представляющим атрибут items
Элемент ИММ: | PATH |
Ссылочный путь: | risk_perception_source_assignment.items -> product |
5.1.17 Объект Risk_relationship
Элемент ИММ: | risk_relationship |
Источник: | ИСО 10303-58 |
5.1.17.1 Связь объекта Risk_relationship с объектом Risk, представляющим атрибут related_risk
Элемент ИММ: | PATH |
Ссылочный путь: | risk_relationship.related_risk -> risk |
5.1.17.2 Связь объекта Risk_relationship с объектом Risk, представляющим атрибут relating_risk
Элемент ИММ: | PATH |
Ссылочный путь: | risk_relationship.relating_risk -> risk |
5.1.18 Объект Risk_version
Элемент ИММ: | risk_perception_formation |
Источник: | ИСО 10303-58 |
5.1.18.1 Связь объекта Risk_version с объектом Risk, представляющим атрибут of_risk
Элемент ИММ: | PATH |
Ссылочный путь: | risk_perception_formation.of_risk -> risk |
5.2 Сокращенный листинг ИММ на языке EXPRESS
В данном подразделе определена EXPRESS-схема, полученная из таблицы отображений. В данной схеме использованы элементы общих ресурсов или других прикладных модулей и определены конструкции на языке EXPRESS, относящиеся к области применения настоящего стандарта.
Также в данном подразделе определены ИММ для прикладного модуля "Определение риска" и модификации, которым подвергаются конструкции, импортированные из общих ресурсов.
При использовании в данной схеме конструкций, определенных в общих ресурсах или в прикладных модулях, должны быть учтены следующие ограничения:
- использование объекта, являющегося супертипом, не означает применения любой из его конкретизаций, если только данная конкретизация также не импортирована в схему ИММ;
- использование типа SELECT не означает применения любого из указанных в нем типов данных, если только данный тип также не импортирован в схему ИММ.
EXPRESS-спецификация:
*)
SCHEMA Risk_definition_mim;
USE FROM Activity_method_assignment_mim; -- ISO/TS 10303-1249
USE FROM Probability_distribution_mim; -- ISO/TS 10303-1274
USE FROM Process_property_assignment_mim; -- ISO/TS 10303-1040
USE FROM Product_relationship_mim; -- ISO/TS 10303-1024
USE FROM Product_view_definition_relationship_mim; -- ISO/TS 10303-1041
USE FROM Property_assignment_mim; -- ISO/TS 10303-1030
USE FROM risk_schema; -- ISO 10303-58
(*
Примечания
1 Схемы, ссылки на которые приведены выше, определены в следующих стандартах и документах комплекса ИСО 10303:
Activity_method_assignment_mim - ИСО/ТС 10303-1249;
Probability_distribution_mim - ИСО/ТС 10303-1274;
Process_property_assignment_mim - ИСО/ТС 10303-1040;
Product_relationship_mim - ИСО/ТС 10303-1024;
Product_view_definition_relationship_mim - ИСО/ТС 10303-1041;
Property_assignment_mim - ИСО/ТС 10303-1030;
risk_schema - ИСО 10303-58.
2 Графическое представление схемы Risk_definition_mim приведено в приложении D,
рисунки D.1 и
D.2.
5.2.1 Определение типа данных ИММ
В данном пункте определен тип данных ИММ прикладного модуля "Определение риска".
5.2.1.1 Тип данных risk_action_method_items
Тип данных risk_action_method_items является расширением типа данных action_method_items. В его список альтернативных типов данных добавлен тип данных risk_perception.
Примечание - Список объектных типов данных может быть расширен в прикладных модулях, использующих конструкции данного модуля.
EXPRESS-спецификация:
*)
TYPE risk_action_method_items = EXTENSIBLE GENERIC_ENTITY SELECT
BASED_ON action_method_items WITH
(risk_perception);
END_TYPE;
(*
5.2.2 Определение объекта ИММ
В данном пункте определен объект ИММ прикладного модуля "Определение риска".
5.2.2.1 Объект risk_event
Объект risk_event является подтипом объекта applied_action_method_assignment, который идентифицирует тип события (способа выполнения действия), связанного с данным риском.
EXPRESS-спецификация:
*)
ENTITY risk_event
SUBTYPE OF (applied_action_method_assignment);
SELF\applied_action_method_assignment.items : SET [1:1] OF
risk_perception;
WHERE
WR1: SELF\action_method_assignment.role.name = 'risk of event';
END_ENTITY;
(*
Определение атрибута
items - риск, для которого данный объект action_method определяет событие.
Формальное утверждение
WR1 - наименование роли ограничено значением 'risk of event (риск события)'.
*)
END_SCHEMA; -- Risk_definition_mim
(*
(обязательное)
СОКРАЩЕННОЕ НАИМЕНОВАНИЕ ОБЪЕКТА ИММ
Сокращенное наименование объекта, определенного в ИММ прикладного модуля "Определение риска", приведено в таблице A.1.
Таблица A.1
Сокращенное наименование объекта ИММ
Полное наименование | Сокращенное наименование |
risk_event | RSKEVN |
Наименования объектов, использованных в настоящем стандарте, определены в
5.2 и других стандартах и документах комплекса ИСО 10303, указанных в
разделе 2.
Требования к использованию сокращенных наименований установлены в стандартах тематической группы "Методы реализации" комплекса ИСО 10303.
Примечание - Наименования объектов на языке EXPRESS доступны в Интернете по адресу: http://www.tc184-sc4.org/Short_Names/.
(обязательное)
РЕГИСТРАЦИЯ ИНФОРМАЦИОННЫХ ОБЪЕКТОВ
B.1 Обозначение документа
Для однозначного обозначения информационного объекта в открытой системе настоящему стандарту присвоен следующий идентификатор объекта:
{iso standard 10303 part(1786) version(2)}
Смысл данного обозначения установлен в ИСО/МЭК 8824-1 и описан в ИСО 10303-1.
B.2 Обозначение схем
B.2.1 Обозначение схемы Risk_definition_arm
Для однозначного обозначения в открытой информационной системе схеме Risk_definition_arm, установленной в настоящем стандарте, присвоен следующий идентификатор объекта:
{iso standard 10303 part(1786) version(2)
schema(1) risk-definition-arm(1)}
Смысл данного обозначения установлен в ИСО/МЭК 8824-1 и описан в ИСО 10303-1.
B.2.2 Обозначение схемы Risk_definition_mim
Для однозначного обозначения в открытой информационной системе схеме Risk_definition_mim, установленной в настоящем стандарте, присвоен следующий идентификатор объекта:
{iso standard 10303 part(1786) version(2)
schema(1) risk-definition-mim(2)}
Смысл данного обозначения установлен в ИСО/МЭК 8824-1 и описан в ИСО 10303-1.
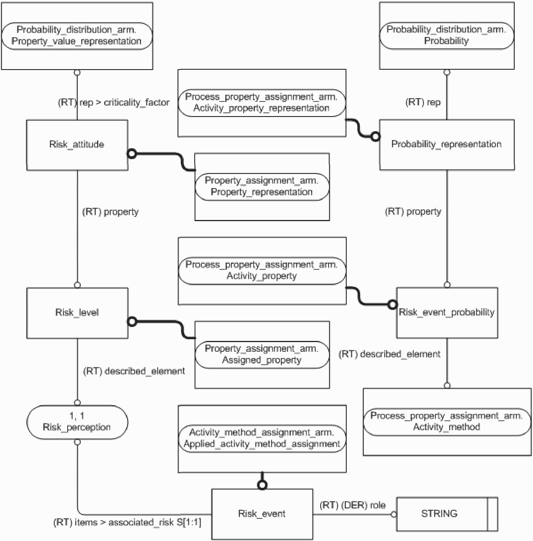
(справочное)
Диаграммы на рисунках C.1 -
C.4 представляют в графической форме сокращенный листинг ПЭМ на языке EXPRESS, определенный в
разделе 4. В диаграмме использована графическая нотация EXPRESS-G языка EXPRESS.
Рисунок C.1 - Представление ПЭМ на уровне
схем в формате EXPRESS-G (диаграмма 1 из 1)
Рисунок C.2 - Представление ПЭМ на уровне
объектов в формате EXPRESS-G (диаграмма 1 из 3)
Рисунок C.3 - Представление ПЭМ на уровне
объектов в формате EXPRESS-G (диаграмма 2 из 3)
Рисунок C.4 - Представление ПЭМ на уровне
объектов в формате EXPRESS-G (диаграмма 3 из 3)
В данном приложении приведены два разных представления ПЭМ прикладного модуля "Определение риска":
- представление на уровне схем отображает импорт конструкций, определенных в схемах ПЭМ других прикладных модулей, в схему ПЭМ данного прикладного модуля с помощью операторов USE FROM;
- представление на уровне объектов отображает конструкции на языке EXPRESS, определенные в схеме ПЭМ данного прикладного модуля, и ссылки на импортированные конструкции, которые конкретизированы или на которые имеются ссылки в конструкциях схемы ПЭМ рассматриваемого прикладного модуля.
Примечание - Оба представления являются неполными. Представление на уровне схем не отображает схем ПЭМ модулей, которые импортированы косвенным образом. Представление на уровне объектов не отображает импортированных конструкций, которые не конкретизированы или на которые отсутствуют ссылки в конструкциях схемы ПЭМ рассматриваемого прикладного модуля.
Графическая нотация EXPRESS-G определена в ИСО 10303-11, приложение D.
(справочное)
Диаграммы на рисунках D.1 и
D.2 представляют в графической форме сокращенный листинг ИММ на языке EXPRESS, определенный в
5.2. В диаграммах использована графическая нотация EXPRESS-G языка EXPRESS.
Рисунок D.1 - Представление ИММ на уровне
схем в формате EXPRESS-G (диаграмма 1 из 1)
Рисунок D.2 - Представление ИММ на уровне
объектов в формате EXPRESS-G (диаграмма 1 из 1)
В данном приложении приведены два разных представления ИММ прикладного модуля "Определение риска":
- представление на уровне схем отображает импорт конструкций, определенных в схемах ИММ других прикладных модулей или в схемах общих ресурсов, в схему ИММ данного прикладного модуля с помощью операторов USE FROM;
- представление на уровне объектов отображает конструкции на языке EXPRESS, определенные в схеме ИММ данного прикладного модуля, и ссылки на импортированные конструкции, которые конкретизированы или на которые имеются ссылки в конструкциях схемы ИММ рассматриваемого прикладного модуля.
Примечание - Оба представления являются неполными. Представление на уровне схем не отображает схем ИММ модулей, которые импортированы косвенным образом. Представление на уровне объектов не отображает импортированных конструкций, которые не конкретизированы или на которые отсутствуют ссылки в конструкциях схемы ИММ рассматриваемого прикладного модуля.
Графическая нотация EXPRESS-G определена в ИСО 10303-11, приложение D.
(справочное)
МАШИННО-ИНТЕРПРЕТИРУЕМЫЕ ЛИСТИНГИ
В данном приложении приведены ссылки на сайты, на которых представлены листинги наименований объектов на языке EXPRESS и соответствующих сокращенных наименований, установленных или на которые приведены ссылки в настоящем стандарте. На данных сайтах также представлены листинги всех EXPRESS-схем, определенных в настоящем стандарте, без комментариев и другого поясняющего текста. Эти листинги приведены в машинно-интерпретируемой форме и могут быть получены по следующим адресам URL:
сокращенные наименования: http://www.tc184-sc4.org/Short_Names/;
EXPRESS: http://www.tc184-sc4.org/EXPRESS/.
Если доступ к этим сайтам невозможен, следует обратиться в центральный секретариат ИСО или непосредственно в секретариат ИСО ТК 184/ПК 4 по адресу электронной почты: sc4sec@tc184-sc4.org.
Примечание - Информация, представленная в машинно-интерпретированном виде по указанным выше адресам URL, является справочной. Обязательным является текст настоящего стандарта.
(справочное)
F.1 Общие положения
Данное приложение содержит историю изменений, внесенных в ИСО/ТС 10303-1786.
F.2 Изменения, внесенные в издание 2
F.2.1 Резюме внесенных изменений
Второе издание ИСО/ТС 10303-1786, соответствующее настоящему стандарту, по сравнению с первым изданием включает приведенные ниже изменения.
Изменен подход к моделированию вызывающего риск события, который теперь основывается на объекте Activity_method вместо Event.
F.2.2 Изменения, внесенные в ПЭМ
Были добавлены следующие объявления и спецификации интерфейса на языке EXPRESS:
- USE_FROM Activity_method_assignment_arm;
- USE_FROM Probability_distribution_arm;
- USE_FROM Process_property_assignment_arm;
- TYPE risk_activity_method_item;
- ENTITY Risk_event_probability.
Были изменены следующие объявления на языке EXPRESS:
- TYPE risk_property_assignment_select;
- ENTITY Probability_representation;
- ENTITY Risk_event.
Были удалены следующие объявления и спецификации интерфейса на языке EXPRESS:
- USE_FROM Event_assignment_arm;
- USE_FROM Probability_arm;
- TYPE risk_event_item;
- ENTITY Event_probability.
Кроме того, были внесены изменения в спецификацию отображения, схему ИММ и диаграммы в формате EXPRESS-G для обеспечения соответствия изменениям, внесенным в ПЭМ.
F.2.3 Изменения, внесенные в ИММ
Были добавлены следующие объявления и спецификации интерфейса на языке EXPRESS:
- USE_FROM Activity_method_assignment_mim;
- USE_FROM Probability_distribution_mim;
- TYPE risk_action_method_items;
- ENTITY action_method_characterized_object.
Было изменено следующее объявление на языке EXPRESS:
- ENTITY risk_event.
Были удалены следующие объявления и спецификации интерфейса на языке EXPRESS:
- USE_FROM Event_assignment_mim;
- USE_FROM Probability_mim
- TYPE risk_event_occurrence_item.
(справочное)
СВЕДЕНИЯ О СООТВЕТСТВИИ ССЫЛОЧНЫХ МЕЖДУНАРОДНЫХ СТАНДАРТОВ
И ДОКУМЕНТОВ НАЦИОНАЛЬНЫМ СТАНДАРТАМ РОССИЙСКОЙ ФЕДЕРАЦИИ
Таблица ДА.1
Обозначение ссылочного международного стандарта, документа | Степень соответствия | Обозначение и наименование соответствующего национального стандарта |
ИСО 10303-1 | IDT | ГОСТ Р ИСО 10303-1-99 "Системы автоматизации производства и их интеграция. Представление данных об изделии и обмен этими данными. Часть 1. Общие представления и основополагающие принципы" |
ИСО 10303-11 | IDT | ГОСТ Р ИСО 10303-11-2009 "Системы автоматизации производства и их интеграция. Представление данных об изделии и обмен этими данными. Часть 11. Методы описания. Справочное руководство по языку EXPRESS" |
ИСО 10303-41 | IDT | ГОСТ Р ИСО 10303-41-99 "Системы автоматизации производства и их интеграция. Представление данных об изделии и обмен этими данными. Часть 41. Интегрированные обобщенные ресурсы. Основы описания и поддержки изделий" |
| | ИС МЕГАНОРМ: примечание. ГОСТ Р ИСО 10303-43-2002 утратил силу с 1 января 2018 года в связи с введением в действие ГОСТ Р ИСО 10303-43-2016 (Приказ Росстандарта от 30.11.2016 N 1888-ст). | |
|
ИСО 10303-43 | IDT | ГОСТ Р ИСО 10303-43-2002 "Системы автоматизации производства и их интеграция. Представление данных об изделии и обмен этими данными. Часть 43. Интегрированные обобщенные ресурсы. Структуры представлений" |
ИСО 10303-58 | - | |
| | ИС МЕГАНОРМ: примечание. В официальном тексте документа, видимо, допущена опечатка: имеется в виду ГОСТ Р ИСО/ТС 10303-1024-2011, а не ГОСТ Р ИСО 10330-1024-2011. | |
|
ИСО/ТС 10303-1024 | IDT | ГОСТ Р ИСО 10303-1024-2011 "Системы автоматизации производства и их интеграция. Представление данных об изделии и обмен этими данными. Часть 1024. Прикладной модуль. Связи изделий" |
| | ИС МЕГАНОРМ: примечание. В официальном тексте документа, видимо, допущена опечатка: имеется в виду ГОСТ Р ИСО/ТС 10303-1030-2013, а не ГОСТ Р ИСО 10330-1030-2013. | |
|
ИСО/ТС 10303-1030 | IDT | ГОСТ Р ИСО 10303-1030-2013 "Системы автоматизации производства и их интеграция. Представление данных об изделии и обмен этими данными. Часть 1030. Задание характеристики" |
ИСО/ТС 10303-1040 | IDT | ГОСТ Р ИСО 10303-1040-2012 "Системы автоматизации производства и их интеграция. Представление данных об изделии и обмен этими данными. Часть 1040. Задание характеристики процесса" |
ИСО/ТС 10303-1041 | IDT | ГОСТ Р ИСО 10303-1041-2012 "Системы автоматизации производства и их интеграция. Представление данных об изделии и обмен этими данными. Часть 1041. Взаимосвязь между определениями представлений изделия" |
ИСО/ТС 10303-1249 | IDT | ГОСТ Р ИСО 10303-1249-2013 "Системы автоматизации производства и их интеграция. Представление данных об изделии и обмен этими данными. Часть 1249. Задание способа выполнения действия" |
ИСО/ТС 10303-1274 | - | |
<*> Соответствующий национальный стандарт отсутствует. До его утверждения рекомендуется использовать перевод на русский язык данного международного стандарта (документа). Перевод данного международного стандарта (документа) находится в Федеральном информационном фонде технических регламентов и стандартов. Примечание - В настоящей таблице использовано следующее условное обозначение степени соответствия стандартов: IDT - идентичные стандарты. |
[1] | ISO GUIDE 73 Risk management - Vocabulary |
[2] | ISO/IEC 8824-1 Information technology - Abstract Syntax Notation One (ASN.1) - Part 1: Specification of basic notation |
[3] | Guidelines for the content of application modules, ISO TC184/SC4/N1685, 2004-02-27 |