Главная // Актуальные документы // ГОСТ Р (Государственный стандарт)
СПРАВКА
Источник публикации
М.: Стандартинформ, 2017
Примечание к документу
Документ утратил силу с 01.01.2023 в связи с изданием Приказа Росстандарта от 17.11.2022 N 1303-ст. Взамен введен в действие ГОСТ Р ИСО 10303-43-2022.

Документ введен в действие с 01.01.2018.

Взамен ГОСТ Р ИСО 10303-43-2002.
Название документа
"ГОСТ Р ИСО 10303-43-2016. Национальный стандарт Российской Федерации. Системы автоматизации производства и их интеграция. Представление данных об изделии и обмен этими данными. Часть 43. Интегрированный обобщенный ресурс. Структуры представления"
(утв. и введен в действие Приказом Росстандарта от 30.11.2016 N 1888-ст)

"ГОСТ Р ИСО 10303-43-2016. Национальный стандарт Российской Федерации. Системы автоматизации производства и их интеграция. Представление данных об изделии и обмен этими данными. Часть 43. Интегрированный обобщенный ресурс. Структуры представления"
(утв. и введен в действие Приказом Росстандарта от 30.11.2016 N 1888-ст)


Содержание


Утвержден и введен в действие
Приказом Федерального агентства
по техническому регулированию
и метрологии
от 30 ноября 2016 г. N 1888-ст
НАЦИОНАЛЬНЫЙ СТАНДАРТ РОССИЙСКОЙ ФЕДЕРАЦИИ
СИСТЕМЫ АВТОМАТИЗАЦИИ ПРОИЗВОДСТВА И ИХ ИНТЕГРАЦИЯ
ПРЕДСТАВЛЕНИЕ ДАННЫХ ОБ ИЗДЕЛИИ И ОБМЕН ЭТИМИ ДАННЫМИ
ЧАСТЬ 43
ИНТЕГРИРОВАННЫЙ ОБОБЩЕННЫЙ РЕСУРС. СТРУКТУРЫ ПРЕДСТАВЛЕНИЯ
Industrial automation systems and integration. Product data
representation and exchange. Part 43. Integrated generic
resource. Representation structures
(ISO 10303-43:2011, IDT)
ГОСТ Р ИСО 10303-43-2016
Группа П87
ОКС 25.040.40
ОКСТУ 4002
Дата введения
1 января 2018 года
Предисловие
1 ПОДГОТОВЛЕН Федеральным бюджетным учреждением "Консультационно-внедренческая фирма в области международной стандартизации и сертификации "Фирма "Интерстандарт" на основе собственного перевода на русский язык англоязычной версии стандарта, указанного в пункте 4
2 ВНЕСЕН Техническим комитетом по стандартизации ТК 459 "Информационная поддержка жизненного цикла изделий"
3 УТВЕРЖДЕН И ВВЕДЕН В ДЕЙСТВИЕ Приказом Федерального агентства по техническому регулированию и метрологии от 30 ноября 2016 г. N 1888-ст
4 Настоящий стандарт идентичен международному стандарту ИСО 10303-43:2011 "Системы автоматизации производства и их интеграция. Представление данных об изделии и обмен этими данными. Часть 43. Интегрированный обобщенный ресурс. Структуры представления" (ISO 10303-43:2011 "Industrial automation systems and integration - Product data representation and exchange - Part 43: Integrated generic resource: Representation structures", IDT).
При применении настоящего стандарта рекомендуется использовать вместо ссылочных международных стандартов соответствующие им национальные стандарты, сведения о которых приведены в дополнительном приложении ДА
5 ВЗАМЕН ГОСТ Р ИСО 10303-43-2002
Правила применения настоящего стандарта установлены в статье 26 Федерального закона от 29 июня 2015 г. N 162-ФЗ "О стандартизации в Российской Федерации". Информация об изменениях к настоящему стандарту публикуется в ежегодном (по состоянию на 1 января текущего года) информационном указателе "Национальные стандарты", а официальный текст изменений и поправок - в ежемесячном информационном указателе "Национальные стандарты". В случае пересмотра (замены) или отмены настоящего стандарта соответствующее уведомление будет опубликовано в ежемесячном информационном указателе "Национальные стандарты". Соответствующая информация, уведомление и тексты размещаются также в информационной системе общего пользования - на официальном сайте Федерального агентства по техническому регулированию и метрологии в сети Интернет (www.gost.ru)
Введение
Стандарты комплекса ИСО 10303 распространяются на компьютерное представление информации об изделиях и обмен данными об изделиях. Их целью является обеспечение нейтрального механизма, способного описывать изделия на всем протяжении их жизненного цикла. Этот механизм применим не только для обмена файлами в нейтральном формате, но является также основой для реализации и совместного доступа к базам данных об изделиях и организации архивирования.
В настоящем стандарте специфицирована схема representation_schema.
В схеме representation_schema специфицированы общие структуры для представления. Для представления данных об изделии, таких как свойство изделия, могут быть сформированы коллекции элементов. Каждый из элементов в такой коллекции является элементом представления. Примером свойства, которое может быть представлено, является форма изделия. В настоящем стандарте не специфицированы представляемые аспекты или свойства изделия. Предмет представления определяется в других частях ИСО 10303, в которых используются предоставляемые настоящей частью возможности по представлению.
Когда элементы представления объединяются для того, чтобы образовать представление, эти элементы совместно используют общий контекст, связанный с представлением. Этот контекст называется контекстом представления.
Не все элементы данных об изделии включаются в представления. Те элементы, которые могут быть включены в представления, определяются как элементы представления. Элементы представления - это те элементы, которые имеют смысл только в сочетании с контекстом. Например, точка - элемент представления, который имеет смысл только в контексте (системе координат). Напротив, имя сотрудника не является элементом представления, поскольку имеет смысл вне какого-либо контекста.
В дополнение к тому, чтобы входить в представление, элемент представления может быть также использован в определении другого элемента представления. В настоящем стандарте допускается такое различие.
Собрание данных об изделии может содержать многочисленные элементы представления, каждый из которых входит в одно или более представлений. Эти представления могут быть связаны, образуя структуру, задающую также связи между контекстами представлений. Впоследствии эта структура может быть использована для понятного определения того, какие элементы представления могут быть связаны между собой. Например, расстояние между точками имеет смысл только в том случае, если существует связь между системами координат, в которых эти точки определены.
Представления, не связанные в одном контексте, могут быть связаны в другом контексте. Рассмотрим представление формы изделия и его составных частей. Форма каждой составной части может быть представлена в виде независимой концепции, не связанной с формой других составных частей. В контексте сборочной единицы при этом формы составляющих частей связаны.
Аспект данных об изделии может иметь ноль, одно или несколько представлений, ни одно из которых не является само по себе концепцией. Например, форма изделия может быть представлена собранием как двумерных геометрических моделей, так и геометрических моделей, построенных из твердотельных примитивов посредством булевых операций. Каждое из представлений является идеализацией формы.
Каждое из представлений не обязательно является полной моделью некоторого аспекта данных об изделии, а может представлять модель аспекта, пригодную для определенных прикладных задач. Ни одно из упомянутых выше представлений формы не является полным представлением концепции формы. Другое представление формы может включать информацию о допусках. Точнее, каждое представление пригодно для некоторой особой прикладной точки зрения или прикладного подхода.
Отношения между схемами настоящей части и другими схемами, определения которых даны в других частях ИСО 10303, относящихся к интегрированным ресурсам, показаны на рисунке 1 с использованием графической нотации EXPRESS-G. Определение EXPRESS-G содержится в ИСО 10303-11.
Рисунок 1 - Отношение representation_schema с архитектурой
интеграции ИСО 10303
Определения следующих схем, показанных на рисунке 1, не находятся в настоящем стандарте, а находятся в следующих частях ИСО 10303:
- определение схемы application_context_schema находится в ИСО 10303-41;
- определение схемы product_definition_schema находится в ИСО 10303-41;
- определение схемы product_property_definition_schema находится в ИСО 10303-41;
- определение схемы product_property_representation_schema находится в ИСО 10303-41.
Схемы, показанные на рисунке 1, входят в объединенные ресурсы.
1. Область применения
В настоящем стандарте специфицированы конструкции объединенных обобщенных ресурсов для структур представления. Это - собрания элементов данных об изделии, которые группируются вместе для описания свойств и аспектов изделий.
В область применения настоящего стандарта входит:
- спецификация контекстов для представления;
- спецификация элементов представления;
- связь элементов представления с одним или более контекстами, в которых они объединяются для представления концепции;
- такая связь элементов представления, когда один элемент используется для определения другого;
- такая структура, обеспечивающая связь двух представлений, когда одно представление участвует в определении другого;
- структура, обеспечивающая связь двух представлений, в которой одно представление не участвует в определении другого;
- ограничения, позволяющие избегать рекурсивного определения экземпляров элементов представления;
- спецификация преобразования одного элемента представления в другой посредством задания исходного и результирующего состояний преобразования;
- спецификация преобразования одного элемента представления в другой посредством задания функции преобразования.
В область применения настоящего стандарта не входит:
- полная спецификация типов представлений, типов элементов представлений и типов контекстов представлений;
- спецификация использований представлений;
- связь представления с каким-либо из возможных его использований;
- ограничения, для которых требуются ориентированная связь между представлениями.
Примечание - Отношение между элементами A и B является ориентированным, если смысл отношения A к B отличается от смысла отношения B к A. При неориентированном отношении A и B равны. Ориентированное отношение может быть введено в полной комментированной EXPRESS-схеме, в которой используется настоящая схема или ее уточнения;
- ограничения, запрещающие циклические структуры, образованные связанными представлениями;
- ограничения, требующие ориентированного отношения между контекстами, в которых существуют связанные между собой представления;
- ограничения, запрещающие циклические структуры, образованные связанными между собой контекстами представлений.
2. Нормативные ссылки
В настоящем стандарте использованы нормативные ссылки на следующие международные стандарты и документы (для датированных ссылок следует использовать указанное издание, для недатированных ссылок - последнее издание указанного документа, включая все поправки к нему):
ISO 10303-1:1994, Industrial automation systems and integration - Product data representation and exchange - Part 1: Overview and fundamental principles (Системы автоматизации производства и их интеграция. Представление данных об изделии и обмен этими данными. Часть 1. Общие представления и основополагающие принципы)
ISO 10303-11:2004, Industrial automation systems and integration - Product data representation and exchange - Part 11: Description methods: The EXPRESS language reference manual (Системы автоматизации производства и их интеграция. Представление данных об изделии и обмен этими данными. Часть 11. Методы описания. Справочное руководство по языку EXPRESS)
ISO 10303-41:2005, Industrial automation systems and integration - Product data representation and exchange - Part 41: Integrated generic resource: Fundamentals of product description and support (Системы автоматизации производства и их интеграция. Представление данных об изделии и обмен этими данными. Часть 41. Интегрированный обобщенный ресурс. Основы описания и поддержки изделий)
3. Термины, определения и сокращения
3.1. Термины и определения
3.1.1 Термины, определенные в ИСО 10303-1
В настоящем стандарте применены следующие термины:
- интегрированный ресурс (integrated resource);
- приложение (application);
- прикладной протокол; ПП (application protocol; AP);
- сборочная единица (assembly);
- данные (data);
- информация (information);
- изделие (product);
- данные об изделии (product data);
- структура (structure).
3.1.2 Термины, определенные в ИСО 10303-41
В настоящем стандарте применены следующие термины:
- соглашение об общем понимании (agreement of common understanding);
- EXPRESS-схема с пояснениями (annotated EXPRESS schema).
3.1.3 Прочие термины и определения
В настоящем стандарте применены следующие термины и определения:
3.1.3.1 контекст представления (context of representation): Основа, используемая для связи друг с другом элементов представления.
3.1.3.2 элемент представления (element of representation): Элемент данных, используемый в описании представления или непосредственно, или посредством описания других элементов представления.
3.1.3.3 основанный (founded): Свойство элемента представления, вытекающее, прямо или косвенно, из его связи с контекстом представления.
3.1.3.4 представление (representation): Организованное собрание связанных элементов данных, собранных вместе в целях одного или более отдельных применений.
3.2. Сокращения
В настоящем стандарте применено следующее сокращение:
URL - унифицированный указатель информационного ресурса.
4. Схема Representation (представление)
В настоящем разделе с помощью языка EXPRESS, определение которого содержится в ИСО 10303-11, определены информационные требованиям, которые должны выполняться программными реализациями. Далее представлен фрагмент EXPRESS-декларации, с которой начинается описание схемы representation_schema. В нем определены необходимые внешние ссылки.
EXPRESS-спецификация:
*)
SCHEMA representation_schema;
REFERENCE FROM basic_attribute_schema -- ISO 10303-41
(get_description_value,
get_id_value);
REFERENCE FROM measure_schema -- ISO 10303-41
(measure_value,
measure_with_unit);
REFERENCE FROM support_resource_schema -- ISO 10303-41
(bag_to_set,
identifier,
label,
text);
(*
Примечания
1 Схемы, ссылки на которые приведены выше, определены в следующих документах комплекса ИСО 10303:
basic_attribute_schema - ISO 10303-41;
measure_schema - ИСО 10303-41;
support_resource_schema - ИСО 10303-41.
2 Графическое представление этих схем приведено в приложении D.
4.1. Общие положения
Предметом схемы representation_schema являются структуры, связывающие собрание элементов данных об изделии с контекстом. Эти структуры являются представлениями. Представления используются для описания аспектов изделий. Связи между представлениями и описываемыми теми представлениями аспектами изделий специфицируются в EXPRESS-схемах с пояснениями, в которых используется настоящая EXPRESS-схема или которые являются ее уточнениями. Представления могут использоваться для:
- описания свойства или отношения между двумя свойствами, в котором свойства связаны с изделием в целом или с частью изделия.
Примечание - Использование представлений для собирания элементов данных об изделии в целях описания свойств изделия специфицировано в ИСО 10303-41, и может быть специфицировано в EXPRESS-схемах с пояснениями, в которых используются конструкции, специфицированные в настоящей части ИСО 10303 или в ИСО 10303-41 или которые являются уточнениями упомянутых частей ИСО 10303;
- описания графического изображения.
Примечание - Использование представлений для собирания элементов данных об изделии в целях описания графического изображения изделия специфицировано в ИСО 10303-46 [2] и может быть специфицировано в EXPRESS-схемах с пояснениями, в которых используются конструкции, специфицированные в настоящей части ИСО 10303 или в ИСО 10303-46 [2] или которые являются уточнениями упомянутых частей ИСО 10303.
Одно представление может быть составной частью другого представления.
Пример - Форма стены описывается собранием прямых линий и точек. Это представление может использоваться как составная часть описания формы здания, частью которого является стена.
Каждое представление имеет контекст и собрание элементов, описанных в этом контексте.
Пример - Для представления геометрических элементов контекстом является пространство координат.
Контекст может быть связан с другими контекстами.
Пример - Для каждого здания фабричного комплекса может быть задано местное пространство координат. Эти пространства координат могут быть связаны друг с другом и с пространством координат фабричного комплекса в целом.
Между представлениями может быть задано преобразование.
4.2. Основополагающие концепции и предположения
Представление
К той части настоящей EXPRESS-схемы, которая касается представлений, применяются следующие концепции и допущения:
- представление состоит из собрания элементов представления и контекста. Представление соответствует экземпляру объекта representation. За счет такого структурирования могут быть заданы связи между элементами представления. Элементы представления связаны если:
1) они являются элементами одного и того же представления или
2) они являются элементами разных представлений, имеющих общий контекст, или
3) они являются элементами разных представлений, имеющих разные контексты, в том случае, если контексты связаны.
Пример - Рассмотрим две точки со значениями координат (0, 0, 0) и (1, 0, 0). Расстояние между этими точками вычислить невозможно до тех пор, пока для них не будет установлено то же самое пространство координат. Сама по себе спецификация точки не содержит достаточных данных для того, чтобы установить, в каком пространстве координат эта точка находится, и для каких других элементов также используется то же самое пространство координат. В настоящем стандарте точка является примером элемента представления, а пространство координат является примером контекста;
- представление может быть использовано более одного раза. Представление отделено от его использования.
Пример - Рассмотрим собрание точек и прямых в пространстве координат. Это собрание может использоваться для описания формы изделия. Также собрание может использоваться, возможно, с некоторым преобразованием, для описания чертежа или изображения изделия. Ни одно из этих использований не является частью определения самого собрания.
Примечание - В EXPRESS-схемах с пояснениями, в которых используется настоящая EXPRESS-схема или которые являются ее уточнениями, могут присутствовать дальнейшие уточнения представлений.
Контекст представления
К той части настоящей EXPRESS-схемы, которая касается контекстов представлений, применяются следующие допущения:
- представление имеет контекст. Это - контекст, в котором связаны элементы представления. Контекст представления соответствует объекту representation_context;
- контекст представления существует только как основа использующих его представлений. Следовательно, контексты представлений связаны только в том случае, если связаны представления, использующие контексты.
Примечание - В EXPRESS-схемах с пояснениями, в которых используется настоящая EXPRESS-схема или которые являются ее уточнениями, могут присутствовать дальнейшие уточнения контекстов представлений.
Пример - К возможным уточнениям относятся контексты для геометрических, топологических, конечноэлементных и кинематических моделей.
Элементы представления
К той части настоящей EXPRESS-схемы, которая касается элементов представлений, применяются следующие концепции и допущения:
- элементы представления или входят непосредственно в представление, или используются в определении других элементов представления, или и то и то.
Примеры
1 Точка может быть только элементом, используемым в представлении местоположения изделия или может использоваться как конечная точка линии, являющейся только элементом представления кромки изделия. В первом случае точка сама по себе является непосредственным элементов в представлении. Во втором случае точка только используется для определения линейного объекта.
2 Элемент представления, задающий графическое представление текстовой строки, может быть частью описания чертежа. В этом случае элемент входит в представление непосредственно. В другом случае тот же элемент может быть частью размерной надписи. В этом втором случае текст является частью надписи и входит в описание чертежа косвенным образом.
Примечание - Элементы представления, описывающие графическое представление текстовых строк, специфицированы в ИСО 10303-46 [6]. Элементы представления, описывающие размерные надписи, специфицированы в ИСО 10303-101 [8];
- элементы представления могут содержать ссылки друг на друга, образуя таким образом граф элементов, при этом каждый граф имеет распознаваемый корень. Связь корневого элемента графа с контекстом подразумевает связь всех элементов в графе с этим контекстом;
Пример - Кривая определяется множеством точек. За счет того, что кривая содержит ссылки на точки, все точки находятся в том же самом пространстве координат, что и кривая.
- элементы представления собираются в представлениях и связываются с контекстом как с основой, устанавливающей связи между элементами;
- элемент представления соответствует экземпляру объекта representation_item;
- связь одного или более элементов представления с контекстом обеспечивается посредством объекта representation.
Связь представлений
К той части настоящей EXPRESS-схемы, которая касается связи представлений, применяются следующие концепции и допущения:
- представление может быть связано с другим представлением;
- одно представление может быть связано с другим представлением таким образом, что оба представления связаны друг с другом, но одно из них не используется для определения другого. Такой тип связи задается посредством объекта representation_relationship;
- одно представление может быть связано с другим представлением таким образом, что первое представление используется для определения второго. Такой тип связи задается посредством объектов mapped_item и representation_map;
- собрания элементов представления могут быть не связаны между собой в двух отдельных контекстах, но в то же время быть связанными в третьем контексте, или быть связаны посредством использования их в связывающей структуре.
Пример - Каждое из двух собраний точек и прямых представляет форму изделия. Каждая из этих форм существует в отдельном контексте, независимом и никак не связанным с другим. Для формы сборочной единицы, в которой эти изделия являются составными частями, может существовать третий контекст. В этом третьем контексте все элементы связаны или путем непосредственной связи элементов с этим контекстом или путем связи представлений входящих изделий с представлением сборочной единицы.
Преобразование
К той части настоящей EXPRESS-схемы, которая касается преобразований, применяются следующие концепции и допущения:
- элементы различающихся представлений могут сравниваться если:
1) представления имеют один и тот же контекст, или
2) определено преобразование, связывающее представления друг с другом;
- преобразование из области определения A в пространство B может быть представлено как функция f. Функция f:A->B принимает каждый элемент a в области A и отображает его в элемент b в пространстве B, т.е. f(a)=b. Полная спецификация преобразования включает:
1) множество преобразуемых элементов a;
2) множество элементов b, получаемых в результате преобразования;
3) определение контекста A, общего для множества элементов a;
4) определение контекста B, общего для множества элементов b;
5) функцию f.
Область определения A и пространство B представляются экземплярами объектов representation_context. Каждый из элементов a и b представляются экземплярами объекта representation_item. Отношения между a и A и между b и B косвенно представляются посредством экземпляров объектов representation: a является элементом представления, контекстом которого является A, а b является элементом представления, контекстом которого является B.
В настоящем стандарте используются два подхода к заданию преобразования.
1. Может быть задана функция f. Преобразования такого типа представляются объектом functionally_defined_transformation.
Пример - Два представления соотносятся таким образом, что одно повернуто и перекошено относительно другого. Это преобразование может быть задано матрицей.
Примечание - Структуры данных, описывающие конкретные функции преобразования, не определены в настоящей части ИСО 10303.
Пример - Точки на карте связаны с точками земной поверхности с помощью функции, преобразующей трехмерную поверхность в двумерное изображение и применяющей масштабирование.
2. Могут быть заданы такой элемент a в контексте A и такой элемент b в контексте B, которых достаточно для вывода функции. Преобразования такого типа представляются объектом item_defined_transformation или отображением, определяемым объектом mapped_item.
Пример - Перевод из одной системы координат в другую может быть уникально определен такими двумя представляющими привязочные системы координат экземплярами a1 и b1 объекта типа axis2_placement_3d, что функция f преобразует входной объект a1 в b1.
Примечание - Определение объекта axis2_placement_3d дано в ИСО 10303-42 [4].
Погрешность
Измеренные или вычисленные численные значения могут быть неточными. Погрешность - это величина доверительного интервала, связанного с этой неточностью. В настоящем стандарте могут быть заданы погрешности для:
1) нескольких представлений, совместно использующих общий контекст;
2) отдельных представлений;
3) отдельных элементов представления.
Примечания
1 Представление погрешностей типа (3) обеспечивается средствами ИСО 10303-45 [5].
2 Погрешность не связана с допусками или допустимыми отклонениями. Представление последних обеспечивается средствами ИСО 10303-47 [7].
К той части настоящей EXPRESS-схемы, которая касается неопределенностей, применяются следующие концепции и допущения:
- погрешность численных значений может быть задана для всех представлений, совместно использующих контекст. Это задается посредством объекта global_uncertainty_assigned_context;
- погрешность численных значений может быть задана для представления в данном контексте. Это задается посредством объекта uncertainty_assigned_representation.
Если заданы более одной погрешности, применяются следующие правила старшинства. Погрешность, заданная для отдельного элемента представления, имеет преимущество перед погрешностью, заданной посредством объекта uncertainty_assigned_representation для того представления, в которое входит элемент. Погрешность, заданная посредством объекта uncertainty_assigned_representation, имеет преимущество перед погрешностью, задаваемой для нескольких представлений посредством объекта global_uncertainty_assigned_context.
Примечание - Погрешность отдельного элемента представления задается посредством объекта qualified_representation_item, определение которого дано в ИСО 10303-45 [5].
4.3. Определения типов данных схемы representation_schema
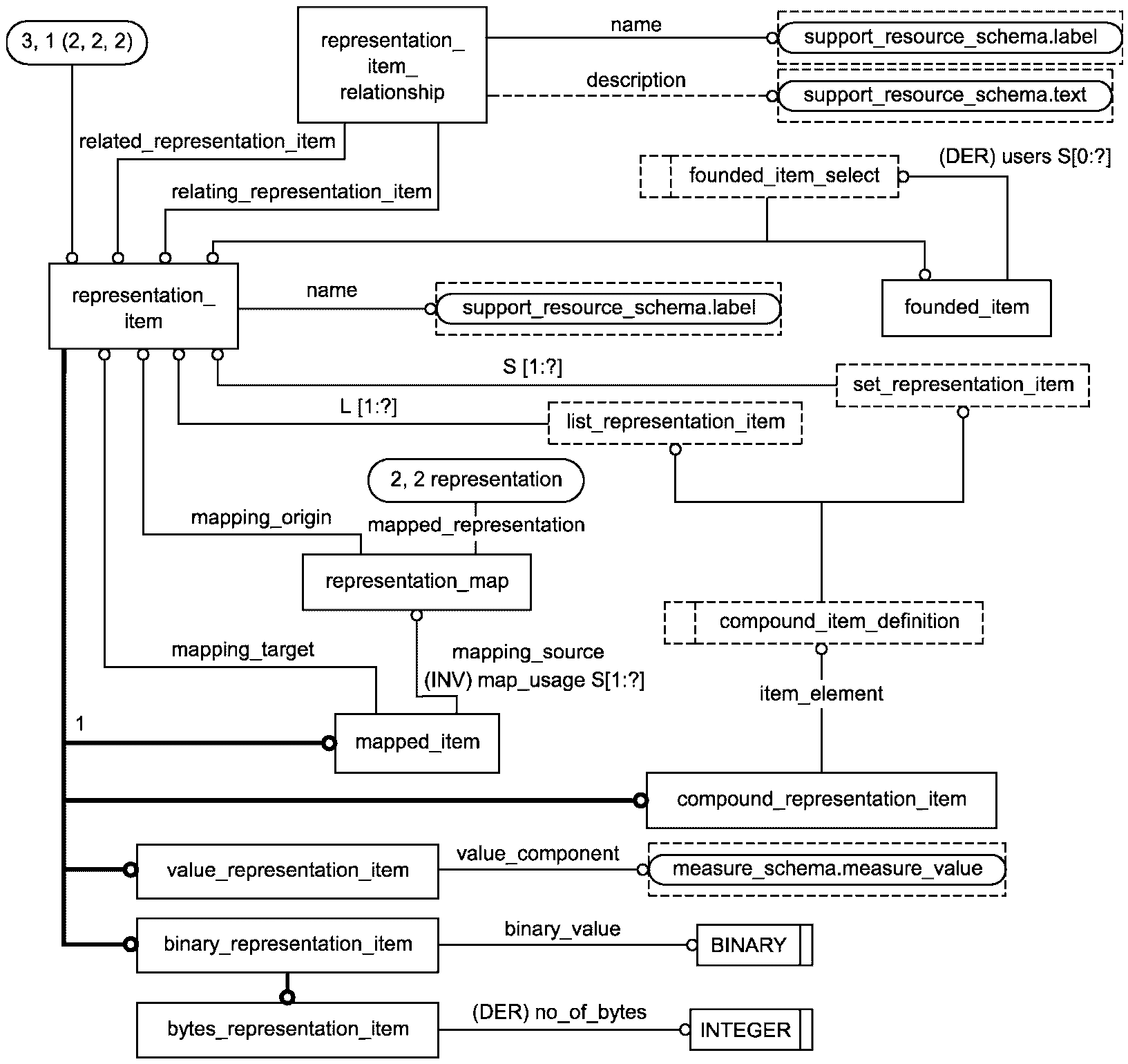
4.3.1 Тип данных compound_item_definition
Тип данных compound_item_definition является списком альтернативных типов данных. Настоящий тип данных предоставляет механизм для ссылки на экземпляры одного из перечисленных типов данных. Альтернативные типы данных обеспечивают различные способы агрегации объектов representation_item.
EXPRESS-спецификация:
*)
TYPE compound_item_definition = SELECT
(list_representation_item,
set_representation_item);
END_TYPE;
(*
4.3.2 Тип данных founded_item_select
Тип данных founded_item_select является списком альтернативных типов данных. Настоящий тип данных предоставляет механизм для ссылки на экземпляры одного из перечисленных типов данных.
EXPRESS-спецификация:
*)
TYPE founded_item_select = SELECT
(founded_item,
representation_item);
END_TYPE;
(*
4.3.3 Тип данных list_representation_item
Тип данных list_representation_item представляет упорядоченное множество экземпляров объектов representation_item.
EXPRESS-спецификация:
*)
TYPE list_representation_item = LIST[1:?] OF representation_item;
END_TYPE;
(*
4.3.4 Тип данных set_representation_item
Тип данных set_representation_item представляет неупорядоченное множество экземпляров объектов representation_item.
EXPRESS-спецификация:
*)
TYPE set_representation_item = SET[1:?] OF representation_item;
END_TYPE;
(*
4.3.5 Тип данных transformation
Тип данных transformation является списком альтернативных типов данных. Настоящий тип данных предоставляет механизм для ссылки на экземпляры одного из перечисленных типов данных.
EXPRESS-спецификация:
*)
TYPE transformation = SELECT
(functionally_defined_transformation,
item_defined_transformation);
END_TYPE;
(*
4.4. Определения объектов схемы representation_schema
4.4.1 Объект binary_representation_item
Объект binary_representation_item является таким подтипом объекта representation_item, посредством которого задается двоичное значение.
EXPRESS-спецификация:
*)
ENTITY binary_representation_item
SUBTYPE OF (representation_item);
binary_value : BINARY;
END_ENTITY;
(*
Определение атрибута:
binary_value - значение элемента представления.
4.4.2 Объект bytes_representation_item
Объект bytes_representation_item является таким подтипом объекта binary_representation_item, посредством которого задается байтовое значение.
EXPRESS-спецификация:
*)
ENTITY bytes_representation_item
SUBTYPE OF (binary_representation_item);
DERIVE
no_of_bytes : INTEGER := BLENGTH(SELF\binary_representation_item.binary_value) DIV 8;
WHERE
WR1: BLENGTH(SELF\binary_representation_item.binary_value) MOD 8 = 0;
END_ENTITY;
(*
Определение атрибута:
no_of_bytes - количество байт в элементе представления.
Формальное положение:
WR1. Количество бит в значении, заданном наследуемым атрибутом binary_value, должно быть кратно 8.
4.4.3 Объект compound_representation_item
Объект compound_representation_item является таким подтипом объекта representation_item, посредством которого создается множество других экземпляров объектов representation_item. Множество может быть упорядоченным или неупорядоченным.
Примечания
1 Посредством объекта compound_representation_item обеспечивается описание аспектов данных об изделии с использованием структурированных собраний.
2 Смысл и применение структурированных собраний экземпляров объектов representation_item может быть специфицирован в листингах EXPRESS-схем с пояснениями, в которых используется настоящий объект или его уточнения.
Пример - В Прикладном протоколе, относящемся к предметной области рабочего проектирования судов, с помощью табличной структуры, состоящей из экземпляров объектов list_representation_item, могут быть представлены гидростатические свойства корпуса судна.
EXPRESS-спецификация:
*)
ENTITY compound_representation_item
SUBTYPE OF (representation_item);
item_element : compound_item_definition;
END_ENTITY;
(*
Определение атрибута:
item_element - упорядоченное множество экземпляров объектов representation_item, представленное экземпляром типа данных list_representation_item или неупорядоченное множество экземпляров объектов representation_item, представленное экземпляром типа данных set_representation_item, которое образует значение настоящего объекта.
4.4.4 Объект definitional_representation
Объект definitional_representation является таким подтипом объекта representation, контекст которого представлен объектом parametric_representation_context.
EXPRESS-спецификация:
*)
ENTITY definitional_representation
SUBTYPE OF (representation);
WHERE
WR1: 'REPRESENTATION_SCHEMA.PARAMETRIC_REPRESENTATION_CONTEXT' IN TYPEOF (SELF\representation.context_of_items );
END_ENTITY;
(*
Формальное положение:
WR1. Роль атрибута context_of_items настоящего объекта должен играть объект parametric_representation_context, представляющий контекст представления параметрического пространства.
4.4.5 Объект definitional_representation_relationship
Объект definitional_representation_relationship является подтипом объекта representation_relationship. Представление, представленное объектом, играющим роль атрибута rep_1, является частью определения представления, представленного объектом, играющим роль атрибута rep_2.
Примечание - Само по себе представленное объектом representation_relationship отношение представлений не устанавливает того, что одно представление является частью определения другого представления, как это имеет место в случае с объектом mapped_item. Действие настоящего объекта сходно с действием объекта mapped_item.
EXPRESS-спецификация:
*)
ENTITY definitional_representation_relationship
SUBTYPE OF (representation_relationship);
WHERE
WR1: acyclic_representation_relationship(SELF, [SELF\representation_relationship.rep_2], 'REPRESENTATION_SCHEMA.'+'REPRESENTATION');
END_ENTITY;
(*
Формальное положение:
WR1. Настоящий объект не должен входить в циклы.
4.4.6 Объект definitional_representation_relationship_with_same_context
Объект definitional_representation_relationship_with_same_context является таким подтипом объекта definitional_representation_relationship, у которого участвующие в отношении представления имеют общий контекст.
EXPRESS-спецификация:
*)
ENTITY definitional_representation_relationship_with_same_context
SUBTYPE OF (definitional_representation_relationship);
WHERE
WR1: SELF\representation_relationship.rep_1.context_of_items :=: SELF\representation_relationship.rep_2.context_of_items;
END_ENTITY;
(*
Формальное положение:
WR1. Участвующие в отношении представления должны ссылаться на один и тот же экземпляр объекта, представляющего контекст.
4.4.7 Объект founded_item
Объект founded_item - это такой объект, который представляет часть элемента представления. Объект founded_item может использоваться только как часть определения объекта representation_item, и основывается посредством того, что данный объект representation_item включен в представление. Связанный с настоящим объектом объект representation_item может быть включен в представление. Объект founded_item не может быть включен в представление.
Примечания
1 Посредством настоящего объекта позволяется исправление ошибок в других частях ИСО 10303 с обеспечением совместимости с предшествующими версиями. В особенности, он является супертипом объектов composite_curve_segment и surface_patch, определение которых содержится в ИСО 10303-42 [4] и объекта view_volume, определение которого содержится в ИСО 10303-46 [6].
2 Для настоящего объектного типа данных не предусматривается создание составных экземпляров двух или более его подтипов composite_curve_segment, surface_patch и view_volume.
3 Настоящий объектный тип данных не предназначен для какого-либо использования помимо исправления ошибок в других частях ИСО 10303, перечисленных выше в примечании 1.
Пример - Объект bounded_curve, представляющий ограниченную кривую, используемую в качестве основы сегмента составной кривой, представленной объектом composite_curve_segment, создан как результат объекта composite_curve_segment, являющегося объектом founded_item, который используется как сегмент составной кривой, представленной объектом composite_curve (подтип объекта representation_item).
Примечание - Определения объектов bounded_curve, composite_curve и geometric_representation_context содержатся в ИСО 10303-42 [4].
EXPRESS-спецификация:
*)
ENTITY founded_item;
DERIVE
users : SET[0:?] OF founded_item_select := using_items(SELF,[]);
WHERE
WR1: SIZEOF(users) > 0;
WR2: NOT(SELF IN users);
END_ENTITY;
(*
Определение атрибута:
item_element - набор экземпляров объектов representation_item или экземпляров других объектов founded_item, которые прямо или косвенно ссылаются на настоящий экземпляр.
Формальные положения:
WR1. Должен существовать, по крайней мере, один объект, использующий настоящий объект. В сочетании с правилом WR2 это обеспечивает то, что объект founded_item используется по меньшей мере одним объектом representation_item.
WR2. Граф, образованный всеми объектами, использующими настоящий объект, должен быть ациклическим.
4.4.8 Объект functionally_defined_transformation
Объект functionally_defined_transformation представляет преобразование, определяемое явно заданной функцией f между областью определения A и пространством B.
Примечания
1 Предположим, существует функция преобразования между областью определения A и пространством B. Функция f:A->B принимает каждый элемент a в области A и отображает его в элемент b в пространстве B, т.е. f(a)=b.
2 Функция преобразования может быть специфицирована в полной комментированной EXPRESS-схеме, в которой используется настоящий объектный тип данных или его уточнения или функция может учитываться в соглашении об общем понимании между партнерами, совместно использующими информацию.
3 Функция f может быть специфицирована в уточнениях (подтипах) настоящего объектного типа данных или задана ограничениями, накладываемыми на экземпляры или посредством использования атрибута description (описание).
Примеры
1 В полной комментированной EXPRESS-схеме может быть определен подтип настоящего объекта "зеркальное отражение в плоскости x-y". В определении этого подтипа должно быть установлено, что суть функционально определенного преобразования заключается в зеркальном отражении в плоскости x-y всех экземпляров объектов representation_item.
2 В полной комментированной EXPRESS-схеме может быть задана связь различных функций перевода естественных языков со значениями "с английского на французский" и "с французского на английский", где это представляется значениями атрибута description (описание) настоящего объекта.
EXPRESS-спецификация:
*)
ENTITY functionally_defined_transformation;
name : label;
description : OPTIONAL text;
END_ENTITY;
(*
Определение атрибутов:
name - представленный строкой типа label текст, которым называется экземпляр настоящего объекта;
description - текст, характеризующий преобразование, представляемое настоящим объектом. Задавать значение этого атрибута не обязательно.
4.4.9 Объект global_uncertainty_assigned_context
Объект global_uncertainty_assigned_context является таким подтипом объекта representation_context, посредством которого задается погрешность элементов представления, связанных с представлением. Погрешность задается посредством экземпляров объектов uncertainty_measure_with_unit и применяется ко всем элементам представления, параметры которых выражены теми же единицами измерения, и которые относятся к представлению, ссылающемуся на экземпляр настоящего объекта.
Примечание - Правила старшинства назначенных погрешностей приведены в подразделе 4.2 Основополагающие концепции и предположения. Погрешность.
Пример - Экземпляром объекта global_uncertainty_assigned_context задана погрешность длин 0,01 м. Если это значение не изменено в соответствии с установленными в подразделе 4.2 правилами старшинства назначенных погрешностей, то эта погрешность применяется к каждой длине, встречающейся в представленных объектами representation_item элементах представления, относящихся к представлению, ссылающемуся на экземпляр упомянутого объекта global_uncertainty_assigned_context.
EXPRESS-спецификация:
*)
ENTITY global_uncertainty_assigned_context
SUBTYPE OF (representation_context);
uncertainty : SET[1:?] OF uncertainty_measure_with_unit;
END_ENTITY;
(*
Определение атрибута:
uncertainty - экземпляры объектов uncertainty_measure_with_unit, задающих погрешность, применяемую в контексте, представляемом настоящим объектом.
4.4.10 Объект item_defined_transformation
Объект item_defined_transformation представляет преобразование, определяемое двумя экземплярами объекта representation_item, где один экземпляр объекта representation_item является результатом применения функции преобразования к другому экземпляру. Функция преобразования явно не задается, но выводится из отношения между экземплярами объекта representation_item.
Функция преобразования - это функция преобразования между областью определения A и пространством B. Функция f:A->B принимает каждый элемент a в области A и отображает его в элемент b в пространстве B, т.е. f(a)=b.
Примечание - В особых случаях, если это уместно, может быть также выведена обратная функция преобразования g:B->A.
EXPRESS-спецификация:
*)
ENTITY item_defined_transformation;
name : label;
description : OPTIONAL text;
transform_item_1 : representation_item;
transform_item_2 : representation_item;
END_ENTITY;
(*
Определение атрибутов:
name - представленный строкой типа label текст, которым называется экземпляр настоящего объекта.
Примечание - Посредством атрибута name (наименование) может обозначаться конкретный экземпляр настоящего объекта или тип информации, передающейся посредством настоящего объекта;
description - текст, характеризующий преобразование, представляемое настоящим объектом. Задавать значение этого атрибута не обязательно;
transform_item_1 - первый экземпляр объекта representation_item, используемый для задания функции преобразования;
transform_item_2 - второй экземпляр объекта representation_item, используемый для задания функции преобразования.
Пример - Рассмотрим представленное объектом representation представление, содержащее набор представленных объектами элементов представлений и имеющее определение контекста, являющегося декартовым пространством координат и второе представление, содержащее другой набор элементов представления и контекст в виде другого декартова пространства координат. Представления, представленные этими экземплярами объектов representation, связаны между собой движением жесткой структуры тела, представленным объектом representation_relationship_with_transformation, использующим объект item_defined_transformation. Роли атрибутов transform_item_1 и transform_item_2 могут играть объекты axis2_placement_3d, каждый из которых представляет декартово пространство координат. Смысл такой связи представлений, представленной объектом representation_relationship, заключается в том, что преобразование между двумя пространствами координат, представленными объектами axis2_placement_3d, применяется ко всем элементам представления, относящимся к рассматриваемым представлениям.
4.4.11 Объект mapped_item
Объект mapped_item является таким подтипом объекта representation_item, посредством которого одно представление, подвергнутое преобразованию, определяется как элемент второго представления.
Примечания
1 Основополагающие концепции и предположения, относящиеся к этому объекту, см. в подразделе 4.2.
2 Отображение включает преобразование, выводимое из объектов, играющих роль атрибутов mapping_source.mapping_origin и mapping_target. Основополагающие концепции и предположения, относящиеся к преобразованию, см. в подразделе 4.2.
3 Точный смысл отображения может быть специфицирован в листингах EXPRESS-схем с пояснениями, в которых используются настоящий объект или его уточнения и объект representation_map, или в соглашении об общем понимании между партнерами, совместно использующими информацию.
Пример - На рисунке 2 показано использование объектов mapped_item и representation_map. Изображены три представления, представленные тремя экземплярами объектов representation. Первое из представлений R1 содержит геометрическую модель G1 и систему координат A1, представленную объектом axis2_placement_3d. Второе представление R2 содержит геометрическую модель G2 и систему координат A2, представленную объектом axis2_placement_3d. Для данного примера природа и устройство моделей G1 и G2 не существенны. Модель R1 представляет форму крыши. Модель R2 представляет форму нескольких стен.
Применение двух экземпляров объекта representation_map дает возможность использовать модели R1 и R2 в третьей модели R3, представленной третьим экземпляром объекта representation. Модель R3 представляет форму здания. Для первого экземпляра объекта representation_map, RM1, объект, представляющий преобразованную модель R1, играет роль атрибута mapped_representation, а объект, представляющий декартову систему координат A1, играет роль атрибута mapping_origin. Для второго экземпляра объекта representation_map, RM2, объект, представляющий преобразованную модель R2, играет роль атрибута mapped representation, а объект, представляющий декартову систему координат A2, играет роль атрибута mapping_origin.
Элементами представления R3 является пространство координат, представленное объектом axis2_placement_3d, и два экземпляра объектов mapped_item, представляющих отображаемые представления M1 и M2. Для объекта, представляющего первое отображаемое представление M1, роль атрибута mapping_source играет объект, представляющий отображение первого представления RM1, а роль атрибута mapping_source играет объект, представляющий декартово пространство координат A3. Для объекта, представляющего второе отображаемое представление M2, роль атрибута mapping_source играет объект, представляющий отображение второго представления RM2, а роль атрибута mapping_source играет объект, представляющий декартово пространство координат A3. В результате представления R1 и R2 используются как части определения представления R3. При использовании R1 в определении R3 R1 преобразуется таким образом, что A1 отображается в A3. При использовании R2 в определении R3 R2 преобразуется таким образом, что A2 отображается в A3.
На этом примере показано, как могут быть использованы объекты mapped_item и representation_map для описания составного представления, включающего экземпляры других представлений. Пример того, как используется объект для описания связей часть - целое между экземплярами представления, см. в пункте 4.4.14.
Рисунок 2 - Пример использования объектов mapped_item
и representation_map
EXPRESS-спецификация:
*)
ENTITY mapped_item
SUBTYPE OF (representation_item);
mapping_source : representation_map;
mapping_target : representation_item;
WHERE
WR1: acyclic_mapped_representation(SELF);
END_ENTITY;
(*
Определение атрибутов:
mapping_source - представляющий преобразованную модель объект representation_map, посредством которого задаются преобразуемая модель и ее начало координат;
mapping_target - представленный объектом representation_item элемент представления, определяющий место, куда должна быть помещена преобразуемая модель, представленная объектом, играющим роль атрибута mapping_source.
Формальное положение:
WR1. Настоящий объект не должен быть самоопределенным за счет использования в определении отображаемого представления.
4.4.12 Объект parametric_representation_context
Объект parametric_representation_context является таким подтипом объекта representation_context, в котором элементы представления, представленные экземплярами объектов representation_item, определены в параметрическом пространстве.
Примечания
1 Определение параметрического пространства может быть специфицировано в листингах EXPRESS-схем с пояснениями, в которых используется настоящий объект или его уточнения.
2 В контексте, представляемом объектом parametric_representation_context, длины являются безразмерными.
EXPRESS-спецификация:
*)
ENTITY parametric_representation_context
SUBTYPE OF (representation_context);
END_ENTITY;
(*
Неформальные положения:
IP1. Если экземпляр настоящего объекта является также экземпляром объекта global_unit_assigned_context, то атрибут global_unit_assigned_context.units не должен включать ссылок на объект length_unit.
Примечание - Определения объектов global_unit_assigned_context и length_unit содержатся в ИСО 10303-41.
4.4.13 Объект representation
Объект representation представляет собрание одного или более представленных экземплярами объектов representation_item элементов представления, связанных заданным контекстом, представленным объектом representation_context.
Примечание - В настоящем стандарте не специфицировано использование настоящего объекта, то есть того, что представляется посредством его. Это может быть специфицировано в EXPRESS-схемах с пояснениями, в которых используется настоящий объект или его уточнения.
Связь элемента представления, представленного объектом representation_item, и контекста представления, представленного объектом representation_context, является основой для распознавания того, какие элементы представления связаны между собой.
Пример - Две декартовы точки P и Q (представленные экземплярами объекта representation_item), связаны в контексте A (они являются элементами одного и того же представления в контексте A или элементами разных представлений, совместно использующих контекст A). Вследствие этого возможно вычисление расстояния между этими точками. Третья декартова точка R (также представленная экземпляром объекта representation_item) не принадлежит контексту A. Вычисление расстояния между точками R и P или между точками R и Q невозможно.
Представленный объектом representation_item элемент представления может быть связан с представленным объектом representation_context контекстом представления непосредственно, когда на объект representation_item ссылается атрибут items, или косвенно, когда ссылка на объект осуществляется через некоторую последовательность промежуточных объектов, каждый из которых является объектом типа representation_item или founded_item.
Посредством объекта representation осуществляется связь представленного объектом representation_context контекста представления с деревьями, образованными экземплярами объектов representation_item, в которых корневой экземпляр входит в множество, играющее роль атрибута items настоящего объекта. Узлами деревьев являются объекты representation_item или founded_item, а связи одного объекта representation_item или founded_item с другим являются ребрами.
Примечания
1 В этом дереве экземпляры объектов representation_item_relationship не образуют узлов или ребер. Экземпляр объекта representation_item не входит в дерево, если он связан с элементом дерева только посредством объекта representation_item_relationship.
2 Представленное настоящим объектом представление может быть неполным в том отношении, что не полностью моделирует представляемую концепцию, хотя и достаточным для решения некоторой прикладной задачи.
Пример - Рассмотрим собрание двумерных элементов представления, представленных объектами, которые используются для представления формы механической детали. Этого недостаточно для полного описания формы, но применимо для определенных задач, таких как создание компьютерных чертежей.
Примечание - Два представляющих представления объекта representation не являются связанными между собой за счет того только, что атрибуты items этих объектов representation прямо или косвенно ссылаются на один и тот же экземпляр объекта representation_item.
Пример - Рассмотрим поверхность, используемую в соответствующем представлении формы штамповочной формы и в представлении формы детали, получаемой в этой форме. Один и тот же объект, представляющий поверхность, связан с двумя различными объектами representation_context, представляющими контексты представлений (т.е. пространства координат) для двух представленных объектами representation представлений: одно для формы штамповочной формы, а второе - для формы детали. Однако два экземпляра объектов representation не связаны, они всего лишь совместно используют один и тот же объект representation_item.
Примечание - Два представляющих представления объекта representation не являются связанными между собой за счет того только, что экземпляры объектов representation_item, на которые ссылаются атрибуты items этих объектов representation, связаны посредством экземпляра объекта representation_item_relationship.
EXPRESS-спецификация:
*)
ENTITY representation;
name : label;
items : SET[1:?] OF representation_item;
context_of_items : representation_context;
DERIVE
id : identifier := get_id_value (SELF);
description : text := get_description_value (SELF);
WHERE
WR1: SIZEOF (USEDIN (SELF, 'BASIC_ATTRIBUTE_SCHEMA.' + 'ID_ATTRIBUTE.IDENTIFIED_ITEM')) <= 1;
WR2: SIZEOF (USEDIN (SELF, 'BASIC_ATTRIBUTE_SCHEMA.' + 'DESCRIPTION_ATTRIBUTE.DESCRIBED_ITEM')) <= 1;
END_ENTITY;
(*
Определение атрибутов:
name - представленный строкой типа label текст, которым называется экземпляр настоящего объекта.
Примечание - Посредством атрибута name (наименование) может обозначаться конкретный экземпляр настоящего объекта или тип информации, передающейся посредством настоящего объекта;
items - множество экземпляров объектов representation_item, связанных принадлежностью к общему контексту, представленному объектом, играющим роль атрибута context_of_items;
context_of_items - объект representation_context, представляющий контекст представления, с которым связаны элементы представления, образующие представление некоторой концепции;
id - представленный строкой типа identifier текст, используемый для различения представления, представленного настоящим объектом.
Примечание - Этот атрибут является совместимым с предыдущими версиями дополнением к объекту representation, специфицированному в первой редакции настоящего стандарта;
description - текст, характеризующий представление, представляемое настоящим объектом.
Примечание - Этот атрибут является совместимым с предыдущими версиями дополнением к объекту representation, специфицированному в первой редакции настоящего стандарта.
Формальные положения:
WR1. Каждый экземпляр объекта representation должен играть роль атрибута identified_item по меньшей мере у одного объекта id_attribute.
Примечание - Определение объекта id_attribute дано в схеме basic_attribute_schema, содержащейся в ИСО 10303-41.
WR2. Каждый экземпляр объекта representation должен играть роль атрибута named_item по меньшей мере у одного объекта name_attribute.
Примечания
1 Определение объекта name_attribute дано в схеме basic_attribute_schema, содержащейся в ИСО 10303-41.
2 Шаблон для ограничений, накладываемых на экземпляры объектных типов данных, определенных в схеме basic_attribute_schema, описан в ИСО 10303-4, приложение E.
4.4.14 Объект representation_context
Объект representation_context представляет контекст, связывающий экземпляры объектов representation_item.
Примечание - Два экземпляра объекта representation_context являются раздельными и не связаны между собой, если только в полной комментированной EXPRESS-схеме, в которой используется настоящий объектный тип данных или его уточнения, явно не специфицирована связь между ними.
EXPRESS-спецификация:
*)
ENTITY representation_context;
context_identifier : identifier;
context_type : text;
INVERSE
representations_in_context : SET[1:?] OF representation FOR context_of_items;
END_ENTITY;
(*
Определение атрибутов:
context_identifier - представленный строкой типа identifier текст, используемый для различения контекста представления, представленного настоящим объектом;
context_type - описание типа контекста представления.
Примечание - В полной комментированной EXPRESS-схеме, в которой используется настоящий объектный тип данных или его уточнения, могут быть специфицированы ограничения, устанавливающие уникальность значения атрибута context_identifier и допустимые значения атрибута context_type.
representations_in_context - экземпляры объекта representation, ссылающиеся на экземпляр настоящего объекта.
4.4.15 Объект representation_item
Объект representation_item представляет элемент представления. На объект representation_item ссылается один или более экземпляров объекта representation, или же объект representation_item используется в определении другого объекта representation_item.
Примечания
1 Один экземпляр объекта representation_item используется в определении другого экземпляра объекта representation_item, если второй из них содержит ссылку на первый.
2 Один и тот же экземпляр объекта representation_item может быть многократно связан с одним и тем же экземпляром representation_context посредством прямых или косвенных ссылок атрибутов items нескольких экземпляров объекта representation, каждый из которых ссылается на один и тот же экземпляр representation_context. Это не означает, что для каждого объекта representation создается новый экземпляр объекта в том же контексте представления, представленным объектом representation_context. Наоборот, для каждого представления повторно подтверждается использование для разных целей того же самого экземпляра объекта representation_item в контексте представления, представленным объектом representation_context;
Примеры
1 Рассмотрим два экземпляра объекта representation, каждый из которых имеет одно и то же значение атрибута context_of_items. Один из этих объектов содержит представление формы куба и косвенно ссылается на объект line, представляющий прямую, служащую одним из ребер куба. Атрибут items второго объекта просто содержит непосредственную ссылку на объект line. В этом случае нет двух наличий прямых линий и их подструктур, состоящих из относящихся к представленному объектом representation_context контексту представления экземпляров объектов representation_item. Наоборот, использование той же самой структуры прямой линии в этом представленном объектом geometric_representation_context контексте геометрического представления подтверждается дважды, для каждого из представлений.
2 Объектный тип данных compound_representation_item предоставляет обобщенную возможность определения одного элемента представления, представленного объектом representation_item, используя другие элементы представления, представленные экземплярами объектов representation_item. Эта возможность также может использоваться для создания табличных структур: каждая ячейка таблицы представляется объектом representation_item (таким как measure_representation_item, представляющим кортеж наименование - значение - единица измерения), и сама таблица представляется объектом representation_item, используемым для представления свойства изделия. Экземпляры объектов representation_item, представляющие ячейки таблицы, не входят в представление непосредственно.
EXPRESS-спецификация:
*)
ENTITY representation_item
SUPERTYPE OF (ONEOF (binary_representation_item,
compound_representation_item,
mapped_item,
value_representation_item));
name : label;
WHERE
WR1: SIZEOF(using_representations(SELF)) > 0;
END_ENTITY;
(*
Определение атрибута:
name - представленный строкой типа label текст, которым называется экземпляр настоящего объекта.
Примечание - Посредством атрибута name (наименование) может обозначаться конкретный экземпляр настоящего объекта или тип информации, передающейся посредством настоящего объекта.
Формальное положение:
WR1. Экземпляр объекта representation_item должен использоваться, по меньшей мере, в одном экземпляре объекта representation или непосредственно, входя во множество, играющее роль атрибута items объекта representation, или посредством косвенных ссылок.
4.4.16 Объект representation_item_relationship
Посредством объекта representation_item_relationship задается связь между двумя экземплярами объекта representation_item, представляющими элементы представления. Связываемые объектом representation_item_relationship объекты representation_item могут относиться как к одному экземпляру объекта representation, так и к двум различным экземплярам объекта representation. В этой связи два экземпляра объекта representation_item независимы - ни один из них не является основой для другого или для экземпляра (экземпляров) объекта representation, к которым они относятся. Если связываемые экземпляры representation_item относятся к разным представлениям, представленным объектами representation, данная связь не устанавливает связи между этими экземплярами объекта representation.
Примечание - Смысл связи может быть специфицирован в полной комментированной EXPRESS-схеме, в которой используется настоящий объектный тип данных или его уточнения или смысл может учитываться в соглашении об общем понимании между партнерами, совместно использующими информацию.
EXPRESS-спецификация:
*)
ENTITY representation_item_relationship;
name : label;
description : OPTIONAL text;
relating_representation_item : representation_item;
related_representation_item : representation_item;
END_ENTITY;
(*
Определение атрибутов:
name - представленный строкой типа label текст, которым называется экземпляр настоящего объекта.
Примечание - Посредством атрибута name (наименование) может обозначаться конкретный экземпляр настоящего объекта или тип информации, передающейся посредством настоящего объекта;
description - текст, характеризующий связь элементов представления, представляемую настоящим объектом. Задавать значение этого атрибута не обязательно;
relating_representation_item - один из связываемых экземпляров объекта representation_item.
Примечание - Роль настоящего атрибута может быть определена в EXPRESS-схемах с пояснениями, в которых используется настоящий объект или его уточнения;
related_representation_item - другой связываемый экземпляр объекта representation_item. Если в отношении один из элементов зависит от другого, то роль настоящего атрибута должен играть объект, представляющий зависимый элемент.
Примечание - Роль настоящего атрибута может быть определена в EXPRESS-схемах с пояснениями, в которых используется настоящий объект или его уточнения.
4.4.17 Объект representation_map
Посредством объекта representation_map указываются объект representation, представляющий отображаемое представление, и представляющий элемент представления, относящийся к контексту отображаемого представления, объект representation_item, используемый для отображения. Посредством объекта representation_item определяется исходное состояние отображения.
Примечание - Экземпляр объекта representation_map используется как исходное состояние в отображении, задаваемом объектом mapped_item. Пример использования этих двух объектных типов данных см. в пункте 4.4.7.
EXPRESS-спецификация:
*)
ENTITY representation_map;
mapping_origin : representation_item;
mapped_representation : representation;
INVERSE
map_usage : SET[1:?] OF mapped_item FOR mapping_source;
WHERE
WR1: item_in_context(SELF.mapping_origin, SELF.mapped_representation.context_of_items);
END_ENTITY;
(*
Определение атрибутов:
mapping_origin - объект representation_item, представляющий исходное состояние, из которого происходит отображение представления, представленного объектом, играющим роль атрибута mapped_representation;
mapped_representation - объект representation, представляющий представление, которое отображается посредством по меньшей мере одного объекта mapped_item;
map_usage - множество, состоящее из одного или более экземпляров объектов mapped_item, в которых настоящий объект используется при задании отображения.
Формальное положение:
WR1. Объект, играющий роль атрибута mapping_origin, должен относиться к контексту представления, представленному объектом, играющим роль атрибута mapped_representation настоящего объекта.
4.4.18 Объект representation_relationship
Посредством объекта representation_relationship задается связь между двумя объектами representation, представляющими представления. Участие в связи, задаваемой настоящим объектом, не подразумевает, что одно из представлений является частью определения другого представления.
Примечание - Смысл связи может быть специфицирован в полной комментированной EXPRESS-схеме, в которой используется настоящий объектный тип данных или его уточнения, или смысл может учитываться в соглашении об общем понимании между партнерами, совместно использующими информацию.
Пример - Каждое из представлений, представленных объектами representation, описывает свойство изделия. Второе из этих представлений обеспечивает более полное и точное описание свойства. Экземпляр настоящего объекта может использоваться для того, чтобы обозначить, что второй экземпляр представляющего представления объекта representation следует за первым.
Примечания
1 Сочетание экземпляров объектов representation и representation_relationship может образовывать граф, состоящий из экземпляров объектов. В таком графе экземпляры объекта representation служат узлами, а экземпляры объектов representation_relationship служат дугами, соединяющими узлы.
2 Могут быть заданы ограничения, обеспечивающие ацикличность такого графа, т.е. что ни один экземпляр объекта representation не является своим предком. Такие ограничения не входят в область действия настоящего стандарта.
EXPRESS-спецификация:
*)
ENTITY representation_relationship;
name : label;
description : OPTIONAL text;
rep_1 : representation;
rep_2 : representation;
END_ENTITY;
(*
Определение атрибута:
name - представленный строкой типа label текст, которым называется экземпляр настоящего объекта.
Примечание - Посредством атрибута name (наименование) может обозначаться конкретный экземпляр настоящего объекта или тип информации, передающейся посредством настоящего объекта;
description - текст, характеризующий связь элементов представления, представляемую настоящим объектом. Задавать значение этого атрибута не обязательно;
rep_1 - первый из двух связываемых объектов representation;
rep_2 - второй из двух связываемых объектов representation.
Примечание - Последовательность, в которой указываются два экземпляра объекта representation, не имеет значения. Наименования rep_1 и rep_2 служат только для того, чтобы различать атрибуты. Если в уточнениях настоящего объекта имеет значение упорядоченность экземпляров, это может быть задано в уточнении настоящего объекта.
4.4.19 Объект representation_relationship_with_transformation
Объект representation_relationship_with_transformation является подтипом объекта representation_relationship. Посредством объекта representation_relationship_with_transformation задается такая связь между двумя представленными объектами representation представлениями, при которой контексты представлений связываются посредством преобразования.
Примечание - Наличие экземпляра объекта representation_relationship_with_transformation не обязательно подразумевает, что существует какое-либо соответствие между представляющими элементы представлений экземплярами объектов representation_item, входящими в наборы, играющие роль атрибутов items связываемых представлений. Любые такие соответствия и прочие ограничения могут быть определены в уточнениях настоящего объектного типа данных.
Пример - На рисунке 3 показано использование объектов representation_relationship. Изображены три представления, представленные тремя экземплярами объектов representation. Первое из представлений R1 содержит геометрическую модель G1 и систему координат A1, представленную объектом axis2_placement_3d. Второе представление R2 содержит геометрическую модель G2 и систему координат A2, представленную объектом axis2_placement_3d. Для данного примера природа и устройство моделей G1 и G2 не существенны. Модель R1 представляет форму крыши. Модель R2 представляет форму нескольких стен.
Рисунок 3 - Пример использования объекта
representation_relationship_with_transformation
Применение двух экземпляров объекта representation_relationship_with_transformation дает возможность использовать модели R1 и R2 в третьей модели R3, представленной третьим экземпляром объекта representation. Модель R3 представляет форму здания. Модель содержит единственный элемент представления: пространство координат, представленное объектом axis2_placement 3d. Связи между моделями R1 и R3 и между R2 и R3 не делают R1 и R2 составными частями R3. Однако связи между моделями R1 и R3 и между R2 и R3 позволяют прикладной программе сделать вывод о том, что G1 и G2 могут быть скомбинированы и использованы для описания формы здания. Прикладная программа может использовать заданные преобразования для построения полной формы из G1 и G2.
Примечание - Построение одного представления из других представлений см. в примере, данном для объекта mapped_item и используемым этим объектом объекта representation_map.
Примеры
1 Если оба связываемых представления имеют геометрические контексты, то преобразование, представляемое объектом transformation, может быть использовано для вычисления расстояния между двумя элементами геометрического представления, представленными объектами geometric_representation_item, входящими в два разных экземпляра объектов representation. Определение объектного типа данных geometric_representation_item содержится в ИСО 10303-42 [4].
2 Два экземпляра объекта representation содержат ссылки на экземпляры объектов descriptive_representation_item, использующих для представления текстовые строки. Первый экземпляр объекта representation содержит описания на английском языке, а второй - на французском языке. Для утверждения связи между этими представлениями может быть использован объект representation_relationship_with_transformation, и в этом случае объект functionally_defined_transformation будет представлять таблицу переводов с языка на язык. Определение объектного типа данных descriptive_representation_item содержится в ИСО 10303-45 [5].
EXPRESS-спецификация:
*)
ENTITY representation_relationship_with_transformation
SUBTYPE OF (representation_relationship);
transformation_operator : transformation;
WHERE
WR1: SELF\representation_relationship.rep_1.context_of_items :<>: SELF\representation_relationship.rep_2.context_of_items;
END_ENTITY;
(*
Определение атрибута:
transformation_operator - объект transformation, задающий связь между контекстами, представленными объектами, играющими роли атрибутов context_of_items двух связываемых представлений.
Примечание - Представленное объектом transformation преобразование, связывающее объекты входящие в множество, играющее роль атрибута representation.items одного объекта representation, представляющего представление, с объектами, входящими в множество, играющее роль атрибута representation.items другого объекта representation, может быть задано как действия с графом экземпляров объектов, определяющих соответствующий атрибут representation.items.
Формальное положение:
WR1. Два объекта representation, связанных посредством настоящего объекта не должны ссылаться на один и тот же экземпляр объекта representation_context, представляющий контекст представления.
Неформальное положение:
IP1. Если представляющий преобразование экземпляр объекта transformation является экземпляром объекта item_defined_transformation, порядок следования экземпляров объектов representation в атрибутах, наследуемых от объекта representation_relationship, должен быть согласован с порядком следования экземпляров объекта representation_item, играющих роли атрибутов объекта item_defined_transformation.
4.4.20 Объект uncertainty_assigned_representation
Объект uncertainty_assigned_representation является таким подтипом объекта representation, для которого задаются погрешности, относящиеся к собираемым в представлении элементам представления. Погрешности задаются посредством экземпляров объекта uncertainty_measure_with_unit и применяются ко всем элементам представления, параметры которых выражены в той же мере.
Пример - Настоящий объектный тип данных может использоваться для задания погрешностей, применяемых к численным значениям, используемым для представления свойства. Например, в Прикладном протоколе, описывающем прикладную предметную область звуковой техники, для значений, представляющих относительную громкость звука, может быть задана погрешность 1 дБ.
Примечание - Правила старшинства назначенных погрешностей приведены в подразделе 4.2.
EXPRESS-спецификация:
*)
ENTITY uncertainty_assigned_representation
SUBTYPE OF (representation);
uncertainty : SET[1:?] OF uncertainty_measure_with_unit;
END_ENTITY;
(*
Определение атрибута:
uncertainty - набор экземпляров объектов uncertainty_measure_with_unit, представляющих погрешности элементов представления, входящих в представление, представленное настоящим объектом.
4.4.21 Объект uncertainty_measure_with_unit
Объект uncertainty_measure_with_unit является таким подтипом объекта, посредством которого задается погрешность, применяемая к мере данного типа. Погрешность, представляемая объектом uncertainty_measure_with_unit, применяется к каждому объекту representation_item, в котором используется тип меры, заданный объектом, играющим роль атрибута value_component объекта uncertainty_measure_with_unit, в следующих случаях:
- представляющий элемент представления объект representation_item входит во множество, играющее роль атрибута items объекта uncertainty_assigned_representation;
- элемент представления, представляемый объектом representation_item, основан в контексте, представленном объектом global_unit_assigned_context, или
- экземпляр объекта representation_item является экземпляром объекта qualified_representation_item.
Примечание - Определение объекта qualified_representation_item дано в ИСО 10303-45 [5].
EXPRESS-спецификация:
*)
ENTITY uncertainty_measure_with_unit
SUBTYPE OF (measure_with_unit);
name : label;
description : OPTIONAL text;
WHERE
WR1: valid_measure_value (SELF\measure_with_unit.value_component);
END_ENTITY;
(*
Определение атрибута:
name - представленный строкой типа label текст, которым называется экземпляр настоящего объекта;
description - текст, характеризующий погрешность с единицей измерения, представляемую настоящим объектом. Задавать значение этого атрибута не обязательно.
Формальное положение:
WR1. Если значение погрешности, представленное объектом, играющим роль атрибута value_component объекта uncertainty_measure_with_unit, является числом, это значение должно быть положительным.
4.4.22 Объект value_representation_item
Объект value_representation_item является таким подтипом объекта representation_item, которым задается только величина. Единица измерения, применяемая к задаваемой величине, предоставляется посредством представляющего единицы измерения объекта global_unit_assigned_context, на который ссылается объект representation, к которому относится объект value_representation_item.
Примечания
1 Определение объекта global_unit_assigned_context, подтипа объекта representation_context содержится в ИСО 10303-41.
2 Объектный тип данных measure_representation_item, определение которого содержится в ИСО 10303-45 [2], представляет элемент представления, состоящий из величины и единицы измерения.
EXPRESS-спецификация:
*)
ENTITY value_representation_item
SUBTYPE OF (representation_item);
value_component : measure_value;
WHERE
WR1: SIZEOF (QUERY (rep <* using_representations (SELF) | NOT ('MEASURE_SCHEMA.GLOBAL_UNIT_ASSIGNED_CONTEXT' IN TYPEOF (rep.context_of_items) ))) = 0;
END_ENTITY;
(*
Определение атрибута:
value_component - значение элемента представления, выраженное в единице измерения, задаваемой объектом global_unit_assigned_context.
Формальное положение:
WR1. Каждый экземпляр объекта value_representation_item должен быть членом множества, играющего роль атрибута items объекта representation, у которого роль атрибута context_of_items играет экземпляр объекта representation_context, являющийся экземпляром объекта global_unit_assigned_context, или же экземпляр объекта value_representation_item должен использоваться в определении такого объекта representation_item.
Неформальное положение:
IP1. Если экземпляр объекта value_representation_item входит в структуры более чем одного представления, представляемых объектами representation, то для каждого из этих объектов representation должны быть заданы одни и те же единицы измерения или за счет того, что они ссылаются на один и тот же экземпляр объекта global_unit_assigned_context, или за счет того, что все объекты global_unit_assigned_context задают одну и ту же единицу измерения.
4.5. Определения функций схемы representation_schema
4.5.1 Функция acyclic_mapped_representation
Функция acyclic_mapped_representation определяет, является ли данный объект mapped_item самоопределяющимся за счет отображения представляющих определения объектов representation, которые ссылаются на объекты mapped_item. Функция выполняет рекурсивную проверку объектов, играющих роль атрибутов mapped_representation и атрибутов items этих объектов с целью найти такие экземпляры объектов mapped_item или representation_item, которые ссылаются на проверяемый объект mapped_item, что приводит к самоопределяющимся ссылкам.
Настоящая функция возвращает значение TRUE (истина), если проверяемый объект representation_item не приводит к самоопределению. Функция возвращает значение FALSE (ложь) в противном случае. Функция имеет Булев тип (BOOLEAN).
Примечание - Настоящая функция используется для наложения ограничения на объект mapped_item.
EXPRESS-спецификация:
*)
FUNCTION acyclic_mapped_representation (mi : mapped_item) :BOOLEAN;
LOCAL
rms : SET OF representation_map;
mis : SET OF mapped_item;
rs1, rs2 : SET OF representation;
END_LOCAL;
rs1 := using_representations(mi);
rs2 := [];
-- loop as long as there are elements in rs1
REPEAT WHILE SIZEOF(rs1) > 0;
REPEAT i := 1 TO HIINDEX(rs1);
-- Determine the set of representation_map that reference the parent_set
rms := bag_to_set(USEDIN(rs1[i], 'REPRESENTATION_SCHEMA.REPRESENTATION_
MAP.MAPPED_REPRESENTATION'));
IF SIZEOF(rms) > 0 THEN
REPEAT j := 1 TO HIINDEX(rms);
mis := bag_to_set(USEDIN(rms[i], 'REPRESENTATION_SCHEMA.MAPPED_ITEM.
MAPPING_SOURCE'));
IF SIZEOF(mis) > 0 THEN
REPEAT j := 1 TO HIINDEX(mis);
-- check mis members for instance equal with mi. If so then
there is a cycle
IF mis[i] :=: mi THEN
RETURN (FALSE);
END_IF;
rs2 := rs2 + using_representations(mis[i]);
END_REPEAT;
END_IF;
END_REPEAT;
END_IF;
END_REPEAT;
rs1 := rs2;
rs2 := [];
END_REPEAT;
RETURN (TRUE);
END_FUNCTION;
(*
Определение параметра:
mi - заданный экземпляр объекта mapped_items.
4.5.2 Функция acyclic_representation_relationship
Функция acyclic_representation_relationship определяет, не участвует ли представляющий связь представлений объект representation_relationship в цикле по отношению к заданному набору объектов representation, представляющих представления.
EXPRESS-спецификация:
*)
FUNCTION acyclic_representation_relationship (relation : representation_
relationship, relatives : SET[1:?] OF representation, specific_relation : STRING)
:BOOLEAN;
LOCAL
x : SET OF representation_relationship;
END_LOCAL;
IF relation.rep_1 IN relatives THEN
RETURN (FALSE);
END_IF;
x := QUERY(r <* bag_to_set(USEDIN(relation.rep_1, 'REPRESENTATION_SCHEMA.' +
'REPRESENTATION_RELATIONSHIP.' + 'REP_2')) | specific_relation IN TYPEOF (r));
REPEAT i := 1 TO HIINDEX(x);
IF NOT acyclic_representation_relationship(x[i], relatives + relation.
rep_1, specific_relation) THEN
RETURN (FALSE);
END_IF;
END_REPEAT;
RETURN (TRUE);
END_FUNCTION;
(*
Определение параметров:
relation - заданный экземпляр объекта representation_relationship, для которого выполняется проверка;
relatives - набор объектов representation;
specific_relation - заданный тип объектов representation_relationship, которые должны рассматриваться.
4.5.3 Функция item_in_context
Функция item_in_context выполняет проверку, связан ли объект representation_item с объектом representation_context. Функция возвращает значение TRUE (истина), если объект representation_item, играющий роль параметра item, связан с объектом representation_context, играющим роль параметра cntxt, через объект representation. Функция item_in_context возвращает значение FALSE (ложь) в противном случае. Функция имеет Булев тип (BOOLEAN).
Объект representation_item связан с объектом representation_context, если:
- на объект ссылается атрибут items того объекта representation, атрибут context_of_items которого ссылается на объект, играющий в настоящей функции роль параметра cntxt, или
- на объект ссылается объект representation_item, связанный с объектом, представляющим контекст и играющим роль параметра cntxt настоящей функции. Для упомянутого объекта representation_item функция item_in_context возвращает значение TRUE (истина).
Примечания
1 Второе из условий требует рекурсивной проверки, допускающей, что объект representation_item может быть связан с объектом representation_context за счет того, что объект representation_item входит в дерево связанных между собой экземпляров объекта representation_item. Корнем дерева является экземпляр объекта, для которого справедливо первое или второе условие связи с объектом representation_context, представляющим контекст представления.
2 Функция item_in_context проверяет только связь объекта, играющего роль параметра item с заданным экземпляром объекта representation_context. Отношения объекта, играющего роль параметра item, с другими экземплярами объекта representation_context не определяются.
EXPRESS-спецификация:
*)
FUNCTION item_in_context (item : representation_item, cntxt : representation_
context) :BOOLEAN;
LOCAL
y : BAG OF representation_item;
END_LOCAL;
-- If there is one or more representation using both the item
-- and cntxt return true.
IF SIZEOF(USEDIN(item,'REPRESENTATION_SCHEMA.REPRESENTATION.ITEMS')
* cntxt.representations_in_context) > 0 THEN
RETURN (TRUE);
-- Determine the bag of representation_items that reference
-- item
ELSE y := QUERY(z <* USEDIN (item , ' ') |
'REPRESENTATION_SCHEMA.REPRESENTATION_ITEM' IN TYPEOF(z));
-- Ensure that the bag is not empty
IF SIZEOF(y) > 0 THEN
-- For each element in the bag
REPEAT i := 1 TO HIINDEX(y);
-- Check to see it is an item in the input cntxt.
IF item_in_context(y[i], cntxt) THEN
RETURN (TRUE);
END_IF;
END_REPEAT;
END_IF;
END_IF;
-- Return false when all possible branches have been checked
-- with no success.
RETURN (FALSE);
END_FUNCTION;
(*
Определение параметров:
item - объект representation_item, проверяемый на отношение с объектом, играющим роль параметра cntxt. Это - входной параметр функции;
cntxt - объект representation_context, связь с которым проверяется. Это - входной параметр функции.
4.5.4 Функция using_items
Функция using_items возвращает набор экземпляров объектов representation_item или founded_item, которые ссылаются прямо или косвенно на экземпляр объекта representation_item, играющий роль параметра item настоящей функции.
EXPRESS-спецификация:
*)
FUNCTION using_items (item : founded_item_select, checked_items : SET[0:?] OF
founded_item_select) :SET[0:?] OF founded_item_select;
LOCAL
new_check_items : SET OF founded_item_select;
result_items : SET OF founded_item_select;
next_items : SET OF founded_item_select;
END_LOCAL;
result_items := [];
new_check_items := checked_items + item;
-- Find the set of representation_items or founded_items
-- in which item is used directly.
next_items := QUERY(z <* bag_to_set( USEDIN(item , '')) |
('REPRESENTATION_SCHEMA.REPRESENTATION_ITEM' IN TYPEOF(Z)) OR
('REPRESENTATION_SCHEMA.FOUNDED_ITEM' IN TYPEOF(z)));
-- If the set of next_items is not empty;
IF SIZEOF(next_items) > 0 THEN
-- For each element in the set, find the using_items recursively
REPEAT i := 1 TO HIINDEX(next_items);
-- Check for loop in data model, i.e. one of the next_items
-- occurred earlier in the set of check_items;
IF NOT(next_items[i] IN new_check_items) THEN
result_items := result_items + next_items[i] +
using_items(next_items[i],new_check_items);
END_IF;
END_REPEAT;
END_IF;
-- return the set of representation_items or founded_items
-- in which the input item is used directly and indirectly.
RETURN (result_items);
END_FUNCTION;
(*
Определение параметров:
item - объект representation_item, для которого определяются ссылающиеся на него экземпляры объектов representation_item и founded_item. Это - входной параметр функции;
checked_items - набор экземпляров объектов representation_item и founded_item, которые уже проверены. Набор вводится для того, чтобы обеспечить завершение рекурсивной функции. Это - входной параметр функции.
4.5.5 Функция using_representations
Функция using_representations возвращает набор представлений, в которых используется экземпляр объекта representation_item.
Объект representation_item используется в представлении если:
- на объект ссылается атрибут items объекта representation;
- на объект ссылается используемый в представлении объект representation_item или
- на объект ссылается используемый в представлении объект founded_item.
Примечание - Второе и третье из условий требует проверки, допускающей, что объект representation_item может быть использован объектом representation за счет того, что объект representation_item входит в дерево связанных между собой экземпляров объектов representation_item и founded_items. Корнем дерева является экземпляр объекта, для которого справедливо первое условие использования объектом representation.
Объект founded_item или representation_item используется в представлении в том случае, если на него прямо или косвенно ссылается экземпляр объекта representation_item, входящий во множество, играющее роль атрибута items рассматриваемого экземпляра объекта representation.
EXPRESS-спецификация:
*)
FUNCTION using_representations (item : founded_item_select) :SET[0:?] OF
representation;
LOCAL
results : SET OF representation;
result_bag : BAG OF representation;
intermediate_items : SET OF founded_item_select;
END_LOCAL;
-- Find the representations in which the item is used and add to the
-- results set.
results := [];
result_bag := USEDIN(item,'REPRESENTATION_SCHEMA.REPRESENTATION.ITEMS');
IF SIZEOF(result_bag) > 0 THEN
REPEAT i := 1 TO HIINDEX(result_bag);
results := results + result_bag[i];
END_REPEAT;
END_IF;
-- Find all representation_items or founded_items
-- by which item is referenced directly or indirectly.
intermediate_items := using_items(item,[]);
-- If the set of intermediate items is not empty;
IF SIZEOF (intermediate_items) > 0 THEN
-- For each element in the set, add the
-- representations of that element.
REPEAT i := 1 TO HIINDEX(intermediate_items);
result_bag := USEDIN(intermediate_items[i],
'REPRESENTATION_SCHEMA.REPRESENTATION.ITEMS');
IF SIZEOF(result_bag) > 0 THEN
REPEAT j := 1 TO HIINDEX(result_bag);
results := results + result_bag[j];
END_REPEAT;
END_IF;
END_REPEAT;
END_IF;
-- Return the set of representation in which the input item is
-- used directly and indirectly (through intervening
-- representation_items or founded items).
RETURN (results);
END_FUNCTION;
(*
Определение параметра:
item - объект representation_item или founded_item, для которого создается набор использующих его представлений. Это - входной параметр функции.
4.5.6 Функция valid_measure_value
Функция valid_measure_value выполняет проверку, имеет ли экземпляр объекта measure_value разрешенное значение. Функция возвращает значение TRUE (истина) если экземпляр объекта measure_value имеет численное значение и это значение положительно или если значение экземпляра текстовое. Функция valid_measure_value возвращает значение FALSE (ложь) в противном случае.
EXPRESS-спецификация:
*)
FUNCTION valid_measure_value (m : measure_value) :BOOLEAN;
IF ('REAL' IN TYPEOF (m)) THEN
RETURN (m > 0.0);
ELSE
IF ('INTEGER' IN TYPEOF (m)) THEN
RETURN (m > 0);
ELSE
RETURN (TRUE);
END_IF;
END_IF;
RETURN (TRUE);
END_FUNCTION;
(*
Определение параметра:
m - проверяемый объект measure_value. Это - входной параметр функции.
*)
END_SCHEMA; -- representation_schema
(*
Приложение A
(обязательное)
СОКРАЩЕННЫЕ НАИМЕНОВАНИЯ ОБЪЕКТОВ ИММ
Сокращенное наименование объектов, установленных в настоящем стандарте, приведено в таблице A.1.
Требования к использованию сокращенных наименований объектов содержатся в стандартах тематической группы "Методы реализации" комплекса ИСО 10303.
Примечание - Наименования объектов на языке EXPRESS доступны в Интернете по адресу http://www.tc184-sc4.org/Short_Names/.
Таблица A.1
Сокращенное наименование объектов ИММ
Полное наименование
Сокращенное наименование
BINARY_REPRESENTATION_ITEM
BNRPIT
BYTES_REPRESENTATION_ITEM
BYRPIT
COMPOUND_REPRESENTATION_ITEM
CMRPIT
DEFINITIONAL_REPRESENTATION
DFNRPR
DEFINITIONAL_REPRESENTATION_RELATIONSHIP
DFRPRL
DEFINITIONAL_REPRESENTATION_RELATIONSHIP_WITH_SAME_CONTEXT
DRRWSC
FOUNDED_ITEM
FNDITM
FUNCTIONALLY_DEFINED_TRANSFORMATION
FNDFTR
GLOBAL_UNCERTAINTY_ASSIGNED_CONTEXT
GC
ITEM_DEFINED_TRANSFORMATION
ITDFTR
MAPPED_ITEM
MPPITM
PARAMETRIC_REPRESENTATION_CONTEXT
PRRPCN
REPRESENTATION
RPRSNT
REPRESENTATION_CONTEXT
RPRCNT
REPRESENTATION_ITEM
RPRITM
Приложение B
(обязательное)
РЕГИСТРАЦИЯ ИНФОРМАЦИОННОГО ОБЪЕКТА
B.1 Обозначение документа
Для однозначного обозначения информационного объекта в открытой системе настоящему стандарту присвоен следующий идентификатор объекта:
{ iso standard 10303 part(43) version(5) }
Смысл данного обозначения установлен в ИСО/МЭК 8824-1 и описан в ИСО 10303-1.
B.2 Обозначение схемы
B.2.1 Обозначение схемы representation_schema
Для однозначного обозначения в открытой информационной системе схеме representation_schema, установленной в настоящем стандарте, присвоен следующий идентификатор объекта:
{ iso standard 10303 part(43) version(5) schema(1)
representation_schema(1) }
Смысл данного обозначения установлен в ИСО/МЭК 8824-1 и описан в ИСО 10303-1.
Приложение C
(справочное)
МАШИННО-ИНТЕРПРЕТИРУЕМЫЕ ЛИСТИНГИ
В данном приложении приведены ссылки на сайты, на которых находятся листинги наименований объектов на языке EXPRESS и соответствующих сокращенных наименований, установленных или на которые даются ссылки в настоящем стандарте. На этих же сайтах представлены листинги всех EXPRESS-схем, определенных в настоящем стандарте, без комментариев и другого поясняющего текста. Эти листинги доступны в машинно-интерпретируемой форме (см. таблицу C.1) и могут быть получены по следующим адресам URL:
сокращенные наименования: http://www.tc184-sc4.org/Short_Names/;
EXPRESS: http://www.tc184-sc4.org/EXPRESS/.
Таблица C.1
Листинги ПЭМ и ИММ на языке EXPRESS
Описание
Идентификатор
Текст схемы representation_schema на языке EXPRESS
ISO TC184/SC4/WG12 N6135
Если доступ к этим сайтам невозможен, необходимо обратиться в центральный секретариат ИСО или непосредственно в секретариат ИСО ТК184/ПК4 по адресу электронной почты: sc4sec@tc184-sc4.org.
Примечание - Информация, представленная в машинно-интерпретированном виде по указанным выше адресам URL, является справочной. Обязательным является текст настоящего стандарта.
Приложение D
(справочное)
EXPRESS-G ДИАГРАММЫ
Диаграммы в настоящем приложении соответствуют EXPRESS-схемам, содержащимся в настоящем стандарте. В диаграммах используется графическая нотация EXPRESS-G языка EXPRESS.
Описание EXPRESS-G установлено в ИСО 10303-11, приложение D.
Рисунок D.1 - EXPRESS-G диаграмма схемы уровня
объекта. Диаграмма 1 из 3
Рисунок D.2 - EXPRESS-G диаграмма схемы уровня
объекта. Диаграмма 2 из 3
Рисунок D.3 - EXPRESS-G диаграмма схемы уровня
объекта. Диаграмма 3 из 3
Приложение E
(справочное)
ИСТОРИЯ ИЗМЕНЕНИЙ
E.1 Общие положения
В данном приложении документированы технические изменения настоящего стандарта.
Если не установлено иное, все изменения совместимы с предшествующими изданиями. Изменения спецификаций на языке EXPRESS совместимы с предшествующими версиями если:
- экземпляры кодированные в соответствии с ИСО 10303-21, и те, которые соответствуют Прикладному протоколу ИСО 10303, основанному на предыдущем издании настоящего стандарта, также соответствуют изменениям этого Прикладного протокола, основанным на данном издании настоящего стандарта;
- интерфейсы, соответствующие ИСО 10303-22 и Прикладному протоколу ИСО 10303, основанному на предыдущем издании настоящего стандарта, также соответствуют изменениям этого Прикладного протокола, основанным на данном издании настоящего стандарта;
- таблицы отображения Прикладных протоколов ИСО 10303, основанных на предыдущем издании настоящего стандарта, остаются верными для измененного Прикладного протокола, основанного на данном издании настоящего стандарта.
E.2 Изменения, внесенные во второе издание
E.2.1 Сводные данные об изменениях
Во второе издание настоящего стандарта включены нижеперечисленные изменения первого издания.
E.2.2 Изменения в схеме representation_schema
Были добавлены следующие декларации на языке EXPRESS и спецификации импорта:
- ENTITY representation;
- ENTITY uncertainty_measure_with_unit;
- FUNCTION acyclic_mapped_representation;
- FUNCTION item_in_context;
- FUNCTION using_representations.
Были изменены следующие декларации на языке EXPRESS и спецификации импорта:
- TYPE compound_item_definition;
- TYPE founded_item_select;
- TYPE list_representation_item;
- ENTITY compound_representation_item;
- ENTITY founded_item;
- ENTITY representation_item_relationship;
- ENTITY uncertainty_assigned_representation;
- ENTITY value_representation_item;
- FUNCTION using_items;
- FUNCTION valid_measure_value.
E.3 Изменения, внесенные в третье издание
E.3.1 Сводные данные об изменениях
В третье издание настоящей части ИСО 10303 включены нижеперечисленные изменения второго издания.
E.3.2 Изменения в схеме representation_schema
Были добавлены следующие декларации на языке EXPRESS и спецификации импорта:
- ENTITY binary_representation_item;
- ENTITY bytes_representation_item;
- ENTITY definitional_representation_relationship;
- ENTITY definitional_representation_relationship_with_same_context;
- FUNCTION acyclic_representation_relationship.
Были изменены следующие декларации на языке EXPRESS и спецификации импорта:
- ENTITY founded_item;
- ENTITY mapped_item;
- ENTITY representation_item;
- FUNCTION acyclic_mapped_representation.
Приложение ДА
(справочное)
СВЕДЕНИЯ О СООТВЕТСТВИИ ССЫЛОЧНЫХ МЕЖДУНАРОДНЫХ СТАНДАРТОВ
НАЦИОНАЛЬНЫМ СТАНДАРТАМ
Таблица ДА.1
Обозначение ссылочного международного стандарта
Степень соответствия
Обозначение и наименование соответствующего национального стандарта
ISO 10303-1:1994
IDT
ГОСТ Р ИСО 10303-1-99 "Системы автоматизации производства и их интеграция. Представление данных об изделии и обмен этими данными. Часть 1. Общие представления и основополагающие принципы"
ISO 10303-11:1994
IDT
ГОСТ Р ИСО 10303-11-2009 "Системы автоматизации производства и их интеграция. Представление данных об изделии и обмен этими данными. Часть 11. Методы описания. Справочное руководство по языку EXPRESS"
ISO 10303-41
IDT
ГОСТ Р ИСО 10303-41-99 "Системы автоматизации производства и их интеграция. Представление данных об изделии и обмен этими данными. Часть 41. Интегрированные обобщенные ресурсы. Основы описания и поддержки изделий"
Примечание - В настоящей таблице использовано следующее условное обозначение степени соответствия:
- IDT - идентичные стандарты.
Библиография
[1]
ISO/IEC 8824-1, Information Technology - Abstract Syntax Notation One (ASN.1) - Part 1: Specification of basic notation
[2]
ISO 10303-21, Industrial automation systems and integration - Product data representation and exchange - Part 21: Implementation methods: Clear text encoding of the exchange structure
[3]
ISO 10303-22, Industrial automation systems and integration - Product data representation and exchange - Part 22: Implementation methods: Standard data access interface
[4]
ISO 10303-42, Industrial automation systems and integration - Product data representation and exchange - Part 42: Integrated generic resource: Geometric and topological representation
[5]
ISO 10303-45, Industrial automation systems and integration - Product data representation and exchange - Part 45: Integrated generic resource: Materials and other engineering properties
[6]
ISO 10303-46, Industrial automation systems and integration - Product data representation and exchange - Part 46: Integrated generic resource: Visual presentation
[7]
ISO 10303-47, Industrial automation systems and integration - Product data representation and exchange - Part 47: Integrated generic resource: Shape variation tolerances
[8]
ISO 10303-101, Industrial automation systems and integration - Product data representation and exchange - Part 101: Integrated application resource: Draughting
[9]
ISO/TS 10303-1667, Industrial automation systems and integration - Product data representation and exchange - Part 1667: Application module: Extended basic geometry
[10]
GELLERT, W; GOTTWALD, S; et al., The VNR concise encyclopaedia of mathematics, 2nd Edition. New York: VEB Bibliographisches Institut Leipzig, 1989.