Главная // Актуальные документы // ГОСТ Р (Государственный стандарт)
СПРАВКА
Источник публикации
М.: Стандартинформ, 2016
Примечание к документу
Документ утратил силу с 01.06.2022 в связи с изданием Приказа Росстандарта от 04.03.2022 N 117-ст.

Документ введен в действие с 01.01.2018.
Название документа
"ГОСТ Р 57295-2016. Национальный стандарт Российской Федерации. Системы дизайн-менеджмента. Руководство по дизайн-менеджменту в строительстве"
(утв. и введен в действие Приказом Росстандарта от 28.11.2016 N 1821-ст)

"ГОСТ Р 57295-2016. Национальный стандарт Российской Федерации. Системы дизайн-менеджмента. Руководство по дизайн-менеджменту в строительстве"
(утв. и введен в действие Приказом Росстандарта от 28.11.2016 N 1821-ст)


Содержание


Утвержден и введен в действие
Приказом Федерального
агентства по техническому
регулированию и метрологии
от 28 ноября 2016 г. N 1821-ст
НАЦИОНАЛЬНЫЙ СТАНДАРТ РОССИЙСКОЙ ФЕДЕРАЦИИ
СИСТЕМЫ ДИЗАЙН-МЕНЕДЖМЕНТА
РУКОВОДСТВО ПО ДИЗАЙН-МЕНЕДЖМЕНТУ В СТРОИТЕЛЬСТВЕ
Design management systems.
Guide to design management in construction
ГОСТ Р 57295-2016
ОКС 03.100.99
Дата введения
1 января 2018 года
Предисловие
1 РАЗРАБОТАН Открытым акционерным обществом "Т-Платформы" (ОАО "Т-Платформы") совместно с ООО "ИнтеллектуС" при участии Федерального бюджетного учреждения "КВФ "Интерстандарт" (ФБУ "КВФ "Интерстандарт")
2 ВНЕСЕН Техническим комитетом по стандартизации ТК 700 "Математическое моделирование и высокопроизводительные вычислительные технологии"
3 УТВЕРЖДЕН И ВВЕДЕН В ДЕЙСТВИЕ Приказом Федерального агентства по техническому регулированию и метрологии от 28 ноября 2016 г. N 1821-ст
4 ВВЕДЕН ВПЕРВЫЕ
Правила применения настоящего стандарта установлены в статье 26 Федерального закона от 29 июня 2015 г. N 162-ФЗ "О стандартизации в Российской Федерации". Информация об изменениях к настоящему стандарту публикуется в ежегодном (по состоянию на 1 января текущего года) информационном указателе "Национальные стандарты", а официальный текст изменений и поправок - в ежемесячном информационном указателе "Национальные стандарты". В случае пересмотра (замены) или отмены настоящего стандарта соответствующее уведомление будет опубликовано в ближайшем выпуске ежемесячного информационного указателя "Национальные стандарты". Соответствующая информация, уведомление и тексты размещаются также в информационной системе общего пользования - на официальном сайте Федерального агентства по техническому регулированию и метрологии в сети Интернет (www.gost.ru)
Введение
Настоящий стандарт устанавливает основные принципы и методы применения информационного моделирования и управления жизненным циклом информации при проектировании (дизайне), строительстве и эксплуатации объектов капитального строительства. Стандарт разработан, как развитие стандартов "Системы дизайн-менеджмента" и "Интегрированный подход к управлению информацией жизненного цикла антропогенных объектов и сред".
Данное Руководство основано на современных подходах к использованию Систем автоматического проектирования (САПР) и Информационного моделирования зданий (BIM) и соответствует принятому в международных практиках обозначению "уровня зрелости (развития) BIM" - BIM Level 2. В ряде Европейских стран, например, в Великобритании, "уровень зрелости" BIM Level 2, установлен как обязательное требование при проектировании, строительстве и вводе в эксплуатацию в рамках государственного или общественного финансирования. BIM Level 2 требует полной совместимости 3D BIM со всей проектной информацией, включая управление активами, документацией и электронными данными.
Внедрение BIM ставит новый акцент на сотрудничестве в течение дизайн-процесса и требованиях интеграции новых экономических и технологических факторов.
Можно выделить четыре ключевых фактора определяющих развитие дизайн-менеджмента последние годы:
- совместная работа/деятельность;
- влияние новых технологий;
- влияние логистики;
- функции и ответственность/компетенция.
Настоящий стандарт разработан с учетом этих изменений и:
- обеспечивает руководство менеджментом дизайн-процесса в строительстве на всех уровнях, для всех организаций и для всех типов проектируемых объектов;
- определяет принципы, гарантирующие большую эффективность процессам дизайн-менеджмента;
- определяет принципы и единые ориентиры для компаний и протоколов/алгоритмов проектирования.
Стандарт распространяется на здания, сооружения, инженерное оборудование, строительные изделия и конструкции. Рекомендован к использованию теми, кто работает в или со строительной индустрией, особенно, дизайнерам/архитекторам и тем, кто осуществляет менеджмент дизайна на протяжении всего ЖЦ строительного проекта:
- архитекторам;
- дизайнерам/проектантам и инженерам;
- дизайн-менеджерам;
- информационным менеджерам;
- подрядчикам;
- BIM консультантам;
- органам федеральной власти;
- местному самоуправлению;
- учреждениям высшего образования;
- профессиональным объединениям.
При разработке настоящего стандарта был использован передовой зарубежный и отечественный опыт в области дизайна антропогенных сред: принципы Универсального дизайна, методы экоустойчивого проектирования и строительства и дизайн-менеджмента, в частности, британский стандарт BS 7000-4:2013 "Системы дизайн-менеджмента. Руководство по дизайн-менеджменту в строительстве" (BS 7000-4:2013 "Design management systems. Part 4: Guide to managing design in construction").
1. Общие положения
Целью дизайн-процесса является предоставление информации, которая позволяет успешно завершить проект и удовлетворить требования заказчика. Эти требования могут включать подготовку и предоставление информации, необходимой для периода эксплуатации объекта. Эта информация должна быть предоставлена в виде информационной модели здания (BIM).
Заказчик может быть пользователем, владельцем-собственником, инвестором или строительным подрядчиком. Его роль иногда описывается как наниматель, подчеркивая финансовые отношения, полномочия и контроль, закрепленные за данной позицией.
1.1 Совместная работа
Внедрение новых технологий, в частности BIM, требует вовлечения в дизайн-процесс всех заинтересованных сторон и организацию их совместной работы. Помимо традиционных участников, существенно увеличивается роль специалистов в области менеджмента, экономики и финансов.
Эффективность использования объекта зависит от результатов проектирования, возможности учесть все необходимые требования заказчика и государства, виде нормативно-регулирующих ограничений, так и требования этапа производства или строительства и этапа эксплуатации. Одновременно с этим создание объекта сопровождается организационными мероприятиями по управлению деятельностью. В этом случае необходимо рассматривать объект с разных точек зрения чтобы охватить организационные, экономические, технологические, научные и другие аспекты, при этом каждый из аспектов требует анализа большого количества параметров, требует применения сложных математических моделей. В дополнение к этому, в зарубежных практиках внедряется парадигма моделеориентированного дизайна, то есть дизайна на основе моделирования, когда в основу создания нового объекта уже закладываются те или иные целевые функции и характеристики, такие как технические требования, эксплуатационные нагрузки, стоимостные показатели, требования к материалам, но обязательно учитываются и требования к удобству производства и, в некоторых случаях, возможность утилизации.
Внедрение моделеориентированного подхода, привносит в современные бизнес-процессы требование совместного управления информацией на всех этапах жизненного цикла объекта. При этом управлению подлежит не только инженерная информация и проектные данные, но и экономическая, логистическая, управленческая и информация о процессах. Необходимость обработки такого большого объема информации увеличивает потребность как в автоматизации обработки информации так и повышении точности и скорости обработки, что влечет применение соответствующих интеграционных мер и вычислительных методов. С точки зрения жизненного цикла объекта преимущества совместной работы в рамках методологии "Интегрированный подход" формирует единую последовательность взаимосвязанных действий, которые позволяют снизить риски для заказчика, повысить эффективность работы, четко разделить ответственность, вовлеченных в процесс создания участников. Правильно управляемый процесс значительно минимизирует риски. Одновременно с этим применение информационного моделирования позволяет повысить качество результатов на каждом из этапов жизненного цикла, ускорить процесс оценки различных технико-экономических характеристик.
Настоящий стандарт устанавливает руководящие принципы, которые подходят для широкого спектра контрактов, договоров и соглашений и применения технологий информационного моделирования, соответствующих Уровням 0, 1 и 2 "модели зрелости BIM-технологий" (рисунок 1).
1.2 Влияние новых технологий
Растущая скорость проникновения новых технологий в современной экономике, в частности в строительстве, машиностроении и смежных отраслях, требует широкого применения методов компьютерного инжиниринга. На рисунке 1 показана модель зрелости, отображающая Уровни внедрения BIM, классификацию видов технической и совместной работы, краткое описание используемых процессов, инструментов и методов.
Существуют следующие уровни:
- Уровень 0, САПР+САМ/САЕ: обычно 2D с бумажным или электронным документом, например PDF, как наиболее вероятным механизмом обмена данными. Управление, скорее всего, будет постпроектным согласованием, требующим не столько сотрудничества, сколько разрешения противоречий. Математическое моделирование применяется как обособленный подход для решения узкоспециализированных задач;
- Уровень 1, управляемый САПР+САМ/САЕ: в 2D или 3D формате, с инструментарием обеспечения совместных работ, общая среда передачи данных, возможно, некоторые структуры и форматы стандартных данных. Данные математического и имитационного моделирования передаются в виде электронных или бумажных отчетов, подготовленных в ручном режиме. Коммерческие данные, управление автономными финансами и программами управления затратами без их интеграции;
- Уровень 2, управляемый: 3D-среда, содержащаяся в отдельной дисциплине, инструменты информационного моделирования с прикрепленными данными;
- Уровень 3: полностью открытый процесс и интеграция данных с поддержкой обмена данными между расчетными программами системы САПР. Управляемая с помощью совместной модели сервера, который обеспечивает расчет и вычисления;
- Уровень 4, интегрированный: полная двунаправленная интеграция систем компьютерного инжиниринга на основе информационного моделирования в рамках вычисляемой среды. Обмен документами с пользователями происходит на основе документов в вычисляемых форматах.
Настоящий стандарт распространяется на Уровни 0, 1 и 2 модели зрелости (рисунок 1).
Рисунок 1 - Модель зрелости BIM-технологий,
стандарты и их применение
1.3 Строительная контрактация
Строительные контракты могут принимать различные формы, настоящий стандарт дает общие рекомендации по разработке в государственной или частной организации в сфере политики, стратегий и процедур заключения контрактов.
Три основных аспекта контрактации являются общими для всех способов закупок в строительстве:
- Заказчики/работодатели, имеющие бизнес-потребность для строительства, требующего проектирования, что приводит к созданию проекта с общей структурой управления, в рамках которого функционирует дизайн-менеджмент.
- Возможность проектирования, предусмотренная строительной промышленностью, и часто распределяемая между многими организациями в виде управляемых средств проектирования, предоставление дизайнерских услуг, упомянутых в данном стандарте в качестве задачи.
- Требования заказчика/работодателя, которые изложены в согласованном задании, что осуществляется посредством различных соглашений.
Этот стандарт содержит руководящие указания для достижения управляемого проектирования, цель которого состоит в выполнении задания. Он не устанавливает это в любые организационные основы закупочной деятельности.
Рисунок 2 - Процессы контрактации. Тоном выделены аспекты,
критически важные для дизайн-процесса
1.4 Функции и распределение обязанностей
Основные функции и распределение обязанностей сотрудников в дизайн-команде представлены на рисунке 3.
Рабочая группа (РГ) - любая группа (например, агропромышленная, конструкторская, междисциплинарная), созданная для решения задач разработки специализированных частей проекта. Также возможно сотрудничество между отдельными специалистами и РГ. В инфраструктурных проектах могут быть ЖД РГ, РГ Станции или РГ Мосты.
Руководитель проекта несет полную ответственность перед заказчиком за общее развитие проекта. Расположения его функций на схеме зависит от выбранной финансовой стратегии. Например, в случае заключения контракта "под ключ" они будут находиться в левой части схемы, в случае внешнего управления строительством - в правой.
Рисунок 3 - Дизайн-менеджмент - функции и ответственность
В связи с широким внедрением BIM-технологий, изданием стандарта PAS 1192-2 и протокола CIC [2] существенно возрастает роль Информационного (BIM) менеджера, чьи функции необходимо однозначно и непротиворечиво определить.
Таблица 1
Функции и обязанности в дизайн-команде
Функции
Функциональные наименования
Общее
Общее руководство проектом - см. примечание 2
Руководитель проекта (РП)
Управление информацией
Информационный менеджер (ИМ)
Дизайн (проектирование)
Общее руководство дизайн-процессом (проектированием)
Главный архитектор проекта (ГАП)
Управление информацией дизайн-процесса
BIM менеджер
Управление совместимостью
Интерфейс-менеджер
Дизайн задачи: ДЗ1, ДЗ2, ДЗ3 и т.д.
Менеджеры дизайн (рабочих) групп: РГ1, РГ2, РГ3 и т.д.
Строительство
Общее руководство процессом строительства
Руководитель строительства (РС)
Управление информацией процессов строительства
Информационный менеджер строительства
Примечания
1 Единая точка ответственности за общее осуществление проекта может работать на обе стороны в организации строительных работ. Чаще всего это на стороне предложения, но для методов контрактации, таких как управление строительством, это может быть на стороне работодателя. На небольших проектах индивид может иметь несколько функций.
2 В зависимости от размера и характера проекта любые позиции в этой таблице могут иметь внутреннюю команду поддержки с различными уровнями формальной, определенной и согласованной делегации, например, относящиеся к определенным зонам общего проекта.
1.5 Эффект масштаба
Представленные на рисунке 3 и в таблице 1 схема и распределение функций, безусловно, применимы для крупных проектов и могут быть при необходимости дополнены специалистами конкретных предметных областей. Однако при уменьшении масштабов проекта или уменьшении его сложности представленная схема организации процессов вследствие перераспределения и/или сокращения функций и обязанностей может быть упрощена вплоть до одного ответственного лица, работающего с заказчиком.
2. Область применения
Настоящий стандарт дает рекомендации по управлению процессами проектирования (дизайна) строительства и эксплуатации на всех уровнях, для всех организаций и для всех видов строительных проектов. Данное руководство применимо к вновь возводимым зданиям к их строительным конструкциям и изделиям, к инженерному оборудованию. Стандарт предназначен для тех, кто работает в строительной отрасли, в частности для дизайнеров и дизайн-менеджеров. Стандарт устанавливает общие принципы управления, которые могут быть адаптированы для нужд организации или проекта любого масштаба. Данное руководство применимо для управления проектной деятельностью на протяжении жизненного цикла строительного проекта.
Настоящий стандарт ссылается, но не распространяется на деятельность до заключения договора/контракта на проектирование или строительство.
Примечания
1 Руководство по дизайн-менеджменту промышленной продукции и сервисов приведено в ГОСТ Р 56645.1 и ГОСТ Р 56645.4 соответственно.
2 Настоящий стандарт можно рассматривать как дополнение к ГОСТ Р ИСО 9001-2015.
3. Нормативные ссылки
В настоящем стандарте использованы нормативные ссылки на следующие национальные и международные стандарты и документы. Для датированных ссылок следует использовать указанное издание. Для недатированных ссылок - последнее издание указанного документа, включая все поправки к нему.
ГОСТ 2.051 Единая система конструкторской документации. Электронные документы. Общие положения
ГОСТ 2.102 Единая система конструкторской документации. Виды и комплектность конструкторских документов
ГОСТ 20886 Организация данных в системах обработки данных. Термины и определения
ИС МЕГАНОРМ: примечание.
В официальном тексте документа, видимо, допущена опечатка: стандарт имеет номер ГОСТ 8.566, а не ГОСТ Р 8.614.
ГОСТ Р 8.614 Государственная система единства измерений. Межгосударственная система данных о физических константах и свойствах веществ и материалов. Основные положения
ГОСТ Р 56645.1 Системы дизайн-менеджмента. Руководство по управлению дизайном промышленной продукции
ГОСТ Р 56645.2 Системы дизайн-менеджмента. Руководство по управлению инклюзивным дизайном
ГОСТ Р 56645.4 Системы дизайн-менеджмента. Руководство по управлению сервис-дизайном
ГОСТ Р 56645.5 Системы дизайн-менеджмента. Термины и определения
ГОСТ Р 57188 Численное моделирование физических процессов. Термины и определения
ГОСТ Р 57269 Интегрированный подход к управлению информацией жизненного цикла антропогенных объектов и сред. Термины и определения
ГОСТ Р 57296 Интегрированный подход к управлению информацией жизненного цикла антропогенных объектов и сред. Основные положения
ГОСТ Р 57297 Интегрированный подход к управлению информацией жизненного цикла антропогенных объектов и сред. Основные положения
ГОСТ Р ИСО 9001 Системы менеджмента качества. Требования
ГОСТ Р ИСО/МЭК ТО 10032 Эталонная модель управления данными
ГОСТ Р ИСО/МЭК 12207 Информационная технология. Системная и программная инженерия
ГОСТ Р ИСО/МЭК 19778-1 Информационная технология. Обучение, образование и подготовка. Технология сотрудничества. Общее рабочее пространство. Часть 1. Модель данных общего рабочего пространства
ГОСТ Р МЭК 61069-1 Измерение и управление промышленным процессом. Определение свойств системы с целью ее оценки. Часть 1. Общие подходы и методология
Примечание - При пользовании настоящим стандартом целесообразно проверить действие ссылочных стандартов в информационной системе общего пользования - на официальном сайте Федерального агентства по техническому регулированию и метрологии в сети Интернет или по ежегодному информационному указателю "Национальные стандарты", который опубликован по состоянию на 1 января текущего года, и по выпускам ежемесячного информационного указателя "Национальные стандарты" за текущий год. Если заменен ссылочный стандарт, на который дана недатированная ссылка, то рекомендуется использовать действующую версию этого стандарта с учетом всех внесенных в данную версию изменений. Если заменен ссылочный стандарт, на который дана датированная ссылка, то рекомендуется использовать версию этого стандарта с указанным выше годом утверждения (принятия). Если после утверждения настоящего стандарта в ссылочный стандарт, на который дана датированная ссылка, внесено изменение, затрагивающее положение, на которое дана ссылка, то это положение рекомендуется применять без учета данного изменения. Если ссылочный стандарт отменен без замены, то положение, в котором дана ссылка на него, рекомендуется применять в части, не затрагивающей эту ссылку.
4. Термины и определения
В настоящем стандарте применены термины по ГОСТ Р 56645.5 и ГОСТ Р 57269, а также следующие термины с соответствующими определениями:
4.1 дизайн (design): (существительное): Совокупность проектирования и экстатической деятельности, преобразующих требования к объекту-системе в Проектную документацию.
4.2 дизайн (design): (существительное): Сам продукт, дизайн конечного продукта.
4.3 дизайн (design): (глагол): Производство информации, посредством которой дизайн реализуется в продукт.
4.4 информационное моделирование строительства; BIM (Building information modeling, BIM): Информационное моделирование объектов капитального строительства.
4.5 информационная модель здания; BIM (Building information model, BIM): Цифровая информационная модель объекта капитального строительства.
4.6 оценка дизайна (design appraisal): (I) Систематическая проверка результатов дизайн-процессов (в основном, по завершении этапов) на соответствие заявленным и согласованным требованиям и с целью определения степени выполнения первоначально поставленных целей.
Примечания
1 Данный термин, как правило, связан с определенным видом деятельности, например, оценка системы, оценка проекта. Результаты обычно представлены в мерах времени, стоимости и достижений.
2 Оценка, как правило, происходит на завершающем этапе деятельности, но прогресс можно оценивать посредством осуществления промежуточной или этапной оценки, особенно в тех случаях, когда по итогам выполнения промежуточных этапов запланированы определенные результаты.
4.7 техническое задание на дизайн/дизайн бриф (design brief): (S) Документация, которая информирует о главной цели, контексте и требованиях к выполнению проектных работ.
Примечания
1 С этой документацией могут быть связаны рекомендации по стилю, категориям, показателям, внешнему виду, состояниям (включая соображения по охране здоровья и безопасности), характеристикам, упаковке, соответствию требованиям, надежности и техническому обслуживанию.
2 Дизайн-бриф зачастую является результатом анализа реализуемости и дает основу для формирования проекта.
3 За исключением строительной отрасли дизайн бриф включает в себя время и затраты, необходимые для выполнения проекта. Кроме того, в него включены цели по затратам и инвестициям в продукт.
4 См. также спецификация испытаний и целевая спецификация.
4.8 дизайн-менеджмент (design management): Совокупность дизайн-деятельностей, их администрирование и интегрирование в деятельность организации.
4.9 дизайн-процесс (design process): Действия, необходимые для конвертации дизайн-входа в дизайн-выход, включая специальные последовательности событий, действий, методов или набор процедур.
Примечание - Как правило, этапы проекта отражаются в хронологическом порядке, однако на практике процесс проектирования бывает крайне итеративным.
4.10 дизайн-программа (design programme): Конкретные действия и инвестиции должны быть предприняты в определенный период, разбитый на этапы, с указанием привлекаемых ресурсов и привязкой к временной шкале.
4.11 дизайн-проектное предложение (design project proposal): Референтный документ, устанавливающий основу для инициации проекта.
Примечание - Предложения позволяют установить:
a) коммерческое задание на проектирование;
b) техническое задание на проектирование;
c) программу проектирования с указанием этапов и сроков их выполнения;
d) лиц, которые будут привлекаться к проекту, и меры ответственности, которые будут закрепляться за различными аспектами работы;
e) выделение финансовых и других видов ресурсов.
4.12 инновация (innovation):
<идея> Успешная эксплуатации новых идей;
<процесс> Внедрение изменений, которые значительно влияют на способ производства;
<продукт> Преобразование идеи в новаторские продукты, операционный процесс или новый сервис.
Примечание - Включают все научные, технологические, коммерческие и финансовые шаги, необходимые для успешной разработки и сбыта новых видов продукции, коммерческого применения новых или усовершенствованных процессов и оборудования.
<методы, материалы> Применение методов проектирования, конструирования или материалов, не имеющих хорошо зарекомендовавшей себя статистики эффективности или не входящих в текущую сферу деятельности организации.
Примечание - Применяется, главным образом, в строительной промышленности.
4.13 пост-дизайн сервис (post-design services): Документированная программа работ по поддержанию соответствия установленным требованиям и повышения функциональности и надежности, предпринимаемых после принятия в эксплуатацию каждого материального (физического) элемента.
Примечание - Может использоваться для указания цели каждого этапа работы, решений, которые должны быть приняты, необходимых задач, и может давать руководящие указания для лиц.
4.14 процесс (process): Набор связанных и взаимодействующих деятельностей, преобразующих входы в выходы.
Примечания
1 Входы в процессе обычно являются выходами других процессов.
2 В основном планируются и осуществляются в управляемых условиях с целью добавления ценности.
3 Процесс, в котором соответствие полученных продуктов не может быть легко или экономически проверено, часто называют "специальный процесс".
4.15 проект (project): Координируемая и управляемая деятельность, состоящая из этапов: предпроектных исследований, начальной стадии дизайн концепции, стадии детального дизайна, стадии разработки и стадии воплощения; предпринятая для достижения конкретных требований, включая ограничения по времени, стоимости и ресурсам.
Примечания
1 Отдельные проекты могут быть частью более крупных проектов.
2 Иногда цели проекта уточняются, а характеристики продукции определяются постепенно по мере выполнения проекта.
3 Результатом проекта может быть один или несколько видов продукции.
4 Этапы могут выполняться непоследовательно, могут быть рекурсивными или частично параллельными.
4.16 проектное задание (project brief): Спецификация конфигурации проекта для его воплощения согласно дизайн-брифу.
Примечания
1 Также называется "предложением по реализации проекта".
2 Проектное задание обычно включает в себя коммерческое предложение, техническое задание на проектирование и рабочую программу, разбитую на этапы с контрольными точками и сроками выполнения, необходимые компетенции и ресурсы, а также распределения обязанностей. Иногда включает и краткую информацию о решениях (особенно в случае, когда некоторые подходы и решения необходимо исключить).
4.17 план работ проекта (project plan): Документация, определяющая программу работы и последовательность проводимых мероприятий.
Примечание - Также известен как "план работ", который может использоваться для обозначения цели каждого этапа работ, принимаемых решений и задач, и может содержать рекомендации о том, кто будет нести ответственность за выполнение данных этапов.
4.18 СДМ координатор (CDM Coordinator): Сотрудник, чья роль заключается в "консультировать и помогать клиенту выполнять свои обязанности согласно строительным (Дизайн и менеджмент) нормам и правилам".
Примечание - СДМ (CDM, Construction Design and Management): Строительный дизайн и менеджмент.
4.19 Industry Foundation Classes (IFC): Формат данных с открытой спецификацией, которая не контролируется ни одной компанией или группой компаний. Формат файла был разработан buildingSMART (International Alliance for Interoperability, IAI) для упрощения взаимодействия в строительной индустрии. Используется как формат для информационной модели здания (Building Information Modeling).
Примечание - Industry Foundation Classes (IFC) можно перевести на русский как "Основные промышленные категории (классы)", что само по себе не несет никакой полезной семантической нагрузки вследствие чего не следует стандартизировать русский эквивалент данного термина. Главная задача IFC - организация и хранение взаимосвязанных элементов архитектурно-строительной и эксплуатационной модели здания.
4.20 international framework for dictionaries (IFD): Международное программное основание/"фреймворк для словарей" стандарт терминологии/семантики для библиотек и онтологий.
4.21 BIM (Building Information Model): Цифровая информационная модель объекта капитального строительства.
4.22 BIM (Building Information Modeling): Информационное моделирование объектов капитального строительства.
4.23 Common Data Environment (CDE): Среда общих данных (СОД).
5. Основные положения дизайн-менеджмента
5.1. Общие положения
Рисунок 2 иллюстрирует процессы контрактации строительства, в течение которого дизайн-менеджмент занимает место как критическая деятельность. Инициация включает в себя оценку бизнес-потребностей, подготовку экономического обоснования проекта и создание процесса оценки хода выполнения проекта в контрольных точках. Технико-экономическое обоснование/управление стоимостью (УС) информируют заказчика о разработке задания и выборе стратегии закупок в соответствии с требованиями заказчика, в частности, программы, гарантированных затрат и качества.
После подтверждения, бизнес-потребностей и экономических обоснований проекта устанавливается сводная смета. Проектная и конструкторская деятельность управления должна быть оформлена в виде плана процесса.
6. Формирование и менеджмент дизайн-команды
Выбор метода закупки влияет на договорные отношения и отношения управления в рамках проектной группы, но, как правило, не на технические задачи, которые должны быть решены в представлении дизайна. Вся проектная группа или конкретная целевая группа, может быть в рамках заказчик/собственная организация работодателя, независимого консультанта или части строительного подрядчика или организации, чаще всего, этих сочетаний. По всем способам закупок должен быть последовательный и согласованный надзор и управление функциями проектирования и дизайном. Там, где достигнут консенсус на лучшее решение задания заказчиком и требований работодателя (в том числе стоимостные аспекты), вопросы проектирования в идеале не должны нарушаться другими соображениями. Предложения от лиц, ответственных за производство могут поступать и улучшать дизайн; они должны быть официально поданы в процессе проектирования и правильно управляться. Если такие предложения поступили в лице строительной организации, возглавляющей этот процесс, то ответственность ложится на руководителя проекта, поддерживаемого руководителем проектирования и рабочей группой.
Руководитель проекта должен внести вклад в общее планирование проекта и нести ответственность перед работодателем/клиентом (желательно напрямую) по планированию, программированию, контролю и поставке дизайн-контента. Руководитель проекта должен сотрудничать с координатором СПУ, установить связь с руководителем проектирования и другими проектными целевыми группами и обеспечить эффективное сотрудничество и принятие решений в применимых системах. На проектах, осуществляемых в соответствии со стандартами "Интегрированного подхода к управлению информацией жизненного цикла антропогенных объектов и сред управления информацией" руководитель дизайна тесно сотрудничает с менеджером по информации (рисунок 3).
Детальное планирование и программирование требуют участия целевых команд по проектированию, их назначение, может привести к пересмотру первоначальной оценки стоимости проекта и сроков.
6.1. Обязанности
На проектах, осуществляемых в соответствии с ГОСТ Р 57297, некоторый информационный обмен обязанностями управленческой деятельности сводится и планируется для руководителя проекта (РП), Главного архитектора проекта (ГАП), менеджеров дизайн-групп и информационных и интерфейс-менеджеров для того, чтобы обеспечить согласованный дизайн.
Обязанности расположены согласно иерархии на рисунке 3.
7. Разработка задания на проектирование (дизайн-брифа)
7.1 Брифинг-процесс (процесс разработки задания на проектирование)
Подготовка всеобъемлющего дизайн-брифа - это сложная задача, выходящая за рамки данного стандарта.
Дизайн-бриф - документ, который должен быть понятным, кратким и всеобъемлющим описанием потребностей заказчика. Бриф, как правило, требует ввода данных от заказчика и проектных целевых групп. Оно также может включать других участников, таких как группы пользователей, органы планирования, местные коммунальные услуги и т.д. Брифинг-процесс продолжается от ранней стадии разработки до стадии разработки дизайна, когда сводное задание согласовано между работодателем/заказчиком и всеми участниками проекта и закончен. Задание всегда принадлежит заказчику/работодателю, но его подготовка часто облечена полномочиями и гарантирована членами проектной группы. Важной задачей разработки сводного задания является избежание неудачной работы, связанной с последними изменениями. Чем раньше, на стадии разработки дизайна это может произойти, тем меньше риск срыва работы. Однако некоторые проектные решения, которые могут повлиять на задание, должны быть доказаны путем дальнейшей разработки, согласования, расчета затрат и, возможно, консультации. Использование формальной схемы обмена данными, при создании возможности для одобрения, подписанную клиентом/работодателем и согласованную проектно-строительной группой является основополагающим фактором в достижении этой цели.
7.2 Предпроектное задание
Содержание предпроектного задания может варьироваться от заявления о намерении до всесторонней технической спецификации с подробными требованиями заказчика. Предпроектное задание должно быть проанализировано и четко сформулировано для того, чтобы на его основе в дальнейшем было разработано задание на проектирование.
Дизайн-группа должна иметь четкое понимание основных требований проекта, таких как:
а) цель строительства;
б) функциональные требования;
в) особые, инновационные или необычные требования заказчика.
Примечание - Нет отклика на дизайн на данном этапе;
г) здоровье, безопасность и экологические ограничения или требования, например, риски процессы, непосредственный контроль окружающей среды и пассажиры с особыми потребностями;
д) рассмотрение и выработка нормативных и законодательных требований;
е) финансовая политика, например, низкая первоначальная стоимость, низкая стоимость в использовании или низкая стоимость жизненного цикла и способ финансирования;
ж) временная политика, например, наименьшее общее время, время, необходимое для низкой стоимости программы или конкретная программа, ведущая к абсолютной дате завершения;
и) стратегия качества определяется, например, путем ожидаемого бытового, коммерческого или промышленного использования, подверганию вандализму и ожидаемой продолжительности жизни;
к) эстетические соображения, например, фирменный стиль, ландшафтный и цветовой дизайн и предпочтения по отделке;
л) завершение работы.
7.3 Разработка дизайн-брифа/задания на проектирование
Первоначальное задание заказчика редко дает достаточную информацию для проектирования. Значительные ресурсы могут быть затрачены проектной группой в расследовании требований заказчика. Исследование и разработка необходимы для дополнения исходной информации.
Последующие действия, которые могут включать работу по задачам, отдельных заданий, возможно, должны обрабатываться как отдельные проекты. Дополнительная работа включает в себя:
а) технико-экономическое обоснование;
б) оценка необходимости;
в) оценка первоначального образца или модели;
г) изучение проекта;
д) опросов сайта (в том числе оценку состояния элементов конструкции или оборудования, которые должны быть сохранены в проекте реконструкции);
е) оценка воздействия на окружающую среду;
ж) исследование планирования, согласования и представления;
и) техническое обслуживание и эксплуатационную стратегию;
к) любые общие данные окружающей среды для проекта и
л) заказчик/работодатель - завершение работы.
Краткое описание проекта формирует отправную точку для разработки, что должно стать сводным заданием и должно составляться на основе этих выводов.
8. План работы по проекту
Планирование управлением дизайном в отношении аспектов проекта предполагает выявление всех существенных элементов работы и их содержимого, представляя их в виде задач, оценивая их взаимозависимость и организовывая работу так, чтобы достичь упорядоченного прогресса. Этот план должен включать в себя:
а) установление уровня и степени всех вкладов проектирования, необходимых для выполнения проекта, как указано в задании и поэтому идентифицируя состав проектной команды;
б) выявление необходимости для других ресурсов и оборудования, таких, как административная поддержка, размещение, хранение, распространение технической информации и протоколов;
в) установление ключевых дат для конкретных целей (особенно критически важный обмен данными) и даты начала, и даты окончания для определенных задач, таких как изготовление на начальном этапе, ввод в эксплуатацию и передачу, особенно если поэтапно и/или оценка после срока пользования, например, мягкой посадки (включая введение проектной группы технического обслуживания заказчика), чтобы дать возможность наметить согласованные цели, по которым можно оценить развитие проекта;
г) создание плана стоимости проекта, который охватывает все затраты будущего периода и показывает, когда заказчик обязан предоставить денежные средства; и
д) определение интервалов и формы предоставления затрат, времени и критериев успешности (качества) для целей контроля, включая передаточный пункт/обмен информацией.
9. Планирование процессов
Процесс проектирования и строительства сопровождается последовательностью действий, которые различаются в деталях и степени для различных типов проекта, и в показателях совпадения определенных действий, зависимых от выбранного способа закупки. В данном стандарте они называются планами процесса. Самый известный план процесса является план RIBA работы но есть и другие, в основном, подготовленные организациями, представляющими особые строительные дисциплины.
Совместный и единый подход к процессу планирования выгоден, и существенен, и в частности в ответ на внедрение BIM и его необходимость для интегрированного подхода, был разработан план процесса, основанного на Интегрированном подходе.
План процесса указывает мероприятия, которые будут проведены в ходе проектирования и строительного процесса с начала занятости в предельный срок, включая такие вопросы, как планирование и управляющая система технадзора. Следует также указать назначение каждого этапа работы и решений, которые будут приняты. Необходимо выполнить следующие задачи и результаты работы должны быть определены (обмен данными/информацией), а также обязанности по их доставке.
Рисунок 4 - "CIC (Construction Industry Council)
Scope of Services" как план процессов верхнего уровня
и другие процессные планы
Общий план процесса на более детальном уровне может быть приспособлен под особенности проекта, который включает, например, конкретное дублирование деятельности или параллельной работы. Это обеспечивает определенный план проектного процесса. В идеале, клиент/работодатель должен участвовать в подготовке плана дизайн-процесса таким образом, чтобы деятельности, связанные с заказчиком, такие этапы как принятие решения, формальный обмен информацией и длительность, должным образом были признаны, поняты и согласованы всеми заинтересованными сторонами в реализации проекта как от предложения, так и спроса.
ИС МЕГАНОРМ: примечание.
Текст дан в соответствии с официальным текстом документа.
Как правило, последовательные этапы плана процесса не должны быть запущены пока все на предыдущие этапы этих элементов не были завершены. Однако поэтапность разных частей крупных проектов, которые разделены на отдельные секции может означать, что это не всегда возможно. Завершение этапа плана зависит от координации проектирования между всеми членами команды, включая любой проектируемый элемент подрядчика по строительству, и утверждения руководителя дизайна и, при необходимости, руководителя проекта и/или заказчика/работодателя. Ожидание одобрения может привести к работе, которую необходимо скорректировать на более позднем этапе, риск ответственности, взятый на себя, и вызывает задержки в избытке и еще больше затрат, чем изначально получалось. Изменения вносятся только в план процесса, как результат полной оценки риска и согласованного решения вопроса(ов) со всеми сторонами, участвующими в этом процессе.
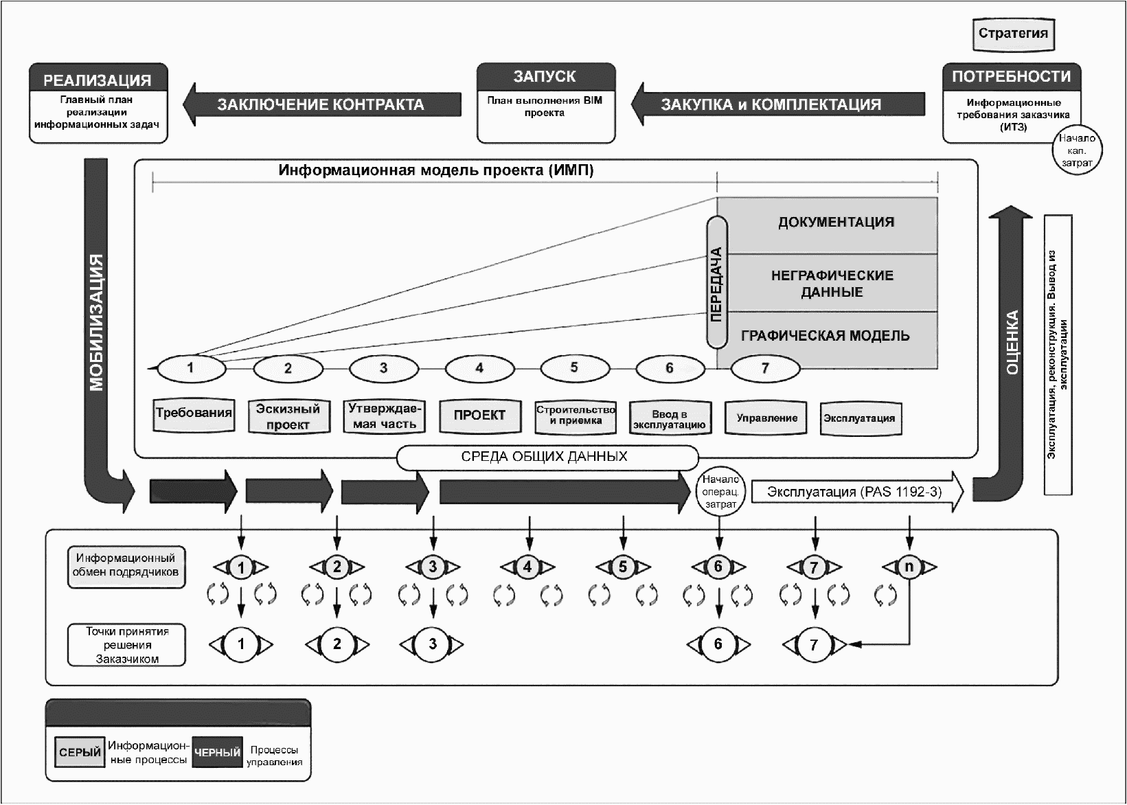
План проектного процесса следует определить и учесть задание ИТР и идентифицировать заказчика/работодателя, определенным обменом информацией. Обмен данными внутри команды является гораздо более частым и имеет повторяющийся характер, но в конечном счете связан с обменом информацией заказчик/работодатель, как показано на рисунке 5.
Рисунок 5 - Цикл "производства" информации
10. Разработка дизайн-программы
Проект дизайн-программы должен быть разработан ГАП и утвержден Руководителем проекта.
Это должно быть основано на ключевых датах в программе проекта и впоследствии расшириться, чтобы охватить все аспекты управления ресурсами и принятия решений. Это должно включать в себя план реализации проекта, что позволяет клиенту/работодателю оценить способности, компетентность и опыт проектных групп в ИТ САПР, BIM и других ресурсов содержит контрольные листы и проформы. Руководитель дизайна, консультируясь с Руководителем проекта, разрабатывает и обновляет программу, при поступлении какой-либо новой информации (например, вопросы финансирования, вопросы планирования). Если это приводит к существенным изменениям в программе, то влияние изменений необходимо оценить и согласовать со всеми заинтересованными сторонами. Программа обычно рассматривается совместно со схемой проекта и представлением промежуточного текущего отчета. Различные комплекты программного обеспечения доступны, и могут координировать свою работу с другими ИТ-системами. Выбор, которых следует использовать после завершения и анализа формы оценки CPI или аналогичного протокола.
Каждая проектная группа должна согласовать свое участие и способ вовлечения в план проекта. Взаимозависимость проектных групп должна быть определена таким образом, что совместимость ограничений отдельных программ проверяется по отношению друг к другу и приравнивается к требованиям плана проекта.
Ключевые даты для входных данных от внутренних и внешних консультантов-специалистов, и решения, принимаемые заказчиком должны быть включены в программу. Программа должна определить время, необходимое для согласований.
Требования сроков для обеспечения ранних наработок или начальных сроков для узлов, комплектующих и деталей оборудования, в частности те уникальные особенности, должны быть выявлены на ранней стадии. Это может быть предварительный выбор заказчика/работодателя или строительного подрядчика и размещение заказов в преддверии завершения программы дизайна. Предварительные детали должны быть зарезервированы поставщиком, чтобы они были доступны в момент оформления заказа. Точность прогноза, включенная в программу, зависит от имеющейся информации, когда она была подготовлена, и продолжительность времени проектирования. Программу возможно пересмотреть и внести дополнительные детали в отношении нижестоящих этапов и задач, при получении большей информации. Все поправки к программе подлежат уведомлению и процедурам изменения управления.
11. Классификация
Все документы, включая информацию о проекте, такие как чертежи и спецификации, информацию о затратах и модели (данные модели), должны быть классифицированы, используя систему классификации в соответствии с ГОСТ Р 57296 и ГОСТ Р 57297 включает в себя информацию о применении различных таблиц классификации и их использование, которые включают:
а) понятие информационных издержек;
б) подробную информацию о затратах;
в) информацию о концепции дизайна;
г) информацию о разработанном дизайне;
д) информацию о продукции;
е) информацию по монтажу;
ж) как структурирована информация;
и) дизайн информация в эксплуатации и
к) информация по затратам обслуживания.
Современные системы классификации пересматриваются, чтобы учесть использование BIM. Классификация применима для всех типов работы и поддерживает эксплуатационные вопросы, такие как распределение работы, оценка и управление развитием, стоимостью работы и изменения.
12. Организация связи в проекте
12.1 Общие положения
Руководитель проекта и Руководитель дизайна разрабатывают план проектного взаимодействия, который определяет все каналы связи и используемые процедуры для подготовки, выявления, распространения, хранения и подтверждения надежности всех процессов передачи информации. Основная информация проекта должна придерживаться процессов, описанных в ГОСТ Р 57296 и ГОСТ Р 57297, она должна быть внесена в проект плана взаимодействия. План проектного взаимодействия должен быть включен в общий план проекта.
12.2 Способы связи
Современные способы связи значительно увеличили скорость, при помощи которой люди могут общаться, но они иногда используются неконтролируемым образом. Способы связи, которые не требуют передачи определенных форматов, таких как печатные копии документов, или управлять контролируемым протоколом электронных средств связи (например, использование телефона там, где нет регистрации приема и передачи информации), должны контролироваться, и важную информацию или договоренности определенно подтверждать и прослеживать. Как минимум, процедуры должны ясно дать понять, что представляет собой поставка, регистрация записей и подтверждение передачи.
12.3 Каналы связи
Процессы совместной работы, описанные в ГОСТ Р 57296 и ГОСТ Р 57297 обеспечивают членов целевых проектных групп быть в курсе общей деятельности друг друга и развития и деталей решения технического дизайна за счет среды общих данных (СОД). Однако для поддержания эффективных связей между проектной группой, заказчиком/работодателем и командой проектного управления, распространенные методы связи также должны быть указаны.
Руководитель проекта, Руководитель дизайна и Менеджеры целевых групп должны согласовать и сосредоточить внимание на едином способе связи внутри команды разработчиков и системе, согласованные для всех связей между отделом дизайна, внешними агентствами и заказчиком. Для проектов, осуществляемых в соответствии с PAS 1192-2 это может привлекать Информационных менеджеров.
Если связи касаются изменений ресурсов проектной группы или вопросов управления дизайном, необходимо проконсультироваться с соответствующим Менеджером проектной команды. Менеджеры целевой группы должны быть в курсе и одобрить, если необходимо, все связи между подразделением проектного задания, другими подразделениями проектных заданий и Руководителем дизайна.
Инициаторы дизайна должны официально обратиться через установленные каналы, такие как заседания группы; они могут также пообщаться в неформальной обстановке, предоставляя результаты таких взаимосвязей, которые регистрируются и обосновываются.
12.4 Предоставление отчетности
Руководитель дизайна должен предоставлять регулярные отчеты о состоянии выполнения программы по дизайну Руководителю проекта и соответствующим сотрудникам целевой группы. Отчеты должны выделять какие-либо фактические или потенциальные отклонения от плана проекта и причины несоответствия. Руководитель дизайна несет ответственность за то, что корректирующие действия предприняты, чтобы решить любые возникающие проблемы.
Менеджеры целевой группы должны обеспечить Руководителя дизайна отчетами о ходе работ по согласованной периодичности, содержанию и формату, для объединения в отчет о проделанной работе Руководителя дизайна.
12.5 Документация и распределение данных
ИС МЕГАНОРМ: примечание.
Текст дан в соответствии с официальным текстом документа.
Руководитель проекта, ответственный за обеспечение подготовки проектной документации и данных, строго контролирует их получение назначенным адресатом. Официальный документ/система распространения данных в соответствии с принципами СОД (Среда общая данных) (см. Примечание 2) должны быть разработаны, согласованы всеми участниками и использоваться. Это ответственность каждого Менеджера целевой группы и других участников, чтобы определить, когда неформальная коммуникация формализована в рамках системы. Электронные документы должны быть подчинены системам одинаковой точности для бумажных документов.
Система распределения документов включает стандартный метод идентификации для всех формальных проектных документов/комплектов данных, включая, как минимум, короткое название проекта и код проектной ссылки, который применяется независимо от любых других методов идентификации, используемый участниками для своих целей. Цель - обеспечить полную прослеживаемость и контроль проектной документации.
13. Затраты заказчика
Затраты заказчика обычно включают в себя следующее:
а) внутреннее обеспечение информацией, принятие решений и контроль проектирования и процессы строительства;
б) финансовые, юридические или другие профессиональные услуги для определения нужд, получения площадки, поиска разрешения на планировочные работы и т.д.;
в) используя команду управления проектом;
г) предоставление работы проектной группе;
д) строительство, и
е) эксплуатация и техническое обслуживание готового строительства (стоимость в использовании или стоимость владения).
Некоторые из вышеперечисленных пунктов могут быть объединены в рамках определенных методов закупки. Относительные величины затрат и их влияние на конечный результат проекта должны быть приняты во внимание. Например, профессиональные гонорары - это очень малая часть общих затрат на капитальном этапе проекта при рассмотрении полного жизненного цикла, пока они имеют наибольшее влияние на эффективность всего срока строительства. Недостатки в проектировании редко можно исправить, а они существенно влияют на результативность строительства, но особенно вдохновленный дизайн может создать больше, чем предусмотренная эффективность на пути эксплуатации готового проекта. Все расходы должны быть оптимизированы, при необходимости, в самом выгодном общем плане затрат в соответствии с финансовой политикой заказчика/работодателя. Эксплуатационные расходы следует определить, используя согласованные методы, демонстрирующие долгосрочную рентабельность.
14. Менеджмент дизайн-ресурсов
14.1. Кадровые ресурсы
Навыки и наличие профессионального и технического персонала должны быть соизмеримы с ожидаемой рабочей нагрузкой. Данное положение содержится в большинстве кодексов поведения, выданных профессиональными учреждениями.
Соответствующее управление, административный и другой персонал, необходимый для удовлетворения потребностей, должны быть оценены, так, чтобы достаточные ресурсы можно было запланировать. Хотя уровень кадрового персонала в идеале должен поддерживаться на постоянном уровне, следует принять меры с кратковременными перегрузками сотрудников (например, использование сотрудников агентства или субподрядчиков) в контролируемых условиях и соответствующих согласований в соответствующих случаях.
В процессе планирования факторы, которые могут влиять на будущую способность или эффективность персонала, должны быть определены. Необходимо надлежащим образом подготовить новых сотрудников и найти время для дальнейшего профессионального развития.
15. Инновации и управление стоимостью
В управлении инновациями соответствующие риски должны быть оценены и проконтролированы. Инновация четко присутствует, например, в заведомо инновационном общем дизайне, основные характеристики дизайна или использование материалов, или может быть менее очевидные и, скорее всего, упущенные из виду, такие как внедрение элементов в удаленное строительство. Они могут включать менее привычные процессы, такие как формальный Дизайн для изготовления и сборки (DFMA). Изучение результатов исследований и разработок в эти риски, а также определение требований к испытаниям на этапе выполнения проекта, имеющие решающее значение для успеха инновационных проектов. Политика и сопутствующие процедуры должны быть разработаны, чтобы обеспечить удовлетворительное управление инновационным дизайном. Все, что является подлинно новаторским должно быть внесено в реестр рисков и заказчик должен быть проинформирован о предложениях, чтобы применять инновационные особенности со всеми утвержденными согласованиями.
Инновация может быть важна для обеспечения успеха проекта или организации, и как таковая должна активно поощряться.
Управление ценностью должно проводиться в соответствии с ГОСТ Р 57296 и ГОСТ Р 57297, который описывает процесс в деталях и показывает, как деятельность УЦ согласована в общем процессе с вкладом УЦ на осуществление, показано в таблице 2.
Таблица 2
Управление ценностью
Этап процесса
Вклад УЦ
Область применения сервисов (ориентировочно)
Основание
Установление потребностей и выхода
Задание
Концепция
Совершенствование стратегии
Концепция
Определение
Осуществление
Повышение жизнеспособности
Дизайн
Реализация
Максимизация эффективности издержек
Положение и полномочия
Контроль и ликвидация
Использование
Улучшение продукта или процесса
Эксплуатация
16. Техническая информация
Техническая информация может включать нормативные документы, стандарты, строительные правила и другую опубликованную информацию, включая специализированную литературу. Такая информация обычно доступна из одного или нескольких следующих источников:
а) внутренние библиотеки;
б) внешние библиотеки (публичные, институциональные, образовательно-промышленные/коммерческие);
в) информационная база данных;
г) производители;
д) специалисты, консультанты и частные источники; и
е) в электронном виде с помощью носителей информации и интернета, как электронные версии общепринятой информации или взаимодействующие данные для использования в системе BIM.
Это должно быть обязанностью Менеджера целевой группы обеспечить доступными подходящими источниками технической информации, и применимыми процедурами эффективной проверки, прежде чем это заложено в дизайн.
17. Руководство внедрением, САПР и производительность BIM
Ответственность за внедрение, разработку и поддержку использования системы САПР и/или BIM должна быть четко определена. Где это необходимо, это должно включать координацию этих систем и инструкции по неавтоматизированному черчению, разрабатывая методы по сохранению записей чертежей и авторизации лиц, которые вправе вносить изменения. Должны быть определены процедуры для управления и надежного хранения резервных копий данных системы САПР и ИМЗ, которые следует строго соблюдать.
Некоторые заказчики могут иметь особые требования, которые являются предварительным условием для заказа.
Использование технологии требует специальной подготовки, связанной с аппаратным и программным обеспечением. Применимые процедуры, такие как обучение, предоставляемые поставщиками программного обеспечения, используются для безопасности и мониторинга потребностей. Чертежи и данные, полученные с помощью системы САПР или BIM, должны, как минимум, соответствовать тем же требованиям, включая верификацию, как и те, что производятся вручную.
При выборе компьютерного оборудования и программного обеспечения их совместимость с системами, используемыми заказчиками/работодателями, другими целевыми группами и строительными подрядчиками, с которыми работает организация, должна быть учтена. Протокол CPIx предоставляет формат для ИТ оценки и согласования.
18. Управление записями
Для эффективной работы проектным группам необходима административная поддержка. Масштаб этой поддержки зависит от многих факторов, таких как размер и характер организации, размер и сложность проекта и др.
Процедуры должны быть определены, и надлежащим образом управляемый персонал предоставляет услуги, такие как:
а) корреспонденция, например, входящая и исходящая почта, факсимильная связь, записи телефонных разговоров;
б) подача и управление документацией, в том числе систем хранения и информационно-поисковой, удаление ненужных данных и удаление программ, архивация;
в) предоставление канцелярских принадлежностей и других расходных материалов офиса, общая информатизация и связь;
г) обеспечение защиты конфиденциальной информации и ценного оборудования;
д) финансы, учет и контроль затрат, такие услуги, как выплата заработной платы рабочим и служащим, налоги, сотрудничество с налоговой и таможенной организациями;
е) страхование профессиональной ответственности, ответственности работодателей, необходимые различные строительные страховки, страхование зданий и содержимого;
ж) транспорт, включая транспортные средства, техническое обслуживание, наем водителей;
и) здоровье и безопасность в отношении персонала, помещений и площадок;
к) источники юридических консультаций, таких как авторское право;
л) управление объектов в помещениях;
м) обеспечение благосостояния персонала;
н) документация, относящаяся к инструментам и техническому оснащению.
19. Техническое оборудование
Необходимо регулярно оценивать потребности организации в геодезии, измерении и проверке инструментов и другого технического оборудования. Если необходимо, должно быть предусмотрено обучение по использованию оборудования. При использовании геодезических или измерительных приборов их следует правильно хранить, проверять, калибровать и содержать в соответствии с ГОСТ Р 53340. Каждый предмет должен иметь записи по калибровке и эксплуатационному поддержанию, зарегистрирован в описи, подан в доступной форме и храниться в соответствии с процедурами управления записями для обеспечения калибровки, технического обслуживания и ремонта. Ответственность за проведение и выдачу оборудования должна быть четко определена.
Аренда инструмента является альтернативным способом по отношению к собственности оборудования, используется лишь изредка. Проверки калибровки и точности для прокатного оборудования должны быть такие же строгие, как и для собственного оборудования.
20. Обеспечение проектирования, изыскания
и другие сопутствующие сервисы
Процессы закупок на обеспечение проектных и надзорных услуг определяются выбором маршрута закупок (в том числе профессиональными контрактами по назначению), особенно в отношении пункта, в котором прописаны окончательные решения о закупках и подготовительные анкеты по строительству.
Факторы могут включать:
а) опыт и квалификацию, которые могут включать членство на определенном уровне профессионального учреждения или аналогичного органа. Опыт работы может включать:
1) сектор заказчика,
2) тип объекта,
3) методы/тип строительства,
4) предыдущие отношения с другими сотрудниками в группе,
5) другие отзывы;
б) ресурсы/люди в общем и в частности;
в) системы:
1) управление качеством,
2) экологический менеджмент,
3) здоровье и безопасность,
4) равные возможности;
г) страхование;
д) финансовое положение.
21. Требования к извлечению данных
В идеале задания от заказчиков носят комплексный и индивидуальный характер, но они иногда недостаточны. В тех случаях, когда задание недостаточное, информация должна быть истолкована и объяснена так, чтобы заказчик смог понять и принять право собственности.
Руководитель дизайна гарантирует, что соответствующие целевые группы имеют необходимые знания для извлечения задания, что требования данных пригодны для получения дополнительной информации.
Это особенно важно для проектов BIM, потому что в их случае уровни определения/детали последовательно построены. Поток и обмен информацией также должны быть управляемыми.
Для того, чтобы ИМЗ эффективно был использован, задание должны определять формальные простые вопросы языка, на фоне которого вводятся требования данных.
Эти требования вопросов и данных относятся к каждой стадии процесса. Некоторые носят общий характер и могут быть использованы в качестве стандартного набора вопросов, некоторые индивидуальны от работодателя/заказчика, а другие - специально по проекту.
22. Интеллектуальная собственность и авторское право
Когда люди создают материал, который является частью дизайна, они создают интеллектуальную собственность (ИС). Работодатель/заказчик, как правило, использует результаты ИС для целей осуществления работ, которые они заказали, но те, кто работает над проектом и вносит свой вклад в ИС, заинтересованы в сохранении определенной степени контроля над проектом. Руководитель дизайна несет ответственность за обеспечение совместимости всех контрактных условий и операционных процедур, в том числе связанных с ИС, в сотрудничестве с менеджерами целевых групп.
Для проектов BIM до уровня 2 (см. рисунок 1) этот принцип сохраняется, и ПСС BIM протокол, который предназначен для учета всех прямых контрактов между работодателем и членами проектной команды, включает обеспечение достижения этого с помощью общих электронных данных. Он устанавливает, что работодатель/заказчик отвечает за то, что те же условия сохранены за каждым членом проектной команды. Работодатель/заказчик, как правило, делегирует свою ответственность руководителю дизайна и менеджерам целевой группы, консультируясь с менеджером по вопросам дизайна интерфейса.
После того как материал будет создан третьей стороной, необходимо, чтобы владелец BIM убедился, что они имеют права на ИС, чтобы использовать данный материал.
23. Менеджмент дизайн-процесса
23.1. Общие положения
Насколько это возможно, детальное проектирование здания должно быть завершено до начала производственной информации, и чертежи, и спецификация должны быть подготовлены до тендерного конкурса и строительства. Однако на практике подготовка производственной информации часто пересекается с детальным проектированием и строительством. Иногда пересечение может быть полезным, например при сжатии общих программ проектов и оптимальном использовании навыков проектирования специализированными конструкторами. Однако пересечение также может привести к плохой технической и размерной координации в результате неэкономичных исправлений недостатков и дефектов. Дизайн является высокоитеративным процессом, с множеством сложных зависимостей между элементами и большим обзором и пересмотром циклов. Общие и конкретные планы проектных процессов (см. рисунок 4) руководят общим процессом.
Применение этих процессов обеспечивает основу для требований управления проектной информацией для чертежей, спецификации и параметрических и исходных моделей. Эти документы рекомендуют использовать другие соглашения.
24. Обзор предварительных полномочий
Перед тем как взято обязательство продолжить реализацию проекта, каждый менеджер целевой группы, должен подтвердить, что располагает соответствующими полномочиями для приемки, путем установления следующего:
а) предлагаемый заказ является финансово приемлемым;
б) имеется достаточно информации, чтобы судить о технических и ресурсных потребностях;
в) доступность надлежащих технических и вспомогательных ресурсов для выполнения предложенных полномочий и
г) все возможные риски ограничены допустимыми пределами путем проведения анализа рисков и применения эффективных методов управления рисками.
Контрольный список должен быть доступен, требуя решения относительно особенностей, вызывающих беспокойство. Эти особенности могут подпасть под такие категории, как:
1) насыщенная программа;
2) сложная структура группы;
3) экстрим или инновационные технические или эксплуатационные требования;
4) незнакомые материалы или методы строительства;
5) международные проекты, вовлекающие в связь на разных языках, соответствие незнакомому законодательству и стандартам, экстремальные климатические условия, проблемы доступа и обработки и доступность материалов и оборудования.
Этот список не является исчерпывающим, и его следует расширить исследованием прошлых проблем и возможностей.
После завершения данных исследований менеджерам целевой группы необходимо решить, следует ли рекомендовать принять (с условными внутренними или внешними изменениями, если это необходимо) или отказаться от полномочий на соответствующем уровне управления в организации. Возможно, необходимо учесть более широкие стратегические и коммерческие вопросы, выходящие за рамки задач исследования менеджером целевой группы, например принимать ли минимальные заказы для обеспечения будущей прибыльной работы.
25. Дизайн бриф (техническое задание на проектирование)
25.1 Интерпретация проектного задания
Проектное задание заказчика достаточно редко подробно охватывает требования по дизайну, но дизайн-задание должно быть разработано. Проектное задание должно обеспечить всестороннюю техническую интерпретацию проектного задания для составляющих дисциплин в рамках проектной группы. Оно также должно быть связано с планом работ.
Это, как правило, ответственность руководителя дизайна через согласование участия подразделений целевых групп, чтобы разработать проектное задание и обеспечить выполнение проектирования, соответственно, в рамках затрат и программных ограничений.
25.2 Руководство разработкой проектного задания
Разработка задания требует от проектной команды и/или отдельных подразделений по дизайну проводить следующие мероприятия, такие как:
а) сбор соответствующей информации;
б) инициирование исследований, если это необходимо;
в) проверка альтернативных решений;
г) подготовка план-схемы и
д) подготовка, стоимость, очерк жизненного цикла, план, охватывающий проектирование, строительные и эксплуатационные расходы.
Требования, определенные заказчиком/работодателем, должны быть связаны с другими факторами, о которых заказчик может и не знать, например следующими:
1) законодательство;
2) стандарты;
3) хорошая практика и
4) потребности в последующих процессах.
Данные, которые получены или сгенерированы в ходе процесса разработки задания для использования в дизайне, должны быть записаны.
25.3 Сводный бриф
При разработке задания до этапа, где используется детальный дизайн, сводное задание должно быть представлено заказчику/работодателю. После принятия оно является собственностью заказчика/работодателя, и дальнейших изменений, при возможности, следует избегать. Если изменения необходимы, они должны быть одобрены заказчиком/работодателем. Сводное задание, как правило, принимает форму отчета заказчику/работодателю для дачи достаточной информации о намерении по дизайну так, чтобы и заказчику/работодателю и проектным группам было ясно, что должно быть разработано.
Отчет заказчику/работодателю должен, как минимум, содержать следующую информацию:
а) введение (цель отчета заказчику/работодателю и его значимость для заказчика);
б) перечень основных участников (заказчик/работодатель, целевые группы, такие как архитектор, инженер, специалисты и др.);
в) выявление исследований и результатов;
г) исследования и полученные результаты;
д) обсуждение вариантов, ограничений, рекомендаций и выводов;
е) описание предлагаемого дизайнерского решения, включая:
1) заседания/разъяснения функциональных/практических и любых других специфических требований заказчика/работодателя,
2) допущения и цели для условий по окружающей среде и других условий, таких как метод оценки экологической эффективности зданий (BREEAM), параметры цели,
3) допущения и цели для эксплуатационной прочности/надежности/требований к техническому обслуживанию;
ж) специальные требования и положения;
и) законодательные аспекты (здоровье, безопасность, окружающая среда и т.д.);
к) ограничения (аспекты, которые могут оказаться ниже ожиданий заказчика);
л) технический риск (условия площадки, использование материалов, подбор решений строительных услуг и др.);
м) вопросы строительства;
н) план расходов, в том числе:
о) капитальные затраты;
п) эксплуатационные расходы/затраты при использовании:
1) продолжение программы по дизайну,
2) чертежи, модели и другой иллюстративный материал и
р) подтверждающую калькуляцию.
Отчет для клиента должен быть представлен заказчику/работодателю на согласованную дату для комментариев в течение согласованного периода и на утверждение в согласованный срок.
25.4 Управление изменениями в брифе/техническом задании
Изменения в требованиях заказчика/работодателя принять некоторые ранее выполненные работы после утверждения сводного задания являются, вероятно, преждевременными. Заказчик/работодатель должен быть уведомлен, когда этот переход происходит и что такие изменения, вероятно, потребуют времени и/или штрафных расходов, а в некоторых случаях могут даже поставить под угрозу другие аспекты дизайна.
Все последующие изменения в задании должны быть зафиксированы и официально представлены заказчику/работодателю и менеджеру целевой группы с комплексной оценкой вероятных последствий. Если изменения имеют значительное влияние на здоровье, безопасность, стоимость, сроки и надежность, последствия должны быть оценены, к ним можно возвратиться при необходимости в процессе проектирования. Задействованные в процессе стороны должны быть проинформированы о любом повышении риска, который может возникнуть в результате таких изменений.
Настоящая форма сводного задания всегда должна быть идентифицируема и соблюдаться всеми, кто участвует в процессе проектирования.
26. Этапы дизайна
26.1 Общие положения
Строительная индустрия разработала целый ряд планов процесса (см. рисунок 4), каждый из которых применим в конкретной дисциплине, типе проекта или строительной отрасли, с отличиями в терминологии и уровне обработки информации в рамках этапа. Существуют также различия в акцентах между необходимыми действиями и результатами, которых необходимо достичь.
26.2 Планы процесса и обмен данными
ИС МЕГАНОРМ: примечание.
Текст дан в соответствии с официальным текстом документа.
Развитие процессов для использования с BIM и особенно ее использование в государственных закупках привнесли понятие строгого обмена определенной информацией, который подчеркивает практически непрерывный обмен информацией между участниками проекта, как в общей среде данных (ОСД). В протоколах государственных закупок это, как правило, совпадает с точкой зрения заказчика и становится строгим требованием заказчика. Типичные этапы обмена информацией и принятия решений заказчиком/работодателем показаны на рисунке 5 в отношении к плану процесса (в данном случае ПСС Область действия услуг. Для BIM проектов и государственным и частным закупкам необходимо следовать аналогичной модели, и на практике все эти процессы, как ожидается, будут обусловлены конкретными проектными определениями и степенью итерации для вовлечения обмена конкретной и дискретной информацией, собранной на основных этапах.
Использование системы имеет преимущества перед другими проектами ИМЗ, и использование модели термина на рисунке 5 можно рассматривать для обозначения собранной информации проекта, которая совместно (как в ОСД упоминалось выше) описывает каждый аспект проекта.
26.3 Процесс интеграции
Процесс, обеспеченный общей средой передачи данных (CDE, Common Data Environment), относительно стратегический, так как он обращается к потребностям единого источника всех данных, собранных, обработанных и распространенных, включенных в процесс утверждения. Иметь единый источник - это большое улучшение по сравнению с дисциплинами, работающими в относительной изоляции. Активное участие в различных технологиях, таких как технология планирования аналитического конструирования, другие запатентованные или "разработанные" системы, которые позволяют единому источнику использоваться в полном объеме.
Например, ТПАК уделяет первостепенное внимание деятельности и изучению программ обратной связи, так что известные решения могут быть повторно использованы и принести пользу, увеличить эффективность и надежность. Аналогичным образом в некоторых отношениях ОСД является LEAN процессом, но на более детальном уровне. Технология LEAN, такая как контроль рабочего процесса, структурирование работы и изучение обратной связи, помогает в детальной работе. Есть другие системы и методы, которые могут быть применены. Детальная работа включает в себя, в частности, проектную работу по различным дисциплинам, как правило, во главе с функциональным пространственным проектированием и его согласованием, размещением вычислительных и других, часто специфических, дисциплин, инструментов для принятия решений в функциональных, экологических, визуальных и других вопросах.
27. Валидация хода проекта
Валидация хода/продвижения проекта должна быть внесена в план системы. Следующие действия предпринимаются в конце каждого этапа плана процесса, и другие существенные пункты выполняются в проекте по мере необходимости:
а) проверить, что этап или общие цели отвечают требованиям;
б) подготовиться к следующему этапу, повторно анализируя ресурсы и программу. Это может означать сохранение открытия этапа и пересечение с последующими этапами или перенос отдельных пунктов на следующий этап, так что существующий этап может быть закрыт. Официальные записи о таких изменениях должны храниться; и
ИС МЕГАНОРМ: примечание.
Буквенное обозначение пункта дано в соответствии с официальным текстом документа.
с) проверить, что все полномочия (например, расходы) были получены.
Заседания по развитию дизайна проводятся в согласованные промежутки времени для контроля за ходом реализации программы. Невыполненные действия или информация должны быть выявлены, зафиксированы и завершены.
Обмен чертежами, документами и другой проектной информацией и данными должен постоянно контролироваться через ОСД.
28. Управление проектными данными
Общая среда передачи данных (CDE) должна быть подготовлена в соответствии с ГОСТ Р 57296 и ГОСТ Р 57297.
Процедуры контроля изменения дизайна должны быть согласованы между целевыми проектными подразделениями, чтобы работа одного целевого проектного подразделения не изменяла работу другого и чтобы изменения дизайна не могли остановить процедуры ОСД.
В некоторых случаях проектные изменения необходимы. Об этом следует сигналить как можно скорее с помощью системы уведомления раннего предупреждения и обращаться с той же тщательностью и процессами, как в оригинальном дизайне. Изменения должны проводиться только при получении соответствующих разрешений. Учет затрат изменений и записи изменений должны быть точными, чтобы добавить к механизмам обратной связи для конкретного проекта и вообще получение информации. Руководитель дизайна, ответственный за проведение контроля изменений, информирует заказчика/работодателя, используя установленную отчетность от соответствующих менеджеров проектной группы, в том числе сметы (изначальную смету расходов, но как можно скорее полностью уточненный уровень издержек).
29. Проектирование в ходе строительства
Степень участия членов проектной команды в ходе строительства значительно различается от одного проекта к другому и зависит от масштабов задач, определенных полномочиями.
Члены проектной команды обязаны принимать такие действия, как:
а) утверждать образцы (например, кирпичная кладка, отделка), которые могут включить посещение завода;
б) контролировать создание и изучение первоначальных образцов и макетов:
в) оценивать и утверждать изменения дизайна и подготовку чертежных документов и данные по строительству.
В начале строительных проектов основополагающие условия определяются в основном из инженерно-геологических работ, которые могут занять значительное количество времени для выполнения анализа испытаний, где требуется обеспечить вводные данные для основания или иных подпочвенных работ (например, туннельные работы) для проектирования и строительства. В идеале правильная последовательность оформления должна следовать за комплексным решением этих вопросов, но иногда может быть принято решение перекрыть определенную величину надстройки (или другого) дизайна, основанного на предположениях. Степень риска в рамках такого подхода связана с рядом факторов, включая опыт соседних и близлежащих построек или других источников обратной связи. Уровень риска должен быть проанализирован в том числе в реестре рисков вместе с просчитанным планом действий, так что последствия несвоевременного завершения проекта могут быть взвешены перед нетрадиционным планированием процесса.
Руководитель дизайна несет ответственность за информирование заказчика/работодателя с участием менеджеров целевой группы и специалистов. Некоторые организации заказчиков могут иметь местных специалистов, которые также имеют информацию (например, некоторые операторы тоннеля).
30. Надзор в ходе строительства
Члены проектной группы, ответственные за мониторинг, должны убедиться, что эти обязанности достаточны для защиты обязательств перед заказчиком/работодателем и другими заинтересованными сторонами.
Дизайнерам, возможно, потребуется посетить площадку или временно находиться на территории для решения проблем проектирования. Это особенно актуально, когда определенные условия не могут быть установлены окончательно до начала строительства, например основополагающие условия или подробности существующих структур.
31. Испытания
Испытание должно включать исследование и освидетельствование испытания в процессе производства и сборки комплектующих, материалов и оборудования и завода для включения в строительство. Тесты на почвах, битумные материалы, бетон и подобные материалы могут потребоваться. Приемочные испытания должны быть заверены при вводе в эксплуатацию, и отчеты должны быть выполнены на все испытания.
Требования испытаний для проекта устанавливаются руководителем по дизайну, возможно, совместно с менеджером целевой группы. Методы испытаний определяются соответствующим менеджером целевой группы и, где это возможно и применимо, должны быть взяты из стандарта, строительных правил или подобного надежного источника.
Примечания
1 Если выбор необоснованно ограничен или затраты неоправданно увеличены, желательно использование продукции и материалов, сертифицированных на основе лицензированных схем.
2 Сертификация является обязательным требованием для некоторых элементов конструкции.
3 Потенциальные страхователи имущества могут иметь особые требования.
4 Валидация сертификационных схем некоторой продукции иногда зависит от использования и сертифицированных или лицензированных установщиков.
5 Где используется сертифицированная продукция, менеджеры целевых групп несут ответственность за помещение продукции в область задач их дизайна, и руководитель дизайна отвечает за сбор, согласование и сохранность различных схем сертификатов до передачи заказчику после завершения работ в рамках сдачи отчетов. Некоторые могут также иметь отношение к здоровью и безопасности файла.
32. Завершение
При завершении этапа проектная группа инспектирует работу со строительной бригадой и фиксирует любые отклонения от задания или ИТР и согласовывает корректирующие действия, в том числе сроки и выполнение платежей (например, удержания).
При завершении работы обязанности руководителя дизайна включают в себя формирование следующего:
а) как строительные данные (например, чертежи и спецификации; как строительные модели и данные и др.). От разработки концепции строительства до завершения и передачи объекта данные меняются от общих и, возможно, на основе производительности, до конкретных (например, описания некоторой продукции) и нормативных. Передача данных содержит конкретные и сохраненные эксплуатационные требования, такие как будущий повторный отбор/замену (благодаря обслуживанию, недостаткам и др.), основываясь на исходных эксплуатационных требованиях, а также или вместо око за око. Любое облако точек, Лидар или другие данные опроса также должны быть включены;
б) аудиторский отчет изменений в ходе строительства. Изменения могут иметь существенные конструктивные особенности в одной крайности и незначительные замены комплектующих в другой. Все такие изменения должны быть зафиксированы, и эта информация может быть полезной в информировании повторного выбора/принятия решения о замене;
в) эксплуатационная информация и информация по обслуживанию в соответствии с требованиями договора и ИТР;
г) информация о здоровье и безопасности (относительно СПУ и других особенностей проекта) и
д) ценные данные по требуемой форме в договоре/ИТР. Требования проектных данных для ИМЗ вполне конкретны, и этот процесс превращает информацию ИМЗ в информацию модели по управлению информацией (МУИ). Контракт, скорее всего, потребует форматы нейтральных данных.
Проектная группа может быть вовлечена в обеспечение или организацию обучения для персонала заказчика, для работы со сложным оборудованием или новыми системами. Аудиовизуальные компоненты способствуют передаче данных с помощью кода быстрого ответа (БО) или иной ссылки в интернет.
33. Эксплуатация
Капитальные затраты на новое строительство, как правило, меньше, чем эксплуатационная стоимость жизненного цикла, и на несколько порядков меньше, чем значение вклада в цель эксплуатации за все время жизненного цикла. Эти факты являются основными факторами, влияющими на внедрение ИМЗ и набор данных, которые являются частью ее.
Также наблюдается устойчивый рост применения различных форм оценки проектов после заселения, например, мягкая посадка (в том числе уполномоченная государственная версия), требующая расширения полномочий проектной группы в период занятости, чтобы облегчить заказчику пользоваться/владеть своим новым зданием и обеспечить ценную обратную связь с группой разработчиков. BIM вводится, чтобы увидеть увеличение этих методов, поэтому данные BIM становятся все более полезными и пригодными для эксплуатации пользователями/операторами.
Руководитель дизайна по возможности оценивает форму и степень заселения и сервисные/информационные последствия на самых ранних стадиях проекта и где используется конкретная издательская система, соответствующие процессы и протоколы встраиваются и реализовываются.
34. Оценка дизайн-менеджмента
При завершении проекта оценка процесса и управления дизайном выполняется каждым подразделением по дизайну. В идеале интегрированные протоколы команды должны также обеспечить оценку исполнения всей команды. Оценка подразделения по дизайну сообщает об изменениях в политике, процедуре или ресурсах, что будет полезно будущим проектам, подготовленным менеджерами проектных целевых групп, и должна включать рекомендации для внесения таких изменений. Если интегрированные протоколы команды позволяют, отчет оценки команды должен быть составлен Руководителем дизайн-команды из входных данных руководителей подразделений различного дизайна на благо общего отзыва по вопросам принципиальных и конкретных отзывов, когда различные проектные подразделения работают вместе в будущем.
Приложение А
(справочное)
ПРИНЦИПЫ УНИВЕРСАЛЬНОГО ДИЗАЙНА
Принципы универсального дизайна (УД) разработаны в 1997 году рабочей группой архитекторов, промышленных дизайнеров, инженеров и исследователей в области средового дизайна, первоначально возглавляемой Рональдом Мейсом в Университете Северной Каролины (NCSU).
Задача принципов - быть руководством при проектировании среды, продуктов, коммуникаций и сервисов. По данным Центра универсального дизайна в NCSU, принципы "могут быть применены для оценки существующих проектов, руководством процесса проектирования и обучать дизайнеров и потребителей улучшению пользовательских характеристик продуктов и сред".
Принципы УД установлены в [5].
Принцип 1: Равноправие в применении
Дизайн (основанный на праве справедливости), удобный в использовании и годный к продаже.
1а Обеспечение одинаковыми (одними и теми же) пользовательскими средствами всех пользователей: идентичными, всегда, когда это возможно, эквивалентами, когда такой возможности нет.
1б Избегайте разделения или выделения кого-либо из пользователей.
1в Обеспечение неприкосновенности частной жизни и безопасности должно быть одинаково доступно всем пользователям.
1г Проектируйте для комфорта и удобства всех групп пользователей.
Принцип 2: Эксплуатационная гибкость (гибкость в применении)
Дизайн, приспособленный к широкому спектру индивидуальных предпочтений и возможностей.
2а Обеспечивать выбор в методах использования.
2б Способствовать доступности в использовании правой и левой рукой.
2в Добиваться ясности и точности использования.
2г Обеспечивать приспосабливаемость к длине шага пользователя.
Принцип 3: Простота и интуитивность использования
Использование продукции легко в понимании, независимо от пользовательского опыта, знаний, языковых навыков и уровня концентрации внимания.
3а Устраняйте излишнюю сложность.
3б Будьте согласованными с ожиданиями и интуицией пользователей.
3в Приспосабливайтесь к широкому спектру уровня грамотности и языковых навыков.
3г Выстраивайте информацию согласно ее важности.
3д Обеспечивайте эффективность подсказок и обратную связь после завершения задачи (работы).
Принцип 4: Воспринимаемость информации
Дизайн эффективно обеспечивает необходимой информацией пользователя, независимо от окружающих условий или сенсорных способностей пользователя.
4а Используйте различные способы передачи информации (графические, вербальные, тактильные) для дублирующей подачи существенной информации.
4б Обеспечивайте адекватный контраст между существенной информацией и окружением (фоновой информацией).
4в Максимизируйте "читаемость" существенной информации.
4г Разделяйте элементы таким образом, чтобы они легко описывались (например, позволяли легко давать указания или советы).
4д Обеспечьте совместимость с различными методами или устройствами, используемыми людьми с сенсорными ограничениями.
Принцип 5: Допустимость ошибок
Дизайн минимизирует опасность и неблагоприятные последствия случайных или непреднамеренных действий.
5а Упорядочить элементы, чтобы минимизировать риски и ошибки:
- наиболее часто используемые элементы;
- наиболее доступные;
- опасные элементы устранены, изолированы или экранированы.
5б Обеспечить предупреждение опасностей и ошибок.
5в Обеспечить отказоустойчивость.
5г Препятствование бессознательного действия в решении задач, требующих бдительности.
Принцип 6: Низкое физическое усилие
Дизайн должен быть комфортным, минимизирующим усталость.
6а Позволять пользователю сохранять комфортную позицию тела.
6б Прилагать необходимое и достаточное количество усилий.
6в Минимизировать количество повторных действий.
6г Минимизировать продолжительность усилий.
Принцип 7: Размер и пространство для доступа и использования
Подходящие размер и пространство обеспечивают доступ, досягаемость, манипулирование и использование независимо от размеров, осанки (особенностей строения) и мобильности пользователя.
7а Важные элементы должны быть хорошо заметны как сидящему, так и стоящему пользователю.
7б Делайте все компоненты досягаемыми для сидящих и для стоящих пользователей.
7в Компенсируйте изменения размеров руки при сжатии (схватывании, рукопожатии).
7г Обеспечьте достаточное пространство для использования вспомогательных устройств или личного помощника.
БИБЛИОГРАФИЯ
[1]
BIM TASK GROUP. Outline Scope of Services for the Role of Information Management. First Edition. London: CIC, 2013.
[2]
CONSTRUCTION INDUSTRY COUNCIL. Scope of services. First Edition. London: CIC, 2007.
[3]
ROYAL INSTITUTE OF BRITISH ARCHITECTS. Plan of work. London: RIBA, 2013.
[4]
ROYAL INSTITUTE OF BRITISH ARCHITECTS. Plan of work. London: RIBA, 2007.
[5]
CWA 14661:2003 CWA 14661: 2003, Guidelines to standardisers of ICT products and services in the CENICT domain.