Главная // Актуальные документы // ГОСТ Р (Государственный стандарт)
СПРАВКА
Источник публикации
М.: Стандартинформ, 2020
Примечание к документу
Документ введен в действие с 01.07.2007 с правом досрочного введения.
Название документа
"ГОСТ Р ИСО 10303-505-2006. Национальный стандарт Российской Федерации. Системы автоматизации производства и их интеграция. Представление данных об изделии и обмен этими данными. Часть 505. Прикладные интерпретированные конструкции. Структура и ведение чертежей"
(утв. и введен в действие Приказом Ростехрегулирования от 27.12.2006 N 490-ст)

"ГОСТ Р ИСО 10303-505-2006. Национальный стандарт Российской Федерации. Системы автоматизации производства и их интеграция. Представление данных об изделии и обмен этими данными. Часть 505. Прикладные интерпретированные конструкции. Структура и ведение чертежей"
(утв. и введен в действие Приказом Ростехрегулирования от 27.12.2006 N 490-ст)


Содержание


Утвержден и введен в действие
Приказом Федерального агентства
по техническому регулированию
и метрологии
от 27 декабря 2006 г. N 490-ст
НАЦИОНАЛЬНЫЙ СТАНДАРТ РОССИЙСКОЙ ФЕДЕРАЦИИ
СИСТЕМЫ АВТОМАТИЗАЦИИ ПРОИЗВОДСТВА И ИХ ИНТЕГРАЦИЯ
ПРЕДСТАВЛЕНИЕ ДАННЫХ ОБ ИЗДЕЛИИ И ОБМЕН ЭТИМИ ДАННЫМИ
ЧАСТЬ 505
ПРИКЛАДНЫЕ ИНТЕРПРЕТИРОВАННЫЕ КОНСТРУКЦИИ.
СТРУКТУРА И ВЕДЕНИЕ ЧЕРТЕЖЕЙ
Industrial automation systems and integration. Product data
representation and exchange. Part 505. Application
interpreted constructions. Drawing structure
and administration
(ISO 10303-505:2000, IDT)
ГОСТ Р ИСО 10303-505-2006
ОКС 25.040.40
Дата введения
1 июля 2007 года
Предисловие
1 ПОДГОТОВЛЕН Государственным научным учреждением "Центральный научно-исследовательский и опытно-конструкторский институт робототехники и технической кибернетики" на основе собственного перевода на русский язык англоязычной версии стандарта, указанного в пункте 4
2 ВНЕСЕН Техническим комитетом по стандартизации ТК 459 "Информационная поддержка жизненного цикла изделий"
3 УТВЕРЖДЕН И ВВЕДЕН В ДЕЙСТВИЕ Приказом Федерального агентства по техническому регулированию и метрологии от 27 декабря 2006 г. N 490-ст
4 Настоящий стандарт идентичен международному стандарту ИСО 10303-505:2000 "Системы автоматизации производства и их интеграция. Представление данных об изделии и обмен этими данными. Часть 505. Прикладные интерпретированные конструкции. Структура и ведение чертежей" (ISO 10303-505:2000 "Industrial automation systems and integration - Product data representation and exchange - Part 505: Application interpreted construct: Drawing structure and administration", IDT).
При применении настоящего стандарта рекомендуется использовать вместо ссылочных международных стандартов соответствующие им национальные стандарты, сведения о которых приведены в дополнительном приложении ДА
5 ВВЕДЕН ВПЕРВЫЕ
6 ПЕРЕИЗДАНИЕ. Март 2020 г.
Правила применения настоящего стандарта установлены в статье 26 Федерального закона от 29 июня 2015 г. N 162-ФЗ "О стандартизации в Российской Федерации". Информация об изменениях к настоящему стандарту публикуется в ежегодном (по состоянию на 1 января текущего года) информационном указателе "Национальные стандарты", а официальный текст изменений и поправок - в ежемесячном информационном указателе "Национальные стандарты". В случае пересмотра (замены) или отмены настоящего стандарта соответствующее уведомление будет опубликовано в ближайшем выпуске ежемесячного информационного указателя "Национальные стандарты". Соответствующая информация, уведомление и тексты размещаются также в информационной системе общего пользования - на официальном сайте Федерального агентства по техническому регулированию и метрологии в сети Интернет (www.gost.ru)
Введение
Стандарты комплекса ИСО 10303 распространяются на компьютерное представление информации об изделиях и обмен данными об изделиях. Их целью является обеспечение нейтрального механизма, способного описывать изделия на всем протяжении их жизненного цикла. Этот механизм применим не только для нейтрального обмена файлами, но является также основой для реализации и совместного доступа к базам данных об изделиях и организации архивирования.
Стандарты комплекса ИСО 10303 представляют собой набор отдельно издаваемых стандартов (частей). Стандарты данного комплекса относятся к одной из следующих тематических групп: методы описания, интегрированные ресурсы, прикладные интерпретированные конструкции, прикладные протоколы, комплекты абстрактных тестов, методы реализации и аттестационное тестирование. Группы стандартов данного комплекса описаны в ИСО 10303-1. Настоящий стандарт входит в группу прикладных интерпретированных конструкций.
Прикладная интерпретированная конструкция (ПИК) обеспечивает логическую группировку интерпретированных конструкций, поддерживающих конкретную функциональность для использования данных об изделии в разнообразных прикладных контекстах. Интерпретированная конструкция представляет собой обычную интерпретацию интегрированных ресурсов, поддерживающую требования совместного использования информации прикладными протоколами.
Настоящий стандарт определяет прикладную интерпретированную конструкцию для описания иерархической организации чертежей, листов чертежей, чертежных видов совместно с административной информацией, необходимой для управления чертежами и листами чертежей, а также информацией, необходимой для привязки изделия к данному чертежу.
1 Область применения
Настоящий стандарт определяет интерпретацию интегрированных ресурсов, обеспечивающую соответствие требованиям к определению иерархической структуры чертежей и административной информации для управления чертежами и привязки изделия к чертежу.
Область применения настоящего стандарта распространяется на:
- структуры для представления чертежа, на котором изображена любая фаза разработки;
- структуры для представления отдельных версий чертежа;
- иерархическую структуру чертежей, листов чертежей и видов модели формы;
- административные данные, используемые для управления чертежами;
- административные данные, идентифицирующие исполнения изделия, документированные чертежом.
Область применения настоящего стандарта не распространяется на:
- структуры для представления чертежей, которые не привязаны к изделию;
- обмен историей чертежа.
Примечание - Под "историей чертежа" понимаются ссылки на предыдущие версии чертежа;
- обмен данными, используемыми исключительно для создания бумажных или других неэлектронных видов чертежа.
Пример - Данными для принтера или плоттера могут быть обозначения пера, масштаб чертежа или спецификации цвета для плоттера.
2 Нормативные ссылки
В настоящем стандарте использованы нормативные ссылки на следующие стандарты. Для датированных ссылок применяют только указанное издание ссылочного стандарта, для недатированных - последнее издание (включая все изменения).
ISO/IEC 8824-1:1998, Information technology - Abstract Syntax Notation One (ASN.1): Specification of basic notation [Информационные технологии. Взаимосвязь открытых систем. Абстрактная синтаксическая нотация версии один (АСН.1). Спецификация основной нотации] <1>
--------------------------------
<1> Заменен на ISO/IEC 8824-1:2015.
ISO 10209-1:1992, Technical product documentation; vocabulary - Part 1: Terms relating to technical drawings; general and types of drawings (Техническая документация на продукцию. Словарь. Часть 1. Термины, относящиеся к техническим чертежам. Общие термины и типы чертежей) <1>
--------------------------------
<1> Заменен на ISO 10209:2012.
ISO 10303-1:1994, Industrial automation systems and integration - Product data representation and exchange - Part 1: Overview and fundamental principles (Системы автоматизации производства и их интеграция. Представление данных об изделии и обмен этими данными. Часть 1. Общие представления и основополагающие принципы)
ISO 10303-11:1994, Industrial automation systems and integration - Product data representation and exchange - Part 11: Description methods: The EXPRESS language reference manual (Системы автоматизации производства и их интеграция. Представление данных об изделиях и обмен этими данными. Часть 11. Методы описания. Справочное руководство по языку EXPRESS) <2>
--------------------------------
<2> Заменен на ISO 10303-11:2004.
ISO 10303-41:1994, Industrial automation systems and integration - Product data representation and exchange - Part 41: Integrated generic resources: Fundamentals of product description and support (Системы автоматизации производства и их интеграция. Представление данных об изделии и обмен этими данными. Часть 41. Интегрированные обобщенные ресурсы. Основы описания и поддержки изделий) <3>
--------------------------------
<3> Заменен на ISO 10303-41:2019.
ISO 10303-42:1994, Industrial automation systems and integration - Product data representation and exchange - Part 42: Integrated generic resources: Geometric and topological representation (Системы автоматизации производства и их интеграция. Представление данных об изделии и обмен этими данными. Часть 42. Интегрированные обобщенные ресурсы. Геометрическое и топологическое представление) <4>
--------------------------------
<4> Заменен на ISO 10303-42:2019.
ISO 10303-43:1994, Industrial automation systems and integration - Product data representation and exchange - Part 43: Integrated generic resources: Representation structures (Системы автоматизации производства и их интеграция. Представление данных об изделии и обмен этими данными. Часть 43. Интегрированные обобщенные ресурсы. Структуры представлений) <5>
--------------------------------
<5> Заменен на ISO 10303-43:2018.
ISO 10303-46:1994, Industrial automation systems and integration - Product data representation and exchange - Part 43: Integrated generic resources: Visual presentation (Системы автоматизации производства и их интеграция. Представление данных об изделии и обмен этими данными. Часть 46. Интегрированные обобщенные ресурсы. Визуальное представление) <6>
--------------------------------
<6> Заменен на ISO 10303-46:2019.
ISO 10303-101:1994, Industrial automation systems and integration - Product data representation and exchange - Part 101: Integrated application resources: Draughting (Системы автоматизации производства и их интеграция. Представление данных об изделии и обмен этими данными. Часть 101. Интегрированные прикладные ресурсы. Изготовление чертежей) <7>
--------------------------------
<7> Заменен на ISO 10303-101:2019.
ISO 10303-202:1996, Industrial automation systems and integration - Product data representation and exchange - Part 202: Application protocol: Associative draughting (Системы автоматизации производства и их интеграция. Представление данных об изделии и обмен этими данными. Часть 202. Прикладные протоколы. Ассоциативные чертежи) <8>
--------------------------------
<8> Заменен на ISO 10303-242:2014.
3 Термины и определения
3.1 Термин, определенный в ИСО 10209-1
В настоящем стандарте применен следующий термин:
- чертеж (drawing).
3.2 Термины, определенные в ИСО 10303-1
В настоящем стандарте применены следующие термины:
- приложение (application);
- прикладной контекст (application context);
- прикладной протокол; ПП (application protocol; AP);
- метод реализации (implementation method);
- интегрированный ресурс (integrated resource);
- интерпретация (interpretation);
- изделие (product);
- данные об изделии (product data).
3.3 Термины, определенные в ИСО 10303-46
В настоящем стандарте применены следующие термины:
- пояснение (annotation);
- изображение (presentation).
3.4 Термин, определенный в ИСО 10303-101
В настоящем стандарте применен следующий термин:
- изготовление чертежей (draughting).
3.5 Термины, определенные в ИСО 10303-202
В настоящем стандарте применены следующие термины:
- чертежная модель формы (draughting shape model);
- прикладная интерпретированная конструкция; ПИК (application interpreted construct; AIC).
4 Сокращенный листинг на языке EXPRESS
В настоящем разделе определена EXPRESS-схема, в которой используются элементы интегрированных ресурсов и содержатся типы, конкретизации объектов и функции, которые относятся к настоящему стандарту.
Примечание - В интегрированных ресурсах допускается существование подтипов и элементов списков выбора, не импортированных в данную ПИК. Такие конструкции исключают из дерева подтипов или из списка выбора посредством правил неявного интерфейса, определенных в ИСО 10303-11. Ссылки на исключенные конструкции находятся вне области применения данной ПИК. В некоторых случаях исключаются все элементы списка выбора. Поскольку ПИК предназначены для реализации в контексте прикладного протокола, элементы списка выбора будут определяться областью применения прикладного протокола.
EXPRESS-спецификация:
*)
SCHEMA aic_drawing_structure_and_administration;
USE FROM approval_schema -- ISO 10303-41
(approval,
approval_date_time,
approval_person_organization);
USE FROM date_time_schema -- ISO 10303-41
(calendar_date);
USE FROM drawing_definition_schema -- ISO 10303-101
(draughting_title,
drawing_revision,
drawing_sheet_revision,
drawing_sheet_revision_usage);
USE FROM geometry_schema -- ISO 10303-42
(axis2_placement_2d);
USE FROM management_resources_schema -- ISO 10303-41
(approval_assignment,
contract_assignment,
document_reference,
organization_assignment,
person_and_organization_assignment,
person_assignment,
security_classification_assignment);
USE FROM person_organization_schema -- ISO 10303-41
(organizational_address,
personal_address);
USE FROM presentation_definition_schema -- ISO 10303-46
(annotation_occurrence);
USE FROM presentation_organization_schema -- ISO 10303-46
(camera_image,
presentation_size,
presentation_view,
presented_item,
presented_item_representation);
USE FROM product_definition_schema -- ISO 10303-41
(product,
product_definition,
product_definition_formation);
(*
Примечание - Схемы, ссылки на которые даны выше, можно найти в следующих стандартах серии ИСО 10303:
approval_schema - ИСО 10303-41;
date_time_schema - ИСО 10303-41;
drawing_definition_schema - ИСО 10303-101;
geometry_schema - ИСО 10303-42;
management_resources_schema - ИСО 10303-41;
person_organization_schema - ИСО 10303-41;
presentation_definition_schema - ИСО 10303-46;
presentation_organization_schema - ИСО 10303-46;
product_definition_schema - ИСО 10303-41.
4.1 Основные понятия и допущения
Для независимой реализации в схеме прикладного протокола, в которой используется данная ПИК, предназначены следующие объекты:
calendar_date;
product_definition.
4.2 Определения типов схемы aic_drawing_structure_and_administration
4.2.1 Тип approved_item определяет те объекты, которым может быть присвоен статус утверждения.
EXPRESS-спецификация:
*)
TYPE approved_item = SELECT
(drawing_revision,
drawing_sheet_revision);
END_TYPE;
(*
4.2.2 Тип classified_item определяет те объекты, которые могут быть классифицированы по уровню защиты.
EXPRESS-спецификация:
*)
TYPE classified_item = SELECT
(drawing_revision,
drawing_sheet_revision);
END_TYPE;
(*
4.2.3 Тип contracted_item определяет те объекты, которые могут быть привязаны к контракту.
EXPRESS-спецификация:
*)
TYPE contracted_item = SELECT
(drawing_revision);
END_TYPE;
(*
4.2.4 Тип draughting_organization_item определяет те объекты, которые могут быть привязаны к физическому лицу, организации или физическому лицу и организации.
EXPRESS-спецификация:
*)
TYPE draughting_organization_item = SELECT
(product_definition_formation,
drawing_revision,
drawing_sheet_revision);
END_TYPE;
(*
4.2.5 Тип draughting_presented_item_select определяет те объекты, которые могут быть представлены чертежом.
EXPRESS-спецификация:
*)
TYPE draughting_presented_item_select = SELECT
(product_definition_formation);
END_TYPE;
(*
4.2.6 Тип specified_item определяет те объекты, которые могут быть представлены как объекты draughting_specification_reference (см. 4.3.9).
EXPRESS-спецификация:
*)
TYPE specified_item = SELECT
(drawing_revision);
END_TYPE;
(*
4.3 Определения объектов схемы aic_drawing_structure_and_administration
4.3.1 Объект draughting_approval_assignment представляет присвоение статуса утверждения объектам drawing_revision или drawing_sheet_revision.
EXPRESS-спецификация:
*)
ENTITY draughting_approval_assignment
SUBTYPE OF (approval_assignment);
approved_items : SET [1:?] OF approved_item;
WHERE
WR1 : SIZEOF (QUERY (item <* approved_items |
'AIC_DRAWING_STRUCTURE_AND_ADMINISTRATION.DRAWING_REVISION'
IN TYPEOF (item)))<=1;
END_ENTITY;
(*
Определение атрибута:
approved_items - набор объектов approved_item, идентифицирующий объекты drawing_revision или drawing_sheet_revision, которым присвоены статусы утверждения.
Формальное утверждение:
WR1 - набор объектов approved_item должен содержать не более одного объекта drawing_revision.
4.3.2 Объект draughting_contract_assignment представляет привязку к контракту объекта drawing_revision с целью идентификации объекта drawing_revision как относящегося к данному контракту.
EXPRESS-спецификация:
*)
ENTITY draughting_contract_assignment
SUBTYPE OF (contract_assignment);
items : SET [1:?] OF contracted_item;
END_ENTITY;
(*
Определение атрибута:
items - объекты drawing_revision, которые относятся к данному контракту.
4.3.3 Объект draughting_drawing_revision представляет собой объект drawing_revision, который определяет ограничения в рамках контекста изготовления данного чертежа. Прикладной протокол, который использует эту ПИК, должен обеспечивать реализацию объекта drawing_revision как объекта draughting_drawing_revision.
EXPRESS-спецификация:
*)
ENTITY draughting_drawing_revision
SUBTYPE OF (drawing_revision);
WHERE
WR1: -- чертеж состоит из листов:
(SIZEOF (USEDIN (SELF,
'AIC_DRAWING_STRUCTURE_AND_ADMINISTRATION.AREA_IN_SET.IN_SET')) >= 1)
AND
(SIZEOF (QUERY (ais <* USEDIN (SELF,
'AIC_DRAWING_STRUCTURE_AND_ADMINISTRATION.AREA_IN_SET.IN_SET') |
NOT ('AIC_DRAWING_STRUCTURE_AND_ADMINISTRATION.DRAWING_SHEET_REVISION'
IN TYPEOF (ais.area))
)) = 0);
WR2: -- утверждение чертежа имеет дату:
SIZEOF (QUERY (app_ass <* USEDIN (SELF,
'AIC_DRAWING_STRUCTURE_AND_ADMINISTRATION.' +
'DRAUGHTING_APPROVAL_ASSIGNMENT.APPROVED_ITEMS') |
NOT (SIZEOF (USEDIN (app_ass.assigned_approval,
'AIC_DRAWING_STRUCTURE_AND_ADMINISTRATION.' +
'APPROVAL_DATE_TIME.DATED_APPROVAL')) = 1)
)) = 0;
WR3: -- утверждение листа имеет дату:
SIZEOF (QUERY (ais <* USEDIN (SELF,
'AIC_DRAWING_STRUCTURE_AND_ADMINISTRATION.AREA_IN_SET.IN_SET') |
NOT (SIZEOF (QUERY (app_ass <* USEDIN (ais.area,
'AIC_DRAWING_STRUCTURE_AND_ADMINISTRATION.' +
'DRAUGHTING_APPROVAL_ASSIGNMENT.APPROVED_ITEMS') |
NOT (SIZEOF (USEDIN (app_ass.assigned_approval,
'AIC_DRAWING_STRUCTURE_AND_ADMINISTRATION.' +
'APPROVAL_DATE_TIME.DATED_APPROVAL')) = 1)
)) = 0)
)) = 0;
WR4: -- утверждение чертежа имеет авторизацию:
SIZEOF (QUERY (app_ass <* USEDIN (SELF,
'AIC_DRAWING_STRUCTURE_AND_ADMINISTRATION.' +
'DRAUGHTING_APPROVAL_ASSIGNMENT.APPROVED_ITEMS') |
NOT (SIZEOF (USEDIN (app_ass.assigned_approval,
'AIC_DRAWING_STRUCTURE_AND_ADMINISTRATION.' +
'APPROVAL_PERSON_ORGANIZATION.AUTHORIZED_APPROVAL')) >= 1)
)) = 0;
WR5: -- утверждение листа имеет авторизацию:
SIZEOF (QUERY (ais <* USEDIN (SELF,
'AIC_DRAWING_STRUCTURE_AND_ADMINISTRATION.AREA_IN_SET.IN_SET') |
NOT (SIZEOF (QUERY (app_ass <* USEDIN (ais.area,
'AIC_DRAWING_STRUCTURE_AND_ADMINISTRATION.' +
'DRAUGHTING_APPROVAL_ASSIGNMENT.APPROVED_ITEMS') |
NOT (SIZEOF (USEDIN (app_ass.assigned_approval,
'AIC_DRAWING_STRUCTURE_AND_ADMINISTRATION.' +
'APPROVAL_PERSON_ORGANIZATION.AUTHORIZED_APPROVAL')) >= 1)
)) = 0)
)) = 0;
WR6: -- заголовок чертежа:
SIZEOF (USEDIN (SELF, 'AIC_DRAWING_STRUCTURE_AND_ADMINISTRATION.' +
'DRAUGHTING_TITLE.ITEMS')) <= 1;
WR7: -- заголовок листа:
SIZEOF (QUERY (ais <* USEDIN (SELF,
'AIC_DRAWING_STRUCTURE_AND_ADMINISTRATION.AREA_IN_SET.IN_SET') |
NOT (SIZEOF (USEDIN (ais.area,
'AIC_DRAWING_STRUCTURE_AND_ADMINISTRATION.' +
'DRAUGHTING_TITLE.ITEMS')) <= 1)
)) = 0;
WR8: -- допустимые элементы листа:
SIZEOF (QUERY (ais <* USEDIN (SELF,
'AIC_DRAWING_STRUCTURE_AND_ADMINISTRATION.AREA_IN_SET.IN_SET') |
NOT (SIZEOF (QUERY (item <* ais.area.items |
NOT (SIZEOF (TYPEOF (item) *
['AIC_DRAWING_STRUCTURE_AND_ADMINISTRATION.STYLED_ITEM',
'AIC_DRAWING_STRUCTURE_AND_ADMINISTRATION.MAPPED_ITEM',
'AIC_DRAWING_STRUCTURE_AND_ADMINISTRATION.AXIS2_PLACEMENT',
'AIC_DRAWING_STRUCTURE_AND_ADMINISTRATION.PLANAR_BOX']) = 1)
)) = 0)
)) = 0;
WR9: -- лист содержит вид или пояснение:
SIZEOF (QUERY (ais <* USEDIN (SELF,
'AIC_DRAWING_STRUCTURE_AND_ADMINISTRATION.AREA_IN_SET.IN_SET') |
NOT (SIZEOF (QUERY (item <* ais.area.items |
(SIZEOF (TYPEOF(item) *
['AIC_DRAWING_STRUCTURE_AND_ADMINISTRATION.STYLED_ITEM',
'AIC_DRAWING_STRUCTURE_AND_ADMINISTRATION.MAPPED_ITEM']) = 1)
)) > 0)
)) = 0;
WR10: -- рамка на листе:
SIZEOF (QUERY (ais <* USEDIN (SELF,
'AIC_DRAWING_STRUCTURE_AND_ADMINISTRATION.AREA_IN_SET.IN_SET') |
NOT (SIZEOF (QUERY (p_b <*
QUERY (item <* ais.area.items |
('AIC_DRAWING_STRUCTURE_AND_ADMINISTRATION.PLANAR_BOX'
IN TYPEOF(item))) |
NOT (SIZEOF (USEDIN (p_b, 'AIC_DRAWING_STRUCTURE_AND_' +
'ADMINISTRATION.PRESENTATION_SIZE.SIZE') ) = 1)
)) = 0)
)) = 0;
WR11: -- листы содержат виды:
SIZEOF (QUERY (ais <* USEDIN (SELF,
'AIC_DRAWING_STRUCTURE_AND_ADMINISTRATION.AREA_IN_SET.IN_SET') |
NOT (SIZEOF (QUERY (mi <* QUERY (item <* ais.area.items |
('AIC_DRAWING_STRUCTURE_AND_ADMINISTRATION.MAPPED_ITEM'
IN TYPEOF(item))) |
NOT ('AIC_DRAWING_STRUCTURE_AND_ADMINISTRATION.PRESENTATION_VIEW'
IN TYPEOF(mi.mapping_source.mapped_representation))
)) = 0)
)) = 0;
WR12: -- листы содержат размещения:
SIZEOF (QUERY (ais <* USEDIN (SELF,
'AIC_DRAWING_STRUCTURE_AND_ADMINISTRATION.AREA_IN_SET.IN_SET') |
NOT (SIZEOF (QUERY (a2p <* QUERY (item <* ais.area.items |
('AIC_DRAWING_STRUCTURE_AND_ADMINISTRATION.AXIS2_PLACEMENT'
IN TYPEOF(item))) |
NOT (SIZEOF (USEDIN (a2p,
'AIC_DRAWING_STRUCTURE_AND_ADMINISTRATION.' +
'MAPPED_ITEM.MAPPING_TARGET')) > 0)
)) = 0)
)) = 0;
WR13: -- листы имеют уникальный контекст:
SIZEOF (QUERY (ais <* USEDIN (SELF,
'AIC_DRAWING_STRUCTURE_AND_ADMINISTRATION.AREA_IN_SET.IN_SET') |
NOT (SIZEOF (ais.area.context_of_items.
representations_in_context) = 1) )) = 0;
WR14: -- виды, представленные один раз:
SIZEOF (QUERY (ais <* USEDIN (SELF,
'AIC_DRAWING_STRUCTURE_AND_ADMINISTRATION.AREA_IN_SET.IN_SET') |
NOT (SIZEOF (QUERY (mi <* QUERY (item <* ais.area.items |
('AIC_DRAWING_STRUCTURE_AND_ADMINISTRATION.MAPPED_ITEM'
IN TYPEOF(item))) |
NOT (SIZEOF (USEDIN (mi.mapping_source.mapped_representation,
'AIC_DRAWING_STRUCTURE_AND_ADMINISTRATION.' +
'REPRESENTATION_MAP.MAPPED_REPRESENTATION')) = 1)
)) = 0)
)) = 0;
WR15: -- допустимые элементы вида:
SIZEOF (QUERY (ais <* USEDIN (SELF,
'AIC_DRAWING_STRUCTURE_AND_ADMINISTRATION.AREA_IN_SET.IN_SET') |
NOT (SIZEOF (QUERY (mi <* QUERY (item <* ais.area.items |
('AIC_DRAWING_STRUCTURE_AND_ADMINISTRATION.MAPPED_ITEM'
IN TYPEOF(item))) |
NOT (SIZEOF (QUERY (pv_item <* mi.mapping_source.
mapped_representation.items |
NOT (SIZEOF (TYPEOF(pv_item) *
['AIC_DRAWING_STRUCTURE_AND_ADMINISTRATION.' +
'STYLED_ITEM',
'AIC_DRAWING_STRUCTURE_AND_ADMINISTRATION.CAMERA_IMAGE',
'AIC_DRAWING_STRUCTURE_AND_ADMINISTRATION.' +
'AXIS2_PLACEMENT']) = 1)
)) = 0)
)) = 0)
)) = 0;
WR16: -- виды содержат одну проекцию:
SIZEOF (QUERY (ais <* USEDIN (SELF,
'AIC_DRAWING_STRUCTURE_AND_ADMINISTRATION.AREA_IN_SET.IN_SET') |
NOT (SIZEOF (QUERY (mi <* QUERY (item <* ais.area.items |
('AIC_DRAWING_STRUCTURE_AND_ADMINISTRATION.MAPPED_ITEM'
IN TYPEOF(item))) |
NOT (SIZEOF (QUERY (pv_item <* mi.mapping_source.
mapped_representation.items |
('AIC_DRAWING_STRUCTURE_AND_ADMINISTRATION.CAMERA_IMAGE'
IN TYPEOF(pv_item))
)) = 1)
)) = 0)
)) = 0;
WR17: -- виды содержат одно размещение:
SIZEOF (QUERY (ais <* USEDIN (SELF,
'AIC_DRAWING_STRUCTURE_AND_ADMINISTRATION.AREA_IN_SET.IN_SET') |
NOT (SIZEOF (QUERY (mi <* QUERY (item <* ais.area.items |
('AIC_DRAWING_STRUCTURE_AND_ADMINISTRATION.MAPPED_ITEM'
IN TYPEOF(item))) |
NOT (SIZEOF (QUERY (a2p <* QUERY (pv_item <* mi.mapping_source.
mapped_representation.items |
('AIC_DRAWING_STRUCTURE_AND_ADMINISTRATION.AXIS2_PLACEMENT'
IN TYPEOF(pv_item))) |
('AIC_DRAWING_STRUCTURE_AND_ADMINISTRATION.' +
'REPRESENTATION_MAP.MAPPING_SOURCE' IN ROLESOF (a2p))
)) = 1)
)) = 0)
)) = 0;
WR18: -- виды имеют уникальный контекст:
SIZEOF (QUERY (ais <* USEDIN (SELF,
'AIC_DRAWING_STRUCTURE_AND_ADMINISTRATION.AREA_IN_SET.IN_SET') |
NOT (SIZEOF (QUERY (mi <* QUERY (item <* ais.area.items |
('AIC_DRAWING_STRUCTURE_AND_ADMINISTRATION.MAPPED_ITEM'
IN TYPEOF(item))) |
NOT (SIZEOF (mi.mapping_source.
mapped_representation.context_of_items.
representations_in_context) = 1)
)) = 0)
)) = 0;
END_ENTITY;
(*
Формальные утверждения:
WR1 - объект draughting_drawing_revision должен быть связан не менее чем с одним объектом presentation_area, каждый из которых является объектом drawing_sheet_revision.
WR2 - каждый объект approval, относящийся к объекту draughting_drawing_revision, должен иметь точно одну дату.
WR3 - каждый объект approval, относящийся к каждому листу объекта draughting_drawingrevision, должен иметь точно одну дату.
WR4 - каждый объект approval, относящийся к объекту draughting_drawing_revision, должен быть авторизован одной или несколькими организациями.
WR5 - каждый объект approval, относящийся к каждому листу объекта draughting_drawingrevision, должен быть авторизован одной или несколькими организациями.
WR6 - объект draughting_drawing_revision должен быть одним из элементов не более чем одного объекта draughting_title.
WR7 - каждый лист объекта draughting_drawing_revision должен быть одним из элементов не более чем одного объекта draughting_title.
WR8 - элементы каждого листа объекта draughting_drawing_revision должны иметь тип либо styled_item, либо mapped_item, либо axis2_placement, либо planar_box.
WR9 - среди элементов каждого листа объекта draughting_drawing_revision должен находиться по крайней мере один объект типа styled_item или mapped_item.
WR10 - каждый лист объекта draughting_drawing_revision должен содержать точно один объект planar_box, который является атрибутом size объекта presentation_size.
WR11 - если на листе объекта draughting_drawing_revision присутствует объект mapped_item, то источником объекта mapped_item должен быть объект presentation_view.
WR12 - каждый объект axis2_placement на листе объекта draughting_drawing_revision должен быть объектом mapping_target для некоторого объекта mapped_item.
WR13 - объект representation_context листа объекта draughting_drawing_revision не должен быть контекстом какого-либо другого объекта representation.
WR14 - каждый вид на листе объекта draughting_drawing_revision должен быть объектом mapped_representation для точно одного объекта mapped_item.
WR15 - элементы каждого вида на каждом листе объекта draughting_drawing_revision должны иметь тип либо styled_item, либо camera_image, либо axis2_placement.
WR16 - каждый вид на каждом листе объекта draughting_drawing_revision должен содержать точно один объект camera_image.
WR17 - каждый вид на каждом листе объекта draughting_drawing_revision должен содержать точно один объект axis2_placement, который является объектом mapping_origin для объекта mapped_item.
WR18 - объект representation_context каждого вида на каждом листе объекта draughting_drawing_revision не должен быть контекстом какого-либо другого объекта representation.
4.3.4 Объект draughting_organization_assignment связывает объект organization с объектом product_definition_formation, drawing_revision или drawing_sheet_revision.
EXPRESS-спецификация:
*)
ENTITY draughting_organization_assignment
SUBTYPE OF (organization_assignment);
assigned_items : SET [1:?] OF draughting_organization_item;
END_ENTITY;
(*
Определение атрибута:
assigned_items - набор объектов draughting_organization_item, который идентифицирует либо объект product_definition_formation, либо drawing_revision, либо drawing_sheet_revision, к которому относится объект organization.
4.3.5 Объект draughting_person_and_organization_assignment связывает объект person_and_organization либо с объектом product_definition_formation, либо drawing_revision, либо drawing_sheet_revision.
EXPRESS-спецификация:
*)
ENTITY draughting_person_and_organization_assignment
SUBTYPE OF (person_and_organization_assignment);
assigned_items : SET [1:?] OF draughting_organization_item;
END_ENTITY;
(*
Определение атрибута:
assigned_items - набор объектов draughting_organization_item, который идентифицирует либо объект product_definition_formation, либо drawing_revision, либо drawing_sheet_revision, к которому относится объект person_and_organization.
4.3.6 Объект draughting_person_assignment связывает объект person либо с объектом product_definition_formation, либо drawing_formation, либо drawing_sheet_revision.
EXPRESS-спецификация:
*)
ENTITY draughting_person_assignment
SUBTYPE OF (person_assignment);
assigned_items : SET [1:?] OF draughting_organization_item;
END_ENTITY;
(*
Определение атрибута:
assigned_items - набор объектов draughting_organization_item, который идентифицирует либо объект product_definition_formation, либо drawing_revision, либо drawing_sheet_revision, к которому относится объект person.
4.3.7 Объект draughting_presented_item определяет представление посредством чертежа объекта product_definition_formation.
EXPRESS-спецификация:
*)
ENTITY draughting_presented_item
SUBTYPE OF (presented_item);
items : SET [1:?] OF draughting_presented_item_select;
WHERE
WR1: -- presented_item_presentation:
SIZEOF (QUERY (pir <* USEDIN (SELF,
'AIC_DRAWING_STRUCTURE_AND_ADMINISTRATION.' +
'PRESENTED_ITEM_REPRESENTATION.ITEM') |
NOT ('AIC_DRAWING_STRUCTURE_AND_ADMINISTRATION.DRAWING_REVISION'
IN TYPEOF (pir.presentation)) )) = 0;
END_ENTITY;
(*
Определение атрибута:
items - набор объектов draughting_presented_item_select, который идентифицирует отдельные представленные объекты product_definition_formation.
Формальное утверждение:
WR1 - каждый объект presented_item_representation должен иметь в качестве своего представления объект drawing_revision.
4.3.8 Объект draughting_security_classification_assignment представляет присвоение классификации по уровню защиты чертежу или листу чертежа.
EXPRESS-спецификация:
*)
ENTITY draughting_security_classification_assignment
SUBTYPE OF (security_classification_assignment);
assigned_items : SET [1:?] OF classified_item;
END_ENTITY;
(*
Определение атрибута:
assigned_items - объекты drawing_revision и drawing_sheet_revision, которым присваивается классификация по уровню защиты.
4.3.9 Объект draughting_specification_reference представляет назначение внешней чертежной спецификации для версии чертежа.
EXPRESS-спецификация:
*)
ENTITY draughting_specification_reference
SUBTYPE OF (document_reference);
specified_items : SET [1:?] OF specified_item;
WHERE
WR1: (SELF.assigned_document.kind.product_data_type =
'draughting specification');
END_ENTITY;
(*
Определение атрибута:
specification_items - объекты drawing_revision, к которым относится спецификация чертежа.
Формальное утверждение:
WR1 - каждый назначаемый документ должен быть спецификацией чертежа.
*)
END_SCHEMA; -- aic_drawing_structure_and_administration
(*
Приложение A
(обязательное)
СОКРАЩЕННЫЕ НАИМЕНОВАНИЯ ОБЪЕКТОВ
Сокращенные наименования объектов, установленных в настоящем стандарте, приведены в таблице A.1. Требования к использованию сокращенных наименований содержатся в методах реализации, описанных в соответствующих стандартах комплекса ИСО 10303.
Таблица A.1
Сокращенные наименования объектов
Полное наименование объекта
Сокращенное наименование
DRAUGHTING_APPROVAL_ASSIGNMENT
DRAPAS
DRAUGHTING_CONTRACT_ASSIGNMENT
DRCNAS
DRAUGHTING_DRAWING_REVISION
DRDRRV
DRAUGHTING_ORGANIZATION_ASSIGNMENT
DRORAS
DRAUGHTING_PERSON_AND_ORGANIZATION_ASSIGNMENT
DPAOA
DRAUGHTING_PERSON_ASSIGNMENT
DRPRAS
DRAUGHTING_PRESENTED_ITEM
DRPRIT
DRAUGHTING_SECURITY_CLASSIFICATION_ASSIGNMENT
DSCA
DRAUGHTING_SPECIFICATION_REFERENCE
DRSPRF
Приложение B
(обязательное)
РЕГИСТРАЦИЯ ИНФОРМАЦИОННОГО ОБЪЕКТА
B.1 Обозначение документа
Для обеспечения однозначного обозначения информационного объекта в открытой системе настоящему стандарту присвоен следующий идентификатор объекта:
{ iso standard 10303 part (505) version (1) }
Смысл данного обозначения установлен в ИСО/МЭК 8824-1 и описан в ИСО 10303-1.
B.2 Обозначение схемы
Для обеспечения однозначного обозначения в открытой системе объекту aic_drawing_structure_and_administration (см. раздел 4) присвоен следующий идентификатор объекта:
{ iso standard 10303 part(505) version(1) object(1)
aic-drawing-structure-and-administration(1) }
Смысл данного обозначения установлен в ИСО/МЭК 8824-1 и описан в ИСО 10303-1.
Приложение C
(справочное)
EXPRESS-G ДИАГРАММЫ
EXPRESS-G диаграммы, представленные на рисунках C.1 - C.14, получены из сокращенного листинга, приведенного в разделе 4, с использованием спецификаций интерфейса стандарта ИСО 10303-11. В диаграммах использована графическая нотация EXPRESS-G языка EXPRESS. Описание EXPRESS-G установлено в ИСО 10303-11, приложение D.
Примечание - Выбранные типы invisible_item, style_context_select, founded_item_select, layered_item, vector_or_direction, trimming_select, character_spacing_select, measure_value, draughting_organization_item, area_or_view, hiding_blank_or_select и invisibility_context импортируются в расширенный листинг ПИК в соответствии с правилами неявных интерфейсов ИСО 10303-11. В настоящем стандарте другие объекты не ссылаются на эти выбранные типы.
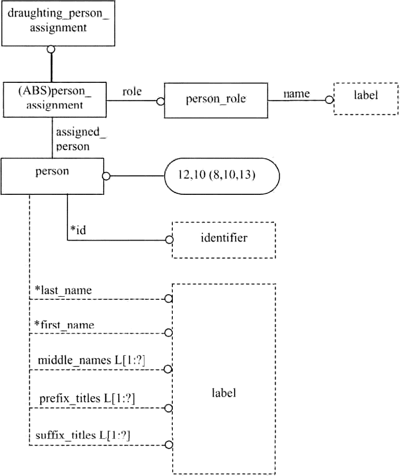
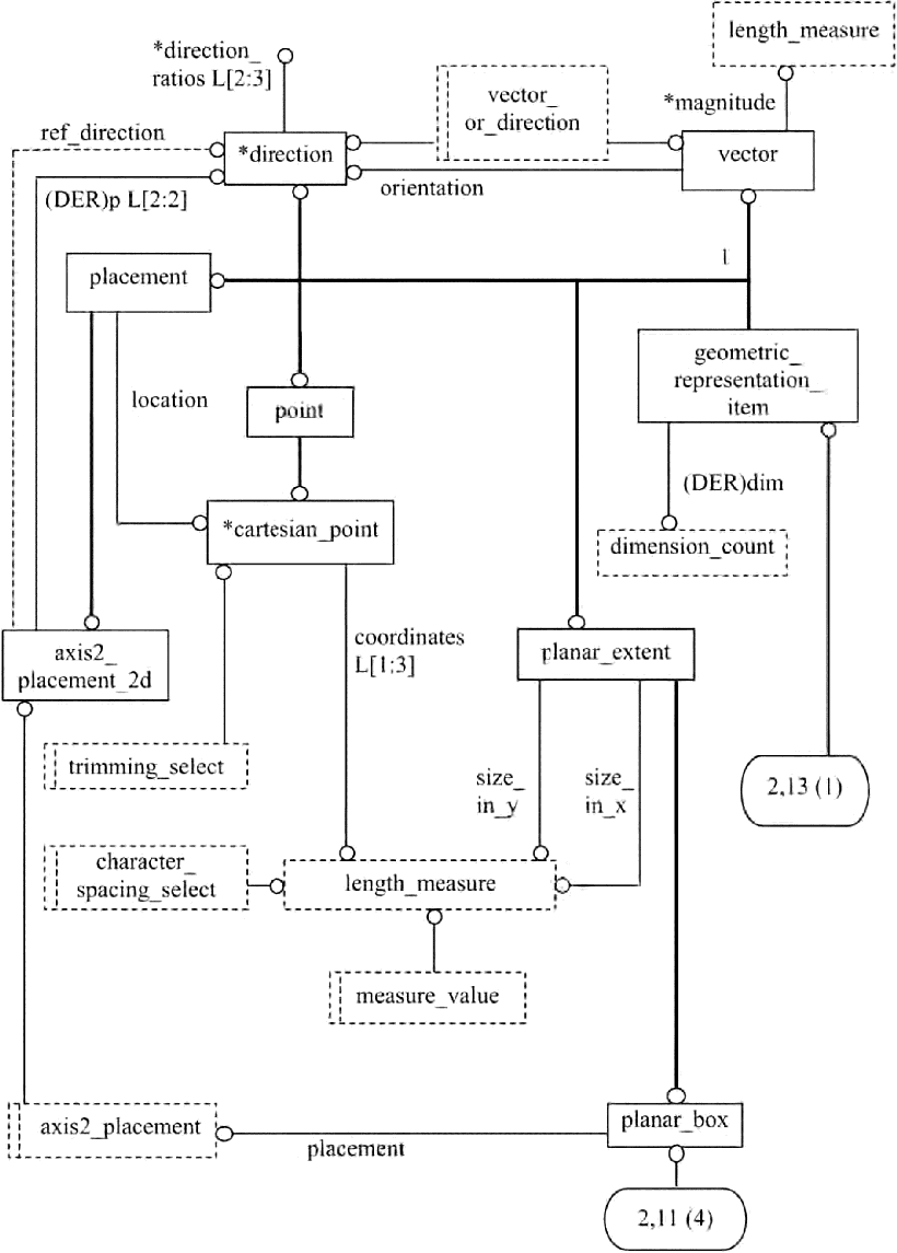
Рисунок C.1 - Расширенный листинг ПИК - EXPRESS-G диаграмма
1 из 14
Рисунок C.2 - Расширенный листинг ПИК - EXPRESS-G диаграмма
2 из 14
Рисунок C.3 - Расширенный листинг ПИК - EXPRESS-G диаграмма
3 из 14
Рисунок C.4 - Расширенный листинг ПИК - EXPRESS-G диаграмма
4 из 14
Рисунок C.5 - Расширенный листинг ПИК - EXPRESS-G диаграмма
5 из 14
Рисунок C.6 - Расширенный листинг ПИК - EXPRESS-G диаграмма
6 из 14
Рисунок C.7 - Расширенный листинг ПИК - EXPRESS-G диаграмма
7 из 14
Рисунок C.8 - Расширенный листинг ПИК - EXPRESS-G диаграмма
8 из 14
Рисунок C.9 - Расширенный листинг ПИК - EXPRESS-G диаграмма
9 из 14
Рисунок C.10 - Расширенный листинг ПИК - EXPRESS-G диаграмма
10 из 14
Рисунок C.11 - Расширенный листинг ПИК - EXPRESS-G диаграмма
11 из 14
Рисунок C.12 - Расширенный листинг ПИК - EXPRESS-G диаграмма
12 из 14
Рисунок C.13 - Расширенный листинг ПИК - EXPRESS-G диаграмма
13 из 14
Рисунок C.14 - Расширенный листинг ПИК - EXPRESS-G диаграмма
14 из 14
Приложение D
(справочное)
МАШИННО-ИНТЕРПРЕТИРУЕМЫЕ ЛИСТИНГИ
В данном приложении приведены ссылки на сайты, на которых находятся листинги наименований объектов на языке EXPRESS и соответствующих сокращенных наименований, установленных в настоящем стандарте. На этих же сайтах находятся листинги всех EXPRESS-схем, установленных в настоящем стандарте, без комментариев и другого поясняющего текста. Эти листинги доступны в машинно-интерпретируемой форме и могут быть получены по следующим адресам URL:
сокращенные наименования: http://www.mel.nist.gov/div826/subject/apde/snr/
EXPRESS: http://www.mel.nist.gov/step/parts/part505/is/
При невозможности доступа к этим сайтам необходимо обратиться в центральный секретариат ИСО или непосредственно в секретариат ИСО ТК184/ПК4 по адресу электронной почты: sc4sec@cme.nist.gov.
Примечание - Информация, представленная в машинно-интерпретированном виде на указанных выше URL, является справочной. Обязательным является текст настоящего стандарта.
Приложение ДА
(справочное)
СВЕДЕНИЯ О СООТВЕТСТВИИ ССЫЛОЧНЫХ МЕЖДУНАРОДНЫХ СТАНДАРТОВ
НАЦИОНАЛЬНЫМ СТАНДАРТАМ
Таблица ДА.1
Обозначение ссылочного международного стандарта
Степень соответствия
Обозначение и наименование соответствующего национального стандарта
ISO/IEC 8824-1:1998
IDT
ГОСТ Р ИСО/МЭК 8824-1-2001 "Информационная технология. Абстрактная синтаксическая нотация версии один (АСН.1). Часть 1. Спецификация основной нотации"
ISO 10209-1:1992
-
ISO 10303-1:1994
IDT
ГОСТ Р ИСО 10303-1-99 "Системы автоматизации производства и их интеграция. Представление данных об изделии и обмен этими данными. Часть 1. Общие представления и основополагающие принципы"
ISO 10303-11:1994
IDT
ГОСТ Р ИСО 10303-11-2000 "Системы автоматизации производства и их интеграция. Представление данных об изделии и обмен этими данными. Часть 11. Методы описания. Справочное руководство по языку EXPRESS"
ISO 10303-41:1994
IDT
ГОСТ Р ИСО 10303-41-99 "Системы автоматизации производства и их интеграция. Представление данных об изделии и обмен этими данными. Часть 41. Интегрированные обобщенные ресурсы. Основы описания и поддержки изделий"
ISO 10303-42:1994
-
ISO 10303-43:1994
-
ISO 10303-46:1994
IDT
ГОСТ Р ИСО 10303-46-2002 "Системы автоматизации производства и их интеграция. Представление данных об изделии и обмен этими данными. Часть 46. Интегрированные обобщенные ресурсы. Визуальное представление"
ISO 10303-101:1994
-
ISO 10303-202:1996
-
<*> Соответствующий национальный стандарт отсутствует. До его принятия рекомендуется использовать перевод на русский язык данного международного стандарта.
Примечание - В настоящей таблице использовано следующее условное обозначение степени соответствия стандартов:
- IDT - идентичные стандарты.
УДК 656.072:681.3:006.354
ОКС 25.040.40
Ключевые слова: автоматизация, средства автоматизации, прикладные автоматизированные системы, промышленные изделия, данные, представление данных, обмен данными, прикладные интерпретированные конструкции, конструкторская документация, чертежи, структура чертежа, ведение чертежей