Главная // Актуальные документы // ГОСТ Р (Государственный стандарт)СПРАВКА
Источник публикации
М.: Стандартинформ, 2015
Примечание к документу
Документ
введен в действие с 1 октября 2015 года.
Название документа
"ГОСТ Р ИСО/ТС 10303-1654-2014. Национальный стандарт Российской Федерации. Системы автоматизации производства и их интеграция. Представление данных об изделии и обмен этими данными. Часть 1654. Прикладной модуль. Технические характеристики"
(утв. и введен в действие Приказом Росстандарта от 17.11.2014 N 1617-ст)
"ГОСТ Р ИСО/ТС 10303-1654-2014. Национальный стандарт Российской Федерации. Системы автоматизации производства и их интеграция. Представление данных об изделии и обмен этими данными. Часть 1654. Прикладной модуль. Технические характеристики"
(утв. и введен в действие Приказом Росстандарта от 17.11.2014 N 1617-ст)
Утвержден и введен в действие
агентства по техническому
регулированию и метрологии
от 17 ноября 2014 г. N 1617-ст
НАЦИОНАЛЬНЫЙ СТАНДАРТ РОССИЙСКОЙ ФЕДЕРАЦИИ
СИСТЕМЫ АВТОМАТИЗАЦИИ ПРОИЗВОДСТВА И ИХ ИНТЕГРАЦИЯ
ПРЕДСТАВЛЕНИЕ ДАННЫХ ОБ ИЗДЕЛИИ И ОБМЕН ЭТИМИ ДАННЫМИ
ЧАСТЬ 1654
ПРИКЛАДНОЙ МОДУЛЬ. ТЕХНИЧЕСКИЕ ХАРАКТЕРИСТИКИ
Industrial automation systems and integration.
Product data representation and exchange. Part 1654.
Application module. Characteristic
ISO/TS 10303-1654:2010-07
Industrial automation systems and integration -
Product data representation and exchange - Part 1654:
Application module: Characteristic
(IDT)
ГОСТ Р ИСО/ТС 10303-1654-2014
Дата введения
1 октября 2015 года
1. Подготовлен Федеральным государственным автономным научным учреждением "Центральный научно-исследовательский и опытно-конструкторский институт робототехники и технической кибернетики" (ЦНИИ РТК) на основе собственного аутентичного перевода на русский язык международного документа, указанного в
пункте 4.
2. Внесен Техническим комитетом по стандартизации ТК 459 "Информационная поддержка жизненного цикла изделий".
3. Утвержден и введен в действие
Приказом Федерального агентства по техническому регулированию и метрологии от 17 ноября 2014 г. N 1617-ст.
4. Настоящий стандарт идентичен международному документу ИСО/ТС 10303-1654:2010-07 "Системы автоматизации производства и их интеграция. Представление данных об изделии и обмен этими данными. Часть 1654. Прикладной модуль. Технические характеристики" (ISO/TS 10303-1654:2010-07 "Industrial automation systems and integration - Product data representation and exchange - Part 1654: Application module: Characteristic").
При применении настоящего стандарта рекомендуется использовать вместо ссылочных международных стандартов и документов соответствующие им национальные стандарты Российской Федерации, сведения о которых приведены в дополнительном
Приложении ДА.
5. Введен впервые.
Правила применения настоящего стандарта установлены в ГОСТ Р 1.0-2012
(раздел 8). Информация об изменениях к настоящему стандарту публикуется в ежегодном (по состоянию на 1 января текущего года) информационном указателе "Национальные стандарты", а официальный текст изменений и поправок - в ежемесячном информационном указателе "Национальные стандарты". В случае пересмотра (замены) или отмены настоящего стандарта соответствующее уведомление будет опубликовано в ближайшем выпуске информационного указателя "Национальные стандарты". Соответствующая информация, уведомление и тексты размещаются также в информационной системе общего пользования - на официальном сайте Федерального агентства по техническому регулированию и метрологии в сети Интернет (gost.ru).
Стандарты комплекса ИСО 10303 распространяются на компьютерное представление информации об изделиях и обмен данными об изделиях. Их целью является обеспечение нейтрального механизма, способного описывать изделия на всем протяжении их жизненного цикла. Этот механизм применим не только для обмена файлами в нейтральном формате, но является также основой для реализации и совместного доступа к базам данных об изделиях и организации архивирования.
Стандарты комплекса ИСО 10303 представляют собой набор отдельно издаваемых стандартов (частей). Стандарты данного комплекса относятся к одной из следующих тематических групп: "Методы описания", "Методы реализации", "Методология и основы аттестационного тестирования", "Интегрированные обобщенные ресурсы", "Интегрированные прикладные ресурсы", "Прикладные протоколы", "Комплекты абстрактных тестов", "Прикладные интерпретированные конструкции" и "Прикладные модули". Полный перечень стандартов комплекса ИСО 10303 представлен на сайте http://www.tc184-sc4.org/titles/STEP_Titles.htm. Настоящий стандарт входит в тематическую группу "Прикладные модули". Он подготовлен подкомитетом SC4 "Производственные данные" Технического комитета 184 ИСО "Системы автоматизации производства и их интеграция".
Настоящий стандарт определяет прикладной модуль для представления информации, необходимой для описания параметров и допусков физического объекта, шаблона, конструкции или модели. С его помощью могут быть описаны явно заданные объекты сточными или неопределенными размерами.
Четвертое издание ИСО/ТС 10303-1654, соответствующее настоящему стандарту, по сравнению с третьим изданием включает изменения, приведенные в
Приложении F.
В
разделе 1 определены область применения прикладного модуля, его функциональность и относящиеся к нему данные.
В
разделе 3 приведены термины, определенные в других стандартах комплекса ИСО 10303 и примененные в настоящем стандарте.
В
разделе 4 установлены информационные требования к прикладной предметной области с использованием принятой в ней терминологии.
Графическое представление информационных требований, называемых прикладной эталонной моделью, приведено в
Приложении C. Структуры ресурсов интерпретированы, чтобы соответствовать информационным требованиям. Результатом данной интерпретации является интерпретированная модель модуля. Данная интерпретация, представленная в
5.1, устанавливает соответствие между информационными требованиями и ИММ. Сокращенный листинг ИММ, представленный в
5.2, определяет интерфейс к ресурсам. Графическое представление сокращенного листинга ИММ приведено в
Приложении D.
Имя типа данных в языке EXPRESS может использоваться для ссылки на сам тип данных либо на экземпляр данных этого типа. Различие в использовании обычно понятно из контекста. Если существует вероятность неоднозначного толкования, то в текст включают фразу "объектный тип данных" либо "экземпляр(ы) объектного типа данных".
Двойные кавычки ("...") обозначают цитируемый текст, одинарные кавычки ('...') - значения конкретных текстовых строк.
Настоящий стандарт определяет прикладной модуль "Технические характеристики".
Требования настоящего стандарта распространяются на:
- идентификацию скалярных параметров;
- идентификацию допусков;
- идентификацию диапазонов;
- идентификацию измерений, в которых присутствует неопределенность;
- положения, относящиеся к области применения прикладного модуля "Представление основных данных", определенного в ИСО/ТС 10303-1773;
- положения, относящиеся к области применения прикладного модуля "Задание документа", определенного в ИСО/ТС 10303-1122;
- положения, относящиеся к области применения прикладного модуля "Расширенное представление меры", определенного в ИСО/ТС 10303-1106;
- положения, относящиеся к области применения прикладного модуля "Внешняя библиотека", определенного в ИСО/ТС 10303-1778;
- положения, относящиеся к области применения прикладного модуля "Внешне заданные характеристики", определенного в ИСО/ТС 10303-1129;
- положения, относящиеся к области применения прикладного модуля "Расширение списка размерных величин", определенного в ИСО/ТС 10303-1753.
Требования настоящего стандарта не распространяются на связь технических характеристик с идентификационными данными изделия.
В настоящем стандарте использованы ссылки на следующие международные стандарты и документы (для датированных ссылок следует использовать только указанное издание, для недатированных ссылок - последнее издание указанного документа, включая все поправки к нему):
ИСО 10303-1 Системы автоматизации производства и их интеграция. Представление данных об изделии и обмен этими данными. Часть 1. Общие представления и основополагающие принципы (ISO 10303-1, Industrial automation systems and integration - Product data representation and exchange - Part 1: Overview and fundamental principles)
ИСО 10303-11 Системы автоматизации производства и их интеграция. Представление данных об изделии и обмен этими данными. Часть 11. Методы описания. Справочное руководство по языку EXPRESS (ISO 10303-11, Industrial automation systems and integration - Product data representation and exchange - Part 11: Description methods: The EXPRESS language reference manual)
ИСО 10303-41 Системы автоматизации производства и их интеграция. Представление данных об изделии и обмен этими данными. Часть 41. Интегрированные обобщенные ресурсы. Основы описания и поддержки изделий (ISO 10303-41, Industrial automation systems and integration - Product data representation and exchange - Part 41: Integrated generic resource: Fundamentals of product description and support)
ИСО/ТС 10303-1106 Системы автоматизации производства и их интеграция. Представление данных об изделии и обмен этими данными. Часть 1106. Прикладной модуль. Расширенное представление меры (ISO/TS 10303-1106, Industrial automation systems and integration - Product data representation and exchange - Part 1106: Application module: Extended measure representation)
ИСО/ТС 10303-1122 Системы автоматизации производства и их интеграция. Представление данных об изделии и обмен этими данными. Часть 1122. Прикладной модуль. Задание документа (ISO/TS 10303-1122, Industrial automation systems and integration - Product data representation and exchange - Part 1122: Application module: Document assignment)
ИСО/ТС 10303-1129 Системы автоматизации производства и их интеграция. Представление данных об изделии и обмен этими данными. Часть 1129. Прикладной модуль. Внешне заданные характеристики (ISO/TS 10303-1129, Industrial automation systems and integration - Product data representation and exchange - Part 1129: Application module: External properties)
ИСО/ТС 10303-1753 Системы автоматизации производства и их интеграция. Представление данных об изделии и обмен этими данными. Часть 1753. Прикладной модуль. Расширение списка размерных величин (ISO/TS 10303-1753, Industrial automation systems and integration - Product data representation and exchange - Part 1753: Application module: Value with unit extension)
ИСО/ТС 10303-1773 Системы автоматизации производства и их интеграция. Представление данных об изделии и обмен этими данными. Часть 1773. Прикладной модуль. Представление основных данных (ISO/TS 10303-1773, Industrial automation systems and integration - Product data representation and exchange - Part 1773: Application module: Basic data representation)
ИСО/ТС 10303-1778 Системы автоматизации производства и их интеграция. Представление данных об изделии и обмен этими данными. Часть 1778. Прикладной модуль. Внешняя библиотека (ISO/TS 10303-1778, Industrial automation systems and integration - Product data representation and exchange - Part 1778: Application module: External library)
ИСО/ТС 10303-1782 Системы автоматизации производства и их интеграция. Представление данных об изделии и обмен этими данными. Часть 1782. Прикладной модуль. Уточненная мера (ISO/TS 10303-1782, Industrial automation systems and integration - Product data representation and exchange - Part 1782: Application module: Qualified measure)
ИСО/ТС 10303-1800 Системы автоматизации производства и их интеграция. Представление данных об изделии и обмен этими данными. Часть 1800. Прикладной модуль. Вспомогательные средства (ISO/TS 10303-1800, Industrial automation systems and integration - Product data representation and exchange - Part 1800: Application module: Support resource)
3.1. Термины, определенные в ИСО 10303-1
В настоящем стандарте применены следующие термины:
- приложение (application);
- прикладная интерпретированная конструкция (application interpreted construct);
- прикладной модуль (application module);
- прикладной объект (application object);
- прикладной протокол (application protocol);
- прикладная эталонная модель (application reference model);
- общие ресурсы (common resources);
- данные (data);
- информация (information);
- интегрированный ресурс (integrated resource);
- интерпретированная модель модуля (module interpreted model);
- изделие (product);
- данные об изделии (product data).
3.2. Сокращения
В настоящем стандарте применены следующие сокращения:
ПМ - прикладной модуль (application module; AM);
ПЭМ - прикладная эталонная модель (application reference model; ARM);
ИММ - интерпретированная модель модуля (module interpreted model; MIM);
URL - унифицированный указатель ресурса (uniform resource locator).
4. Информационные требования
В данном разделе определены информационные требования к прикладному модулю "Технические характеристики", представленные в форме ПЭМ.
Примечания.
1. Графическое представление информационных требований приведено в
Приложении C.
2. Спецификация отображения определена в
5.1. Она устанавливает, как удовлетворяются информационные требования при использовании общих ресурсов и конструкций, определенных в схеме ИММ или импортированных в схему ИММ данного прикладного модуля.
В данном разделе определены информационные требования, которым должны соответствовать реализации, в которых используется язык EXPRESS, определенный в ИСО 10303-11. Ниже представлен фрагмент EXPRESS-спецификации, с которого начинается описание схемы Characteristic_arm.
EXPRESS-спецификация:
*)
SCHEMA Characteristic_arm;
(*
4.1. Необходимые ПЭМ прикладных модулей
Приведенные ниже операторы языка EXPRESS определяют элементы, импортированные из ПЭМ других прикладных модулей.
EXPRESS-спецификация:
*)
USE FROM Basic_data_representation_arm; -- ISO/TS 10303-1773
USE FROM Document_assignment_arm; -- ISO/TS 10303-1122
USE FROM Extended_measure_representation_arm; -- ISO/TS 10303-1106
USE FROM External_library_arm; -- ISO/TS 10303-1778
USE FROM Value_with_unit_extension_arm; -- ISO/TS 10303-1753
USE FROM External_properties_arm; -- ISO/TS 10303-1129
REFERENCE FROM Support_resource_arm -- ISO/TS 10303-1800
(bag_to_set);
REFERENCE FROM Qualified_measure_arm -- ISO/TS 10303-1782
(pre_defined_type_qualifiers);
(*
Примечания.
1. Схемы, ссылки на которые приведены выше, определены в следующих документах комплекса ИСО 10303:
Basic_data_representation_arm | - ИСО/ТС 10303-1773; |
Document_assignment_arm | - ИСО/ТС 10303-1122; |
Extended_measure_representation_arm | - ИСО/ТС 10303-1106; |
External_library_arm | - ИСО/ТС 10303-1778; |
Value_with_unit_extension_arm | - ИСО/ТС 10303-1753; |
External_properties_arm | - ИСО/ТС 10303-1129; |
Support_resource_arm | - ИСО/ТС 10303-1800; |
Qualified_measure_arm | - ИСО/ТС 10303-1782. |
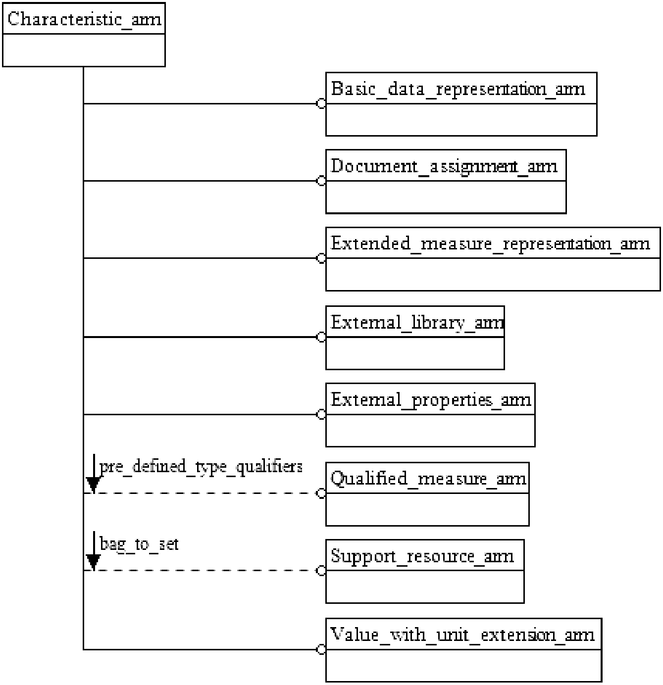
2. Графическое представление схемы Characteristic_arm приведено в Приложении C,
рисунки C.1 -
C.3.
4.2. Определение типов данных ПЭМ
В данном подразделе определены типы данных ПЭМ прикладного модуля "Технические характеристики".
4.2.1. Тип данных c_documented_element_select
Тип данных c_documented_element_select является расширением типа данных documented_element_select. В его список альтернативных типов данных добавлен тип данных Property_value_representation.
Примечание. Список объектных типов данных может быть расширен в прикладных модулях, использующих конструкции данного модуля.
EXPRESS-спецификация:
*)
TYPE c_documented_element_select = EXTENSIBLE SELECT
BASED_ON documented_element_select WITH
(Property_value_representation);
END_TYPE;
(*
4.2.2. Тип данных characteristic
Тип данных characteristic допускает использование типов данных Numerical_item_with_unit, String_representation_item, Value_list и Value_set.
EXPRESS-спецификация:
*)
TYPE characteristic = SELECT
(Numerical_item_with_unit,
String_representation_item,
Value_list,
Value_set);
END_TYPE;
(*
4.2.3. Тип данных characteristic_data_table_set
Тип данных characteristic_data_table_set допускает использование типов данных Null_representation_item, Numerical_item_with_unit, String_representation_item, Value_list и Value_set.
EXPRESS-спецификация:
*)
TYPE characteristic_data_table_cell = SELECT
(Null_representation_item,
Numerical_item_with_unit,
String_representation_item,
Value_list,
Value_set);
END_TYPE;
(*
4.2.4. Тип данных range_class
Тип данных range_class определяет возможные типы границ диапазона значений, заданного объектом Range_characteristic.
EXPRESS-спецификация:
*)
TYPE range_class = ENUMERATION OF
(closed,
lower_open,
upper_open,
open);
END_TYPE;
(*
Определения элементов перечисления
closed - определяет закрытый диапазон значений;
lower_open - определяет диапазон значений, открытый снизу;
upper_open - определяет диапазон значений, открытый сверху;
open - определяет открытый диапазон значений.
4.2.5. Тип данных scalar_or_coordinated_characteristic
Тип данных scalar_or_coordinated_characteristic допускает использование типов данных characteristic и Property_value_representation.
EXPRESS-спецификация:
*)
TYPE scalar_or_coordinated_characteristics = SELECT
(characteristic,
Property_value_representation);
END_TYPE;
(*
4.3. Определение объектов ПЭМ
В данном подразделе определены объекты ПЭМ прикладного модуля "Технические характеристики". Объект ПЭМ является простейшим неделимым элементом с характеризующими его атрибутами и представляет собой уникальное понятие прикладной области.
4.3.1. Объект Characteristic_data_column_header
Объект Characteristic_data_column_header является подтипом объекта Independent_property.
EXPRESS-спецификация:
*)
ENTITY Characteristic_data_column_header
SUBTYPE OF (Independent_property);
INVERSE
table_header_usage
: Characteristic_data_table_header_decomposition
FOR related;
(*
Определение атрибута
table_header_usage - определяет обратную зависимость, устанавливающую, что существование объекта Characteristic_data_column_header зависит от существования объекта Characteristic_data_table_header_decomposition, который задает объект Characteristic_data_column_header в качестве значения своего атрибута related.
4.3.2. Объект Characteristic_data_column_header_link
Объект Characteristic_data_column_header_link является подтипом объекта Independent_property_relationship, который определяет структуру граф таблицы данных.
EXPRESS-спецификация:
*)
ENTITY Characteristic_data_column_header_link
SUBTYPE OF (Independent_property_relationship);
SELF\Independent_property_relationship.relating RENAMED precedent :
Characteristic_data_column_header;
SELF\Independent_property_relationship.related RENAMED subsequent :
Characteristic_data_column_header;
DERIVE
SELF\Independent_property_relationship.relation_type : STRING :=
'sequence';
UNIQUE
UR1: precedent, subsequent;
WHERE
WR1: subsequent <> precedent;
END_ENTITY;
(*
Определения атрибутов
precedent - определяет объект Characteristic_data_column_header, представляющий заголовок предыдущей графы таблицы;
subsequent - определяет объект Characteristic_data_column_header, представляющий заголовок следующей графы таблицы;
relation_type - атрибут, унаследованный от объекта Independent_property_relationship, должен быть переобъявлен для объекта Characteristic_data_column_header_link со значением, представленным строкой 'sequence (последовательность)'.
Формальные утверждения
UR1 - комбинация атрибутов precedent и subsequent должна быть уникальной среди представителей объекта Characteristic_data_column_header_link;
WR1 - значение атрибута subsequent не должно совпадать со значением атрибута precedent.
4.3.3. Объект Characteristic_data_table
Объект Characteristic_data_table является подтипом объекта Representation_item, который описывается одним или несколькими объектами Characteristic_data_table_row.
EXPRESS-спецификация:
*)
ENTITY Characteristic_data_table
SUBTYPE OF (Representation_item);
property_value : LIST[1:?] OF Characteristic_data_table_row;
WHERE
WR1: SIZEOF(QUERY(pv <* property_value | NOT (SIZEOF(pv.cell) =
SIZEOF(property_value[1].cell)) )) = 0;
END_ENTITY;
(*
Определение атрибута
property_value - задает список, состоящий из одного или нескольких объектов Characteristic_data_table_row, который определяет объект Characteristic_data_table.
Формальное утверждение
WR1 - размер каждой строки таблицы должен совпадать с размером ее первой строки.
4.3.4. Объект Characteristic_data_table_header
Объект Characteristic_data_table_header является подтипом объекта Independent_property, который определяет заголовок таблицы, содержащей значения технических характеристик.
EXPRESS-спецификация:
*)
ENTITY Characteristic_data_table_header
SUBTYPE OF (Independent_property);
INVERSE
column : SET [2:?]
OF Characteristic_data_table_header_decomposition
FOR relating;
END_ENTITY;
(*
Определение атрибута
column - определяет обратную зависимость, устанавливающую, что существование объекта Characteristic_data_table_header зависит от существования объекта Characteristic_data_table_header_decomposition, который задает объект Characteristic_data_table_header в качестве значения своего атрибута relating. Для данного объекта Characteristic_data_table_header должно существовать по крайней мере два объекта Characteristic_data_table_header_decomposition.
4.3.5. Объект Characteristic_data_table_header_decomposition
Объект Characteristic_data_table_header_decomposition является подтипом объекта Independent_property_relationship.
EXPRESS-спецификация:
*)
ENTITY Characteristic_data_table_header_decomposition
SUBTYPE OF (Independent_property_relationship);
SELF\Independent_property_relationship.relating :
Characteristic_data_table_header;
SELF\Independent_property_relationship.related :
Characteristic_data_column_header;
DERIVE
SELF\Independent_property_relationship.relation_type : STRING :=
'decomposition';
END_ENTITY;
(*
Определения атрибутов
relating - атрибут, унаследованный от объекта Independent_property_relationship, должен быть переобъявлен для объекта Characteristic_data_table_header_decomposition как объект Characteristic_data_table_header;
related - атрибут, унаследованный от объекта Independent_property_relationship, должен быть переобъявлен для объекта Characteristic_data_table_header_decomposition как объект Characteristic_data_column_header;
relation_type - атрибут, унаследованный от объекта Independent_property_relationship, должен быть переобъявлен для объекта Characteristic_data_table_header_decomposition со значением, представленным строкой 'decomposition (декомпозиция)'.
4.3.6. Объект Characteristic_data_table_representation
Объект Characteristic_data_table_representation является подтипом объекта Property_value_representation.
EXPRESS-спецификация:
*)
ENTITY Characteristic_data_table_representation
SUBTYPE OF (Property_value_representation);
SELF\Representation.items : SET [1:1]
OF Characteristic_data_table;
END_ENTITY;
(*
Определение атрибута
items - атрибут, унаследованный от объекта Representation, должен быть переобъявлен для объекта Characteristic_data_table_representation как объект Characteristic_data_table.
4.3.7. Объект Characteristic_data_table_raw
Объект Characteristic_data_table_raw является подтипом объекта Representation_item, который описывается одной или несколькими характеристиками, представленными типом данных characteristic.
EXPRESS-спецификация:
*)
ENTITY Characteristic_data_table_row
SUBTYPE OF (Representation_item);
cell : LIST[1:?] OF characteristic_data_table_cell;
END_ENTITY;
(*
Определение атрибута
cell - задает список, состоящий из одного или нескольких типов данных characteristic_data_table_cell, который определяет объект Characteristic_data_table_row.
4.3.8. Объект Externally_defined_type_qualifier
Объект Externally_defined_type_qualifier является подтипом объекта Type_qualifier, значение которого определено во внешней библиотеке.
EXPRESS-спецификация:
*)
ENTITY Externally_defined_type_qualifier
SUBTYPE OF (Type_qualifier);
external_source : External_source;
WHERE
WR1: NOT (name IN pre_defined_type_qualifiers);
END_ENTITY;
(*
Определение атрибута
external_source - обозначение объекта External_source, в котором определено значение объекта Externally_defined_type_qualifier.
Формальное утверждение
WR1 - атрибут name, унаследованный от объекта Type_qualifier, не должен иметь значение из списка, заданного константой pre_defined_type_qualifiers.
4.3.9. Объект Length_tolerance_characteristic
Объект Length_tolerance_characteristic является подтипом объекта Tolerance_characteristic.
EXPRESS-спецификация:
*)
ENTITY Length_tolerance_characteristic
SUBTYPE OF (Tolerance_characteristic);
WHERE
WR1: ('CHARACTERISTIC_ARM.STATISTICAL_TOLERANCE_CHARACTERISTIC'
IN TYPEOF(SELF)) OR
('CHARACTERISTIC_ARM.SYMMETRICAL_TOLERANCE_CHARACTERISTIC' IN
TYPEOF(SELF)) OR
('CHARACTERISTIC_ARM.PLUS_MINUS_TOLERANCE_CHARACTERISTIC' IN
TYPEOF(SELF)) OR (SIZEOF(QUERY(it <* SELF\Representation.items |
NOT('VALUE_WITH_UNIT_EXTENSION_ARM.LENGTH_DATA_ELEMENT' IN
TYPEOF(it)) )) = 0);
WR2:
NOT('CHARACTERISTIC_ARM.SYMMETRICAL_TOLERANCE_CHARACTERISTIC' IN
TYPEOF(SELF)) OR (SIZEOF(QUERY(it <* SELF\Representation.items |
('VALUE_WITH_UNIT_EXTENSION_ARM.LENGTH_DATA_ELEMENT' IN
TYPEOF(it)) )) = 1);
WR3:
NOT('CHARACTERISTIC_ARM.STATISTICAL_TOLERANCE_CHARACTERISTIC' IN
TYPEOF(SELF)) OR (SIZEOF(QUERY(it <* SELF\Representation.items |
('VALUE_WITH_UNIT_EXTENSION_ARM.LENGTH_DATA_ELEMENT' IN
TYPEOF(it)) )) = 1);
WR4: NOT EXISTS(SELF\Representation.description);
WR5:
NOT('CHARACTERISTIC_ARM.PLUS_MINUS_TOLERANCE_CHARACTERISTIC' IN
TYPEOF(SELF)) OR (SIZEOF(QUERY(it <* SELF\Representation.items |
NOT(('EXTENDED_MEASURE_REPRESENTATION_ARM.VALUE_WITH_TOLERANCES'
IN TYPEOF(it)) AND
('VALUE_WITH_UNIT_EXTENSION_ARM.LENGTH_DATA_ELEMENT' IN
TYPEOF(it\Value_with_tolerances.item_value))) )) = 0);
END_ENTITY;
(*
Формальные утверждения
WR1 - если объект Length_tolerance_characteristic не является подтипом объекта Statistical_tolerance_characteristic, Symmetrical_tolerance_characteristic или Plus_minus_tolerance_characteristic, то все элементы совокупности, заданной унаследованным атрибутом items, должны иметь тип данных, соответствующий объекту Length_data_element;
WR2 - если объект Length_tolerance_characteristic является подтипом объекта Symmetrical_tolerance_characteristic, то в совокупности элементов, заданной унаследованным атрибутом items, должен присутствовать только один элемент, имеющий тип данных, соответствующий объекту Length_data_element;
WR3 - если объект Length_tolerance_characteristic является подтипом объекта Statistical_tolerance_characteristic, то в совокупности элементов, заданной унаследованным атрибутом items, должен присутствовать только один элемент, имеющий тип данных, соответствующий объекту Length_data_element;
WR4 - атрибут description не должен быть задан;
WR5 - если экземпляр объекта Length_tolerance_characteristic представлен комбинацией объектов Length_tolerance_characteristic и Plus_minus_tolerance_characteristic, то объект Numerical_item_with_unit в роли атрибута item_value объекта Value_with_tolerances, который в свою очередь выступает в роли атрибута items, унаследованного от объекта Representation, должен образовывать комбинацию с объектом Length_data_element.
4.3.10. Объект Maximum_tolerance_characteristic
Объект Maximum_tolerance_characteristic является подтипом объекта Tolerance_characteristic, который представляет максимально допустимое значение указанной характеристики.
EXPRESS-спецификация:
*)
ENTITY Maximum_tolerance_characteristic
SUBTYPE OF (Tolerance_characteristic);
SELF\Representation.items : SET[1:1] OF Value_limit;
WHERE
WR1: SELF\Representation.items[1]\Value_limit.qualifiers[1]\
Type_qualifier.name = 'maximum';
END_ENTITY;
(*
Определение атрибута
items - определяет роль объекта Value_limit для объекта Maximum_tolerance_characteristic. Для каждого атрибута items существует единственный объект Value_limit. Атрибут items задает максимальное значение объекта Value_limit для объекта Maximum_tolerance_characteristic.
Формальное утверждение
WR1 - атрибут name единственного элемента атрибута items должен иметь значение 'maximum'.
4.3.11. Объект Minimum_tolerance_characteristic
Объект Minimum_tolerance_characteristic является подтипом объекта Tolerance_characteristic, который представляет минимально допустимое значение указанной характеристики.
EXPRESS-спецификация:
*)
ENTITY Minimum_tolerance_characteristic
SUBTYPE OF (Tolerance_characteristic);
SELF\Representation.items : SET[1:1] OF Value_limit;
WHERE
WR1: SELF\Representation.items[1]\Value_limit.qualifiers[1]\
Type_qualifier.name = 'minimum';
END_ENTITY;
(*
Определение атрибута
items - определяет роль объекта Value_limit для объекта Minimum_tolerance_characteristic. Для каждого атрибута items существует единственный объект Value_limit. Атрибут items задает минимальное значение объекта Value_limit для объекта Minimum_tolerance_characteristic.
Формальное утверждение
WR1 - атрибут name единственного элемента атрибута items должен иметь значение 'minimum'.
4.3.12. Объект Nominal_tolerance_characteristic
Объект Nominal_tolerance_characteristic является подтипом объекта Tolerance_characteristic.
EXPRESS-спецификация:
*)
ENTITY Nominal_tolerance_characteristic
SUBTYPE OF (Tolerance_characteristic);
SELF\Representation.items : SET [1:1] OF
Qualified_numerical_item_with_unit;
WHERE
WR1: SELF\Representation.items[1]\
Qualified_representation_item.qualifiers[1]\
Type_qualifier.name = 'nominal';
END_ENTITY;
(*
Определение атрибута
items - определяет значение объекта Qualified_numerical_item_with_unit для объекта Nominal_tolerance_characteristic.
Формальное утверждение
WR1 - атрибут name единственного элемента атрибута items должен иметь значение 'nominal'.
4.3.13. Объект Null_representation_item
Объект Null_representation_item является подтипом объекта Representation_item.
EXPRESS-спецификация:
*)
ENTITY Null_representation_item
SUBTYPE OF (Representation_item);
END_ENTITY;
(*
4.3.14. Объект Plus_minus_tolerance_characteristic
Объект Plus_minus_tolerance_characteristic является подтипом объекта Tolerance_characteristic, который содержит минимальное, максимальное и номинальное числовые значения характеристики. Все три значения имеют одинаковую базовую единицу измерения, к которой могут быть добавлены разные префиксы.
EXPRESS-спецификация:
*)
ENTITY Plus_minus_tolerance_characteristic
SUBTYPE OF (Tolerance_characteristic);
SELF\Representation.items : SET [1:1] OF Value_with_tolerances;
END_ENTITY;
(*
Определение атрибута
items - определяет минимальное, максимальное и номинальное значения объекта Value_with_tolerances для объекта Plus_minus_tolerance_characteristic. Для данного объекта Plus_minus_tolerance_characteristic должны существовать одно номинальное, одно минимальное и одно максимальное значения.
4.3.15. Объект Range_characteristic
Объект Range_characteristic является подтипом объекта Property_value_representation, который определяет диапазон значений. Диапазон может быть открытым или закрытым, но не может быть задан только одним значением.
EXPRESS-спецификация:
*)
ENTITY Range_characteristic
SUBTYPE OF (Property_value_representation);
SELF\Representation.items : SET [2:2] OF Numerical_item_with_unit;
range_type : range_class;
WHERE
WR1: TYPEOF(SELF\Representation.items[1]) =
TYPEOF(SELF\Representation.items[2]);
WR2: TYPEOF(SELF\Representation.items[1]\Value_with_unit.unit) =
TYPEOF(SELF\Representation.items[2]\Value_with_unit.unit);
WR3: valid_range(SELF\Representation.items[1],
SELF\Representation.items[2]);
END_ENTITY;
(*
Определения атрибутов
items - определяет значение объекта Numerical_item_with_unit для объекта Range_characteristic. Для данного объекта Range_characteristic должно существовать точно два объекта Numerical_item_with_unit;
range_type - определяет классификацию объекта Range_characteristic. Объект Range_characteristic может быть открытым, закрытым, открытым снизу или открытым сверху. Открытость диапазона означает то, что он не включает конечную точку или точки диапазона. Закрытость диапазона означает то, что он включает конечную точку или точки диапазона.
Формальные утверждения
WR1 - тип данных первого элемента атрибута items должен совпадать с типом данных второго элемента;
WR2 - тип данных атрибута unit первого элемента атрибута items должен совпадать с типом данных атрибута unit второго элемента;
WR3 - первый и второй элементы атрибута items должны находиться в допустимом диапазоне.
4.3.16. Объект Statistical_tolerance_characteristic
Объект Statistical_tolerance_characteristic является подтипом объекта Tolerance_characteristic, который поддерживает обмен характеристиками, заданными с помощью статистических распределений.
EXPRESS-спецификация:
*)
ENTITY Statistical_tolerance_characteristic
SUBTYPE OF (Tolerance_characteristic);
SELF\Representation.items : SET [2:?] OF Numerical_item_with_unit;
END_ENTITY;
(*
Определение атрибута
items - определяет значение объекта Numerical_item_with_unit для объекта Statistical_tolerance_characteristic. Для данного объекта Statistical_tolerance_characteristic должно быть задано не менее двух объектов Numerical_item_with_unit.
4.3.17. Объект Symmetrical_tolerance_characteristic
Объект Symmetrical_tolerance_characteristic является подтипом объекта Tolerance_characteristic, который представляет симметричный допуск относительно номинального значения. Размер с допуском представляют в форме номинального значения с коэффициентом, на который умножают номинальное значение для того, чтобы получить допустимые наибольшее и наименьшее значения данного размера.
Пример - Значение сопротивления 22 Ом +/- 10% представляют двумя величинами 22 Ом и 0,10, так как допуск 10% относится к отклонениям от номинального значения в обе стороны.
Примечание. Несимметричные допуски должны быть представлены объектом Plus_minus_tolerance_characteristic.
EXPRESS-спецификация:
*)
ENTITY Symmetrical_tolerance_characteristic
SUBTYPE OF (Tolerance_characteristic);
SELF\Representation.items : SET[2:2] OF Numerical_item_with_unit;
WHERE
WR1: SIZEOF(QUERY( ri <* SELF\representation.items |
'VALUE_WITH_UNIT_EXTENSION_ARM.RATIO_DATA_ELEMENT' IN TYPEOF(ri))) = 1;
END_ENTITY;
(*
Определение атрибута
items - определяет значение объекта Numerical_item_with_unit для объекта Symmetrical_tolerance_characteristic. Для данного объекта Symmetrical_tolerance_characteristic должно существовать точно два объекта Numerical_item_with_unit.
Формальное утверждение
WR1 - атрибут items объекта Symmetrical_tolerance_characteristic должен содержать единственный объект Ratio_data_element.
4.3.18. Объект Text_representation_item
Объект Text_representation_item является подтипом объекта String_representation_item.
EXPRESS-спецификация:
*)
ENTITY Text_representation_item
SUBTYPE OF (String_representation_item);
END_ENTITY;
(*
4.3.19. Объект Tolerance_characteristic
Объект Tolerance_characteristic является подтипом объекта Property_value_representation. Объект Tolerance_characteristic может быть представлен одним из следующих способов:
- объектом Maximum_tolerance_characteristic;
- объектом Minimum_tolerance_characteristic;
- объектом Plus_minus_tolerance_characteristic;
- объектом Statistical_tolerance_characteristic;
- объектом Nominal_tolerance_characteristic;
- объектом Symmetrical_tolerance_characteristic;
- объектом Length_tolerance_characteristic;
- объектами Maximum_tolerance_characteristic и Length_tolerance_characteristic;
- объектами Minimum_tolerance_characteristic и Length_tolerance_characteristic;
- объектами Plus_minus_tolerance_characteristic и Length_tolerance_characteristic;
- объектами Statistical_tolerance_characteristic и Length_tolerance_characteristic;
- объектами Nominal_tolerance_characteristic и Length_tolerance_characteristic;
- объектами Symmetrical_tolerance_characteristic и Length_tolerance_characteristic.
EXPRESS-спецификация:
*)
ENTITY Tolerance_characteristic
ABSTRACT SUPERTYPE OF (ONEOF (Minimum_tolerance_characteristic,
Statistical_tolerance_characteristic,
Symmetrical_tolerance_characteristic,
Maximum_tolerance_characteristic,
Plus_minus_tolerance_characteristic,
Nominal_tolerance_characteristic)
ANDOR Length_tolerance_characteristic)
SUBTYPE OF (Property_value_representation);
WHERE
WR1:
SELF\Representation.context_of_items\Representation_context.id =
'tolerance values';
WR2: NOT EXISTS(SELF\Representation.name);
END_ENTITY;
(*
Формальные утверждения
WR1 - значением выражения Representation.context_of_items\Representation_context.id должна быть текстовая строка 'tolerance values (значения допуска)';
WR2 - атрибут name не должен содержать составляющих элементов.
4.4. Определение ограничений подтипов ПЭМ
В данном подразделе определены ограничения подтипов ПЭМ прикладного модуля "Технические характеристики". Ограничение подтипов устанавливает ограничение на возможные реализации отношения "супертип-подтип".
4.4.1. Ограничение exclusive_property_value_representation_characteristic
Ограничение exclusive_property_value_representation_characteristic устанавливает ограничение на экземпляры подтипов объекта Property_value_representation.
EXPRESS-спецификация:
*)
SUBTYPE_CONSTRAINT exclusive_property_value_representation_
characteristic FOR Property_value_representation;
ONEOF (Range_characteristic,
Tolerance_characteristic);
END_SUBTYPE_CONSTRAINT;
(*
4.4.2. Ограничение type_qualifier_subtypes
Ограничение type_qualifier_subtypes устанавливает ограничение на экземпляры подтипов объекта Type_qualifier.
EXPRESS-спецификация:
*)
SUBTYPE_CONSTRAINT type_qualifier_subtypes FOR Type_qualifier;
ONEOF (Externally_defined_type_qualifier,
Pre_defined_type_qualifier);
END_SUBTYPE_CONSTRAINT;
(*
4.4.3. Ограничение independent_property_subtypes
Ограничение independent_property_subtypes устанавливает ограничение на экземпляры подтипов объекта Independent_property.
EXPRESS-спецификация:
*)
SUBTYPE_CONSTRAINT independent_property_subtypes FOR
Independent_property;
ONEOF (Characteristic_data_table_header,
Characteristic_data_column_header);
END_SUBTYPE_CONSTRAINT;
(*
4.4.4. Ограничение c_representation_item_subtypes
Ограничение c_representation_item_subtypes устанавливает ограничение на экземпляры подтипов объекта Representation_item.
EXPRESS-спецификация:
*)
SUBTYPE_CONSTRAINT c_representation_item_subtypes FOR
Representation_item;
ONEOF (Characteristic_data_table,
Characteristic_data_table_row);
END_SUBTYPE_CONSTRAINT;
(*
4.5. Определение функции ПЭМ
В данном подразделе определена функция ПЭМ прикладного модуля "Технические характеристики".
4.5.1. Функция valid_range
Функция valid_range возвращает результат TRUE, если значение аргумента input1 меньше значения аргумента input2.
Примеры
1. Если input1=3mA, а input2=-4mA, то функция valid_range возвращает результат FALSE.
2. Если input1=1см, а input2=2см, то функция valid_range возвращает результат TRUE.
3. Если input1=1нФ, а input2=1мкФ, то функция valid_range возвращает результат TRUE.
Примечание. Приведена только общая структура функции для того, чтобы показать необходимые интерфейсы.
EXPRESS-спецификация:
*)
FUNCTION valid_range (input1 : Numerical_item_with_unit;
input2 : Numerical_item_with_unit) :BOOLEAN;
RETURN (TRUE);
END_FUNCTION;
(*
Определения аргументов
input1 - заданный объект Numerical_item_with_unit;
input2 - заданный объект Numerical_item_with_unit.
*)
END_SCHEMA; -- Characteristic_arm
(*
5. Интерпретированная модель модуля
5.1. Спецификация отображения
В настоящем стандарте термин "прикладной элемент" обозначает любой объектный тип данных, определенный в
разделе 4, любой из его явных атрибутов и любое ограничение на подтипы. Термин "элемент ИММ" обозначает любой объектный тип данных, определенный в
5.2 или импортированный с помощью оператора USE FROM из другой EXPRESS-схемы, любой из его атрибутов и любое ограничение на подтипы, определенное в
5.2 или импортированное с помощью оператора USE FROM.
В данном подразделе представлена спецификация отображения, определяющая, как каждый прикладной элемент, описанный в
разделе 4 настоящего стандарта, отображается на один или несколько элементов ИММ (см.
5.2).
Спецификация отображения для каждого прикладного элемента определена ниже в отдельном пункте. Спецификации отображения атрибутов объекта ПЭМ определены в подпунктах пункта, содержащего спецификацию отображения данного объекта. Каждая спецификация отображения содержит до пяти секций.
Секция "Заголовок" содержит:
- наименование рассматриваемого объекта ПЭМ или ограничение на подтипы либо
- наименование атрибута рассматриваемого объекта ПЭМ, если данный атрибут ссылается на тип, не являющийся объектным типом данных или типом SELECT, который содержит или может содержать объектные типы данных, либо
- составное выражение вида "связь объекта <наименование объекта ПЭМ> с объектом <тип данных, на который дана ссылка>, представляющим атрибут <наименование атрибута>", если данный атрибут ссылается на тип данных, являющийся объектным типом данных или типом SELECT, который содержит или может содержать объектные типы данных.
Секция "Элемент ИММ" в зависимости от рассматриваемого прикладного элемента содержит:
- наименование одного или более объектных типов данных ИММ;
- наименование атрибута объекта ИММ, представленное в виде синтаксической конструкции <наименование объекта>.<наименование атрибута>, если рассматриваемый атрибут ссылается на тип, не являющийся объектным типом данных или типом SELECT, который содержит или может содержать объектные типы данных;
- ключевое слово PATH, если рассматриваемый атрибут объекта ПЭМ ссылается на объектный тип данных или на тип SELECT, который содержит или может содержать объектные типы данных;
- ключевое слово IDENTICAL MAPPING, если оба прикладных объекта, присутствующие в прикладном утверждении, отображаются на тот же самый экземпляр объектного типа данных ИММ;
- синтаксическую конструкцию /SUPERTYPE(<наименование супертипа>)/, если рассматриваемый объект ПЭМ отображается как его супертип;
- одну или более конструкций /SUBTYPE(<наименование подтипа>)/, если отображение рассматриваемого объекта ПЭМ является объединением отображений его подтипов.
Если отображение прикладного элемента содержит более одного элемента ИММ, то каждый из этих элементов ИММ представлен в отдельной строке спецификации отображения, заключенной в круглые или квадратные скобки.
Секция "Источник" содержит:
- обозначение стандарта ИСО, в котором определен данный элемент ИММ, для тех элементов ИММ, которые определены в общих ресурсах;
- обозначение настоящего стандарта для тех элементов ИММ, которые определены в схеме ИММ настоящего стандарта.
Если в секции "Элемент ИММ" содержатся ключевые слова PATH или IDENTICAL MAPPING, то данную секцию опускают.
Секция "Правила" содержит наименование одного или более глобальных правил, которые применяются к совокупности объектных типов данных ИММ, перечисленных в секции "Элемент ИММ" или "Ссылочный путь". Если никакие правила не применяются, то данную секцию опускают.
За ссылкой на глобальное правило может следовать ссылка на подпункт, в котором определено данное правило.
Секция "Ограничение" содержит наименование одного или более ограничений на подтипы, которые применяются к совокупности объектных типов данных ИММ, перечисленных в секции "Элемент ИММ" или "Ссылочный путь". Если ограничения на подтипы отсутствуют, то данную секцию опускают.
За ссылкой на ограничение подтипа может следовать ссылка на подпункт, в котором определено данное ограничение.
Секция "Ссылочный путь" содержит:
- ссылочный путь к супертипам в общих ресурсах для каждого элемента ИММ, определенного в настоящем стандарте;
- спецификацию взаимосвязей между элементами ИММ, если отображение прикладного элемента требует связать экземпляры нескольких объектных типов данных ИММ. В этом случае в каждой строке ссылочного пути указывают роль элемента ИММ по отношению к ссылающемуся на него элементу ИММ или к следующему по ссылочному пути элементу ИММ.
В выражениях, определяющих ссылочные пути и ограничения между элементами ИММ, применяют следующие условные обозначения:
[] - в квадратные скобки заключают несколько элементов ИММ или частей ссылочного пути, которые требуются для обеспечения соответствия информационному требованию;
() - в круглые скобки заключают несколько элементов ИММ или частей ссылочного пути, которые являются альтернативными в рамках отображения для обеспечения соответствия информационному требованию;
{} - в фигурные скобки заключают фрагмент, ограничивающий ссылочный путь для обеспечения соответствия информационному требованию;
<> - в угловые скобки заключают один или более необходимых ссылочных путей;
|| - между вертикальными линиями помещают объект супертипа;
-> - атрибут, наименование которого предшествует символу ->, ссылается на объектный или выбираемый тип данных, наименование которого следует после этого символа;
<- - атрибут объекта, наименование которого следует после символа <-, ссылается на объектный или выбираемый тип данных, наименование которого предшествует этому символу;
[i] - атрибут, наименование которого предшествует символу [i], является агрегированной структурой; ссылка указывает на любой элемент данной структуры;
[n] - атрибут, наименование которого предшествует символу [n], является упорядоченной агрегированной структурой; ссылка указывает на n-й элемент данной структуры;
=> - объект, наименование которого предшествует символу =>, является супертипом объекта, наименование которого следует после этого символа;
<= - объект, наименование которого предшествует символу <=, является подтипом объекта, наименование которого следует после этого символа;
= - строковый (STRING), выбираемый (SELECT) или перечисляемый (ENUMERATION) тип данных ограничен выбором или значением;
\ - выражение для ссылочного пути продолжается на следующей строке;
* - один или более экземпляров взаимосвязанных типов данных могут быть объединены в древовидную структуру. Путь между объектом взаимосвязи и связанными с ним объектами заключают в фигурные скобки;
-- - последующий текст является комментарием или ссылкой на раздел;
*> - выбираемый или перечисляемый тип данных, наименование которого предшествует символу *>, расширяется до выбираемого или перечисляемого типа данных, наименование которого следует за этим символом;
<* - выбираемый или перечисляемый тип данных, наименование которого предшествует символу <*, является расширением выбираемого или перечисляемого типа данных, наименование которого следует за этим символом;
!{} - заключенный в фигурные скобки фрагмент обозначает отрицательное ограничение на отображение.
Определение и использование шаблонов отображения не поддерживаются в настоящей версии прикладных модулей, однако поддерживается использование предопределенных шаблонов /SUBTYPE/ и /SUPERTYPE/.
5.1.1. Объект Characteristic_data_table
Элемент ИММ: | table_representation_item |
Источник: | ИСО/ТС 10303-1654 |
Ссылочный путь: | table_representation_item <= compound_representation_item {compound_representation_item compound_representation_item.item_element -> compound_item_definition = list_representation_item list_representation_item[i] -> representation_item => compound_representation_item => row_representation_item} compound_representation_item <= representation_item |
5.1.1.1. Связь объекта Characteristic_data_table с объектом Characteristic_data_table_raw, представляющим атрибут property_value
Элемент ИММ: | PATH |
Ссылочный путь: | table_representation_item <= compound_representation_item compound_representation_item.item_element -> compound_item_definition = list_representation_item list_representation_item[i] -> representation_item => compound_representation_item => row_representation_item |
5.1.2. Объект Characteristic_data_column_header
Элемент ИММ: | characteristic_data_column_header |
Источник: | ИСО/ТС 10303-1654 |
Ссылочный путь: | characteristic_data_column_header <= general_property |
5.1.3. Объект Characteristic_data_table_header
Элемент ИММ: | characteristic_data_table_header |
Источник: | ИСО/ТС 10303-1654 |
Ссылочный путь: | characteristic_data_table_header <= general_property |
5.1.4. Объект Characteristic_data_column_header_link
Элемент ИММ: | characteristic_data_column_header_link |
Источник: | ИСО/ТС 10303-1654 |
Ссылочный путь: | characteristic_data_column_header_link <= general_property_relationship |
5.1.4.1. Связь объекта Characteristic_data_column_header_link с объектом Characteristic_data_column_header, представляющим атрибут subsequent
Элемент ИММ: | PATH |
Ссылочный путь: | characteristic_data_column_header_link <= general_property_relationship general_property_relationship.related_property -> general_property => characteristic_data_column_header |
5.1.4.2. Связь объекта Characteristic_data_column_header_link с объектом Characteristic_data_column_header, представляющим атрибут precedent
Элемент ИММ: | PATH |
Ссылочный путь: | characteristic_data_column_header_link <= general_property_relationship general_property_relationship.relating_property -> general_property => characteristic_data_column_header |
5.1.5. Объект Characteristic_data_table_header_decomposition
Элемент ИММ: | characteristic_data_table_header_decomposition |
Источник: | ИСО/ТС 10303-1654 |
Ссылочный путь: | characteristic_data_table_header_decomposition <= general_property_relationship |
5.1.5.1. Связь объекта Characteristic_data_table_header_decomposition с объектом Characteristic_data_column_header, представляющим атрибут related
Элемент ИММ: | PATH |
Ссылочный путь: | characteristic_data_table_header_decomposition <= general_property_relationship general_property_relationship.related_property -> general_property => characteristic_data_column_header |
5.1.5.2. Связь объекта Characteristic_data_table_header_decomposition с объектом Characteristic_data_table_header, представляющим атрибут relating
Элемент ИММ: | PATH |
Ссылочный путь: | characteristic_data_table_header_decomposition <= general_property_relationship general_property_relationship.relating_property -> general_property => characteristic_data_table_header |
5.1.6. Объект Characteristic_data_table_representation
Элемент ИММ: | representation |
Источник: | ИСО 10303-43 |
5.1.6.1. Связь объекта Characteristic_data_table_representation с объектом Characteristic_data_table, представляющим атрибут SELF\Representation.items
Элемент ИММ: | PATH |
Ссылочный путь: | representation representation.items[1] -> representation_item representation_item => compound_representation_item => table_representation_item |
5.1.7. Объект Characteristic_data_table_row
Элемент ИММ: | row_representation_item |
Источник: | ИСО/ТС 10303-1654 |
Ссылочный путь: | row_representation_item <= [compound_representation_item {compound_representation_item compound_representation_item.item_element -> compound_item_definition = list_representation_item} compound_representation_item <= representation_item] |
5.1.7.1. Связь объекта Characteristic_data_table_row с объектом Null_representation_item, представляющим атрибут cell
Элемент ИММ: | PATH |
Ссылочный путь: | row_representation_item <= compound_representation_item compound_representation_item.item_element -> compound_item_definition = list_representation_item list_representation_item[i] -> representation_item => null_representation_item |
5.1.7.2. Связь объекта Characteristic_data_table_row с объектом String_representation_item, представляющим атрибут cell
Элемент ИММ: | PATH |
Ссылочный путь: | row_representation_item <= compound_representation_item compound_representation_item.item_element -> compound_item_definition = list_representation_item list_representation_item[i] -> representation_item => descriptive_representation_item |
5.1.7.3. Связь объекта Characteristic_data_table_row с объектом Numerical_item_with_unit, представляющим атрибут cell
Элемент ИММ: | PATH |
Ссылочный путь: | row_representation_item <= compound_representation_item compound_representation_item.item_element -> compound_item_definition = list_representation_item list_representation_item[i] -> representation_item => measure_representation_item |
5.1.7.4. Связь объекта Characteristic_data_table_row с объектом Value_list, представляющим атрибут cell
Элемент ИММ: | PATH |
Ссылочный путь: | row_representation_item <= compound_representation_item compound_representation_item.item_element -> compound_item_definition = list_representation_item list_representation_item[i] -> representation_item => compound_representation_item {compound_representation_item.item_element -> compound_item_definition = list_representation_item} |
5.1.7.5. Связь объекта Characteristic_data_table_row с объектом Value_set, представляющим атрибут cell
Элемент ИММ: | PATH |
Ссылочный путь: | row_representation_item <= compound_representation_item compound_representation_item.item_element -> compound_item_definition = list_representation_item list_representation_item[i] -> representation_item => compound_representation_item {compound_representation_item.item_element -> compound_item_definition = set_representation_item} |
5.1.8. Объект Document_assignment
Объект Document_assignment определен в прикладном модуле "Задание документа". Данная спецификация отображения расширяет отображение объекта Document_assignment за счет включения утверждений, определенных в прикладном модуле "Технические характеристики".
5.1.8.1. Связь объекта Document_assignment с объектом Property_value_representation, представляющим атрибут is_assigned_to
Вариант 1: Если данное задание не является заданием части документа.
Ссылочный путь: | applied_document_reference applied_document_reference.items[i] -> document_reference_item document_reference_item *> c_document_reference_item c_document_reference_item = representation |
Вариант 2: Если данное задание является заданием части документа.
Ссылочный путь: | applied_document_usage_constraint_assignment applied_document_usage_constraint_assignment.items[i] -> document_reference_item document_reference_item *> c_document_reference_item c_document_reference_item = representation |
5.1.9. Объект Externally_defined_type_qualifier
Элемент ИММ: | type_qualifier |
Источник: | ИСО 10303-45 |
Ссылочный путь: | !{(type_qualifier.name = 'minimum') (type_qualifier.name = 'maximum') (type_qualifier.name = 'nominal') (type_qualifier.name = 'specified') (type_qualifier.name = 'typical') (type_qualifier.name = 'calculated') (type_qualifier.name = 'designed') (type_qualifier.name = 'estimated') (type_qualifier.name = 'measured') (type_qualifier.name = 'required') (type_qualifier.name = 'set point')} |
5.1.9.1. Связь объекта Externally_defined_type_qualifier с объектом External_source, представляющим атрибут external_source
Элемент ИММ: | PATH |
Источник: | ИСО 10303-41 |
Ссылочный путь: | type_qualifier external_identification_item = type_qualifier external_identification_item <- applied_external_identification_assignment.items[i] applied_external_identification_assignment applied_external_identification_assignment <= external_identification_assignment external_identification_assignment.source -> external_source |
5.1.10. Объект Length_tolerance_characteristic
Элемент ИММ: | representation |
Источник: | ИСО 10303-43 |
Ссылочный путь: | representation {representation representation.description = 'length tolerance'} |
5.1.11. Объект Maximum_tolerance_characteristic
Элемент ИММ: | representation |
Источник: | ИСО/ТС 10303-1654 |
Ссылочный путь: | representation {representation representation.name = 'maximum tolerance'} |
5.1.11.1. Связь объекта Maximum_tolerance_characteristic с объектом Value_limit, представляющим атрибут items
Элемент ИММ: | PATH |
Ссылочный путь: | representation representation.items[i] -> representation_item => [measure_representation_item] [qualified_representation_item qualified_representation_item.qualifiers[1] -> value_qualifier = type_qualifier type_qualifier {type_qualifier.name = 'maximum'}] |
5.1.12. Объект Minimum_tolerance_characteristic
Элемент ИММ | representation |
Источник: | ИСО 10303-43 |
Ссылочный путь: | representation {representation representation.name = 'minimum tolerance'} |
5.1.12.1. Связь объекта Minimum_tolerance_characteristic с объектом Value_limit, представляющим атрибут items
Элемент ИММ: | PATH |
Ссылочный путь: | representation representation.items[i] -> representation_item => [measure_representation_item] [qualified_representation_item qualified_representation_item.qualifiers[1] -> value_qualifier = type_qualifier type_qualifier {type_qualifier.name = 'minimum'}] |
5.1.13. Объект Nominal_tolerance_characteristic
Элемент ИММ: | representation |
Источник: | ИСО 10303-43 |
Ссылочный путь: | representation {representation representation.name = 'nominal tolerance'} |
5.1.13.1. Связь объекта Nominal_tolerance_characteristic с объектом Qualified_numerical_item_with_unit, представляющим атрибут items
Элемент ИММ: | PATH |
Ссылочный путь: | representation representation.items[i] -> representation_item => [measure_representation_item] [qualified_representation_item qualified_representation_item.qualifiers[1] -> value_qualifier = type_qualifier type_qualifier {type_qualifier.name = 'nominal'}] |
5.1.14. Объект Null_representation_item
Элемент ИММ: | null_representation_item |
Источник: | ИСО 10303-43 |
Ссылочный путь: | null_representation_item <= representation_item |
5.1.15. Объект Plus_minus_tolerance_characteristic
Элемент ИММ: | representation |
Источник: | ИСО 10303-43 |
Ссылочный путь: | representation {representation representation.name = 'plus minus tolerance'} |
5.1.15.1. Связь объекта Plus_minus_tolerance_characteristic с объектом Value_with_tolerances, представляющим атрибут items
Элемент ИММ: | PATH |
Ссылочный путь: | representation representation.items[i] -> representation_item => [qualified_representation_item] [measure_representation_item] |
5.1.16. Объект Range_characteristic
Элемент ИММ: | range_characteristic |
Источник: | ИСО/ТС 10303-1654 |
Ссылочный путь: | range_characteristic <= [representation {representation representation.name = 'range characteristic'}] [descriptive_representation_item] |
5.1.16.1. Атрибут range_type
Элемент ИММ: | PATH |
Ссылочный путь: | range_characteristic <= descriptive_representation_item descriptive_representation_item.description {(descriptive_representation_item.description = 'closed') (descriptive_representation_item.description = 'open') (descriptive_representation_item.description = 'lower_open') (descriptive_representation_item.description = 'upper_open')} |
5.1.16.2. Связь объекта Range_characteristic с объектом Numerical_item_with_unit, представляющим атрибут items
Элемент ИММ: | PATH |
Ссылочный путь: | range_characteristic <= representation representation.items[i] -> representation_item => measure_representation_item |
5.1.17. Объект Statistical_tolerance_characteristic
Элемент ИММ: | representation |
Источник: | ИСО 10303-43 |
Ссылочный путь: | representation {representation representation.name = 'statistical tolerance'} |
5.1.17.1. Связь объекта Statistical_tolerance_characteristic с объектом Numerical_item_with_unit, представляющим атрибут items
Элемент ИММ: | PATH |
Ссылочный путь: | representation representation.items[i] -> representation_item => measure_representation_item |
5.1.18. Объект Symmetrical_tolerance_characteristic
Элемент ИММ: | representation |
Источник: | ИСО 10303-43 |
Ссылочный путь: | representation {representation representation.name = 'symmetrical tolerance'} |
5.1.18.1. Связь объекта Symmetrical_tolerance_characteristic с объектом Numerical_item_with_unit, представляющим атрибут items
Элемент ИММ: | PATH |
Ссылочный путь: | representation representation.items[i] -> representation_item => measure_representation_item |
5.1.19. Объект Text_representation_item
Элемент ИММ: | descriptive_representation_item |
Источник: | ИСО 10303-45 |
Ссылочный путь: | descriptive_representation_item <= representation_item {representation_item.name = 'text'} |
5.1.20. Объект Tolerance_characteristic
Элемент ИММ: | representation |
Источник: | ИСО 10303-43 |
Ссылочный путь: | representation {(representation.name = 'tolerance') (representation.name = 'minimum tolerance') (representation.name = 'maximum tolerance') (representation.name = 'nominal tolerance') (representation.name = 'plus minus tolerance') (representation.name = 'symmetrical tolerance') (representation.name = 'statistical tolerance')} |
5.1.21. Ограничение exclusive_property_value_representation_characteristic
Ограничение exclusive_property_value_representation_characteristic отображается на формальное утверждение WR1 в определении объекта range_characteristic.
Ограничение: | range_characteristic |
5.1.22. Ограничение c_representation_item_subtypes
Ограничение: | c_compound_representation_item_subtypes |
5.1.23. Ограничение type_qualifier_subtypes
Выполнение оператора ONEOF обеспечивается за счет разных значений атрибута name у объекта type_qualifier.
Ограничение: | type_qualifier.name |
Источник: | ИСО 10303-45 |
5.2. Сокращенный листинг ИММ на языке EXPRESS
В данном подразделе определена EXPRESS-схема, полученная из таблицы отображений. В данной схеме использованы элементы общих ресурсов или других прикладных модулей и определены конструкции на языке EXPRESS, относящиеся к области применения настоящего стандарта.
Также в данном подразделе определены ИММ для прикладного модуля "Технические характеристики" и модификации, которым подвергаются конструкции, импортированные из общих ресурсов.
При использовании в данной схеме конструкций, определенных в общих ресурсах или в прикладных модулях, должны быть учтены следующие ограничения:
- использование объекта, являющегося супертипом, не означает применения любой из его конкретизации, если только данная конкретизация также не импортирована в схему ИММ;
- использование типа SELECT не означает применения любого из указанных в нем типов данных, если только данный тип также не импортирован в схему ИММ.
EXPRESS-спецификация:
*)
SCHEMA Characteristic_mim;
USE FROM Basic_data_representation_mim; -- ISO/TS 10303-1773
USE FROM Document_assignment_mim; -- ISO/TS 10303-1122
USE FROM Extended_measure_representation_mim; -- ISO/TS 10303-1106
USE FROM External_library_mim; -- ISO/TS 10303-1778
USE FROM Value_with_unit_extension_mim; -- ISO/TS 10303-1753
USE FROM External_properties_mim; -- ISO/TS 10303-1129
USE FROM group_schema -- ISO 10303-41
(group);
(*
Примечания.
1. Схемы, ссылки на которые приведены выше, определены в следующих стандартах и документах комплекса ИСО 10303:
Basic_data_representation_mim | - ИСО/ТС 10303-1773; |
Document_assignment_mim | - ИСО/ТС 10303-1122; |
Extended_measure_representation_mim | - ИСО/ТС 10303-1106; |
External_library_mim | - ИСО/ТС 10303-1778; |
Value_with_unit_extension_mim | - ИСО/ТС 10303-1753; |
External_properties_mim | - ИСО/ТС 10303-1129; |
group_schema | - ИСО 10303-41. |
2. Графическое представление схемы Characteristic_mim приведено в Приложении D,
рисунки D.1 и
D.2.
5.2.1. Определение типа данных ИММ
В данном пункте определен тип данных ИММ прикладного модуля "Технические характеристики".
5.2.1.1. Тип данных c_document_reference_item
Тип данных c_document_reference_item является расширением типа данных document_reference_item. В его список альтернативных типов данных добавлен тип данных representation.
Примечание. Список объектных типов данных может быть расширен в прикладных модулях, использующих конструкции данного модуля.
EXPRESS-спецификация:
*)
TYPE c_document_reference_item = EXTENSIBLE GENERIC_ENTITY SELECT
BASED_ON document_reference_item WITH
(representation);
END_TYPE;
(*
5.2.2. Определение объектов ИММ
В данном пункте определены объекты ИММ прикладного модуля "Технические характеристики".
5.2.2.1. Объект characteristic_data_column_header
Объект characteristic_data_column_header является подтипом объекта general_property, который реализует понятие, представленное в ПЭМ объектом Characteristic_data_column_header.
EXPRESS-спецификация:
*)
ENTITY characteristic_data_column_header
SUBTYPE OF (general_property);
END_ENTITY;
(*
5.2.2.2. Объект characteristic_data_column_header_link
Объект characteristic_data_column_header_link является подтипом объекта general_property_relationship, который реализует понятие, представленное в ПЭМ объектом Characteristic_data_column_header_link.
EXPRESS-спецификация:
*)
ENTITY characteristic_data_column_header_link
SUBTYPE OF (general_property_relationship);
END_ENTITY;
(*
5.2.2.3. Объект characteristic_data_table_header
Объект characteristic_data_table_header является подтипом объекта general_property.
EXPRESS-спецификация:
*)
ENTITY characteristic_data_table_header
SUBTYPE OF (general_property);
(*
5.2.2.4. Объект characteristic_data_table_header_decomposition
Объект characteristic_data_table_header_decomposition является подтипом объекта general_property_relationship, который реализует понятие, представленное в ПЭМ объектом Characteristic_data_table_header_decomposition.
EXPRESS-спецификация:
*)
ENTITY characteristic_data_table_header_decomposition
SUBTYPE OF (general_property_relationship);
END_ENTITY;
(*
5.2.2.5. Объект characteristic_type
Объект characteristic_type является подтипом объекта group, который задает для технической характеристики тип данных: булев, числовой (единицы измерения которого должны соответствовать ИСО 10303-41), составной, логический, строковый или внешне определенный.
EXPRESS-спецификация:
*)
ENTITY characteristic_type
SUBTYPE OF (group);
END_ENTITY;
(*
5.2.2.6. Объект null_representation_item
Объект null_representation_item является подтипом объекта representation_item, который реализует понятие, представленное в ПЭМ объектом Null_representation_item.
EXPRESS-спецификация:
*)
ENTITY null_representation_item
SUBTYPE OF (representation_item);
END_ENTITY;
(*
5.2.2.7. Объект range_characteristic
Объект range_characteristic является подтипом объектов representation и descriptive_representation_item, который реализует понятие, представленное в ПЭМ объектом Range_characteristic.
EXPRESS-спецификация:
*)
ENTITY range_characteristic
SUBTYPE OF (descriptive_representation_item, representation);
WHERE
WR1: NOT(SELF\representation.name IN ['tolerance', 'minimum tolerance',
'maximum tolerance', 'nominal tolerance', 'plus minus tolerance',
'symmetrical tolerance', 'statistical tolerance']);
END_ENTITY;
(*
Формальное утверждение
WR1 - атрибут name не должен иметь значение 'tolerance', 'minimum tolerance', 'maximum tolerance', 'nominal tolerance', 'plus minus tolerance', 'symmetrical tolerance' или 'statistical tolerance'.
5.2.2.8. Объект row_representation_item
Объект row_representation_item является подтипом объекта compound_representation_item.
EXPRESS-спецификация:
*)
ENTITY row_representation_item
SUBTYPE OF (compound_representation_item);
SELF\compound_representation_item.item_element
: list_representation_item;
END_ENTITY;
(*
Определение атрибута
item_element - атрибут, унаследованный от объекта compound_representation_item, должен быть переобъявлен для объекта row_representation_item как объект list_representation_item.
5.2.2.9. Объект table_representation_item
Объект table_representation_item является подтипом объекта compound_representation_item.
EXPRESS-спецификация:
*)
ENTITY table_representation_item
SUBTYPE OF (compound_representation_item);
WHERE
WR1: SIZEOF(QUERY(itet <*
SELF\compound_representation_item.item_element |
NOT('CHARACTERISTIC_MIM.ROW_REPRESENTATION_ITEM'
IN TYPEOF(itet)) )) = 0;
END_ENTITY;
(*
Формальное утверждение
WR1 - атрибут item_element, унаследованный от объекта compound_representation_item, должен быть подтипом объекта row_representation_item.
5.2.3. Определение ограничения подтипов ИММ
В данном пункте определено ограничение подтипов ИММ прикладного модуля "Технические характеристики". Ограничение подтипов устанавливает ограничение на возможные реализации отношения "супертип-подтип".
5.2.3.1. Ограничение c_compound_representation_item_subtypes
Ограничение c_compound_representation_item_subtypes устанавливает ограничение на экземпляры подтипов объекта compound_representation_item.
EXPRESS-спецификация:
*)
SUBTYPE_CONSTRAINT c_compound_representation_item_subtypes FOR
compound_representation_item;
ONEOF (row_representation_item,
table_representation_item);
END_SUBTYPE_CONSTRAINT;
(*
*)
END_SCHEMA; -- Characteristic_mim
(*
(обязательное)
СОКРАЩЕННЫЕ НАИМЕНОВАНИЯ ОБЪЕКТОВ ИММ
Сокращенные наименования объектов, определенных в ИММ прикладного модуля "Технические характеристики", приведены в таблице A.1.
Таблица A.1
Сокращенные наименования объектов ИММ
Полное наименование | Сокращенное наименование |
characteristic_data_column_header | CDCH |
characteristic_data_column_header_link | CDCHL |
characteristic_data_table_header | CDTH |
characteristic_data_table_header_decomposition | CDTHD |
characteristic_type | CHRTYP |
null_representation_item | NLRPIT |
range_characteristic | RNGCHR |
row_representation_item | RWRPIT |
table_representation_item | TBRPIT |
Наименования объектов, использованных в настоящем стандарте, определены в
5.2 и других стандартах и документах комплекса ИСО 10303, указанных в
разделе 2.
Требования к использованию сокращенных наименований установлены в стандартах тематической группы "Методы реализации" комплекса ИСО 10303.
Примечание. Наименования объектов на языке EXPRESS доступны в Интернете по адресу: http://www.tc184-sc4.org/Short_Names/.
(обязательное)
РЕГИСТРАЦИЯ ИНФОРМАЦИОННЫХ ОБЪЕКТОВ
B.1. Обозначение документа
Для однозначного обозначения информационного объекта в открытой системе настоящему стандарту присвоен следующий идентификатор объекта:
{iso standard 10303 part(1654) version(4)}
Смысл данного обозначения установлен в ИСО/МЭК 8824-1 и описан в ИСО 10303-1.
B.2. Обозначение схем
B.2.1. Обозначение схемы Characteristic_arm
Для однозначного обозначения в открытой информационной системе схеме Characteristic_arm, установленной в настоящем стандарте, присвоен следующий идентификатор объекта:
{iso standard 10303 part(1654) version(4) schema(1) characteristic-arm(1)}
Смысл данного обозначения установлен в ИСО/МЭК 8824-1 и описан в ИСО 10303-1.
B.2.2. Обозначение схемы Characteristic_mim
Для однозначного обозначения в открытой информационной системе схеме Characteristic_mim, установленной в настоящем стандарте, присвоен следующий идентификатор объекта:
{iso standard 10303 part(1654) version(4) schema(1) characteristic-mim(2)}
Смысл данного обозначения установлен в ИСО/МЭК 8824-1 и описан в ИСО 10303-1.
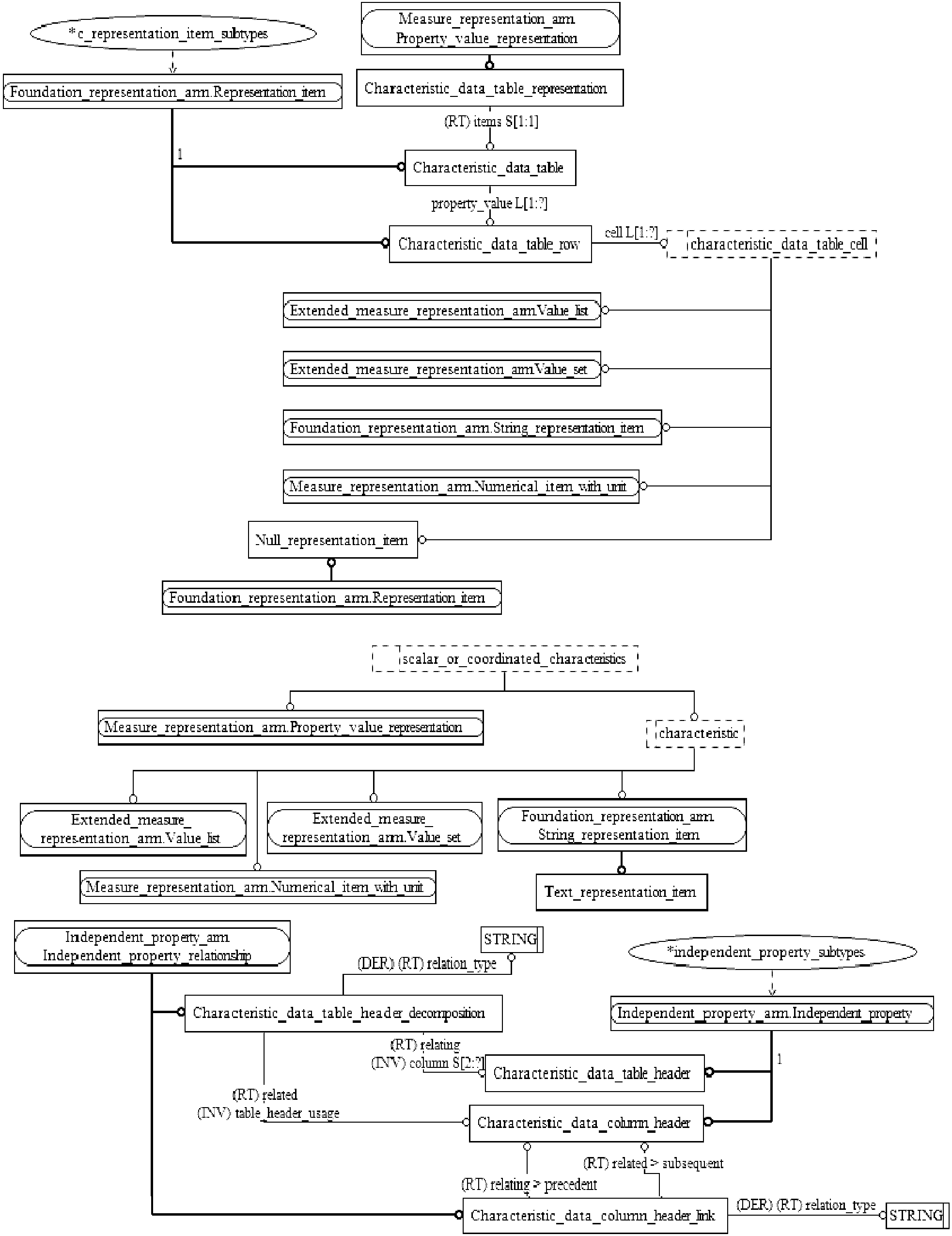
(справочное)
Диаграммы на рисунках C.1 -
C.3 представляют в графической форме сокращенный листинг ПЭМ на языке EXPRESS, определенный в
разделе 4. В диаграммах использована графическая нотация EXPRESS-G языка EXPRESS.
Рисунок C.1. Представление ПЭМ
на уровне схем в формате EXPRESS-G
(диаграмма 1 из 1)
Рисунок C.2. Представление ПЭМ
на уровне объектов в формате EXPRESS-G
(диаграмма 1 из 2)
Рисунок C.3. Представление ПЭМ
на уровне объектов в формате EXPRESS-G
(диаграмма 2 из 2)
В данном Приложении приведены два разных представления ПЭМ прикладного модуля "Технические характеристики":
- представление на уровне схем отображает импорт конструкций, определенных в схемах ПЭМ других прикладных модулей, в схему ПЭМ данного прикладного модуля с помощью операторов USE FROM;
- представление на уровне объектов отображает конструкции на языке EXPRESS, определенные в схеме ПЭМ данного прикладного модуля, и ссылки на импортированные конструкции, которые конкретизированы или на которые имеются ссылки в конструкциях схемы ПЭМ рассматриваемого прикладного модуля.
Примечание. Оба представления являются неполными. Представление на уровне схем не отображает схем ПЭМ модулей, которые импортированы косвенным образом. Представление на уровне объектов не отображает импортированных конструкций, которые не конкретизированы или на которые отсутствуют ссылки в конструкциях схемы ПЭМ рассматриваемого прикладного модуля.
Графическая нотация EXPRESS-G определена в ИСО 10303-11, приложение D.
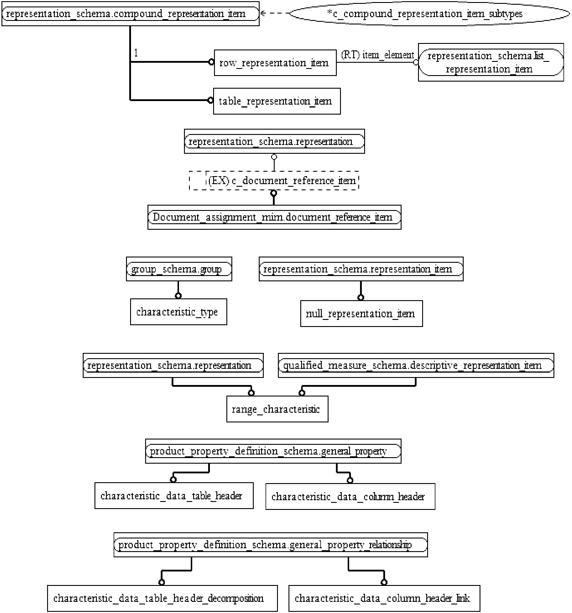
(справочное)
Диаграммы на рисунках D.1 и
D.2 представляют в графической форме сокращенный листинг ИММ на языке EXPRESS, определенный в
5.2. В диаграммах использована графическая нотация EXPRESS-G языка EXPRESS.
Рисунок D.1. Представление ИММ
на уровне схем в формате EXPRESS-G
(диаграмма 1 из 1)
Рисунок D.2. Представление ИММ
на уровне объектов в формате EXPRESS-G
(диаграмма 1 из 1)
В данном Приложении приведены два разных представления ИММ прикладного модуля "Технические характеристики":
- представление на уровне схем отображает импорт конструкций, определенных в схемах ИММ других прикладных модулей или в схемах общих ресурсов, в схему ИММ данного прикладного модуля с помощью операторов USE FROM;
- представление на уровне объектов отображает конструкции на языке EXPRESS, определенные в схеме ИММ данного прикладного модуля, и ссылки на импортированные конструкции, которые конкретизированы или на которые имеются ссылки в конструкциях схемы ИММ рассматриваемого прикладного модуля.
Примечание. Оба представления являются неполными. Представление на уровне схем не отображает схем ИММ модулей, которые импортированы косвенным образом. Представление на уровне объектов не отображает импортированных конструкций, которые не конкретизированы или на которые отсутствуют ссылки в конструкциях схемы ИММ рассматриваемого прикладного модуля.
Графическая нотация EXPRESS-G определена в ИСО 10303-11, приложение D.
(справочное)
МАШИННО-ИНТЕРПРЕТИРУЕМЫЕ ЛИСТИНГИ
В данном Приложении приведены ссылки на сайты, на которых представлены листинги наименований объектов на языке EXPRESS и соответствующих сокращенных наименований, установленных или на которые приведены ссылки в настоящем стандарте. На данных сайтах также представлены листинги всех EXPRESS-схем, определенных в настоящем стандарте, без комментариев и другого поясняющего текста. Эти листинги приведены в машинно-интерпретируемой форме и могут быть получены по следующим адресам URL:
сокращенные наименования: http://www.tc184-sc4.org/Short_Names/;
EXPRESS: http://www.tc184-sc4.org/EXPRESS/.
Если доступ к этим сайтам невозможен, следует обратиться в центральный секретариат ИСО или непосредственно в секретариат ИСО ТК 184/ПК 4 по адресу электронной почты: sc4sec@tc184-sc4.org.
Примечание. Информация, представленная в машинно-интерпретированном виде по указанным выше адресам URL, является справочной. Обязательным является текст настоящего стандарта.
(справочное)
F.1. Общие положения
Данное Приложение содержит историю изменений, внесенных в ИСО/ТС 10303-1654.
F.2. Изменения, внесенные в издание 2
F.2.1. Резюме внесенных изменений
Второе издание ИСО/ТС 10303-1654 по сравнению с первым изданием включает приведенные ниже изменения.
F.2.2. Изменения, внесенные в ПЭМ
Были добавлены следующие объявления и спецификации интерфейса на языке EXPRESS:
- USE_FROM Basic_data_representation_arm;
- USE_FROM External_library_arm;
- REFERENCE_FROM Characterizable_object_arm;
- REFERENCE_FROM Qualified_measure_arm(pre_defined_type_qualifiers);
- TYPE characteristic_data_table_cell;
- ENTITY Characteristic_data_column_header;
- ENTITY Characteristic_data_table_header;
- ENTITY Characteristic_data_table_representation;
- ENTITY Externally_defined_type_qualifier;
- ENTITY Null_representation_item;
- SUBTYPE_CONSTRAINT c_representation_item_subtypes;
- SUBTYPE_CONSTRAINT type_qualifier_subtypes.
Были изменены следующие объявления на языке EXPRESS:
- ENTITY Characteristic_data_table_row;
- ENTITY Length_tolerance_characteristic;
- ENTITY Maximum_tolerance_characteristic;
- ENTITY Minimum_tolerance_characteristic;
- ENTITY Nominal_tolerance_characteristic;
- ENTITY Symmetrical_tolerance_characteristic;
- SUBTYPE_CONSTRAINT independent_property_subtypes.
Были удалены следующие объявления и спецификации интерфейса на языке EXPRESS:
- USE FROM Characterizable_object_arm;
- USE_FROM Qualified_measure_schema;
- TYPE list_characteristic;
- TYPE value_qualifier has been moved to the module qualified_measure;
- ENTITY Expanded_uncertainty has been moved to the module qualified_measure;
- ENTITY Logical_representation_item has been moved to the module basic_data_representation;
- ENTITY Measure_qualification has been moved to the module qualified_measure;
- ENTITY Precision_qualifier has been moved to the module qualified_measure;
- ENTITY Qualitative_uncertainty has been moved to the module qualified_measure;
- ENTITY Standard_uncertainty has been moved to the module qualified_measure;
- ENTITY Type_qualifier has been moved to the module qualified_measure;
- ENTITY Uncertainty_qualifier has been moved to the module qualified_measure;
- FUNCTION get_value.
Кроме того, были внесены изменения в спецификацию отображения, схему ИММ и диаграммы в формате EXPRESS-G для обеспечения соответствия изменениям, внесенным в ПЭМ.
F.3. Изменения, внесенные в издание 3
F.3.1. Резюме внесенных изменений
Третье издание ИСО/ТС 10303-1654 по сравнению со вторым изданием включает приведенные ниже изменения.
F.3.2. Изменения, внесенные в ПЭМ
Была добавлена следующая спецификация интерфейса на языке EXPRESS:
- USE_FROM External_properties_arm.
Кроме того, были внесены изменения в спецификацию отображения, схему ИММ и диаграммы в формате EXPRESS-G для обеспечения соответствия изменениям, внесенным в ПЭМ.
F.4. Изменения, внесенные в издание 4
F.4.1. Резюме внесенных изменений
Четвертое издание ИСО/ТС 10303-1654, соответствующее настоящему стандарту, по сравнению с третьим изданием включает приведенные ниже изменения.
F.4.2. Изменения, внесенные в ПЭМ
Была добавлена следующая спецификация интерфейса на языке EXPRESS:
- REFERENCE_FROM Support_resource_arm(bag_to_set).
Была удалена следующая спецификация интерфейса на языке EXPRESS:
- REFERENCE_FROM Characterizable_object_arm(bag_to_set).
Кроме того, были внесены изменения в спецификацию отображения, схему ИММ и диаграммы в формате EXPRESS-G для обеспечения соответствия изменениям, внесенным в ПЭМ.
(справочное)
СВЕДЕНИЯ О СООТВЕТСТВИИ ССЫЛОЧНЫХ МЕЖДУНАРОДНЫХ СТАНДАРТОВ
И ДОКУМЕНТОВ НАЦИОНАЛЬНЫМ СТАНДАРТАМ РОССИЙСКОЙ ФЕДЕРАЦИИ
Таблица ДА.1
Обозначение ссылочного международного стандарта, документа | Степень соответствия | Обозначение и наименование соответствующего национального стандарта |
ИСО 10303-1 | IDT | ГОСТ Р ИСО 10303-1-99 "Системы автоматизации производства и их интеграция. Представление данных об изделии и обмен этими данными. Часть 1. Общие представления и основополагающие принципы" |
ИСО 10303-11 | IDT | ГОСТ Р ИСО 10303-11-2009 "Системы автоматизации производства и их интеграция. Представление данных об изделии и обмен этими данными. Часть 11. Методы описания. Справочное руководство по языку EXPRESS" |
ИСО 10303-41 | IDT | ГОСТ Р ИСО 10303-41-99 "Системы автоматизации производства и их интеграция. Представление данных об изделии и обмен этими данными. Часть 41. Интегрированные обобщенные ресурсы. Основы описания и поддержки изделий" |
ИСО/ТС 10303-1106 | IDT | ГОСТ Р ИСО/ТС 10303-1106-2013 "Системы автоматизации производства и их интеграция. Представление данных об изделии и обмен этими данными. Часть 1106. Прикладной модуль. Расширенное представление меры" |
ИСО/ТС 10303-1122 | - | |
ИСО/ТС 10303-1129 | - | |
ИСО/ТС 10303-1753 | - | |
ИСО/ТС 10303-1773 | - | |
ИСО/ТС 10303-1778 | - | |
ИСО/ТС 10303-1782 | - | |
ИСО/ТС 10303-1800 | - | |
<*> Соответствующий национальный стандарт отсутствует. До его утверждения рекомендуется использовать перевод на русский язык данного международного стандарта (документа). Перевод данного международного стандарта (документа) находится в Федеральном информационном фонде технических регламентов и стандартов. Примечание. В настоящей таблице использовано следующее условное обозначение степени соответствия стандартов: IDT - идентичные стандарты. |
[1] ISO/IEC 8824-1 Information Technology - Abstract Syntax Notation One (ASN.1) - Part 1: Specification of basic notation |
[2] Guidelines for the content of application modules, ISO TC184/SC4/N1685, 2004-02-27 |