Главная // Актуальные документы // ГОСТ Р (Государственный стандарт)
СПРАВКА
Источник публикации
М.: Стандартинформ, 2015
Примечание к документу
Документ введен в действие с 1 октября 2015 года.
Название документа
"ГОСТ Р ИСО/ТС 10303-1632-2014. Национальный стандарт Российской Федерации. Системы автоматизации производства и их интеграция. Представление данных об изделии и обмен этими данными. Часть 1632. Прикладной модуль. Двумерная модель электронного узла"
(утв. и введен в действие Приказом Росстандарта от 17.11.2014 N 1601-ст)

"ГОСТ Р ИСО/ТС 10303-1632-2014. Национальный стандарт Российской Федерации. Системы автоматизации производства и их интеграция. Представление данных об изделии и обмен этими данными. Часть 1632. Прикладной модуль. Двумерная модель электронного узла"
(утв. и введен в действие Приказом Росстандарта от 17.11.2014 N 1601-ст)


Содержание


Утвержден и введен в действие
Приказом Федерального
агентства по техническому
регулированию и метрологии
от 17 ноября 2014 г. N 1601-ст
НАЦИОНАЛЬНЫЙ СТАНДАРТ РОССИЙСКОЙ ФЕДЕРАЦИИ
СИСТЕМЫ АВТОМАТИЗАЦИИ ПРОИЗВОДСТВА И ИХ ИНТЕГРАЦИЯ
ПРЕДСТАВЛЕНИЕ ДАННЫХ ОБ ИЗДЕЛИИ И ОБМЕН ЭТИМИ ДАННЫМИ
ЧАСТЬ 1632
ПРИКЛАДНОЙ МОДУЛЬ. ДВУМЕРНАЯ МОДЕЛЬ ЭЛЕКТРОННОГО УЗЛА
Industrial automation systems and integration. Product
data representation and exchange. Part 1632.
Application module. Assembly 2D shape
ISO/TS 10303-1632:2010
Industrial automation systems and integration - Product
data representation and exchange - Part 1632:
Application module: Assembly 2D shape
(IDT)
ГОСТ Р ИСО/ТС 10303-1632-2014
Группа П87
ОКС 25.040.40
ОКСТУ 4002
Дата введения
1 октября 2015 года
Предисловие
1. Подготовлен Обществом с ограниченной ответственностью "Корпоративные электронные системы" на основе собственного аутентичного перевода на русский язык международного документа, указанного в пункте 4.
2. Внесен Техническим комитетом по стандартизации ТК 459 "Информационная поддержка жизненного цикла изделий".
3. Утвержден и введен в действие Приказом Федерального агентства по техническому регулированию и метрологии от 17 ноября 2014 г. N 1601-ст.
4. Настоящий стандарт идентичен международному документу ИСО/ТС 10303-1632:2010 "Системы автоматизации производства и их интеграция. Представление данных об изделии и обмен этими данными. Часть 1632. Прикладной модуль. Двумерная модель электронного узла" (ISO/TS 10303-1632:2010 "Industrial automation systems and integration - Product data representation and exchange - Part 1632: Application module: Assembly 2D shape").
При применении настоящего стандарта рекомендуется использовать вместо ссылочных международных стандартов и документов соответствующие им национальные стандарты Российской Федерации, сведения о которых приведены в дополнительном Приложении ДА.
5. Введен впервые.
Правила применения настоящего стандарта установлены в ГОСТ Р 1.0-2012 (раздел 8). Информация об изменениях к настоящему стандарту публикуется в ежегодном (по состоянию на 1 января текущего года) информационном указателе "Национальные стандарты", а официальный текст изменений и поправок - в ежемесячном информационном указателе "Национальные стандарты". В случае пересмотра (замены) или отмены настоящего стандарта соответствующее уведомление будет опубликовано в ближайшем выпуске информационного указателя "Национальные стандарты". Соответствующая информация, уведомление и тексты размещаются также в информационной системе общего пользования - на официальном сайте Федерального агентства по техническому регулированию и метрологии в сети Интернет (gost.ru).
Введение
Стандарты комплекса ИСО 10303 распространяются на компьютерное представление информации об изделиях и обмен данными об изделиях. Их целью является обеспечение нейтрального механизма, способного описывать изделия на всем протяжении их жизненного цикла. Этот механизм применим не только для обмена файлами в нейтральном формате, но является также основой для реализации и совместного доступа к базам данных об изделиях и организации архивирования.
В настоящем стандарте специфицирован прикладной модуль для представления информации, необходимой для описания явных геометрических моделей и преобразований, используемых в процессе конструирования электронного узла. При применении настоящего модуля допускаются различающиеся типы геометрического представления компонента в библиотеке и при вхождении компонента в состав сборочной единицы.
В настоящем модуле описываются плоская модель электронного узла и применяемые к узлу двумерные ограничения на взаимное размещение. Для того чтобы обеспечить возможность учета критических трехмерных требований, не прибегая при этом к использованию трехмерной системы координат, при определении двумерных ограничений на взаимное размещение могут задаваться дополнительные параметры, определяющие расстояние от плоскости x-y. Предоставлены средства для представления предопределенных и внешне определенных целей, связанных с моделью электронного узла. Предоставлены средства для представления некоторых методов размещения компонентов в трехмерном пространстве с использованием элементов привязки.
Во второе издание настоящего стандарта включены нижеперечисленные изменения первого издания.
Была изменена структура отображения:
- Bond_assembly_2d_position.bond_definition_placement.
В разделе 1 настоящего стандарта определены область применения данного прикладного модуля, его функциональность и используемые данные.
В разделе 3 приведены термины, примененные в настоящем стандарте, а также в других стандартах комплекса ИСО 10303.
В разделе 4 определены информационные требования прикладной предметной области на основе принятой в ней терминологии. В Приложении C дано графическое представление информационных требований, именуемое прикладной эталонной моделью (ПЭМ). Структуры ресурсов интерпретированы, чтобы соответствовать информационным требованиям. Результатом данной интерпретации является интерпретированная модель модуля (ИММ). Данная интерпретация, представленная в 5.1, устанавливает соответствие между информационными требованиями и ИММ. Сокращенный листинг ИММ, представленный в 5.2, специфицирует интерфейс к ресурсам. Графическое представление сокращенного листинга ИММ приведено в Приложении D.
Имя типа данных в языке EXPRESS может использоваться либо для ссылки на сам тип данных, либо на экземпляр данных этого типа. Различие в использовании обычно понятно из контекста. Если существует вероятность неоднозначного толкования, то в текст включается фраза "объектный тип данных" либо "экземпляр(ы) данных типа".
Двойные кавычки ("....") означают цитируемый текст, одинарные кавычки ('...') - значения конкретных текстовых строк.
1. Область применения
Настоящий стандарт определяет прикладной модуль "Двумерная модель электронного узла". В область применения настоящего стандарта входят:
- исходные данные общего анализа;
- результаты общего анализа;
- исходные данные анализа ударного воздействия;
- результаты анализа ударного воздействия;
- конструкция;
- исходные данные анализа вибрационного воздействия;
- результаты анализа вибрационного воздействия;
- исходные данные анализа электромагнитной совместимости;
- результаты анализа электромагнитной совместимости;
- исходные данные теплового анализа;
- результаты теплового анализа;
- класс форм выдавливания;
- класс манхеттенских форм;
- класс форм общего вида;
- плоское представление формы электронного узла;
- плоская модель ограничений электронного узла;
- двумерные характеристики формы электронных узлов;
- положения, входящие в область применения прикладного модуля ИСО/ТС 10303-1649 Assembly technology;
- положения, входящие в область применения прикладного модуля ИСО/ТС 10303-1724 Physical unit 2d design view.
В область применения настоящего стандарта не входят:
- трехмерные характеристики формы электронного узла.
2. Нормативные ссылки
В настоящем стандарте использованы нормативные ссылки на следующие международные стандарты (для датированных ссылок следует использовать указанное издание, для недатированных ссылок - последнее издание указанного документа, включая все поправки):
ИСО/МЭК 8824-1:1998 <1> Информационные технологии. Абстрактная синтаксическая нотация версии один (АСН.1). Часть 1. Спецификация основной нотации (ISO/IEC 8824-1:2002, Information technology - Abstract Syntax Notation One (ASN.1): - Part 1: Specification of basic notation)
--------------------------------
<1> Отменен. Действует ИСО/МЭК 8824-1:2008.
ИСО 10303-1 Системы автоматизации производства и их интеграция. Представление данных об изделии и обмен этими данными. Часть 1. Общие представления и основополагающие принципы (ISO 10303-1, Industrial automation systems and integration - Product data representation and exchange - Part 1: Overview and fundamental principles)
ИСО 10303-11 Системы автоматизации производства и их интеграция. Представление данных об изделии и обмен этими данными. Часть 11. Методы описания. Справочное руководство по языку EXPRESS (ISO 10303-11, Industrial automation systems and integration - Product data representation and exchange - Part 11: Description methods: The EXPRESS language reference manual)
ИСО 10303-21:2002 Системы автоматизации производства и их интеграция. Представление данных об изделии и обмен этими данными. Часть 21. Методы реализации. Кодирование открытым текстом структуры обмена (ISO 10303-21:2002, Industrial automation systems and integration - Product data representation and exchange - Part 21: Implementation methods: Clear text encoding of the exchange structure)
ИСО 10303-202:1996 Системы автоматизации производства и их интеграция. Представление данных об изделии и обмен этими данными. Часть 202. Прикладной протокол. Ассоциативные чертежи (ISO 10303-202:1996, Industrial automation systems and integration - Product data representation and exchange - Part 202: Application protocol: Associative draughting)
ИСО/ТС 10303-1001:2004 <2> Системы автоматизации производства и их интеграция. Представление данных об изделии и обмен этими данными. Часть 1001. Прикладной модуль. Присваивание внешнего вида (ISO/TS 10303-1001:2004, Industrial automation systems and integration - Product data representation and exchange - Part 1001: Application module: Appearance assignment)
--------------------------------
<2> Отменен. Действует ИСО/ТС 10303-1001:2010.
ИСО/ТС 10303-1017 Системы автоматизации производства и их интеграция. Представление данных об изделии и обмен этими данными. Часть 1017. Прикладной модуль. Обозначение изделия (ISO/TS 10303-1017, "Industrial automation systems and integration - Product data representation and exchange - Part 1017: Application module: Product identification")
ИСО/ТС 10303-1649 Системы автоматизации производства и их интеграция. Представление данных об изделии и обмен этими данными. Часть 1649. Прикладной модуль. Технологические свойства сборочной единицы (ISO/TS 10303-1649, Industrial automation systems and integration - Product data representation and exchange - Part 1649: Application module: Assembly technology)
ИСО/ТС 10303-1724 Системы автоматизации производства и их интеграция. Представление данных об изделии и обмен этими данными. Часть 1724. Прикладной модуль. 2-мерное представление конструкции физического узла (ISO/TS 10303-1724, Industrial automation systems and integration - Product data representation and exchange - Part 1724: Application module: Physical unit 2D design view)
3. Термины, определения и сокращения
3.1. Термины, определенные в ИСО 10303-1
В настоящем стандарте применены следующие термины:
- приложение (application);
- прикладной объект (application object);
- прикладной протокол; ПП (application protocol; AP);
- прикладная эталонная модель; ПЭМ (application reference model; ARM);
- данные (data);
- информация (information);
- интегрированный ресурс (integrated resource);
- изделие (product);
- данные об изделии (product data).
3.2. Термин, определенный в ИСО 10303-202
В настоящем стандарте применен следующий термин:
- прикладная интерпретированная конструкция; ПИК (application interpreted construct; AIC).
3.3. Термины, определенные в ИСО/ТС 10303-1001
В настоящем стандарте применены следующие термины:
- прикладной модуль; ПМ (application module; AM);
- интерпретированная модель модуля; ИММ (module interpreted model; MIM).
3.4. Термин, определенный в ИСО/ТС 10303-1017
В настоящем стандарте применен следующий термин:
- общие ресурсы (common resources).
3.5. Сокращения
В настоящем стандарте применены следующие сокращения:
ПМ - прикладной модуль;
ПЭМ - прикладная эталонная модель;
ИММ - интерпретированная модель модуля;
URL - унифицированный указатель информационного ресурса.
4. Информационные требования
В настоящем разделе определены информационные требования к прикладному модулю "Двумерная модель электронного узла", представленные в форме ПЭМ.
Примечания.
1. Графическое представление информационных требований приведено в Приложении C.
2. Спецификация отображения определена в 5.1. Она показывает, как удовлетворяются информационные требования при использовании общих ресурсов и конструкций, определенных в схеме ИММ или импортированных в схему ИММ прикладного модуля, описанного в настоящем стандарте.
Ниже представлен фрагмент EXPRESS-спецификации, с которого начинается описание схемы Assembly_2d_shape_arm. В нем определены необходимые внешние ссылки.
EXPRESS-спецификация:
*)
SCHEMA Assembly_2d_shape_arm;
(*
4.1. Прикладные эталонные модели, необходимые для прикладного модуля
Ниже представлены интерфейсные операторы языка EXPRESS, посредством которых задаются элементы, импортированные из прикладных эталонных моделей других прикладных модулей.
EXPRESS-спецификация:
*)
USE FROM Assembly_technology_arm; -- ISO/TS 10303-1649
USE FROM Physical_unit_2d_design_view_arm; -- ISO/TS 10303-1724
(*
Примечания.
1. Схемы, ссылки на которые даны выше, можно найти в следующих документах комплекса ИСО 10303:
Assembly_technology_arm - ИСО/ТС 10303-1649;
Physical_unit_2d_design_view_arm - ИСО/ТС 10303-1724.
2. Графическое представление данных схем приведено на рисунках C.1 и C.2, Приложение C.
4.2. Определение объектов ПЭМ
В настоящем подразделе определены объекты ПЭМ рассматриваемого прикладного модуля. Каждый объект ПЭМ является простейшим неделимым элементом, который моделирует уникальное понятие прикладной области, и содержит атрибуты для представления объекта. Далее приведены объекты ПЭМ и их определения.
4.2.1. Объект Bond_assembly_2d_position
Объект Bond_assembly_2d_position является средством для предоставления информации о форме и положении в двумерном пространстве используемого в электронном узле элемента соединения.
EXPRESS-спецификация:
*)
ENTITY Bond_assembly_2d_position;
bond : Assembled_with_bonding;
assembly_model : Physical_unit_planar_shape_model;
bond_model : Default_assembly_bond_shape_model;
bond_definition_placement : Axis_placement_2d;
UNIQUE
UR1: bond;
END_ENTITY;
(*
Определения атрибутов
- bond - задает объект Assembled_with_bonding, играющий роль атрибута bond объекта Bond_assembly_2d_position. Объект Assembled_with_bonding в данном случае представляет соединение, создаваемое в сборочной единице;
- assembly_model - задает объект Physical_unit_planar_shape_model, играющий роль атрибута assembly_model для объекта Bond_assembly_2d_position. В данном случае объект Physical_unit_planar_shape_model представляет плоскую форму элемента соединения;
- bond_model - задает объект Default_assembly_bond_shape_model, играющий роль атрибута bond_model объекта Bond_assembly_2d_position. Объект Default_assembly_bond_shape_model в данном случае представляет определенную по умолчанию форму элемента соединения;
- bond_definition_placement - задает объект Axis_placement_2d, играющий роль атрибута bond_definition_placement объекта Bond_assembly_2d_position. Объект Axis_placement_2d в данном случае представляет положение элемента соединения в двумерном пространстве.
Формальное положение
UR1. Значение атрибута bond каждого из экземпляров объекта Bond_assembly_2d_position должно быть уникальным.
4.2.2. Объект Component_2d_edge_location
Объект Component_2d_edge_location является подтипом объекта Component_2d_location. С помощью настоящего объекта задается положение компонентов на кромке подслоя с тем, чтобы обеспечить контакт как с верхней, так и с нижней схемами.
Примечание. Если это необходимо принимающей организации, то с помощью объектов Connection_zone_bare_die_interface_plane_relationship и Connection_zone_based_assembly_joint могут быть предоставлены дополнительные подробности.
EXPRESS-спецификация:
*)
ENTITY Component_2d_edge_location
SUBTYPE OF (Component_2d_location);
reference_terminal_assembly_joint : Assembly_joint;
mounting_surface_assembly_joint : Assembly_joint;
WHERE
WR1: reference_terminal_assembly_joint <> mounting_surface_assembly_joint;
WR2: SELF\Component_2d_location.substrate_location = FALSE;
WR3: SIZEOF(['ASSEMBLY_MODULE_WITH_INTERCONNECT_COMPONENT_ARM.
INTERCONNECT_MODULE_
COMPONENT_TERMINAL', 'ASSEMBLY_
MODULE_WITH_INTERCONNECT_COMPONENT_ARM.INTERCONNECT_MODULE_COMPONENT_
SURFACE_FEATURE'] * TYPEOF(mounting_surface_assembly_joint.assembly_
feature_1)) >= 1;
WR4: 'PACKAGE_ARM.PRIMARY_REFERENCE_TERMINAL' IN
TYPEOF (reference_terminal_assembly_joint\assembly_joint.assembly_
feature_1);
WR5: NOT EXISTS (SELF\Representation_relationship.description);
END_ENTITY;
(*
Определения атрибутов
- reference_terminal_assembly_joint - задает один из объектов Assembly_joint, играющих роль атрибута reference_terminal_assembly_joint объекта Bond_assembly_2d_position. Объект Assembly_joint в данном случае представляет соединение представленного объектом Primary_reference_terminal первого вывода размещаемого электронного компонента с ответным элементом соединяемого компонента. Описание поверхности, на которой находится ответный элемент соединяемого компонента, является частью описания ориентации для объекта Component_2d_edge_location;
- mounting_surface_assembly_joint - задает один из объектов Assembly_joint, играющих роль атрибута mounting_surface_assembly_joint объекта Bond_assembly_2d_position.
Формальные положения
WR1. Объект, играющий роль атрибута reference_terminal_assembly_joint, не должен быть объектом типа mounting_surface_assembly_joint.
WR2. Атрибут substrate_location, наследуемый от объекта Component_2d_location, должен иметь значение "False" (ложь).
WR3. Роль атрибута assembly_feature_1 объекта, играющего роль атрибута mounting_surface_assembly_joint настоящего объекта, могут играть только объекты типа Interconnect_module_component_terminal или a Interconnect_module_component_surface_feature.
WR4. Атрибут assembly_feature_1 объекта, играющего роль атрибута reference_terminal_assembly_joint настоящего объекта, должен ссылаться на объект типа Primary_reference_terminal.
WR5. Атрибуту description не должно присваиваться значение.
4.2.3 Объект Component_2d_stacked_location
Объект Component_2d_stacked_location является таким подтипом объекта Component_2d_location, который представляет случай расположения компонентов один над другим. Направление привязки такого расположения должно быть параллельно вектору нормали к основной поверхности межсоединения.
Примечания.
1. Направление привязки не зависит от того, размещается ли такое расположение на основной или неосновной поверхности межсоединения.
2. Направление привязки противоположно оси Z пакета внутренних слоев межсоединения.
3. Приложения должны обеспечить согласованность направления, в котором располагаются компоненты, входящие в такое расположение.
Пример - С помощью объекта Component_2d_stacked_location можно представить порядок входящих в такое расположение чипов памяти.
EXPRESS-спецификация:
*)
ENTITY Component_2d_stacked_location
SUBTYPE OF (Component_2d_location);
mounting_joint : Assembly_joint;
WHERE
WR1:
SIZEOF(['ASSEMBLY_MODULE_WITH_INTERCONNECT_COMPONENT_ARM.INTERCONNECT_
MODULE_COMPONENT_TERMINAL', 'ASSEMBLY_
MODULE_WITH_INTERCONNECT_COMPONENT_ARM.INTERCONNECT_MODULE_COMPONENT_
SURFACE
_FEATURE'] * TYPEOF(mounting_joint.assembly_feature_1)) = 0;
WR2:
SIZEOF(['ASSEMBLY_MODULE_WITH_INTERCONNECT_COMPONENT_ARM.
INTERCONNECT_MODULE_COMPONENT_TERMINAL', 'ASSEMBLY_
MODULE_WITH_INTERCONNECT_COMPONENT_ARM.INTERCONNECT_MODULE_COMPONENT_
SURFACE_FEATURE'] * TYPEOF(mounting_joint.assembly_feature_2)) = 0;
WR3: SELF\Component_2d_location.substrate_location = FALSE;
WR4: NOT EXISTS(SELF\Representation_relationship.description);
END_ENTITY;
(*
Определение атрибута
- mounting_joint - задает один из объектов Assembly_joint, играющих роль атрибута mounting_joint объекта Component_2d_stacked_location. Такое соединение предоставляет механизм для однозначного последовательного описания расположения компонентов один над другим. Вектор направления первого компонента такого расположения должен быть представлен элементом формы, заданным атрибутом assembly_feature_1 объекта, играющего роль атрибута mounting_joint настоящего объекта. Вектор направления конечного компонента такого расположения должен быть представлен элементом формы, заданным атрибутом assembly_feature_2 объекта, играющего роль атрибута mounting_joint настоящего объекта.
Формальные положения
WR1. Роль атрибута assembly_feature_1 объекта, играющего роль атрибута mounting_joint настоящего объекта, не могут играть объекты типа Interconnect_module_component_terminal или Interconnect_module_component_surface_feature.
WR2. Роль атрибута assembly_feature_2 объекта, играющего роль атрибута mounting_joint настоящего объекта, не могут играть объекты типа Interconnect_module_component_terminal или Interconnect_module_component_surface_feature.
WR3. Атрибут substrate_location, наследуемый от объекта Component_2d_location, должен иметь значение "False" (ложь).
WR4. Атрибуту description не должно присваиваться значение.
4.2.4. Объект Component_2d_surface_location
Объект Component_2d_surface_location является подтипом объекта Component_2d_location. С помощью настоящего объекта задается положение компонентов на внешней поверхности подслоя.
Примечание. Если это необходимо принимающей организации, то с помощью объектов Connection_zone_bare_die_interface_plane_relationship и Connection_zone_based_assembly_joint могут быть предоставлены дополнительные подробности.
EXPRESS-спецификация:
*)
ENTITY Component_2d_surface_location
SUBTYPE OF (Component_2d_location);
mounting_surface_assembly_joint : Assembly_joint;
WHERE
WR1: SELF\Component_2d_location.substrate_location = FALSE;
WR2:
SIZEOF(['ASSEMBLY_MODULE_WITH_INTERCONNECT_COMPONENT_ARM.INTERCONNECT_
MODULE_COMPONENT_TERMINAL', 'ASSEMBLY_
MODULE_WITH_INTERCONNECT_COMPONENT_ARM.INTERCONNECT_MODULE_COMPONENT_
SURFACE_FEATURE'] * TYPEOF(mounting_surface_assembly_joint.assembly_
feature_1)) >= 1;
WR3: NOT EXISTS(SELF\Representation_relationship.description);
END_ENTITY;
(*
Определение атрибута
- mounting_surface_assembly_joint - задает объект Assembly_joint, описывающий соединение представленного объектом Component_mounting_feature установочного элемента размещаемого компонента с ответным элементом компонента, на который осуществляется монтаж. Описание поверхности, на которой находится ответный элемент соединяемого компонента, является частью описания ориентации для объекта Component_2d_surface_location.
Формальные положения
WR1. Атрибут substrate_location, наследуемый от объекта Component_2d_location, должен иметь значение "False" (ложь).
WR2. Роль атрибута assembly_feature_1 объекта, играющего роль атрибута mounting_surface_assembly_joint настоящего объекта, могут играть только объекты типа Interconnect_module_component_terminal или Interconnect_module_component_surface_feature.
WR3. Атрибуту description не должно присваиваться значение.
4.3. Ограничение ПЭМ, накладываемое на отношения подтип-супертип
Настоящий подраздел описывает определенное в ПЭМ ограничение, накладываемое на отношения подтип-супертип. Упомянутое ограничение накладывается на возможные экземпляры объектов, связанных отношением подтип-супертип. Далее приведено ограничение ПЭМ, накладываемое на отношения подтип-супертип, и его определение.
4.3.1. Ограничение a2ds_component_2d_location_subtypes
Ограничение накладывается на допустимые экземпляры подтипов объекта Component_2d_location.
EXPRESS-спецификация:
*)
SUBTYPE_CONSTRAINT a2ds_component_2d_location_subtypes FOR Component_2d_
location;
ONEOF (Component_2d_edge_location,
Component_2d_stacked_location,
Component_2d_surface_location);
END_SUBTYPE_CONSTRAINT;
(*
*)
END_SCHEMA; -- Assembly_2d_shape_arm
(*
5. Интерпретированная модель модуля
5.1. Спецификация отображения
В настоящем стандарте под термином "прикладной элемент" понимается любой объектный тип данных, определенный в разделе 4, любой из его явных атрибутов и любое ограничение на подтипы. Термин "элемент ИММ" означает любой объектный тип данных, определенный в 5.2 или импортированный с помощью оператора USE FROM из другой EXPRESS-схемы, а также любой из их атрибутов и любое ограничение на подтипы, определенное в 5.2 либо импортированное с помощью оператора USE FROM.
В данном подразделе представлена спецификация отображения, которая определяет, как каждый прикладной элемент, описанный в разделе 4 настоящего стандарта, отображается на один или более элементов ИММ (см. 5.2).
Спецификация отображения для каждого объекта ПЭМ определена ниже в отдельном пункте. Спецификация отображения атрибута объекта ПЭМ описывается в подпункте пункта, содержащего спецификацию отображения этого объекта. Каждая спецификация содержит не более пяти секций.
Секция "Заголовок" содержит:
- наименование рассматриваемого объекта ПЭМ или ограничение на подтипы либо
- наименование атрибута рассматриваемого объекта ПЭМ, если данный атрибут ссылается на тип, не являющийся объектным типом данных или типом SELECT, который содержит или может содержать объектные типы данных, либо
- составное выражение вида: "связь объекта <наименование объекта ПЭМ> с объектом <тип данных, на который дана ссылка> (представляющим атрибут наименование атрибута>)", если данный атрибут ссылается на тип данных, являющийся объектным типом данных или типом SELECT, который содержит или может содержать объектные типы данных.
Секция "Элемент ИММ" содержит в зависимости от рассматриваемого прикладного элемента следующие составляющие:
- наименование одного или более объектных типов данных ИММ;
- наименование атрибута объекта ИММ, представленное в виде синтаксической конструкции <наименование объекта>.<наименование атрибута>, если рассматриваемый атрибут ссылается на тип, не являющийся объектным типом данных или типом SELECT, который содержит или может содержать объектные типы данных;
- ключевое слово PATH, если рассматриваемый атрибут объекта ПЭМ ссылается на объектный тип данных или на тип SELECT, который содержит или может содержать объектные типы данных;
- ключевое слово IDENTICAL MAPPING, если оба прикладных объекта, присутствующих в прикладном утверждении, отображаются на тот же самый экземпляр объектного типа данных ИММ;
- синтаксическую конструкцию /SUPERTYPE(<наименование супертипа>)/, если рассматриваемый объект ПЭМ отображается как его супертип;
- одну или более конструкций /SUBTYPE(<наименование подтипа>)/, если отображение рассматриваемого объекта ПЭМ является объединением отображений его подтипов.
Если отображение прикладного элемента содержит более одного элемента ИММ, то каждый из этих элементов ИММ представляется в отдельной строке спецификации отображения, заключенной в круглые или квадратные скобки.
Секция "Источник" содержит:
- обозначение стандарта ИСО, в котором определен данный элемент ИММ, для тех элементов ИММ, которые определены в общих ресурсах;
- обозначение настоящего стандарта для тех элементов ИММ, которые определены в схеме ИММ настоящего стандарта.
Данная секция опускается, если в секции "Элемент ИММ" используются ключевые слова PATH или IDENTICAL MAPPING.
Секция "Правила" содержит наименования одного или более глобальных правил, которые применяются к совокупности объектных типов данных ИММ, перечисленных в секции "Элемент ИММ" или "Ссылочный путь". Если правила не применяются, то данную секцию опускают.
За ссылкой на глобальное правило может следовать ссылка на подпункт, в котором определено данное правило.
Секция "Ограничение" содержит наименование одного или более ограничений на подтипы, которые применяются к совокупности объектных типов данных ИММ, перечисленных в секции "Элемент ИММ" или "Ссылочный путь". Если ограничения на подтипы отсутствуют, то данную секцию опускают.
За ссылкой на ограничение подтипа может следовать ссылка на подпункт, в котором определено данное ограничение на подтипы.
Секция "Ссылочный путь" содержит:
- ссылочный путь к супертипам в общих ресурсах для каждого элемента ИММ, определенного в настоящем стандарте;
- спецификацию взаимосвязей между элементами ИММ, если отображение прикладного элемента требует связать экземпляры нескольких объектных типов данных ИММ. В этом случае в каждой строке ссылочного пути указывают роль элемента ИММ по отношению к ссылающемуся на него элементу ИММ или к следующему по ссылочному пути элементу ИММ.
В выражениях, определяющих ссылочные пути и ограничения между элементами ИММ, применяют следующие условные обозначения:
[] - в квадратные скобки заключают несколько элементов ИММ или частей ссылочного пути, которые требуются для обеспечения соответствия информационному требованию;
() - в круглые скобки заключают несколько элементов ИММ или частей ссылочного пути, которые являются альтернативными в рамках отображения для обеспечения соответствия информационному требованию;
{} - заключенный в фигурные скобки фрагмент ограничивает ссылочный путь для обеспечения соответствия информационному требованию;
<> - в угловые скобки заключают один или более необходимых ссылочных путей;
|| - между вертикальными линиями помещают объект супертипа;
-> - атрибут, наименование которого предшествует символу ->, ссылается на объектный или выбираемый тип данных, наименование которого следует после этого символа;
<- - атрибут объекта, наименование которого следует после символа <-, ссылается на объектный или выбираемый тип данных, наименование которого предшествует этому символу;
[i] - атрибут, наименование которого предшествует символу [i], является агрегированной структурой; ссылка дается на любой элемент данной структуры;
[n] - атрибут, наименование которого предшествует символу [n], является упорядоченной агрегированной структурой; ссылка дается на n-й элемент данной структуры;
=> - объект, наименование которого предшествует символу =>, является супертипом объекта, наименование которого следует после этого символа;
<= - объект, наименование которого предшествует символу <=, является подтипом объекта, наименование которого следует после этого символа;
= - строковый (STRING), выбираемый (SELECT) или перечисляемый (ENUMERATION) тип данных ограничен списком выбора или значением;
\ - выражение для ссылочного пути продолжается на следующей строке;
* - один или более экземпляров взаимосвязанных объектных типов данных могут быть объединены в древовидную структуру. Путь между объектом взаимосвязи и связанными с ним объектами заключают в фигурные скобки;
-- - последующий текст является комментарием или ссылкой на раздел;
*> - выбираемый (SELECT) или перечисляемый (ENUMERATION) тип данных, наименование которого предшествует символу *>, расширяется до выбираемого или перечисляемого типа данных, наименование которого следует за этим символом;
<* - выбираемый (SELECT) или перечисляемый (ENUMERATION) тип данных, наименование которого предшествует символу <*, является расширением выбираемого или перечисляемого типа данных, наименование которого следует за этим символом;
!{} - секция, заключенная в фигурные скобки, обозначает отрицательное ограничение, налагаемое на отображение.
Определение и использование шаблонов отображения не поддерживаются в настоящей версии прикладных модулей, однако поддерживается использование предопределенных шаблонов /SUBTYPE/ и /SUPERTYPE/.
5.1.1. Прикладной объект Bond_assembly_2d_position
Элемент ИММ:
mapped_item
Источник:
ИСО 10303-43
Ссылочный путь:
package <=
{mapped_item <=
representation_item
representation_item.name = 'assembly 2d position'}
5.1.1.1. Связь объекта Bond_assembly_2d_position с объектом Assembled_with_bonding, представляющим атрибут bond
Элемент ИММ:
PATH
Ссылочный путь:
mapped_item <=
representation_item <-
representation.items[i]
{representation
representation.name = 'bond assembly position'}
representation <-
property_definition_representation.used_representation
property_definition_representation
property_definition_representation.definition ->
property_definition
property_definition.definition ->
characterized_definition
characterized_definition = shape_definition
shape_definition
shape_definition = shape_aspect_relationship
{shape_aspect_relationship
shape_aspect_relationship.name = 'assembled with bonding'}
shape_aspect_relationship =>
component_feature_joint =>
assembly_joint
5.1.1.2. Связь объекта Bond_assembly_2d_position с объектом Axis_placement_2d, представляющим атрибут bond_definition_placement
Элемент ИММ:
PATH
Ссылочный путь:
mapped_item
mapped_item.mapping_target ->
representation_item =>
geometric_representation_item =>
placement =>
axis2_placement_2d
5.1.1.3. Связь объекта Bond_assembly_2d_position с объектом Default_assembly_bond_shape_model, представляющим атрибут bond_model
Элемент ИММ:
PATH
Ссылочный путь:
mapped_item
mapped_item.mapping_source ->
representation_map
representation_map.mapped_representation ->
representation <-
property_definition_representation.used_representation
property_definition_representation
property_definition_representation.definition ->
{property_definition
[property_definition.description = 'default assembly bond shape model']
[property_definition.definition ->
characterized_definition
characterized_definition = characterized_product_definition
characterized_product_definition
characterized_product_definition = product_definition_relationship
product_definition_relationship =>
product_definition_usage =>
assembly_component_usage]}
property_definition =>
product_definition_shape
5.1.1.4. Связь объекта Bond_assembly_2d_position с объектом Physical_unit_planar_shape_model, представляющим атрибут assembly_model
Элемент ИММ:
PATH
Ссылочный путь:
mapped_item
mapped_item.mapping_source ->
representation_map
representation_map.mapped_representation ->
representation <-
property_definition_representation.used_representation
property_definition_representation
property_definition_representation.definition ->
{property_definition
[property_definition.description = 'default assembly bond shape model']
[property_definition.definition ->
characterized_definition
characterized_definition = characterized_product_definition
characterized_product_definition
characterized_product_definition = product_definition_relationship
product_definition_relationship =>
product_definition_usage =>
assembly_coomponent_usage]}
property_definition =>
product_definition_shape
5.1.2. Прикладной объект Component_2d_edge_location
Элемент ИММ:
component_2d_location
Источник:
ИСО/ТС 10303-1724
Ссылочный путь:
{component_2d_location <=
shape_representation_relationship <=
representation_relationship
representation_relationship.description = 'component edge'}
5.1.2.1. Связь объекта Component_2d_edge_location с объектом Assembly_joint, представляющим атрибут mounting_surface_assembly_joint
Элемент ИММ:
PATH
Ссылочный путь:
component_2d_location <=
context_dependent_shape_representation
context_dependent_shape_representation.represented_product_relation ->
product_definition_shape <=
property_definition <-
property_definition_relationship.related_property_definition
property_definition_relationship
{property_definition_relationship
property_definition_relationship.description = 'mounting surface assembly joint'}
property_definition_relationship.relating_property_definition ->
property_definition
property_definition.definition ->
characterized_definition
characterized_definition = shape_definition
shape_definition
shape_definition = shape_aspect
shape_aspect =>
component_feature_joint =>
assembly_joint
5.1.2.2. Связь объекта Component_2d_edge_location с объектом Functional Assembly_joint, представляющим атрибут reference_terminal_assembly_joint
Элемент ИММ:
PATH
Ссылочный путь:
component_2d_location <=
context_dependent_shape_representation
context_dependent_shape_representation.represented_product_relation ->
product_definition_shape <=
property_definition <-
property_definition_relationship.related_property_definition
property_definition_relationship
{property_definition_relationship
property_definition_relationship.description = 'reference terminal assembly joint'}
property_definition_relationship.relating_property_definition ->
property_definition
property_definition.definition ->
characterized_definition
characterized_definition = shape_definition
shape_definition
shape_definition = shape_aspect
shape_aspect =>
component_feature_joint =>
assembly_joint
5.1.3. Прикладной объект Component_2d_stacked_location
Элемент ИММ:
component_2d_location
Источник:
ИСО/ТС 10303-1724
Ссылочный путь:
{component_2d_location <=
shape_representation_relationship <=
representation_relationship
representation_relationship.description = 'component stacked'}
5.1.3.1. Связь объекта Component_2d_stacked_location с объектом Assembly_joint, представляющим атрибут mounting_joint
Элемент ИММ:
PATH
Ссылочный путь:
component_2d_location <=
context_dependent_shape_representation
context_dependent_shape_representation.represented_product_relation ->
product_definition_shape <=
property_definition <-
property_definition_relationship.related_property_definition
property_definition_relationship
{property_definition_relationship
property_definition_relationship.description = 'mounting joint'}
property_definition_relationship.relating_property_definition ->
property_definition
property_definition.definition ->
characterized_definition
characterized_definition = shape_definition
shape_definition
shape_definition = shape_aspect
shape_aspect =>
component_feature_joint =>
assembly_joint
5.1.4. Прикладной объект Component_2d_surface_location
Элемент ИММ:
component_2d_location
Источник:
ИСО/ТС 10303-1724
Ссылочный путь:
{component_2d_location <=
shape_representation_relationship <=
representation_relationship
representation_relationship.description = 'component surface'}
5.1.4.1. Связь объекта Component_2d_surface_location с объектом Assembly_joint, представляющим атрибут mounting_surface_assembly_joint
Элемент ИММ:
PATH
Ссылочный путь:
component_2d_location <=
context_dependent_shape_representation
context_dependent_shape_representation.represented_product_relation ->
product_definition_shape <=
property_definition <-
property_definition_relationship.related_property_definition
property_definition_relationship
{property_definition_relationship
property_definition_relationship.description = 'mounting surface assembly_joint'}
property_definition_relationship.relating_property_definition ->
property_definition
property_definition.definition ->
characterized_definition
characterized_definition = shape_definition
shape_definition
shape_definition = shape_aspect
shape_aspect =>
component_feature_joint =>
assembly_joint
5.1.5. Ограничение подтип-супертип a2ds_component_2d_location_subtypes
Все объекты, входящие в выражение ограничения, отображаются в объект component_2d_location с дополнительными ограничениями отображения. Для всех этих объектов для атрибута representation_relationship.description требуется оператор UNIQUE, таким образом, гарантируется, что ограничение, накладываемое в ПЭМ на отношения подтип-супертип, не нарушается.
Элемент ИММ:
component_2d_location
Источник:
ИСО/ТС 10303-1724
5.2. Сокращенный листинг ИММ на языке EXPRESS
В данном подразделе определена EXPRESS-схема, полученная из таблицы отображений. В ней использованы элементы общих ресурсов или других прикладных модулей и определены конструкции на языке EXPRESS, относящиеся к настоящему стандарту.
В данном подразделе определена интерпретированная модель прикладного модуля "Двумерная модель электронного узла", а также определены модификации, которые применяются к конструкциям, импортированным из общих ресурсов.
При использовании в данной схеме конструкций, определенных в общих ресурсах или в прикладных модулях, необходимо применять следующие ограничения:
- использование объекта супертипа не дает права применять любой из его подтипов, пока этот подтип не будет также импортирован в схему ИММ;
- использование выбираемого типа SELECT не дает права применять любой из перечисленных в нем типов, пока этот тип не будет также импортирован в схему ИММ.
EXPRESS-спецификация:
*)
SCHEMA Assembly_2d_shape_mim;
USE FROM Assembly_technology_mim; -- ISO/TS 10303-1649
USE FROM Physical_unit_2d_design_view_mim; -- ISO/TS 10303-1724
(*
Примечания.
1. Схемы, ссылки на которые даны выше, можно найти в следующих стандартах или документах комплекса ИСО 10303:
Assembly_technology_mim - ИСО/ТС 10303-1649;
Physical_unit_2d_design_view_mim - ИСО/ТС 10303-1724.
2. Графическое представление данной схемы приведено на рисунке D.1 Приложения D.
*)
END_SCHEMA; -- Assembly_2d_shape_mim
(*
Приложение A
(обязательное)
СОКРАЩЕННЫЕ НАИМЕНОВАНИЯ ОБЪЕКТОВ ИММ
Наименования объектов определены в 5.2 настоящего стандарта и в других стандартах и документах, перечисленных в разделе 2.
Требования к использованию сокращенных наименований содержатся в стандартах тематической группы "Методы реализации" комплекса ИСО 10303.
Приложение B
(обязательное)
РЕГИСТРАЦИЯ ИНФОРМАЦИОННОГО ОБЪЕКТА
B.1. Обозначение документа
Для однозначного обозначения информационного объекта в открытой системе настоящему стандарту присвоен следующий идентификатор объекта:
{iso standard 10303 part(1632) version(2)}
Смысл данного обозначения установлен в ИСО/МЭК 8824-1 и описан в ИСО 10303-1.
B.2. Обозначение схем
B.2.1. Обозначение схемы Assembly_2d_shape_arm
Для однозначного обозначения в открытой информационной системе схеме Assembly_2d_shape_arm, установленной в настоящем стандарте, присвоен следующий идентификатор объекта:
{iso standard 10303 part(1632) version(2) schema(1)
assembly-2d-shape-arm(1)}
Смысл данного обозначения установлен в ИСО/МЭК 8824-1 и описан в ИСО 10303-1.
B.2.2. Обозначение схемы Assembly_2d_shape_mim
Для однозначного обозначения в открытой информационной системе схеме Assembly_2d_shape_mim, установленной в настоящем стандарте, присвоен следующий идентификатор объекта:
{iso standard 10303 part(1632) version(2) schema(1)
assembly-2d-shape-mim(2)}
Смысл данного обозначения установлен в ИСО/МЭК 8824-1 и описан в ИСО 10303-1.
Приложение C
(справочное)
EXPRESS-G ДИАГРАММЫ ПЭМ
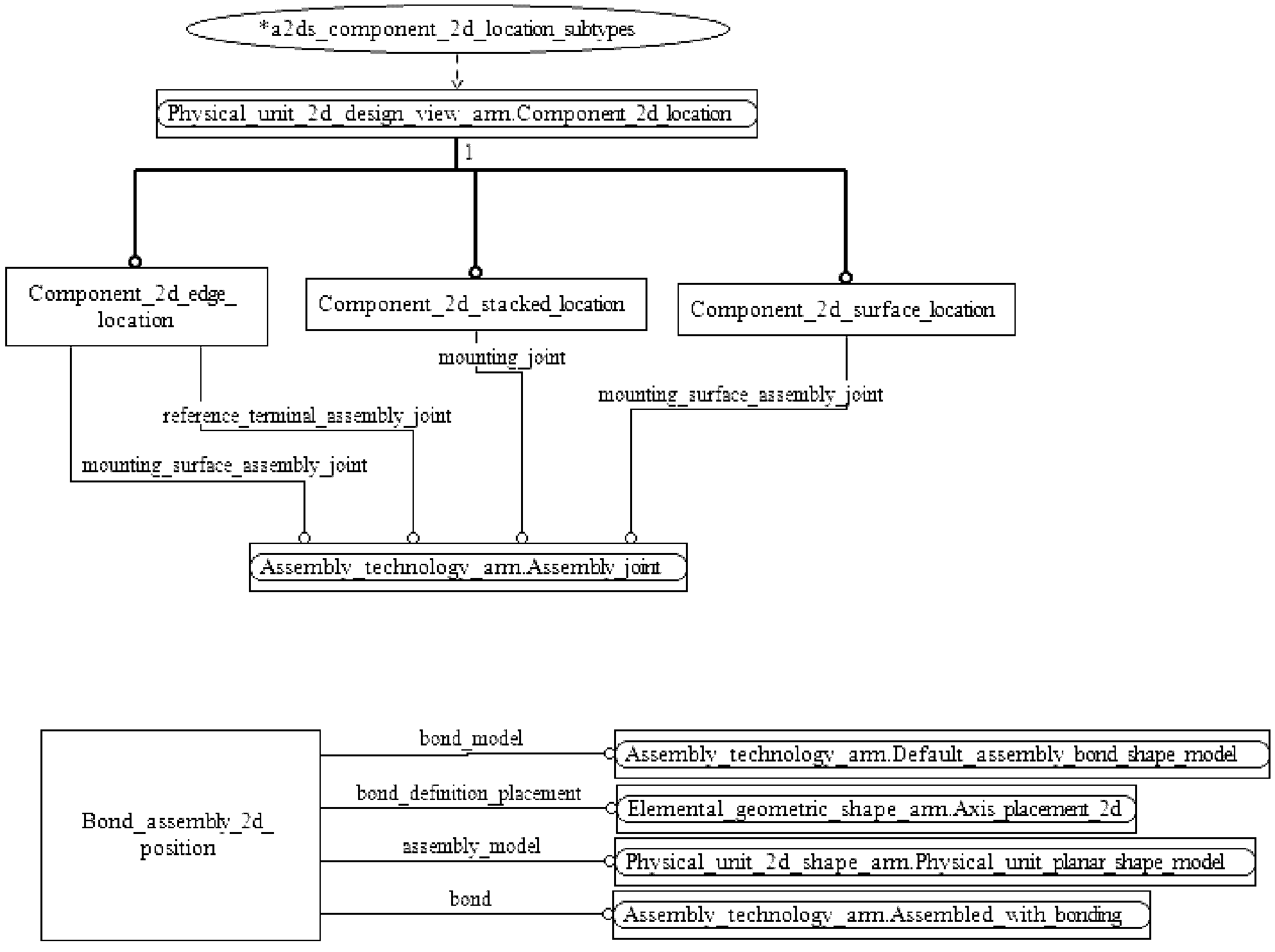
Диаграммы на рисунках C.1 и C.2 получены из сокращенного листинга ПЭМ на языке EXPRESS, приведенного в разделе 4. В диаграммах использована графическая нотация EXPRESS-G языка EXPRESS.
Рисунок C.1. Представление ПЭМ на уровне
схем в формате EXPRESS-G
Рисунок C.2. Представление ПЭМ на уровне
объектов в формате EXPRESS-G
В настоящем Приложении приведены два различных представления ПЭМ для рассматриваемого прикладного модуля:
- представление на уровне схем отображает импорт конструкций, определенных в схемах ПЭМ других прикладных модулей, в схему ПЭМ рассматриваемого прикладного модуля с помощью операторов USE FROM;
- представление на уровне объектов отображает конструкции на языке EXPRESS, определенные в схеме ПЭМ данного прикладного модуля, и ссылки на импортированные конструкции, которые конкретизированы или на которые имеются ссылки в конструкциях схемы ПЭМ рассматриваемого прикладного модуля.
Примечание. Оба эти представления являются неполными. Представление на уровне схем не отображает в схемы ПЭМ модули, которые импортированы косвенным образом. Представление на уровне объектов не отображает импортированные конструкции, которые не конкретизированы или на которые отсутствуют ссылки в конструкциях схемы ПЭМ рассматриваемого прикладного модуля.
Описание EXPRESS-G установлено в ИСО 10303-11, приложение D.
Приложение D
(справочное)
EXPRESS-G ДИАГРАММЫ ИММ
Диаграмма на рисунке D.1 получена из сокращенного листинга ИММ на языке EXPRESS, приведенного в 5.2. В диаграммах использована графическая нотация EXPRESS-G языка EXPRESS.
Рисунок D.1. Представление ИММ на уровне
схем в формате EXPRESS-G
В настоящем Приложении приведены два различных представления ИММ для рассматриваемого прикладного модуля:
- представление на уровне схем отображает импорт конструкций, определенных в схемах ИММ других прикладных модулей или в схемах общих ресурсов, в схему ИММ рассматриваемого прикладного модуля с помощью операторов USE FROM;
- представление на уровне объектов отображает конструкции на языке EXPRESS, определенные в схеме ИММ рассматриваемого прикладного модуля, и ссылки на импортированные конструкции, которые конкретизированы или на которые имеются ссылки в конструкциях схемы ИММ рассматриваемого прикладного модуля.
Примечание. Оба эти представления являются неполными. Представление на уровне схемы не отображает в схемы ИММ модули, которые импортированы косвенным образом. Представление на уровне объектов не отображает импортированные конструкции, которые не конкретизированы или на которые отсутствуют ссылки в конструкциях схемы ИММ рассматриваемого прикладного модуля.
Описание EXPRESS-G установлено в ИСО 10303-11, приложение D.
Приложение E
(справочное)
МАШИННО-ИНТЕРПРЕТИРУЕМЫЕ ЛИСТИНГИ
В данном Приложении приведены ссылки на сайты, на которых представлены листинги наименований объектов на языке EXPRESS и соответствующих сокращенных наименований, установленных или на которые даются ссылки в настоящем стандарте. На этих же сайтах представлены листинги всех EXPRESS-схем, установленных в настоящем стандарте, без комментариев и другого поясняющего текста. Эти листинги доступны в машинно-интерпретируемой форме (см. таблицу E.1) и могут быть получены по следующим адресам URL:
- сокращенные наименования: http://www.tc184-sc4.org/Short_Names/;
- EXPRESS: http://www.tc184-sc4.org/EXPRESS/.
Таблица E.1
Листинги ПЭМ и ИММ на языке EXPRESS
Описание
Идентификатор
Сокращенный листинг ПЭМ на языке EXPRESS
ISO TC184/SC4/WG12 N6282
Сокращенный листинг ИММ на языке EXPRESS
ISO TC184/SC4/WG12 N6283
Если доступ к этим сайтам невозможен, необходимо обратиться в центральный секретариат ИСО или непосредственно в секретариат ИСО ТК 184/ПК 4 по адресу электронной почты: sc4sec@tc184-sc4.org.
Примечание. Информация, представленная в машинно-интерпретированном виде по указанным выше адресам URL, является справочной. Обязательным является текст настоящего стандарта.
Приложение ДА
(справочное)
СВЕДЕНИЯ О СООТВЕТСТВИИ ССЫЛОЧНЫХ МЕЖДУНАРОДНЫХ
СТАНДАРТОВ И ДОКУМЕНТОВ НАЦИОНАЛЬНЫМ СТАНДАРТАМ
РОССИЙСКОЙ ФЕДЕРАЦИИ
Таблица ДА.1
Обозначение ссылочного международного стандарта, документа
Степень соответствия
Обозначение и наименование соответствующего национального стандарта
ИСО/МЭК 8824-1:1998
IDT
ГОСТ Р ИСО/МЭК 8824-1-2001 "Информационная технология. Абстрактная синтаксическая нотация версии один (АСН.1). Часть 1. Спецификация основной нотации"
ИСО 10303-1:1994
IDT
ГОСТ Р ИСО 10303-1-99 "Системы автоматизации производства и их интеграция. Представление данных об изделии и обмен этими данными. Часть 1. Общие представления и основополагающие принципы"
ИСО 10303-11:2004
IDT
ГОСТ Р ИСО 10303-11-2009 "Системы автоматизации производства и их интеграция. Представление данных об изделии и обмен этими данными. Часть 11. Методы описания. Справочное руководство по языку EXPRESS"
ИСО 10303-21:2002
IDT
ГОСТ Р ИСО 10303-21-2002 "Системы автоматизации производства и их интеграция. Представление данных об изделии и обмен этими данными. Часть 21. Методы реализации. Кодирование открытым текстом структуры обмена"
ИСО 10303-202:1996
-
ИСО/ТС 10303-1001:2004
IDT
ГОСТ Р ИСО/ТС 10303-1001-2010 "Системы автоматизации производства и их интеграция. Представление данных об изделии и обмен этими данными. Часть 1001. Прикладной модуль. Присваивание внешнего вида"
ИСО/ТС 10303-1017:2004
IDT
ГОСТ Р ИСО/ТС 10303-1017-2010 "Системы автоматизации производства и их интеграция. Представление данных об изделии и обмен этими данными. Часть 1017. Прикладной модуль. Идентификация изделия"
ИСО/ТС 10303-1649
-
ИСО/ТС 10303-1724
-
<*> Соответствующий национальный стандарт отсутствует. До его утверждения рекомендуется использовать перевод на русский язык данного международного стандарта (документа). Перевод данного международного стандарта (документа) находится в Федеральном информационном фонде технических регламентов и стандартов.
Примечания. В настоящей таблице использовано следующее условное обозначение степени соответствия стандартов:
IDT - идентичные стандарты.
БИБЛИОГРАФИЯ
[1] Guidelines for the content of application modules, ISO TC 184/SC 4 N1685, 2004-02-27.