Главная // Актуальные документы // ГОСТ Р (Государственный стандарт)
СПРАВКА
Источник публикации
М.: Стандартинформ, 2015
Примечание к документу
Документ введен в действие с 01.10.2015.
Название документа
"ГОСТ Р ИСО/ТС 10303-1601-2014. Национальный стандарт Российской Федерации. Системы автоматизации производства и их интеграция. Представление данных об изделии и обмен этими данными. Часть 1601. Прикладной модуль. Подготовленный корпус"
(утв. и введен в действие Приказом Росстандарта от 17.11.2014 N 1599-ст)

"ГОСТ Р ИСО/ТС 10303-1601-2014. Национальный стандарт Российской Федерации. Системы автоматизации производства и их интеграция. Представление данных об изделии и обмен этими данными. Часть 1601. Прикладной модуль. Подготовленный корпус"
(утв. и введен в действие Приказом Росстандарта от 17.11.2014 N 1599-ст)


Содержание


Утвержден и введен в действие
Приказом Федерального агентства
по техническому регулированию
и метрологии
от 17 ноября 2014 г. N 1599-ст
НАЦИОНАЛЬНЫЙ СТАНДАРТ РОССИЙСКОЙ ФЕДЕРАЦИИ
СИСТЕМЫ АВТОМАТИЗАЦИИ ПРОИЗВОДСТВА И ИХ ИНТЕГРАЦИЯ
ПРЕДСТАВЛЕНИЕ ДАННЫХ ОБ ИЗДЕЛИИ И ОБМЕН ЭТИМИ ДАННЫМИ
ЧАСТЬ 1601
ПРИКЛАДНОЙ МОДУЛЬ.
ПОДГОТОВЛЕННЫЙ КОРПУС
Industrial automation systems and integration. Product data
representation and exchange. Part 1601. Application module.
Altered package
ISO/TS 10303-1601:2010
Industrial automation systems and integration - Product data
representation and exchange - Part 1601: Application
module: Altered package
(IDT)
ГОСТ Р ИСО/ТС 10303-1601-2014
ОКС 25.040.40
ОКСТУ 4002
Дата введения
1 октября 2015 года
Предисловие
1 ПОДГОТОВЛЕН Обществом с ограниченной ответственностью "Корпоративные электронные системы" на основе собственного аутентичного перевода на русский язык международного документа, указанного в пункте 4.
2 ВНЕСЕН Техническим комитетом по стандартизации ТК 459 "Информационная поддержка жизненного цикла изделий"
3 УТВЕРЖДЕН И ВВЕДЕН В ДЕЙСТВИЕ Приказом Федерального агентства по техническому регулированию и метрологии от 17 ноября 2014 г. N 1599-ст
4 Настоящий стандарт идентичен международному документу ИСО/ТС 10303-1601:2010 "Системы автоматизации производства и их интеграция. Представление данных об изделии и обмен этими данными. Часть 1601. Прикладной модуль. Подготовленный корпус" (ISO/TS 10303-1601:2010 "Industrial automation systems and integration - Product data representation and exchange - Part 1601: Application module: Altered package")
При применении настоящего стандарта рекомендуется использовать вместо ссылочных международных стандартов и документов соответствующие им национальные стандарты Российской Федерации, сведения о которых приведены в дополнительном приложении ДА
5 ВВЕДЕН ВПЕРВЫЕ
Правила применения настоящего стандарта установлены в ГОСТ Р 1.0-2012 (раздел 8). Информация об изменениях к настоящему стандарту публикуется в ежегодном (по состоянию на 1 января текущего года) информационном указателе "Национальные стандарты", а официальный текст изменений и поправок - в ежемесячном информационном указателе "Национальные стандарты". В случае пересмотра (замены) или отмены настоящего стандарта соответствующее уведомление будет опубликовано в ближайшем выпуске информационного указателя "Национальные стандарты". Соответствующая информация, уведомление и тексты размещаются также в информационной системе общего пользования - на официальном сайте Федерального агентства по техническому регулированию и метрологии в сети Интернет (www.gost.ru)
Введение
Стандарты комплекса ИСО 10303 распространяются на компьютерное представление информации об изделиях и обмен данными об изделиях. Их целью является обеспечение нейтрального механизма, способного описывать изделия на всем протяжении их жизненного цикла. Этот механизм применим не только для обмена файлами в нейтральном формате, но является также основой для реализации и совместного доступа к базам данных об изделиях и организации архивирования.
В настоящем стандарте специфицирован прикладной модуль, используемый для представления физических свойств сборочной единицы, над которой в сборочном производстве выполняются некоторые подготовительные работы, которые изменяют ее форму либо ее соединение, либо свойства материала по отношению к тем свойствам, которые имела эта сборочной единицы при получении ее от производителя. Подготовительные работы необходимы для облегчения установки или при использовании другого монтажно-сборочного приспособления.
Во второе издание настоящей части ИСО 10303 включены изменения, перечисленные ниже.
Сделаны изменения структур отображения:
- Altered_package.modified_terminal_separation;
- Altered_package.of_geometric_status.
В разделе 1 настоящего стандарта определены область применения данного прикладного модуля, его функциональность и используемые данные.
В разделе 3 приведены термины, примененные в настоящем стандарте, а также в других стандартах комплекса ИСО 10303.
В разделе 4 определены информационные требования прикладной предметной области на основе принятой в ней терминологии. В приложении C дано графическое представление информационных требований, именуемое прикладной эталонной моделью (ПЭМ). Структуры ресурсов интерпретированы, чтобы соответствовать информационным требованиям. Результатом данной интерпретации является интерпретированная модель модуля (ИММ). Данная интерпретация, представленная в 5.1, устанавливает соответствие между информационными требованиями и ИММ. Сокращенный листинг ИММ, представленный в 5.2, специфицирует интерфейс к ресурсам. Графическое представление сокращенного листинга ИММ приведено в приложении D.
Имя типа данных в языке EXPRESS может использоваться либо для ссылки на сам тип данных, либо на экземпляр данных этого типа. Различие в использовании обычно понятно из контекста. Если существует вероятность неоднозначного толкования, то в текст включается фраза "объектный тип данных" либо "экземпляр(ы) данных типа".
Двойные кавычки ("....") означают цитируемый текст, одинарные кавычки ('...') - значения конкретных текстовых строк.
1 Область применения
Настоящий стандарт определяет прикладной модуль "Подготовленный корпус". В область применения настоящего стандарта входят:
- представление физических свойств сборочной единицы и ее модификаций;
- представление изменений выводов;
- положения, входящие в область применения прикладного модуля ИСО/ТС 10303-1707 Package.
В область применения настоящего стандарта не входят:
- представление физических свойств сборочной единицы, которая фактически не изменялась после приемки;
- представление изменений в ориентации модели в привязочной системе координат без соответствующих изменений физических свойств.
2 Нормативные ссылки
В настоящем стандарте использованы нормативные ссылки на следующие международные стандарты (для датированных ссылок следует использовать указанное издание, для недатированных ссылок - последнее издание указанного документа, включая все поправки):
ИСО/МЭК 8824-1:1998 <1> Информационные технологии. Абстрактная синтаксическая нотация версии один (АСН.1). Часть 1. Спецификация основной нотации (ISO/IEC 8824-1:2002, Information technology - Abstract Syntax Notation One (ASN.1): - Part 1: Specification of basic notation)
--------------------------------
<1> Отменен. Действует ИСО/МЭК 8824-1:2008.
ИСО 10303-1 Системы автоматизации производства и их интеграция. Представление данных об изделии и обмен этими данными. Часть 1. Общие представления и основополагающие принципы (ISO 10303-1, Industrial automation systems and integration - Product data representation and exchange - Part 1: Overview and fundamental principles)
ИСО 10303-11 Системы автоматизации производства и их интеграция. Представление данных об изделии и обмен этими данными. Часть 11. Методы описания. Справочное руководство по языку EXPRESS (ISO 10303-11, Industrial automation systems and integration - Product data representation and exchange - Part 11: Description methods: The EXPRESS language reference manual)
ИСО 10303-21:2002 Системы автоматизации производства и их интеграция. Представление данных об изделии и обмен этими данными. Часть 21. Методы реализации. Кодирование открытым текстом структуры обмена (ISO 10303-21:2002, Industrial automation systems and integration - Product data representation and exchange - Part 21: Implementation methods: Clear text encoding of the exchange structure)
ИСО 10303-202:1996 Системы автоматизации производства и их интеграция. Представление данных об изделии и обмен этими данными. Часть 202. Прикладной протокол. Ассоциативные чертежи (ISO 10303-202:1996, Industrial automation systems and integration - Product data representation and exchange - Part 202: Application protocol: Associative draughting)
ИСО/ТС 10303-1001:2004 <2> Системы автоматизации производства и их интеграция. Представление данных об изделии и обмен этими данными. Часть 1001. Прикладной модуль. Присваивание внешнего вида (ISO/TS 10303-1001:2004, Industrial automation systems and integration - Product data representation and exchange - Part 1001: Application module: Appearance assignment)
--------------------------------
<2> Отменен. Действует ИСО/ТС 10303-1001:2010.
ИСО/ТС 10303-1017:2004 <3> Системы автоматизации производства и их интеграция. Представление данных об изделии и обмен этими данными. Часть 1017. Прикладной модуль. Идентификация изделия (ISO/TS 10303-1017:2004, Industrial automation systems and integration - Product data representation and exchange - Part 1017: Application module: Product identification)
--------------------------------
<3> Отменен. Действует ИСО/ТС 10303-1017:2010.
<4> Отменен. Действует ИСО/ТС 10303-1248:2008.
ИСО/ТС 10303-1707 Системы промышленной автоматизации и интеграция. Представление данных о продукции и обмен данными. Часть 1707. Прикладной модуль. Корпус (ISO/TS 10303-1707, Industrial automation systems and integration - Product data representation and exchange - Part 1707: Application module: Package)
ИСО/ТС 10303-1747 Системы промышленной автоматизации и интеграция. Представление данных о продукции и обмен данными. Часть 1747. Прикладной модуль. Специфицирующий документ (ISO/TS 10303-1747, Industrial automation systems and integration - Product data representation and exchange - Part 1747: Application module: Specification document)
3 Термины, определения и сокращения
3.1 Термины, определенные в ИСО 10303-1
В настоящем стандарте применены следующие термины:
- приложение (application);
- прикладной объект (application object);
- прикладной протокол; ПП (application protocol; AP);
- прикладная эталонная модель; ПЭМ (application reference model; ARM);
- данные (data);
- информация (information);
- интегрированный ресурс (integrated resource);
- изделие (product);
- данные об изделии (product data).
3.2 Термин, определенный в ИСО 10303-202
В настоящем стандарте применен следующий термин:
- прикладная интерпретированная конструкция; ПИК (application interpreted construct; AIC).
3.3 Термины, определенные в ИСО/ТС 10303-1001
В настоящем стандарте применены следующие термины:
- прикладной модуль; ПМ (application module; AM);
- интерпретированная модель модуля; ИММ (module interpreted model; MIM).
3.4 Термин, определенный в ИСО/ТС 10303-1017
В настоящем стандарте применен следующий термин:
- общие ресурсы (common resources).
3.5 Сокращения
В настоящем стандарте применены следующие сокращения:
ПМ - прикладной модуль;
ПЭМ - прикладная эталонная модель;
ИММ - интерпретированная модель модуля;
URL - унифицированный указатель информационного ресурса.
4 Информационные требования
В настоящем разделе определены информационные требования к прикладному модулю "Подготовленный корпус", представленные в форме ПЭМ.
Примечания
1 Графическое представление информационных требований приведено в приложении C.
2 Спецификация отображения определена в 5.1. Она показывает, как удовлетворяются информационные требования при использовании общих ресурсов и конструкций, определенных в схеме ИММ или импортированных в схему ИММ прикладного модуля, описанного в настоящем стандарте.
Ниже представлен фрагмент EXPRESS-спецификации, с которого начинается описание схемы Altered_package_arm. В нем определены необходимые внешние ссылки.
EXPRESS-спецификация:
*)
SCHEMA Altered_package_arm;
(*
4.1 Прикладные эталонные модели, необходимые для прикладного модуля
Ниже представлены интерфейсные операторы языка EXPRESS, посредством которых задаются элементы, импортированные из прикладных эталонных моделей других прикладных модулей.
EXPRESS-спецификация:
*)
USE FROM Package_arm; -- ISO/TS 10303-1707
REFERENCE FROM Specification_document_arm -- ISO/TS 10303-1747
(get_document_definition);
(*
Примечания:
1 Схемы, ссылки на которые даны выше, можно найти в следующих документах комплекса ИСО 10303:
Package_arm
- ИСО/ТС 10303-1707;
Specification_document_arm
- ИСО/ТС 10303-1747.
2 Графическое представление данных схем приведено на рисунках C.1 и C.2, приложение C.
4.2 Определение типов данных ПЭМ
В настоящем подразделе определены типы данных ПЭМ рассматриваемого прикладного модуля.
4.2.1 Тип данных ap_documented_element_select
Тип данных ap_documented_element_select является расширением типа данных documented_element_select. В настоящем типе данных к списку альтернативных типов данных добавлен тип данных Surface_prepped_terminal.
Примечание - В прикладных модулях, использующих конструкции настоящего прикладного модуля, список объектных типов данных может быть расширен.
EXPRESS-спецификация:
*)
TYPE ap_documented_element_select = EXTENSIBLE GENERIC_ENTITY
SELECT BASED_ON documented_element_select WITH
(Surface_prepped_terminal);
END_TYPE;
(*
4.2.2 Тип данных ap_external_identification_item
Тип данных ap_external_identification_item является расширением типа данных external_identification_item. В настоящем типе данных к списку альтернативных типов данных добавлен тип данных Altered_package.
Примечание - В прикладных модулях, использующих конструкции настоящего прикладного модуля, список объектных типов данных может быть расширен.
EXPRESS-спецификация:
*)
TYPE ap_external_identification_item = EXTENSIBLE GENERIC_ENTITY
SELECT BASED_ON external_identification_item WITH
(Altered_package);
END_TYPE;
(*
4.2.3 Тип данных predefined_geometric_status
Тип данных predefined_geometric_status является перечислимым списком возможных значений, характеризующих геометрический статус.
Примечания:
1 Тип данных predefined_geometric_status не содержит полной спецификации преобразований, требующихся для преобразования одной геометрической модели в другую, поскольку некоторые из ограничений, накладываемые на преобразования, задаются как ограничения геометрических отношений между выводами корпуса и установочной плоскостью.
Пример - Для корпуса с двумя выводами, для которого определено, что оба вывода пересекают установочную плоскость при неподготовленном корпусе, требуется, чтобы при подготовленном корпусе, представленным объектом Package, оба вывода пересекали установочную плоскость. Точная длина и прочие геометрические свойства выводов у подготовленного и неподготовленного корпуса будут различаться, если ориентация подготовленного корпуса, представленного объектом Package, отличается от ориентации неподготовленного корпуса, представленного объектом Package.
2 Выбор, в качестве соблюдаемого условия, базовой оси или базовой плоскости зависит от геометрического класса корпуса, представленного объектом Package.
Примеры
1 Поскольку центральная ось симметрии обычно считается базовой осью, представленной объектом Datum_axis, то в случае, если значение predefined_geometric_status (предварительно определенный геометрический статус) отлично от undefined (не определено) или standard_datum_condition (стандартная база), программное приложение, генерирующее описание цилиндрического корпуса, представленного объектом Package, с выводами по оси симметрии, в качестве базы задаст базовую ось.
2 Поскольку грань, на которой размещены выводы, как правило, считается базовой плоскостью, представленной объектом Datum_plane, то. в случае, если значение predefined_geometric_status отлично от undefined (не определено) или standard_datum_condition (стандартная база), программное приложение, генерирующее описание прямоугольного корпуса с выводами, отходящими только от одной грани, в качестве базы задаст базовую плоскость.
EXPRESS-спецификация:
*)
TYPE predefined_geometric_status = ENUMERATION OF
(undefined,
standard_datum_condition,
perpendicular_primary_datum_axis,
perpendicular_primary_datum_plane);
END_TYPE;
(*
Определения элементов перечисления
undefined - задается то, что геометрический статус не определен.
Примечание - Данная возможность предусмотрена для тех случаев, когда само программное приложение не хранит значение геометрического статуса, но при этом требуется разрешенная геометрическая модель.
Пример - В системе управления данными об изделии (PDM) значение геометрического статуса может храниться в структурах отдельно от модели;
standard_datum_condition - задается то, что геометрический статус соответствует стандартной базе. Стандартная база означает, что ориентация немодифицированного корпуса, представленного объектом Package, совпадает с ориентацией модифицированного корпуса;
perpendicular_primary_datum_axis - задается геометрический статус, заключающийся в том, что первичная базовая ось модифицированного корпуса, представленного объектом Package, перпендикулярна первичной базовой оси немодифицированного корпуса, представленного объектом Package;
perpendicular_primary_datum_plane - задается геометрический статус, заключающийся в том, что первичная базовая плоскость модифицированного корпуса, представленного объектом Package, перпендикулярна первичной базовой плоскости немодифицированного корпуса.
4.3 Определение объектов ПЭМ
В настоящем подразделе определены объекты ПЭМ рассматриваемого прикладного модуля. Каждый объект ПЭМ является простейшим неделимым элементом, который моделирует уникальное понятие прикладной области, и содержит атрибуты для представления объекта. Далее приведены объекты ПЭМ и их определения.
4.3.1 Объект Altered_package
Объект Altered_package является подтипом объекта Package. С помощью объекта Altered_package описывается представленный объектом Package корпус, который был получен некоторым способом из другого корпуса, представленного объектом Package. Свойства материала или формы подготовленного корпуса отличаются от исходного.
Примечание - Справочная информация, предоставляемая объектом, играющим роль атрибута package_to_be_altered, используется для прослеживания, но не используется в целях определения.
Примеры
1 Примерами подготовки служат обрезка выводов, изгиб выводов, лужение выводов в целях обеспечения возможности пайки, или сочетания нескольких упомянутых действий.
2 На рисунке 1 показаны несколько различных форм представленного объектом Package корпуса, которые корпус может иметь при его установке в сборочную единицу. Для иллюстрации слева показана исходная форма корпуса, представленная объектом, играющим роль атрибута package_to_be_altered. Подготовленные формы обозначаются и прослеживаются на предприятии.
Рисунок 1 - Подготовленный корпус
Примечания:
1 В большинстве случаев посредством объектов Altered_packages описывается подготовка выводов.
2 Несмотря на то, что на рисунке 1 показана подготовка представленного объектом Package корпуса, у которого в исходном состоянии центральная ось выводов совпадает с центральной осью корпуса, двумерные CAD-системы, используемые для разработки схем межсоединений, обычно игнорируют это условие, поскольку в таких случаях отсутствуют пересечения выводов с установочной плоскостью. Для того, чтобы использовать настоящий стандарт для передачи информации о подготовленном состоянии, по меньшей мере, один из выводов представленного объектом Package измененного корпуса должен пересекать установочную плоскость.
EXPRESS-спецификация:
*)
ENTITY Altered_package
SUBTYPE OF (Package);
of_geometric_status : OPTIONAL predefined_geometric_status;
modified_terminal_separation : OPTIONAL Length_data_element;
package_to_be_altered : Package;
INVERSE
of_external_geometric_status : SET[0:1] OF
External_source_identification FOR item;
WHERE
WR1: (EXISTS (of_geometric_status)) XOR
((SIZEOF(of_external_geometric_status)) = 1);
WR2: NOT EXISTS(SELF\Product_view_definition.name);
END_ENTITY;
(*
Определения атрибутов
of_geometric_status - задает для корпуса одно из перечислимых значений типа данных predefined_geometric_status. Его значение undefined (не определено) должно интерпретироваться как недоступность информации о геометрическом статусе. Значение standard_datum_condition (стандартное условие базы), должно интерпретироваться как то, что после подготовки первичные параметры ориентации корпуса не изменены относительно исходных параметров, которые имел подготавливаемый корпус, представленный объектом, играющим роль атрибута package_to_be_altered. Если значение равно perpendicular_primary_datum_axis (перпендикулярная первичная базовая ось), то это должно интерпретироваться как утверждение о том, что первичная базовая ось подготовленного корпуса перпендикулярна оси исходного корпуса, представленного объектом, играющим роль атрибута package_to_be_altered. Если значение равно perpendicular_primary_datum_plane (перпендикулярная первичная базовая плоскость), то это должно интерпретироваться как утверждение о том, что первичная базовая плоскость подготовленного корпуса перпендикулярна плоскости исходного корпуса, представленного объектом, играющим роль атрибута package_to_be_altered. Присваивать значение этому атрибуту не обязательно;
modified_terminal_separation - задает объект Length_data_element, определяющий линейную длину для подготовленного корпуса, заданного объектом Altered_package. Присваивать значение этому атрибуту не обязательно;
package_to_be_altered - задает представленное объектом Package исходное состояние подготовленного корпуса, представленного объектом Altered_package;
of_external_geometric_status - задает обратную связь, устанавливающую зависимость существования представляющего подготовленный корпус объекта Altered_package от существования объекта External_source_identification, в котором объект Altered_package играет роль атрибута item.
Формальные положения
WR1. Должно быть задано значение атрибута of_geometric_status или атрибута of_external_geometric_status, но не обоих атрибутов одновременно.
WR2. Атрибуту name не должно присваиваться значение.
4.3.2 Объект Altered_package_terminal
Объект Altered_package_terminal является подтипом объекта Package_terminal. Экземпляр настоящего объекта является одним или более экземпляром объектов Shape_formed_terminal или Surface_prepped_terminal, а также дополнительно может быть экземпляром объекта Length_trimmed_terminal. С помощью объекта Altered_package_terminal описывается представленный объектом Package_terminal вывод корпуса, являющийся результатом процесса изменения. Свойства материала или формы при этом должны отличаться от свойств исходного вывода.
Пример - Процесс изменения может быть выполнен перед установкой представленного объектом Packaged_part корпуса на печатную плату.
EXPRESS-спецификация:
*)
ENTITY Altered_package_terminal
ABSTRACT SUPERTYPE OF ((Shape_formed_terminal
ANDOR Surface_prepped_terminal)
ANDOR Length_trimmed_terminal)
SUBTYPE OF (Package_terminal);
terminal_to_be_altered : Package_terminal;
SELF\Part_feature.associated_definition : Altered_package;
END_ENTITY;
(*
Определения атрибутов
terminal_to_be_altered - задает представленный объектом Package_terminal ввод/вывод корпуса, который изменяется для получения подготовленного ввода/вывода, представленного объектом Altered_package_terminal;
associated_definition - задает представленный объектом Altered_package подготовленный корпус, к которому относится подготовленный ввод/вывод, представленный объектом Altered_package_terminal.
4.3.3 Объект Length_trimmed_terminal
Объект Length_trimmed_terminal является подтипом объекта Altered_package_terminal. С помощью настоящего объекта описывается длина вывода, которая должна быть обеспечена перед установкой корпуса в сборочную единицу печатной платы. Подготавливаемая длина - это длина при поставке.
EXPRESS-спецификация:
*)
ENTITY Length_trimmed_terminal
SUBTYPE OF (Altered_package_terminal);
trimmed_length : Length_tolerance_characteristic;
END_ENTITY;
(*
Определение атрибута
trimmed_length - заданная объектом Length_tolerance_characteristic наименьшая допустимая длина обрезанного вывода, представленного объектом Length_trimmed_terminal.
4.3.4 Объект Shape_formed_terminal
Объект Shape_formed_terminal является таким подтипом объекта Altered_package_terminal, с помощью которого дается определение результата изменения формы вывода корпуса относительно его исходной формы, представленной объектом Package_terminal. Такое изменение формы выполняется для облегчения установки представленного объектом Packaged_part корпусного электронного компонента в сборочную единицу.
EXPRESS-спецификация:
*)
ENTITY Shape_formed_terminal
SUBTYPE OF (Altered_package_terminal);
END_ENTITY;
(*
4.3.5 Объект Surface_prepped_terminal
Объект Surface_prepped_terminal является таким подтипом объекта Altered_package_terminal, представляющего подготовленный вывод корпуса, посредством которого определяется изменение состояния поверхности вывода для обеспечения пригодности к пайке или по другим причинам перед установкой в представленный объектом Interconnect_module_component компонент модуля межсоединения во время сборки многослойного электронного блока, представленного объектом Layered_assembly_module_design_view.
EXPRESS-спецификация:
*)
ENTITY Surface_prepped_terminal
SUBTYPE OF (Altered_package_terminal);
DERIVE
surface_preparation : SET[1:1] OF Document_definition :=
get_document_definition(SELF, 'surface preparation',
'SPECIFICATION_DOCUMENT_ARM.SURFACE_FINISH_SPECIFICATION');
END_ENTITY;
(*
Определение атрибута
surface_preparation - задает представленную объектом Surface_finish_specification спецификацию чистоты поверхности, получаемой при изменении чистоты поверхности вывода с измененной чистотой поверхности, представленного объектом Surface_prepped_terminal.
*)
END_SCHEMA; -- Altered_package_arm
(*
5 Интерпретированная модель модуля
5.1 Спецификация отображения
В настоящем стандарте под термином "прикладной элемент" понимается любой объектный тип данных, определенный в разделе 4, любой из его явных атрибутов и любое ограничение на подтипы. Термин "элемент ИММ" означает любой объектный тип данных, определенный в 5.2 или импортированный с помощью оператора USE FROM из другой EXPRESS-схемы, а также любой из их атрибутов и любое ограничение на подтипы, определенное в 5.2 либо импортированное с помощью оператора USE FROM.
В данном подразделе представлена спецификация отображения, которая определяет, как каждый прикладной элемент, описанный в разделе 4 настоящего стандарта, отображается на один или более элементов ИММ (см. 5.2).
Спецификация отображения для каждого объекта ПЭМ определена ниже в отдельном пункте. Спецификация отображения атрибута объекта ПЭМ описывается в подпункте пункта, содержащего спецификацию отображения этого объекта. Каждая спецификация содержит не более пяти секций.
Секция "Заголовок" содержит:
- наименование рассматриваемого объекта ПЭМ или ограничение на подтипы либо
- наименование атрибута рассматриваемого объекта ПЭМ, если данный атрибут ссылается на тип, не являющийся объектным типом данных или типом SELECT, который содержит или может содержать объектные типы данных, либо
- составное выражение вида: "связь объекта <наименование объекта ПЭМ> с объектом <тип данных, на который дана ссылка> (представляющим атрибут <наименование атрибута>)", если данный атрибут ссылается на тип данных, являющийся объектным типом данных или типом SELECT, который содержит или может содержать объектные типы данных.
Секция "Элемент ИММ" содержит в зависимости от рассматриваемого прикладного элемента следующие составляющие:
- наименование одного или более объектных типов данных ИММ;
- наименование атрибута объекта ИММ, представленное в виде синтаксической конструкции <наименование объекта>.<наименование атрибута>, если рассматриваемый атрибут ссылается на тип, не являющийся объектным типом данных или типом SELECT, который содержит или может содержать объектные типы данных;
- ключевое слово PATH, если рассматриваемый атрибут объекта ПЭМ ссылается на объектный тип данных или на тип SELECT, который содержит или может содержать объектные типы данных;
- ключевое слово IDENTICAL MAPPING, если оба прикладных объекта, присутствующих в прикладном утверждении, отображаются на тот же самый экземпляр объектного типа данных ИММ;
- синтаксическую конструкцию /SUPERTYPE(<наименование супертипа>)/, если рассматриваемый объект ПЭМ отображается как его супертип;
- одну или более конструкций /SUBTYPE(<наименование подтипа>)/, если отображение рассматриваемого объекта ПЭМ является объединением отображений его подтипов.
Если отображение прикладного элемента содержит более одного элемента ИММ, то каждый из этих элементов ИММ представляется в отдельной строке спецификации отображения, заключенной в круглые или квадратные скобки.
Секция "Источник" содержит:
- обозначение стандарта ИСО, в котором определен данный элемент ИММ, для тех элементов ИММ, которые определены в общих ресурсах;
- обозначение настоящего стандарта для тех элементов ИММ, которые определены в схеме ИММ настоящего стандарта.
Данная секция опускается, если в секции "Элемент ИММ" используются ключевые слова PATH или IDENTICAL MAPPING.
Секция "Правила" содержит наименования одного или более глобальных правил, которые применяются к совокупности объектных типов данных ИММ, перечисленных в секции "Элемент ИММ" или "Ссылочный путь". Если правила не применяются, то данную секцию опускают.
За ссылкой на глобальное правило может следовать ссылка на подпункт, в котором определено данное правило.
Секция "Ограничение" содержит наименование одного или более ограничений на подтипы, которые применяются к совокупности объектных типов данных ИММ, перечисленных в секции "Элемент ИММ" или "Ссылочный путь". Если ограничения на подтипы отсутствуют, то данную секцию опускают.
За ссылкой на ограничение подтипа может следовать ссылка на подпункт, в котором определено данное ограничение на подтипы.
Секция "Ссылочный путь" содержит:
- ссылочный путь к супертипам в общих ресурсах для каждого элемента ИММ, определенного в настоящем стандарте;
- спецификацию взаимосвязей между элементами ИММ, если отображение прикладного элемента требует связать экземпляры нескольких объектных типов данных ИММ. В этом случае в каждой строке ссылочного пути указывают роль элемента ИММ по отношению к ссылающемуся на него элементу ИММ или к следующему по ссылочному пути элементу ИММ.
В выражениях, определяющих ссылочные пути и ограничения между элементами ИММ, применяют следующие условные обозначения:
[] - в квадратные скобки заключают несколько элементов ИММ или частей ссылочного пути, которые требуются для обеспечения соответствия информационному требованию;
() - в круглые скобки заключают несколько элементов ИММ или частей ссылочного пути, которые являются альтернативными в рамках отображения для обеспечения соответствия информационному требованию;
{} - заключенный в фигурные скобки фрагмент ограничивает ссылочный путь для обеспечения соответствия информационному требованию;
<> - в угловые скобки заключают один или более необходимых ссылочных путей;
|| - между вертикальными линиями помещают объект супертипа;
-> - атрибут, наименование которого предшествует символу ->, ссылается на объектный или выбираемый тип данных, наименование которого следует после этого символа;
<- - атрибут объекта, наименование которого следует после символа <-, ссылается на объектный или выбираемый тип данных, наименование которого предшествует этому символу;
[i] - атрибут, наименование которого предшествует символу [i], является агрегированной структурой; ссылка дается на любой элемент данной структуры;
[n] - атрибут, наименование которого предшествует символу [n], является упорядоченной агрегированной структурой; ссылка дается на n-й элемент данной структуры;
=> - объект, наименование которого предшествует символу =>, является супертипом объекта, наименование которого следует после этого символа;
<= - объект, наименование которого предшествует символу <=, является подтипом объекта, наименование которого следует после этого символа;
= - строковый (STRING), выбираемый (SELECT) или перечисляемый (ENUMERATION) тип данных ограничен списком выбора или значением;
\ - выражение для ссылочного пути продолжается на следующей строке;
* - один или более экземпляров взаимосвязанных объектных типов данных могут быть объединены в древовидную структуру. Путь между объектом взаимосвязи и связанными с ним объектами заключают в фигурные скобки;
-- - последующий текст является комментарием или ссылкой на раздел;
*> - выбираемый (SELECT) или перечисляемый (ENUMERATION) тип данных, наименование которого предшествует символу *>, расширяется до выбираемого или перечисляемого типа данных, наименование которого следует за этим символом;
<* - выбираемый (SELECT) или перечисляемый (ENUMERATION) тип данных, наименование которого предшествует символу <*, является расширением выбираемого или перечисляемого типа данных, наименование которого следует за этим символом;
!{} - секция, заключенная в фигурные скобки, обозначает отрицательное ограничение, налагаемое на отображение.
Определение и использование шаблонов отображения не поддерживаются в настоящей версии прикладных модулей, однако поддерживается использование предопределенных шаблонов /SUBTYPE/ и /SUPERTYPE/.
5.1.1 Прикладной объект Altered_package
Элемент ИММ:
package
Источник:
ИСО/ТС 10303-1707
Ссылочный путь:
package <=
physical_unit <=
product_definition
{product_definition.description = 'altered package'}
5.1.1.1 Связь объекта Altered_package с объектом Package, представляющим атрибут package_to_be_altered
Элемент ИММ:
PATH
Ссылочный путь:
package <=
physical_unit <=
product_definition <-
product_definition_relationship.related_product_definition
{product_definition_relationship
product_definition_relationship.name = 'package alteration'}
product_definition_relationship
product_definition_relationship.relating_product_definition ->
product_definition =>
physical_unit =>
package
5.1.1.2 Связь объекта Altered_package с объектом Length_data_element, представляющим атрибут modified_terminal_separation
Элемент ИММ:
PATH
Ссылочный путь:
package <=
physical_unit <=
product_definition
characterized_product_definition = product_definition
characterized_product_definition
characterized_definition = characterized_product_definition
characterized_definition <-
property_definition.definition
property_definition
{property_definition.name = 'modified terminal separation'}
property_definition <-
property_definition_representation.definition
property_definition_representation
property_definition_representation.used_representation ->
representation
representation.items[i] ->
representation_item =>
measure_representation_item <=
measure_with_unit =>
length_measure_with_unit
5.1.1.3 Связь объекта Altered_package с элементом данных predefined_geometric_status, представляющим атрибут of_geometric_status
Элемент ИММ:
PATH
Ссылочный путь:
package <=
physical_unit <=
product_definition
characterized_product_definition = product_definition
characterized_product_definition
characterized_definition = characterized_product_definition
characterized_definition <-
property_definition.definition
property_definition
{property_definition.name = 'predefined geometric status'}
property_definition.description
{(property_definition.description = 'standard datum condition')
(property_definition.description = 'undefined')
(property_definition.description = 'perpendicular primary datum axis')
(property_definition.description = 'perpendicular primary datum plane')}
5.1.2 Прикладной объект Altered_package_terminal
Элемент ИММ:
altered_package_terminal
Источник:
ИСО/ТС 10303-1601
Ссылочный путь:
altered_package_terminal <=
package_terminal <=
placed_feature <=
shape_aspect
5.1.2.1 Связь объекта Altered_package_terminal с объектом Package_terminal, представляющим атрибут terminal_to_be_altered
Элемент ИММ:
PATH
Ссылочный путь:
altered_package_terminal <=
package_terminal <=
placed_feature <=
shape_aspect <-
shape_aspect_relationship.related_shape_aspect
{shape_aspect_relationship
shape_aspect_relationship.name = 'terminal to be altered'}
shape_aspect_relationship
shape_aspect_relationship.relating_shape_aspect ->
shape_aspect =>
placed_feature =>
package_terminal
5.1.2.2 Связь объекта Altered_package_terminal с объектом Functional Altered_package, представляющим атрибут associated_definition)
Элемент ИММ:
PATH
Ссылочный путь:
altered_package_terminal <=
package_terminal <=
placed_feature <=
shape_aspect
shape_aspect.of_shape ->
product_definition_shape <=
property_definition
property_definition.definition ->
characterized_definition
characterized_definition = characterized_product_definition
characterized_product_definition
characterized_product_definition = product_definition
{product_definition.description = 'altered package'}
product_definition =>
physical_unit =>
package
5.1.3 Прикладной объект Document_assignment
Определение прикладного объекта Document_assignment дано в прикладном модуле "document_assignment". В настоящей секции с целью включения утверждений, определения которых даны в настоящем прикладном модуле, дается расширение отображения прикладного объекта Document_assignment.
5.1.3.1 Связь объекта Document_assignment с объектом Surface_prepped_terminal, представляющим атрибут is_assigned_to
#1: если экземпляр объекта Document_assignment не является экземпляром объекта Partial_document_assignment
Ссылочный путь:
applied_document_reference
applied_document_reference.items[i] ->
document_reference_item
document_reference_item *> ap_document_reference_item
ap_document_reference_item = package_terminal =>
altered_package_terminal =>
surface_prepped_terminal
#1: если экземпляр объекта Document_assignment является экземпляром объекта Partial_document_assignment
Ссылочный путь:
applied_document_usage_constraint_assignment
applied_document_usage_constraint_assignment.items[i] ->
document_reference_item
document_reference_item *> ap_document_reference_item
ap_document_reference_item = package_terminal =>
altered_package_terminal =>
surface_prepped_terminal
5.1.4 Прикладной объект External_source_identification
Определение прикладного объекта External_source_identification дано в прикладном модуле "external_item_identification_assignment". В настоящей секции с целью включения утверждений, определения которых даны в настоящем прикладном модуле, дается расширение отображения прикладного объекта External_source_identification.
5.1.4.1 Связь объекта External_source_identification с объектом Altered_package, представляющим атрибут item
Элемент ИММ:
PATH
Ссылочный путь:
applied_external_identification_assignment.items[i]-> external_identification_item
external_identification_item *> ap_external_identification_item
ap_external_identification_item = package
5.1.5 Прикладной объект Length_trimmed_terminal
Элемент ИММ:
length_trimmed_terminal
Источник:
ИСО/ТС 10303-1601
Ссылочный путь:
length_trimmed_terminal <=
altered_package_terminal <=
package_terminal <=
placed_feature <=
shape_aspect
5.1.5.1 Связь объекта Length_trimmed_terminal с объектом Length_tolerance_characteristic, представляющим атрибут trimmed_length
Элемент ИММ:
PATH
Ссылочный путь:
length_trimmed_terminal <=
altered_package_terminal <=
package_terminal <=
placed_feature <=
shape_aspect
shape_definition = shape_aspect
shape_definition
characterized_definition = shape_definition
characterized_definition <-
property_definition.definition
property_definition <-
property_definition_representation.definition
property_definition_representation
property_definition_representation.used_representation ->
representation
5.1.6 Прикладной объект Shape_formed_terminal
Элемент ИММ:
shape_formed_terminal
Источник:
ИСО/ТС 10303-1601
Ссылочный путь:
shape_formed_terminal <=
altered_package_terminal <=
package_terminal <=
placed_feature <=
shape_aspect
5.1.7 Прикладной объект Surface_prepped_terminal
Элемент ИММ:
surface_prepped_terminal
Источник:
ИСО/ТС 10303-1601
Ссылочный путь:
surface_prepped_terminal <=
altered_package_terminal <=
package_terminal <=
placed_feature <=
shape_aspect
5.2 Сокращенный листинг ИММ на языке EXPRESS
В данном подразделе определена EXPRESS-схема, полученная из таблицы отображений. В ней использованы элементы общих ресурсов или других прикладных модулей и определены конструкции на языке EXPRESS, относящиеся к настоящему стандарту.
В данном подразделе определена интерпретированная модель прикладного модуля "Подготовленный корпус", а также определены модификации, которые применяются к конструкциям, импортированным из общих ресурсов.
При использовании в данной схеме конструкций, определенных в общих ресурсах или в прикладных модулях, необходимо применять следующие ограничения:
- использование объекта супертипа не дает права применять любой из его подтипов, пока этот подтип не будет также импортирован в схему ИММ;
- использование выбираемого типа SELECT не дает права применять любой из перечисленных в нем типов, пока этот тип не будет также импортирован в схему ИММ.
EXPRESS-спецификация:
*)
SCHEMA Altered_package_mim;
USE FROM Package_mim; -- ISO/TS 10303-1707
(*
Примечания:
1 Схему, ссылка на которую дана выше, можно найти в следующем стандарте или документе комплекса ИСО 10303:
Package_mim - ИСО/ТС 10303-1707.
2 Графическое представление данной схемы приведено на рисунках D.1 и D.2, приложение D.
5.2.1 Определение типов данных ИММ
В данном пункте определены типы данных объектов ИММ для настоящего прикладного модуля.
5.2.1.1 Тип данных ap_document_reference_item
Тип данных ap_document_reference_item является расширением типа данных document_reference_item. В настоящем типе данных к списку альтернативных типов данных добавлен тип данных package_terminal.
Примечание - В прикладных модулях, использующих конструкции настоящего прикладного модуля, список объектных типов данных может быть расширен.
EXPRESS-спецификация:
*)
TYPE ap_document_reference_item = EXTENSIBLE GENERIC_ENTITY
SELECT BASED_ON document_reference_item WITH
(package_terminal);
END_TYPE;
(*
5.2.1.2 Тип данных ap_external_identification_item
Тип данных ap_external_identification_item является расширением типа данных external_identification_item. В настоящем типе данных к списку альтернативных типов данных добавлен тип данных package.
Примечание - В прикладных модулях, использующих конструкции настоящего прикладного модуля, список объектных типов данных может быть расширен.
EXPRESS-спецификация:
*)
TYPE ap_external_identification_item = EXTENSIBLE GENERIC_ENTITY
SELECT BASED_ON external_identification_item WITH
(package);
END_TYPE;
(*
5.2.2 Определение объектов ИММ
В данном пункте определены объекты ИММ для настоящего прикладного модуля.
5.2.2.1 Объект altered_package_terminal
Объект altered_package_terminal - это такой подтип объекта package_terminal, который реализует концепцию прикладного объекта ПЭМ Altered_package_terminal. Экземпляр настоящего объекта является одним или более экземпляром объектов shape_formed_terminal или surface_prepped_terminal, а также дополнительно может быть экземпляром объекта length_trimmed_terminal.
EXPRESS-спецификация:
*)
ENTITY altered_package_terminal
ABSTRACT SUPERTYPE OF ((shape_formed_terminal
ANDOR surface_prepped_terminal)
ANDOR length_trimmed_terminal)
SUBTYPE OF (package_terminal);
END_ENTITY;
(*
5.2.2.2 Объект length_trimmed_terminal
Объект length_trimmed_terminal - это такой подтип объекта altered_package_terminal, который реализует концепцию прикладного объекта ПЭМ Length_trimmed_terminal.
EXPRESS-спецификация:
*)
ENTITY length_trimmed_terminal
SUBTYPE_OF (altered_package_terminal);
END_ENTITY;
(*
5.2.2.3 Объект shape_formed_terminal
Объект shape_formed_terminal - это такой подтип объекта altered_package_terminal, который реализует концепцию прикладного объекта ПЭМ Shape_formed_terminal.
EXPRESS-спецификация:
*)
ENTITY shape_formed_terminal
SUBTYPE OF (altered_package_terminal);
END_ENTITY;
(*
5.2.2.4 Объект surface_prepped_terminal
Объект surface_prepped_terminal - это такой подтип объекта package_terminal, который реализует концепцию прикладного объекта ПЭМ Surface_prepped_terminal.
EXPRESS-спецификация:
*)
ENTITY surface_prepped_terminal
SUBTYPE OF (altered_package_terminal);
END_ENTITY;
(*
*)
END_SCHEMA; -- Altered_package_mim
(*
Приложение A
(обязательное)
СОКРАЩЕННЫЕ НАИМЕНОВАНИЯ ОБЪЕКТОВ ИММ
Сокращенные наименования объектов, установленных в настоящем стандарте, приведены в таблице A.1.
Таблица A.1
Сокращенные наименования объектов
Полное наименование
Сокращенное наименование
altered_package_terminal
ALPCTR
length_trimmed_terminal
LNTRTR
shape_formed_terminal
SHFRTR
surface_prepped_terminal
SRPRTR
Наименования объектов определены в 5.2 настоящего стандарта и в других стандартах и документах, перечисленных в разделе 2.
Требования к использованию сокращенных наименований содержатся в стандартах тематической группы "Методы реализации" комплекса ИСО 10303.
Примечание - Наименования объектов на языке EXPRESS доступны в Интернете по адресу http://www.tc184-sc4.org/Short_Names/.
Приложение B
(обязательное)
РЕГИСТРАЦИЯ ИНФОРМАЦИОННОГО ОБЪЕКТА
B.1 Обозначение документа
Для однозначного обозначения информационного объекта в открытой системе настоящему стандарту присвоен следующий идентификатор объекта:
{ iso standard 10303 part(1601) version(2)}
Смысл данного обозначения установлен в ИСО/МЭК 8824-1 и описан в ИСО 10303-1.
B.2 Обозначение схем
B.2.1 Обозначение схемы Altered_package_arm
Для однозначного обозначения в открытой информационной системе схеме Altered_package_arm, установленной в настоящем стандарте, присвоен следующий идентификатор объекта:
{ iso standard 10303 part(1601) version(2) schema(1) altered-package-arm(1) }
Смысл данного обозначения установлен в ИСО/МЭК 8824-1 и описан в ИСО 10303-1.
B.2.2 Обозначение схемы Altered_package_mim
Для однозначного обозначения в открытой информационной системе схеме Altered_package_mim, установленной в настоящем стандарте, присвоен следующий идентификатор объекта:
{ iso standard 10303 part(1601) version(2) schema(1) altered-package-mim(2) }
Смысл данного обозначения установлен в ИСО/МЭК 8824-1 и описан в ИСО 10303-1.
Приложение C
(справочное)
EXPRESS-G ДИАГРАММЫ ПЭМ
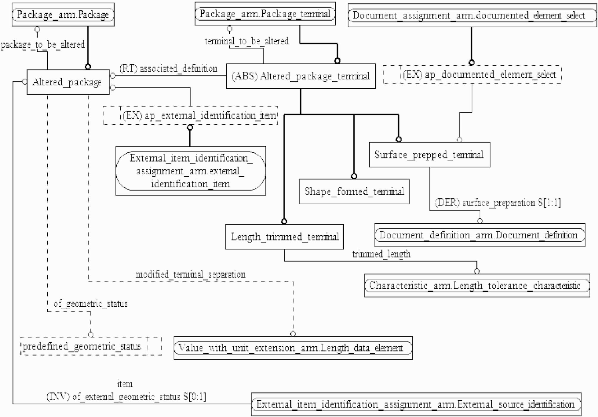
Диаграммы на рисунках C.1 и C.2 получены из сокращенного листинга ПЭМ на языке EXPRESS, приведенного в разделе 4. В диаграммах использована графическая нотация EXPRESS-G языка EXPRESS.
Рисунок C.1 - Представление ПЭМ на уровне схем
в формате EXPRESS-G
Рисунок C.2 - Представление ПЭМ на уровне объектов
в формате EXPRESS-G
В настоящем приложении приведены два различных представления ПЭМ для рассматриваемого прикладного модуля:
- представление на уровне схем отображает импорт конструкций, определенных в схемах ПЭМ других прикладных модулей, в схему ПЭМ рассматриваемого прикладного модуля с помощью операторов USE FROM;
- представление на уровне объектов отображает конструкции на языке EXPRESS, определенные в схеме ПЭМ данного прикладного модуля, и ссылки на импортированные конструкции, которые конкретизированы или на которые имеются ссылки в конструкциях схемы ПЭМ рассматриваемого прикладного модуля.
Примечание - Оба эти представления являются неполными. Представление на уровне схем не отображает в схемы ПЭМ модули, которые импортированы косвенным образом. Представление на уровне объектов не отображает импортированные конструкции, которые не конкретизированы или на которые отсутствуют ссылки в конструкциях схемы ПЭМ рассматриваемого прикладного модуля.
Описание EXPRESS-G установлено в ИСО 10303-11, приложение D.
Приложение D
(справочное)
EXPRESS-G ДИАГРАММЫ ИММ
ИС МЕГАНОРМ: примечание.
В официальном тексте документа, видимо, допущена опечатка: имеется в виду рисунок D.2, а не D.3.
Диаграммы на рисунках D.1 - D.3 получены из сокращенного листинга ИММ на языке EXPRESS, приведенного в 5.2. В диаграммах использована графическая нотация EXPRESS-G языка EXPRESS.
Рисунок D.1 - Представление ИММ на уровне схем
в формате EXPRESS-G
Рисунок D.2 - Представление ИММ на уровне объектов
в формате EXPRESS-G
В настоящем приложении приведены два различных представления ИММ для рассматриваемого прикладного модуля:
- представление на уровне схем отображает импорт конструкций, определенных в схемах ИММ других прикладных модулей или в схемах общих ресурсов, в схему ИММ рассматриваемого прикладного модуля с помощью операторов USE FROM;
- представление на уровне объектов отображает конструкции на языке EXPRESS, определенные в схеме ИММ рассматриваемого прикладного модуля, и ссылки на импортированные конструкции, которые конкретизированы или на которые имеются ссылки в конструкциях схемы ИММ рассматриваемого прикладного модуля.
Примечание - Оба эти представления являются неполными. Представление на уровне схемы не отображает в схемы ИММ модули, которые импортированы косвенным образом. Представление на уровне объектов не отображает импортированные конструкции, которые не конкретизированы или на которые отсутствуют ссылки в конструкциях схемы ИММ рассматриваемого прикладного модуля.
Описание EXPRESS-G установлено в ИСО 10303-11, приложение D.
Приложение E
(справочное)
МАШИННО-ИНТЕРПРЕТИРУЕМЫЕ ЛИСТИНГИ
В данном приложении приведены ссылки на сайты, на которых представлены листинги наименований объектов на языке EXPRESS и соответствующих сокращенных наименований, установленных или на которые даются ссылки в настоящем стандарте. На этих же сайтах представлены листинги всех EXPRESS-схем, установленных в настоящем стандарте, без комментариев и другого поясняющего текста. Эти листинги доступны в машинно-интерпретируемой форме (см. таблицу E.1) и могут быть получены по следующим адресам URL:
сокращенные наименования: http://www.tc184-sc4.org/Short_Names/;
EXPRESS: http://www.tc184-sc4.org/EXPRESS/.
Таблица E.1
Листинги ПЭМ и ИММ на языке EXPRESS
Описание
Идентификатор
Сокращенный листинг ПЭМ на языке EXPRESS
ISO TC184/SC4/WG12 N6270
Сокращенный листинг ИММ на языке EXPRESS
ISO TC184/SC4/WG12 N6271
Если доступ к этим сайтам невозможен, необходимо обратиться в центральный секретариат ИСО или непосредственно в секретариат ИСО ТК184/ПК4 по адресу электронной почты: sc4sec@tc184-sc4.org.
Примечание - Информация, представленная в машинно-интерпретированном виде по указанным выше адресам URL, является справочной. Обязательным является текст настоящего стандарта.
Приложение ДА
(справочное)
СВЕДЕНИЯ О СООТВЕТСТВИИ ССЫЛОЧНЫХ МЕЖДУНАРОДНЫХ СТАНДАРТОВ
И ДОКУМЕНТОВ НАЦИОНАЛЬНЫМ СТАНДАРТАМ РОССИЙСКОЙ ФЕДЕРАЦИИ
Таблица ДА.1
Обозначение ссылочного международного стандарта, документа
Степень соответствия
Обозначение и наименование соответствующего национального стандарта
ИСО/МЭК 8824-1:1998
IDT
ГОСТ Р ИСО/МЭК 8824-1-2001 "Информационная технология. Абстрактная синтаксическая нотация версии один (АСН.1). Часть 1. Спецификация основной нотации"
ИСО 10303-1:1994
IDT
ГОСТ Р ИСО 10303-1-99 "Системы автоматизации производства и их интеграция. Представление данных об изделии и обмен этими данными. Часть 1. Общие представления и основополагающие принципы"
ИСО 10303-11:2004
IDT
ГОСТ Р ИСО 10303-11-2009 "Системы автоматизации производства и их интеграция. Представление данных об изделии и обмен этими данными. Часть 11. Методы описания. Справочное руководство по языку EXPRESS"
ИСО 10303-21:2002
IDT
ГОСТ Р ИСО 10303-21-2002 "Системы автоматизации производства и их интеграция. Представление данных об изделии и обмен этими данными. Часть 21. Методы реализации. Кодирование открытым текстом структуры обмена"
ИСО 10303-202:1996
-
ИСО/ТС 10303-1001:2004
IDT
ГОСТ Р ИСО/ТС 10303-1001-2010 "Системы автоматизации производства и их интеграция. Представление данных об изделии и обмен этими данными. Часть 1001. Прикладной модуль. Присваивание внешнего вида"
ИСО/ТС 10303-1017:2004
IDT
ГОСТ Р ИСО/ТС 10303-1017-2010 "Системы автоматизации производства и их интеграция. Представление данных об изделии и обмен этими данными. Часть 1017. Прикладной модуль. Идентификация изделия"
ИСО/ТС 10303-1707
-
ИСО/ТС 10303-1747
-
<*> Соответствующий национальный стандарт отсутствует. До его утверждения рекомендуется использовать перевод на русский язык данного международного стандарта (документа). Перевод данного международного стандарта (документа) находится в Федеральном информационном фонде технических регламентов и стандартов.
Примечание - В настоящей таблице использовано следующее условное обозначение степени соответствия стандартов:
IDT - идентичные стандарты.
БИБЛИОГРАФИЯ
[1]
Guidelines for the content of application modules,
ISO TC 184/SC 4 N 1685, 2004-02-27.
УДК 656.072:681.3:006.354
ОКС 25.040.40
ОКСТУ 4002
Ключевые слова: прикладные автоматизированные системы, промышленные изделия, представление данных, обмен данными, подготовленный корпус, представление физических свойств, представление выводов