Главная // Актуальные документы // ГОСТ Р (Государственный стандарт)СПРАВКА
Источник публикации
М.: Стандартинформ, 2016
Примечание к документу
Документ
введен в действие с 1 ноября 2016 года.
Название документа
"ГОСТ Р ИСО/ТС 10303-1242-2015. Национальный стандарт Российской Федерации. Системы автоматизации производства и их интеграция. Представление данных об изделии и обмен этими данными. Часть 1242. Прикладной модуль. Должность в организации"
(утв. и введен в действие Приказом Росстандарта от 28.12.2015 N 2213-ст)
"ГОСТ Р ИСО/ТС 10303-1242-2015. Национальный стандарт Российской Федерации. Системы автоматизации производства и их интеграция. Представление данных об изделии и обмен этими данными. Часть 1242. Прикладной модуль. Должность в организации"
(утв. и введен в действие Приказом Росстандарта от 28.12.2015 N 2213-ст)
Утвержден и введен в действие
Приказом Федерального
агентства по техническому
регулированию и метрологии
от 28 декабря 2015 г. N 2213-ст
НАЦИОНАЛЬНЫЙ СТАНДАРТ РОССИЙСКОЙ ФЕДЕРАЦИИ
СИСТЕМЫ АВТОМАТИЗАЦИИ ПРОИЗВОДСТВА И ИХ ИНТЕГРАЦИЯ
ПРЕДСТАВЛЕНИЕ ДАННЫХ ОБ ИЗДЕЛИИ И ОБМЕН ЭТИМИ ДАННЫМИ
ЧАСТЬ 1242
ПРИКЛАДНОЙ МОДУЛЬ. ДОЛЖНОСТЬ В ОРГАНИЗАЦИИ
Industrial automation systems and integration.
Product data representation and exchange. Part 1242.
Application module. Position in organization
ISO/TS 10303-1242:2004
Industrial automation systems and integration -
Product data representation and exchange -
Part 1242: Application module:
Position in organization
(IDT)
ГОСТ Р ИСО/ТС 10303-1242-2015
Дата введения
1 ноября 2016 года
1 ПОДГОТОВЛЕН Федеральным государственным автономным научным учреждением "Центральный научно-исследовательский и опытно-конструкторский институт робототехники и технической кибернетики" (ЦНИИ РТК) на основе собственного аутентичного перевода на русский язык международного документа, указанного в
пункте 4
2 ВНЕСЕН Техническим комитетом по стандартизации ТК 459 "Информационная поддержка жизненного цикла изделий"
3 УТВЕРЖДЕН И ВВЕДЕН В ДЕЙСТВИЕ Приказом Федерального агентства по техническому регулированию и метрологии от 28 декабря 2015 г. N 2213-ст
4 Настоящий стандарт идентичен международному документу ИСО/ТС 10303-1242:2004 "Системы автоматизации производства и их интеграция. Представление данных об изделии и обмен этими данными. Часть 1242. Прикладной модуль. Должность в организации" (ISO/TS 10303-1242:2004 "Industrial automation systems and integration - Product data representation and exchange - Part 1242: Application module: Position in organization").
При применении настоящего стандарта рекомендуется использовать вместо ссылочных международных стандартов и документов соответствующие им национальные стандарты Российской Федерации, сведения о которых приведены в дополнительном
приложении ДА
5 ВВЕДЕН ВПЕРВЫЕ
Правила применения настоящего стандарта установлены в ГОСТ Р 1.0-2012
(раздел 8). Информация об изменениях к настоящему стандарту публикуется в ежегодном (по состоянию на 1 января текущего года) информационном указателе "Национальные стандарты", а официальный текст изменений и поправок - в ежемесячном информационном указателе "Национальные стандарты". В случае пересмотра (замены) или отмены настоящего стандарта соответствующее уведомление будет опубликовано в ближайшем выпуске ежемесячного информационного указателя "Национальные стандарты". Соответствующая информация, уведомление и тексты размещаются также в информационной системе общего пользования - на официальном сайте Федерального агентства по техническому регулированию и метрологии в сети Интернет (www.gost.ru)
Стандарты комплекса ИСО 10303 распространяются на компьютерное представление информации об изделиях и обмен данными об изделиях. Их целью является обеспечение нейтрального механизма, способного описывать изделия на всем протяжении их жизненного цикла. Этот механизм применим не только для обмена файлами в нейтральном формате, но является также основой для реализации и совместного доступа к базам данных об изделиях и организации архивирования.
Стандарты комплекса ИСО 10303 представляют собой набор отдельно издаваемых стандартов (частей). Стандарты данного комплекса относятся к одной из следующих тематических групп: "Методы описания", "Методы реализации", "Методология и основы аттестационного тестирования", "Интегрированные обобщенные ресурсы", "Интегрированные прикладные ресурсы", "Прикладные протоколы", "Комплекты абстрактных тестов", "Прикладные интерпретированные конструкции" и "Прикладные модули". Полный перечень стандартов комплекса ИСО 10303 представлен на сайте http://www.tc184-sc4.org/titles/STEP_Titles.htm. Настоящий стандарт входит в тематическую группу "Прикладные модули". Он подготовлен подкомитетом SC4 "Производственные данные" Технического комитета 184 ИСО "Системы автоматизации производства и их интеграция".
Настоящий стандарт определяет прикладной модуль для представления данных, идентифицирующих должность сотрудника в организации и взаимосвязи между должностями и организациями. Сотрудники в организации занимают определенные должности, которые определяют их полномочия и место или положение по отношению к другим сотрудникам. Примерами должностей в такой организации как Военно-морское ведомство являются: капитан, офицер-инженер, заместитель офицера-инженера, главный старшина машинного отделения, морской инженер-механик машинного отделения. Существует большое разнообразие примеров должностей в промышленности и общественном секторе.
В
разделе 1 определены область применения прикладного модуля, его функциональность и относящиеся к нему данные.
В
разделе 3 приведены термины, определенные в других стандартах комплекса ИСО 10303 и примененные в настоящем стандарте.
В
разделе 4 установлены информационные требования к прикладной предметной области с использованием принятой в ней терминологии.
Графическое представление информационных требований, называемых прикладной эталонной моделью (ПЭМ), приведено в
приложении C. Структуры ресурсов интерпретированы, чтобы соответствовать информационным требованиям. Результатом данной интерпретации является интерпретированная модель модуля (ИММ). Данная интерпретация, представленная в
5.1, устанавливает соответствие между информационными требованиями и ИММ. Сокращенный листинг ИММ, представленный в
5.2, определяет интерфейс к ресурсам. Графическое представление сокращенного листинга ИММ приведено в
приложении D.
Имя типа данных в языке EXPRESS может использоваться для ссылки на сам тип данных либо на экземпляр данных этого типа. Различие в использовании обычно понятно из контекста. Если существует вероятность неоднозначного толкования, то в текст включают фразу "объектный тип данных" либо "экземпляр(ы) объектного типа данных".
Двойные кавычки ("...") обозначают цитируемый текст, одинарные кавычки ('...') - значения конкретных текстовых строк.
Настоящий стандарт определяет прикладной модуль "Должность в организации".
Требования настоящего стандарта распространяются на:
- определение должности в организации;
- определение типа должности;
- взаимосвязь между должностями и организациями;
- взаимосвязь между должностями;
- взаимосвязь между должностью и сотрудником, организацией или сотрудником в организации.
В настоящем стандарте использованы ссылки на следующие международные стандарты и документы (для датированных ссылок следует использовать только указанное издание, для недатированных ссылок - последнее издание указанного документа, включая все поправки к нему).
ИСО/МЭК 8824-1:2002
<*> Информационная технология. Абстрактная синтаксическая нотация версии 1 (АСН.1). Часть 1. Спецификация основной нотации (ISO/IEC 8824-1:2002, Information technology - Abstract Syntax Notation One (ASN.1) - Part 1: Specification of basic notation)
--------------------------------
<*> Отменен. Действует ИСО/МЭК 8824-1:2008. Для однозначного соблюдения требований настоящего стандарта, выраженных в датированных ссылках, рекомендуется использовать только данный ссылочный стандарт.
ИСО 10303-1:1994 Системы автоматизации производства и их интеграция. Представление данных об изделии и обмен этими данными. Часть 1. Общие представления и основополагающие принципы (ISO 10303-1:1994, Industrial automation systems and integration - Product data representation and exchange - Part 1: Overview and fundamental principles)
ИСО 10303-11:2004 Системы автоматизации производства и их интеграция. Представление данных об изделии и обмен этими данными. Часть 11. Методы описания. Справочное руководство по языку EXPRESS (ISO 10303-11:2004, Industrial automation systems and integration - Product data representation and exchange - Part 11: Description methods: The EXPRESS language reference manual)
ИСО 10303-21:2002 Системы автоматизации производства и их интеграция. Представление данных об изделии и обмен этими данными. Часть 21. Методы реализации. Кодирование открытым текстом структуры обмена (ISO 10303-21:2002, Industrial automation systems and integration - Product data representation and exchange - Part 21: Implementation methods: Clear text encoding of the exchange structure)
ИСО 10303-41:2005 Системы автоматизации производства и их интеграция. Представление данных об изделии и обмен этими данными. Часть 41. Интегрированные обобщенные ресурсы. Основы описания и поддержки изделий (ISO 10303-41:2005, Industrial automation systems and integration - Product data representation and exchange - Part 41: Integrated generic resource: Fundamentals of product description and support)
ИСО 10303-202:1996 Системы автоматизации производства и их интеграция. Представление данных об изделии и обмен этими данными. Часть 202. Прикладной протокол. Ассоциативные чертежи (ISO 10303-202:1996, Industrial automation systems and integration - Product data representation and exchange - Part 202: Application protocol: Associative draughting)
ИСО/ТС 10303-1001:2004
<*> Системы автоматизации производства и их интеграция. Представление данных об изделии и обмен этими данными. Часть 1001. Прикладной модуль. Присваивание внешнего вида (ISO/TS 10303-1001:2004, Industrial automation systems and integration - Product data representation and exchange - Part 1001: Application module: Appearance assignment)
--------------------------------
<*> Отменен. Действует ИСО/ТС 10303-1001:2010. Для однозначного соблюдения требований настоящего стандарта, выраженных в датированных ссылках, рекомендуется использовать только данный ссылочный стандарт.
ИСО/ТС 10303-1011:2004 Системы автоматизации производства и их интеграция. Представление данных об изделии и обмен этими данными. Часть 1011. Прикладной модуль. Организация и работники (ISO/TS 10303-1011:2004, Industrial automation systems and integration - Product data representation and exchange - Part 1011: Application module: Person organization)
ИСО/ТС 10303-1017:2004
<**> Системы автоматизации производства и их интеграция. Представление данных об изделии и обмен этими данными. Часть 1017. Прикладной модуль. Идентификация изделия (ISO/TS 10303-1017:2004, Industrial automation systems and integration - Product data representation and exchange - Part 1017: Application module: Product identification)
--------------------------------
<**> Отменен. Действует ИСО/ТС 10303-1017:2010. Для однозначного соблюдения требований настоящего стандарта, выраженных в датированных ссылках, рекомендуется использовать только данный ссылочный стандарт.
ИСО/ТС 10303-1061:2004
<***> Системы автоматизации производства и их интеграция. Представление данных об изделии и обмен этими данными. Часть 1061. Прикладной модуль. Проект (ISO/TS 10303-1061:2004, Industrial automation systems and integration - Product data representation and exchange - Part 1061: Application module: Project)
--------------------------------
<***> Отменен. Действует ИСО/ТС 10303-1061:2006. Для однозначного соблюдения требований настоящего стандарта, выраженных в датированных ссылках, рекомендуется использовать только данный ссылочный стандарт.
ИСО/ТС 10303-1114:2004 Системы автоматизации производства и их интеграция. Представление данных об изделии и обмен этими данными. Часть 1114. Прикладной модуль. Задание принадлежности к классу (ISO/TS 10303-1114:2004, Industrial automation systems and integration - Product data representation and exchange - Part 1114: Application module: Classification assignment)
ИСО/ТС 10303-1245:2004 Системы автоматизации производства и их интеграция. Представление данных об изделии и обмен этими данными. Часть 1245. Прикладной модуль. Категорирование сотрудников (ISO/TS 10303-1245:2004, Industrial automation systems and integration - Product data representation and exchange - Part 1245: Application module: Type of person)
3.1 Термины, определенные в ИСО 10303-1
В настоящем стандарте применены следующие термины:
- приложение (application);
- прикладной объект (application object);
- прикладной протокол (application protocol);
- прикладная эталонная модель (application reference model);
- данные (data);
- информация (information);
- интегрированный ресурс (integrated resource);
- изделие (product);
- данные об изделии (product data).
3.2 Термин, определенный в ИСО 10303-202
В настоящем стандарте применен следующий термин:
- прикладная интерпретированная конструкция (application interpreted construct).
3.3 Термины, определенные в ИСО/ТС 10303-1001
В настоящем стандарте применены следующие термины:
- прикладной модуль (application module);
- интерпретированная модель модуля (module interpreted model).
3.4 Термин, определенный в ИСО/ТС 10303-1017
В настоящем стандарте применен следующий термин:
- общие ресурсы (common resources).
3.5 Сокращения
В настоящем стандарте применены следующие сокращения:
ПМ - прикладной модуль (application module; AM);
ПЭМ - прикладная эталонная модель (application reference model; ARM);
ИММ - интерпретированная модель модуля (module interpreted model; MIM);
URL - унифицированный указатель ресурса (uniform resource locator).
4 Информационные требования
В данном разделе определены информационные требования к прикладному модулю "Должность в организации", представленные в форме ПЭМ.
Примечания
1 Графическое представление информационных требований приведено в
приложении C.
2 Спецификация отображения определена в
5.1. Она устанавливает, как удовлетворяются информационные требования при использовании общих ресурсов и конструкций, определенных в схеме ИММ или импортированных в схему ИММ данного прикладного модуля.
Ниже представлен фрагмент EXPRESS-спецификации, с которого начинается описание схемы Position_in_organization_arm.
EXPRESS-спецификация:
*)
SCHEMA Position_in_organization_arm;
(*
4.1 Необходимые ПЭМ прикладных модулей
Приведенные ниже операторы языка EXPRESS определяют элементы, импортированные из ПЭМ других прикладных модулей.
EXPRESS-спецификация:
*)
USE FROM Classification_assignment_arm; -- ISO/TS 10303-1114
USE FROM Person_organization_arm; -- ISO/TS 10303-1011
USE FROM Project_arm; -- ISO/TS 10303-1061
USE FROM Type_of_person_arm; -- ISO/TS 10303-1245
(*
Примечания
1 Схемы, ссылки на которые приведены выше, определены в следующих документах комплекса ИСО 10303:
Classification_assignment_arm - ИСО/ТС 10303-1114;
Person_organization_arm - ИСО/ТС 10303-1011;
Project_arm - ИСО/ТС 10303-1061;
Type_of_person_arm - ИСО/ТС 10303-1245.
2 Графическое представление схемы
Position_in_organization_arm приведено в приложении C,
рисунки C.1 -
C.4.
4.2 Определение типов данных ПЭМ
В данном подразделе определены типы данных ПЭМ прикладного модуля "Должность в организации".
4.2.1 Тип данных
classified_select_for_position
Тип данных classified_select_for_position является расширением типа данных classification_item. В его список альтернативных типов данных добавлены типы данных Person_or_organization_ or_person_in_organization_in_position_relationship, Position, Position_group, Position_group_relationship, Position_position_type_assignment, Position_relationship и Position_type.
Примечание - Список объектных типов данных может быть расширен в прикладных модулях, использующих конструкции данного модуля.
EXPRESS-спецификация:
*)
TYPE classified_select_for_position = EXTENSIBLE GENERIC_ENTITY SELECT BASED_ON
classification_item WITH
(Person_or_organization_or_person_in_organization_in_position_relationship,
Position,
Position_group,
Position_group_relationship,
Position_position_type_assignment,
Position_relationship,
Position_type);
END_TYPE;
(*
4.2.2 Тип данных
position_context_item
Тип данных position_context_item является наращиваемым списком альтернативных типов данных, который допускает использование типов данных Organization, Position_group и Project.
Примечание - Список объектных типов данных может быть расширен в прикладных модулях, использующих конструкции данного модуля.
EXPRESS-спецификация:
*)
TYPE position_context_item = EXTENSIBLE GENERIC_ENTITY SELECT
(Organization,
Position_group,
Project);
END_TYPE;
(*
4.2.3 Тип данных
position_group_item
Тип данных position_group_item является наращиваемым списком альтернативных типов данных. Дополнительные альтернативные типы данных определяют в выбираемых типах данных, расширяющих тип данных position_group_item.
Примечание - Данный пустой наращиваемый список выбора должен быть наполнен в других прикладных модулях для того, чтобы объекты, ссылающиеся на тип данных position_group_item, имели по крайней мере одну допустимую реализацию.
EXPRESS-спецификация:
*)
TYPE position_group_item = EXTENSIBLE GENERIC_ENTITY SELECT;
END_TYPE;
(*
4.2.4 Тип данных
position_item
Тип данных position_item является наращиваемым списком альтернативных типов данных. Дополнительные альтернативные типы данных определяют в выбираемых типах данных, расширяющих тип данных position_item.
Примечание - Данный пустой наращиваемый список выбора должен быть наполнен в других прикладных модулях для того, чтобы объекты, ссылающиеся на тип данных position_item, имели по крайней мере одну допустимую реализацию.
EXPRESS-спецификация:
*)
TYPE position_item = EXTENSIBLE GENERIC_ENTITY SELECT;
END_TYPE;
(*
4.2.5 Тип данных
position_person_or_organization_or_person_in_organization_ select
Тип данных position_person_or_organization_or_person_in_organization_select является наращиваемым списком альтернативных типов данных, который допускает использование типов данных Organization, Person и Person_in_organization.
Примечание - Список объектных типов данных может быть расширен в прикладных модулях, использующих конструкции данного модуля.
EXPRESS-спецификация:
*)
TYPE position_person_or_organization_or_person_in_organization_select =
EXTENSIBLE GENERIC_ENTITY SELECT
(Organization,
Person,
Person_in_organization);
END_TYPE;
(*
4.2.6 Тип данных
position_type_item
Тип данных position_type_item является наращиваемым списком альтернативных типов данных. Дополнительные альтернативные типы данных определяют в выбираемых типах данных, расширяющих тип данных position_type_item.
Примечание - Данный пустой наращиваемый список выбора должен быть наполнен в других прикладных модулях для того, чтобы объекты, ссылающиеся на тип данных position_type_item, имели по крайней мере одну допустимую реализацию.
EXPRESS-спецификация:
*)
TYPE position_type_item = EXTENSIBLE GENERIC_ENTITY SELECT;
END_TYPE;
(*
4.3 Определение объектов ПЭМ
В данном подразделе определены объекты ПЭМ прикладного модуля "Должность в организации". Объект ПЭМ является простейшим неделимым элементом с характеризующими его атрибутами и представляет собой уникальное понятие прикладной области.
4.3.1 Объект
Person_or_organization_or_person_in_organization_in_position
В качестве объекта Person_or_organization_or_person_in_organization_in_position может выступать объект Person, представляющий сотрудника, Organization, представляющий организацию или подразделение, или Person_in_organization, представляющий сотрудника в организации, которому соответствует объект Position, которому соответствует положение или должность. Сотрудник может занимать несколько должностей в одной или нескольких организациях.
Пример - Один сотрудник может занимать в организации две должности - начальника производства и руководителя службы техники безопасности.
Одну должность или положение в организации могут занимать несколько сотрудников или подразделений.
Пример - Два сотрудника могут занимать одну должность на условиях неполной занятости.
EXPRESS-спецификация:
*)
ENTITY Person_or_organization_or_person_in_organization_in_position;
name: STRING;
description: STRING;
person_or_organization:
position_person_or_organization_or_person_in_organization_select;
position: Position;
END_ENTITY;
(*
Определения атрибутов
name - слова, обозначающие объект Person или Organization, которому соответствует объект Position;
description - текст, содержащий дополнительную информацию об объекте Person или Organization, которому соответствует объект Position;
person_or_organization - объект Person или Organization, которому соответствует объект Position;
position - объект Position, соответствующий объекту Person или Organization.
4.3.2 Объект
Person_or_organization_or_person_in_organization_in_position_relationship
Объект Person_or_organization_or_person_in_organization_in_position_relationship представляет взаимосвязь между одним из объектов Organization, Person или Person_in_organization и другим из тех же объектов.
Пример - Примерами данной взаимосвязи являются правопреемственность и разделение работы при неполной занятости.
Примечание - Смысл данной взаимосвязи определяют с помощью классификации.
EXPRESS-спецификация:
*)
ENTITY Person_or_organization_or_person_in_organization_in_position_
relationship;
name: STRING;
description: OPTIONAL STRING;
relating: Person_or_organization_or_person_in_organization_in_position;
related: Person_or_organization_or_person_in_organization_in_position;
END_ENTITY;
(*
Определения атрибутов
name - слова, обозначающие данную взаимосвязь;
description - текст, содержащий дополнительную информацию о данной взаимосвязи. Значение данного атрибута может быть не определено;
relating - первый экземпляр объекта Organization, Person или Person_in_organization, участвующий в данной взаимосвязи;
related - второй экземпляр объекта Organization, Person или Person_in_organization, участвующий в данной взаимосвязи. Если один элемент взаимосвязи зависит от другого, то данный атрибут должен представлять зависимый элемент.
Объект Position представляет функцию или работу, выполняемую сотрудником, и определяет ответственности и действия сотрудника. Должность, не занятая сотрудником, является вакансией.
Пример - Примерами должности являются директор компании или инженер по обслуживанию.
EXPRESS-спецификация:
*)
ENTITY Position;
name: STRING;
description: OPTIONAL STRING;
address: OPTIONAL Address;
position_context: position_context_item;
END_ENTITY;
(*
Определения атрибутов
name - слова, обозначающие объект Position;
description - текст, содержащий дополнительную информацию об объекте Position. Значение данного атрибута может быть не определено;
address - объект Address, соответствующий данной должности. Значение данного атрибута может быть не определено;
position_context - должность, используемая в данной организации.
4.3.4 Объект
Position_assignment
Объект Position_assignment представляет связь объекта Position с данными о действии или изделии.
EXPRESS-спецификация:
*)
ENTITY Position_assignment;
items: SET[1:?] OF position_item;
position: Position;
role: Position_role;
END_ENTITY;
(*
Определения атрибутов
items - данные о действии или изделии, для которых задан объект Position;
position - объект Position, который должен быть связан с данными о действии или изделии;
role - текст, описывающий назначение объекта Position по отношению к данным о действии или изделии.
4.3.5 Объект
Position_group
Объект Position_group представляет группу, в которой собраны сотрудники с указанием их должностей для взаимодействия в процессе выполнения своих обязанностей.
Пример - Сотрудники, представляющие коммунальные предприятия, которые взаимодействуют друг с другом для координации выполнения дорожных работ.
EXPRESS-спецификация:
*)
ENTITY Position_group;
name: STRING;
description: OPTIONAL STRING;
END_ENTITY;
(*
Определения атрибутов
name - слова, обозначающие объект Position_group;
description - текст, содержащий дополнительную информацию об объекте Position_group. Значение данного атрибута может быть не определено.
4.3.6 Объект
Position_group_assignment
Объект Position_group_assignment представляет связь объекта Position_group с данными о действии или изделии.
EXPRESS-спецификация:
*)
ENTITY Position_group_assignment;
items: SET[1:?] OF position_group_item;
position_group: Position_group;
role: Position_group_role;
END_ENTITY;
(*
Определения атрибутов
items - данные о действии или изделии, для которых задан объект Position_ group;
position_group - объект Position_group, который должен быть связан с данными о действии или изделии;
role - текст, описывающий назначение объекта Position_group по отношению к данным о действии или изделии.
4.3.7 Объект
Position_group_relationship
Объект Position_group_relationship представляет взаимосвязь, устанавливающую наличие должности в группе.
EXPRESS-спецификация:
*)
ENTITY Position_group_relationship;
group: Position_group;
position: Position;
END_ENTITY;
(*
Определения атрибутов
group - совокупность работ или функций, выполняемых сотрудниками;
position - работа или функция, входящая в состав группы.
4.3.8 Объект
Position_group_role
Объект Position_group_role представляет роль объекта Position_group в организации.
EXPRESS-спецификация:
*)
ENTITY Position_group_role;
name: STRING;
description: OPTIONAL STRING;
END_ENTITY;
(*
Определения атрибутов
name - слова, обозначающие объект Position_group_role;
description - текст, содержащий дополнительную информацию об объекте Position_group_role. Значение данного атрибута может быть не определено.
4.3.9 Объект
Position_position_type_assignment
Объект Position_position_type_assignment представляет задание объекта Position_type для объекта Position. Данный объект позволяет описывать разные должности с помощью различных типов должностей.
EXPRESS-спецификация:
*)
ENTITY Position_position_type_assignment;
assigned_position_type: Position_type;
assigned_to: Position;
END_ENTITY;
(*
Определения атрибутов
assigned_position_type - объект Position_type, который задан для объекта Position;
assigned_to - объект Position, для которого задан объект Position_type.
4.3.10 Объект
Position_relationship
Объект Position_relationship представляет взаимосвязь между объектами Position.
Пример - Примерами данной взаимосвязи являются "начальник - подчиненный" и "замещаемый другим сотрудником".
Примечание - Смысл данной взаимосвязи определяют с помощью классификации.
EXPRESS-спецификация:
*)
ENTITY Position_relationship;
name: STRING;
description: OPTIONAL STRING;
relating_position: Position;
related_position: Position;
END_ENTITY;
(*
Определения атрибутов
name - слова, обозначающие данную взаимосвязь;
description - текст, содержащий дополнительную информацию о данной взаимосвязи. Значение данного атрибута может быть не определено;
relating_position - первый экземпляр объекта Position, участвующий в данной взаимосвязи;
related_position - второй экземпляр объекта Position, участвующий в данной взаимосвязи. Если один элемент взаимосвязи зависит от другого, то данный атрибут должен представлять зависимый элемент.
4.3.11 Объект
Position_role
Объект Position_role представляет роль, исполняемую объектом Position.
EXPRESS-спецификация:
*)
ENTITY Position_role;
name: STRING;
description: OPTIONAL STRING;
END_ENTITY;
(*
Определения атрибутов
name - слова, обозначающие данную роль;
description - текст, содержащий дополнительную информацию о данной роли. Значение данного атрибута может быть не определено.
4.3.12 Объект
Position_type
Объект Position_type представляет общепризнанный тип должности.
Пример - Примерами типа должности являются директор-распорядитель, менеджер, инженер по обслуживанию, программист, инженер по самолетным двигателям.
EXPRESS-спецификация:
*)
ENTITY Position_type;
name: STRING;
description: OPTIONAL STRING;
address: OPTIONAL Address;
defined_by: Type_of_person;
END_ENTITY;
(*
Определения атрибутов
name - слова, обозначающие объект Position_type;
description - текст, содержащий дополнительную информацию об объекте Position_type. Значение данного атрибута может быть не определено;
defined_by - объект Type_of_person, который является определяющим примером для объекта Position_type.
4.3.13 Объект
Position_type_assignment
Объект Position_type_assignment представляет связь объекта Position_type с данными о действии или изделии.
EXPRESS-спецификация:
*)
ENTITY Position_type_assignment;
items: SET[1:?] OF position_type_item;
position_type: Position_type;
role: Position_type_role;
END_ENTITY;
(*
Определения атрибутов
items - данные о действии или изделии, для которых задан объект Position_type;
position_type - объект Position_type, который должен быть связан с данными о действии или изделии;
role - текст, описывающий назначение объекта Position_type по отношению к данным о действии или изделии.
4.3.14 Объект
Position_type_role
Объект Position_type_role представляет роль, исполняемую объектом Position_type.
EXPRESS-спецификация:
*)
ENTITY Position_type_role;
name: STRING;
description: OPTIONAL STRING;
END_ENTITY;
(*
Определения атрибутов
name - слова, обозначающие данную роль;
description - текст, содержащий дополнительную информацию о данной роли. Значение данного атрибута может быть не определено.
*)
END_SCHEMA; -- Position_in_organization_arm
(*
5 Интерпретированная модель модуля
5.1 Спецификация отображения
В настоящем стандарте термин "прикладной элемент" обозначает любой объектный тип данных, определенный в
разделе 4, любой из его явных атрибутов и любое ограничение на подтипы. Термин "элемент ИММ" обозначает любой объектный тип данных, определенный в
5.2 или импортированный с помощью оператора USE FROM из другой EXPRESS-схемы, любой из его атрибутов и любое ограничение на подтипы, определенное в
5.2 или импортированное с помощью оператора USE FROM.
В данном подразделе представлена спецификация отображения, определяющая, как каждый прикладной элемент, описанный в
разделе 4 настоящего стандарта, отображается на один или несколько элементов ИММ (см.
5.2).
Спецификация отображения для каждого прикладного элемента определена ниже в отдельном пункте. Спецификации отображения атрибутов объекта ПЭМ определены в подпунктах пункта, содержащего спецификацию отображения данного объекта. Каждая спецификация отображения содержит до пяти секций.
Секция "Заголовок" содержит:
- наименование рассматриваемого объекта ПЭМ или ограничение на подтипы; либо
- наименование атрибута рассматриваемого объекта ПЭМ, если данный атрибут ссылается на тип, не являющийся объектным типом данных или типом SELECT, который содержит или может содержать объектные типы данных; либо
- составное выражение вида "связь объекта <наименование объекта ПЭМ> с объектом <тип данных, на который дана ссылка>, представляющим атрибут <наименование атрибута>", если данный атрибут ссылается на тип данных, являющийся объектным типом данных или типом SELECT, который содержит или может содержать объектные типы данных.
Секция "Элемент ИММ" в зависимости от рассматриваемого прикладного элемента содержит:
- наименование одного или более объектных типов данных ИММ;
- наименование атрибута объекта ИММ, представленное в виде синтаксической конструкции <наименование объекта>.<наименование атрибута>, если рассматриваемый атрибут ссылается на тип, не являющийся объектным типом данных или типом SELECT, который содержит или может содержать объектные типы данных;
- ключевое слово PATH, если рассматриваемый атрибут объекта ПЭМ ссылается на объектный тип данных или на тип SELECT, который содержит или может содержать объектные типы данных;
- ключевое слово IDENTICAL MAPPING, если оба прикладных объекта, присутствующие в прикладном утверждении, отображаются на тот же самый экземпляр объектного типа данных ИММ;
- синтаксическую конструкцию /SUPERTYPE(<наименование супертипа>)/, если рассматриваемый объект ПЭМ отображается как его супертип;
- одну или более конструкций /SUBTYPE(<наименование подтипа>)/, если отображение рассматриваемого объекта ПЭМ является объединением отображений его подтипов.
Если отображение прикладного элемента содержит более одного элемента ИММ, то каждый из этих элементов ИММ представлен в отдельной строке спецификации отображения, заключенной в круглые или квадратные скобки.
Секция "Источник" содержит:
- обозначение стандарта ИСО, в котором определен данный элемент ИММ, для тех элементов ИММ, которые определены в общих ресурсах;
- обозначение настоящего стандарта для тех элементов ИММ, которые определены в схеме ИММ настоящего стандарта.
Если в секции "Элемент ИММ" содержатся ключевые слова PATH или IDENTICAL MAPPING, то данную секцию опускают.
Секция "Правила" содержит наименование одного или более глобальных правил, которые применяются к совокупности объектных типов данных ИММ, перечисленных в секции "Элемент ИММ" или "Ссылочный путь". Если никакие правила не применяются, то данную секцию опускают.
За ссылкой на глобальное правило может следовать ссылка на подпункт, в котором определено данное правило.
Секция "Ограничение" содержит наименование одного или более ограничений на подтипы, которые применяются к совокупности объектных типов данных ИММ, перечисленных в секции "Элемент ИММ" или "Ссылочный путь". Если ограничения на подтипы отсутствуют, то данную секцию опускают.
За ссылкой на ограничение подтипа может следовать ссылка на подпункт, в котором определено данное ограничение.
Секция "Ссылочный путь" содержит:
- ссылочный путь к супертипам в общих ресурсах для каждого элемента ИММ, определенного в настоящем стандарте;
- спецификацию взаимосвязей между элементами ИММ, если отображение прикладного элемента требует связать экземпляры нескольких объектных типов данных ИММ. В этом случае в каждой строке ссылочного пути указывают роль элемента ИММ по отношению к ссылающемуся на него элементу ИММ или к следующему по ссылочному пути элементу ИММ.
В выражениях, определяющих ссылочные пути и ограничения между элементами ИММ, применяют следующие условные обозначения:
[ ] | - | в квадратные скобки заключают несколько элементов ИММ или частей ссылочного пути, которые требуются для обеспечения соответствия информационному требованию; |
( ) | - | в круглые скобки заключают несколько элементов ИММ или частей ссылочного пути, которые являются альтернативными в рамках отображения для обеспечения соответствия информационному требованию; |
{ } | - | в фигурные скобки заключают фрагмент, ограничивающий ссылочный путь для обеспечения соответствия информационному требованию; |
< > | - | в угловые скобки заключают один или более необходимых ссылочных путей; |
| | | - | между вертикальными линиями помещают объект супертипа; |
-> | - | атрибут, наименование которого предшествует символу ->, ссылается на объектный или выбираемый тип данных, наименование которого следует после этого символа; |
<- | - | атрибут объекта, наименование которого следует после символа <-, ссылается на объектный или выбираемый тип данных, наименование которого предшествует этому символу; |
[i] | - | атрибут, наименование которого предшествует символу [i], является агрегированной структурой; ссылка указывает на любой элемент данной структуры; |
[n] | - | атрибут, наименование которого предшествует символу [n], является упорядоченной агрегированной структурой; ссылка указывает на n-й элемент данной структуры; |
=> | - | объект, наименование которого предшествует символу =>, является супертипом объекта, наименование которого следует после этого символа; |
<= | - | объект, наименование которого предшествует символу <=, является подтипом объекта, наименование которого следует после этого символа; |
= | - | строковый (STRING), выбираемый (SELECT) или перечисляемый (ENUMERATION) тип данных ограничен выбором или значением; |
\ | - | выражение для ссылочного пути продолжается на следующей строке; |
* | - | один или более экземпляров взаимосвязанных типов данных могут быть объединены в древовидную структуру. Путь между объектом взаимосвязи и связанными с ним объектами заключают в фигурные скобки; |
-- | - | последующий текст является комментарием или ссылкой на раздел; |
*> | - | выбираемый или перечисляемый тип данных, наименование которого предшествует символу *>, расширяется до выбираемого или перечисляемого типа данных, наименование которого следует за этим символом; |
<* | - | выбираемый или перечисляемый тип данных, наименование которого предшествует символу <*, является расширением выбираемого или перечисляемого типа данных, наименование которого следует за этим символом. |
Определение и использование шаблонов отображения не поддерживаются в настоящей версии прикладных модулей, однако поддерживается использование предопределенных шаблонов /SUBTYPE/ и /SUPERTYPE/.
5.1.1 Объект
Classification_assignment
Объект Classification_assignment определен в прикладном модуле "Задание принадлежности к классу". Данная спецификация отображения расширяет отображение объекта Classification_assignment за счет включения утверждений, определенных в прикладном модуле "Должность в организации".
5.1.1.1 Связь объекта Classification_assignment с объектом Position, представляющим атрибут items
Элемент ИММ: | PATH |
Ссылочный путь: | applied_classification_assignment.items[i] -> classification_item classification_item *> position_in_organization_classification_item position_in_organization_classification_item = position_in_organization |
5.1.1.2 Связь объекта Classification_assignment с объектом Position_type, представляющим атрибут items
Элемент ИММ: | PATH |
Ссылочный путь: | applied_classification_assignment.items[i] -> classification_item classification_item *> position_in_organization_classification_item position_in_organization_classification_item = position_in_organization_type |
5.1.1.3 Связь объекта Classification_assignment с объектом Position_ relationship, представляющим атрибут items
Элемент ИММ: | PATH |
Ссылочный путь: | applied_classification_assignment.items[i] -> classification_item classification_item *> position_in_organization_classification_item position_in_organization_classification_item = position_in_organization_relationship |
5.1.1.4 Связь объекта Classification_assignment с объектом Person_or_organization_or_person_in_organization_in_position_relationship, представляющим атрибут items
Элемент ИММ: | PATH |
Ссылочный путь: | applied_classification_assignment.items[i] -> classification_item classification_item *> position_in_organization_classification_item position_in_organization_classification_item = group {group group_assignment.assigned_group group_assignment => applied_position_in_organization_assignment_group_assignment} |
5.1.1.5 Связь объекта Classification_assignment с объектом Position_position_type_assignment, представляющим атрибут items
Элемент ИММ: | PATH |
Ссылочный путь: | applied_classification_assignment.items[i] -> classification_item classification_item *> position_in_organization_classification_item position_in_organization_classification_item = applied_position_in_organization_type_assignment |
5.1.1.6 Связь объекта Classification_assignment с объектом Position_group, представляющим атрибут items
Элемент ИММ: | PATH |
Ссылочный путь: | applied_classification_assignment.items[i] -> classification_item classification_item *> position_in_organization_classification_item position_in_organization_classification_item = group {group group.name = 'position group'} |
5.1.1.7 Связь объекта Classification_assignment с объектом Position_group_relationship, представляющим атрибут items
Элемент ИММ: | PATH |
Ссылочный путь: | applied_classification_assignment.items[i] -> classification_item classification_item *> position_in_organization_classification_item position_in_organization_classification_item = applied_position_in_organization_assignment |
5.1.2 Объект
Person_or_organization_or_person_in_organization_in_position
Элемент ИММ: | applied_position_in _organization_assignment |
Источник: | ИСО 10303-1242 |
Ссылочный путь: | position_in_organization_assignment {position_in_organization_assignment.name='person or organization or person in organization in position'} position_in_organization_assignment => applied_position_in_organization_assignment |
5.1.2.1 Атрибут name
Элемент ИММ: | position_in_organization_assignment.id |
Источник: | ИСО 10303-41 |
Ссылочный путь: | applied_position_in_organization_assignment <= position_in_organization_assignment position_in_organization_assignment.id {position_in_organization_assignment.name='person or organization or person in organization in position'} |
5.1.2.2 Атрибут description
Элемент ИММ: | position_in_organization_assignment.description |
Источник: | ИСО 10303-41 |
Ссылочный путь: | applied_position_in_organization_assignment <= position_in_organization_assignment position_in_organization_assignment.description {position_in_organization_assignment.name='person or organization or person in organization in position'} |
5.1.2.3 Связь объекта Person_or_organization_or_person_in_organization_in_position с объектом Position, представляющим атрибут position
Элемент ИММ: | PATH |
Ссылочный путь: | applied_position_in_organization_assignment <= position_in_organization_assignment {position_in_organization_assignment.name='person or organization or person in organization in position'} position_in_organization_assignment position_in_organization_assignment.assigned_position_in_organization -> position_in_organization |
5.1.2.4 Связь объекта Person_or_organization_or_person_in_organization_in_position с типом данных position_person_or_organization_or_person_in_organization_select, представляющим атрибут person_or_organization
Элемент ИММ: | PATH |
Ссылочный путь: | applied_position_in_organization_assignment {applied_position_in_organization_assignment <= position_in_organization_assignment position_in_organization_assignment.name='person or organization or person in organization in position'} applied_position_in_organization_assignment applied_position_in_organization_assignment.items[1] -> position_in_organization_item |
5.1.2.5 Связь объекта Person_or_organization_or_person_in_organization_in_position с объектом Person, представляющим атрибут person_or_organization
Элемент ИММ: | PATH |
Ссылочный путь: | applied_position_in_organization_assignment {applied_position_in_organization_assignment <= position_in_organization_assignment position_in_organization_assignment.name='person or organization or person in organization in position'} applied_position_in_organization_assignment applied_position_in_organization_assignment.items[1] -> position_in_organization_item = person |
5.1.2.6 Связь объекта Person_or_organization_or_person_in_organization_in_position с объектом Organization, представляющим атрибут person_or_organization
Элемент ИММ: | PATH |
Ссылочный путь: | applied_position_in_organization_assignment {applied_position_in_organization_assignment <= position_in_organization_assignment position_in_organization_assignment.name='person or organization or person in organization in position'} applied_position_in_organization_assignment applied_position_in_organization_assignment.items[1] -> position_in_organization_item = organization |
5.1.2.7 Связь объекта Person_or_organization_or_person_in_organization_in_position с объектом Person_in_organization, представляющим атрибут person_or_organization
Элемент ИММ: | PATH |
Ссылочный путь: | applied_position_in_organization_assignment {applied_position_in_organization_assignment <= position_in_organization_assignment position_in_organization_assignment.name='person or organization or person in organization in position'} applied_position_in_organization_assignment applied_position_in_organization_assignment.items[1] -> position_in_organization_item = person_and_organization |
5.1.3 Объект
Person_or_organization_or_person_in_organization_in_position_relationship
Элемент ИММ: | group |
Источник: | ИСО 10303-41 |
5.1.3.1 Атрибут name
Элемент ИММ: | group.name |
Источник: | ИСО 10303-41 |
Ссылочный путь: | group group.name |
5.1.3.2 Атрибут description
Элемент ИММ: | group.description |
Источник: | ИСО 10303-41 |
Ссылочный путь: | group group.description |
5.1.3.3 Связь объекта Person_or_organization_or_person_in_organization_in_position_ relationship с объектом Person_or_organization_or_person_in_organization_in_position, представляющим атрибут related
Элемент ИММ: | PATH |
Ссылочный путь: | group <- group_assignment.assigned_group group_assignment {group_assignment group_assignment.role -> object_role object_role.name = 'related person or organization or person in organization in position'} group_assignment group_assignment => applied_position_in_organization_assignment_group_assignment applied_position_in_organization_assignment_group_assignment.items[1] position_in_organization_group_assignment_item = position_in_organization_assignment |
5.1.3.4 Связь объекта Person_or_organization_or_person_in_organization_in_position_relationship с объектом Person_or_organization_or_person_in_organization_in_position, представляющим атрибут relating
Элемент ИММ: | PATH |
Ссылочный путь: | group <- group_assignment.assigned_group group_assignment {group_assignment group_assignment.role -> object_role object_role.name = 'relating person or organization or person in organization position'} group_assignment group_assignment => applied_position_in_organization_assignment_group_assignment applied_position_in_organization_assignment_group_assignment.items[1] position_in_organization_group_assignment_item = position_in_organization_assignment |
Элемент ИММ: | position_in_organization |
Источник: | ИСО 10303-41 |
5.1.4.1 Атрибут name
Элемент ИММ: | position_in_organization.name |
Источник: | ИСО 10303-41 |
Ссылочный путь: | position_in_organization position_in_organization.name |
5.1.4.2 Атрибут description
Элемент ИММ: | position_in_organization.description |
Источник: | ИСО 10303-41 |
Ссылочный путь: | position_in_organization position_in_organization.description |
5.1.4.3 Связь объекта Position с типом данных position_context_item, представляющим атрибут position_context
Элемент ИММ: | PATH |
Ссылочный путь: | position_in_organization <- position_in_organization_assignment.assigned_position_in_organization position_in_organization_assignment => applied_position_in_organization_assignment applied_position_in_organization_assignment.items position_in_organization_item position_in_organization_item |
5.1.4.4 Связь объекта Position с объектом Organization, представляющим атрибут position_context
Элемент ИММ: | PATH |
Ссылочный путь: | position_in_organization <- position_in_organization_assignment.assigned_position_in_organization position_in_organization_assignment => applied_position_in_organization_assignment applied_position_in_organization_assignment.items position_in_organization_item position_in_organization_item = organization |
5.1.4.5 Связь объекта Position с объектом Project, представляющим атрибут position_context
Элемент ИММ: | PATH |
Ссылочный путь: | position_in_organization <- position_in_organization_assignment.assigned_position_in_organization position_in_organization_assignment => applied_position_in_organization_assignment applied_position_in_organization_assignment.items position_in_organization_item position_in_organization_item = organizational_project |
5.1.4.6 Связь объекта Position с объектом Position_group, представляющим атрибут position context
Элемент ИММ: | PATH |
Ссылочный путь: | position_in_organization <- position_in_organization_assignment.assigned_position_in_organization position_in_organization_assignment {position_in_organization_assignment.name='position in organization context'} position_in_organization_assignment => applied_position_in_organization_assignment applied_position_in_organization_assignment.items position_in_organization_item position_in_organization_item = group {group.description='position group'} |
5.1.4.7 Связь объекта Position с объектом Address, представляющим атрибут address
Элемент ИММ: | PATH |
Ссылочный путь: | position_in_organization <- position_in_organization_assignment.assigned_position_in_organization position_in_organization_assignment => applied_position_in_organization_assignment applied_position_in_organization_assignment.items position_in_organization_item position_in_organization_item = address |
5.1.5 Объект
Position_assignment
Элемент ИММ: | applied_position_in_organization_assignment |
Источник: | ИСО 10303-1242 |
Ссылочный путь: | position_in_organization_assignment => applied_position_in_organization_assignment |
5.1.5.1 Связь объекта Position_assignment с типом данных position_item, представляющим атрибут items
Элемент ИММ: | PATH |
Ссылочный путь: | applied_position_in_organization_assignment.items[i] -> position_in_organization_item |
5.1.5.2 Связь объекта Position_assignment с объектом Position, представляющим атрибут position
Элемент ИММ: | PATH |
Ссылочный путь: | applied_position_in_organization_assignment <= position_in_organization_assignment position_in_organization_assignment.assigned_position_in_organization -> position_in_organization |
5.1.5.3 Связь объекта Position_assignment с объектом Position_role, представляющим атрибут role
Элемент ИММ: | IDENTICAL MAPPING |
5.1.6 Объект
Position_group
Элемент ИММ: | group |
Источник: | ИСО 10303-41 |
Ссылочный путь: | group {group.name = 'position group'} |
5.1.6.1 Атрибут name
Элемент ИММ: | group.id |
Источник: | ИСО 10303-41 |
Ссылочный путь: | group {group.name = 'position group'} group.id |
5.1.6.2 Атрибут description
Элемент ИММ: | group.description |
Источник: | ИСО 10303-41 |
Ссылочный путь: | group {group.name = 'position group'} group.description |
5.1.7 Объект
Position_group_assignment
Элемент ИММ: | applied_position_in_organization_group_assignment |
Источник: | ИСО 10303-1242 |
Ссылочный путь: | group_assignment => applied_position_in_organization_group_assignment |
5.1.7.1 Связь объекта Position_group_assignment с типом данных position_group_item, представляющим атрибут items
Элемент ИММ: | PATH |
Ссылочный путь: | applied_position_in_organization_group_assignment.items[i] -> position_in_organization_group_item |
5.1.7.2 Связь объекта Position_group_assignment с объектом Position_group, представляющим атрибут position_group
Элемент ИММ: | PATH |
Ссылочный путь: | applied_position_in_organization_group_assignment <= group_assignment group_assignment.assigned_group -> group {group.name='position group'} |
5.1.7.3 Связь объекта Position_group_assignment с объектом Position_group_role, представляющим атрибут role
Элемент ИММ: | IDENTICAL MAPPING |
5.1.8 Объект
Position_group_relationship
Элемент ИММ: | applied_position_in_organization_assignment |
Источник: | ИСО 10303-1242 |
Ссылочный путь: | position_in_organization_assignment {position_in_organization_assignment.name='position group relationship'} position_in_organization_assignment => applied_position_in_organization_assignment |
5.1.8.1 Связь объекта Position_group_relationship с объектом Position, представляющим атрибут position
Элемент ИММ: | PATH |
Ссылочный путь: | applied_position_in_organization_assignment <= position_in_organization_assignment {position_in_organization_assignment.name='position group relationship'} position_in_organization_assignment position_in_organization_assignment.assigned_position_in_organization -> position_in_organization |
5.1.8.2 Связь объекта Position_group_relationship с объектом Position_group, представляющим атрибут group
Элемент ИММ: | PATH |
Ссылочный путь: | applied_position_in_organization_assignment {applied_position_in_organization_assignment <= position_in_organization_assignment position_in_organization_assignment.name='position group relationship'} applied_position_in_organization_assignment applied_position_in_organization_assignment.items[1] -> position_in_organization_item = group {group.description = 'position group'} |
5.1.9 Объект
Position_group_role
Элемент ИММ: | applied_position_in_organization_group_assignment |
Источник: | ИСО 10303-41 |
5.1.9.1 Атрибут name
Элемент ИММ: | name_assignment.assigned_name |
Источник: | ИСО 10303-41 |
Ссылочный путь: | applied_position_in_organization_group_assignment <= group_assignment = project_group_name_item <- applied_project_group_name_assignment.items[1] applied_project_group_name_assignment <= name_assignment name_assignment.assigned_name |
5.1.9.2 Атрибут description
Элемент ИММ: | group_assignment.role |
Источник: | ИСО 10303-41 |
Ссылочный путь: | applied_position_in_organization_group_assignment <= group_assignment group_assignment.role |
5.1.10 Объект
Position_position_type_assignment
Элемент ИММ: | applied_position_in_organization_type_assignment |
Источник: | ИСО 10303-1242 |
Ссылочный путь: | {position_in_organization_type_assignment.description = 'Position position type assignment'} position_in_organization_type_assignment => applied_position_in_organization_type_assignment |
5.1.10.1 Связь объекта Position_position_type_assignment с объектом Position_type, представляющим атрибут assigned_position_type
Элемент ИММ: | PATH |
Ссылочный путь: | applied_position_in_organization_type_assignment <= position_in_organization_type_assignment position_in_organization_type_assignment.assigned_position_in_organization_type -> position_in_organization_type |
5.1.10.2 Связь объекта Position_position_type_assignment с объектом Position, представляющим атрибут assigned_to
Элемент ИММ: | PATH |
Ссылочный путь: | applied_position_in_organization_type_assignment applied_position_in_organization_type_assignment.items[1] -> position_in_organization_type_item = position_in_organization |
5.1.11 Объект
Position_relationship
Элемент ИММ: | position_in_organization_relationship |
Источник: | ИСО 10303-41 |
5.1.11.1 Атрибут name
Элемент ИММ: | position_in_organization_relationship.name |
Источник: | ИСО 10303-41 |
Ссылочный путь: | position_in_organization_relationship position_in_organization_relationship.name |
5.1.11.2 Атрибут description
Элемент ИММ: | position_in_organization_relationship.description |
Источник: | ИСО 10303-41 |
Ссылочный путь: | position_in_organization_relationship position_in_organization_relationship.description |
5.1.11.3 Связь объекта Position_relationship с объектом Position, представляющим атрибут related_position
Элемент ИММ: | PATH |
Источник: | ИСО 10303-41 |
Ссылочный путь: | position_in_organization_relationship position_in_organization_relationship.related_position_in_organization -> position_in_organization |
5.1.11.4 Связь объекта Position_relationship с объектом Position, представляющим атрибут relating_position
Элемент ИММ: | PATH |
Источник: | ИСО 10303-41 |
Ссылочный путь: | position_in_organization_relationship position_in_organization_relationship.relating_position_in_organization -> position_in_organization |
5.1.12 Объект
Position_role
Элемент ИММ: | position_in_organization_assignment |
Источник: | ИСО 10303-41 |
5.1.12.1 Атрибут name
Элемент ИММ: | position_in_organization_assignment.name |
Источник: | ИСО 10303-41 |
Ссылочный путь: | position_in_organization_assignment position_in_organization_assignment.name |
5.1.12.2 Атрибут description
Элемент ИММ: | position_in_organization_assignment.description |
Источник: | ИСО 10303-41 |
Ссылочный путь: | position_in_organization_assignment position_in_organization_assignment.description |
5.1.13 Объект
Position_type
Элемент ИММ: | position_in_organization_type |
Источник: | ИСО 10303-41 |
5.1.13.1 Атрибут name
Элемент ИММ: | position_in_organization_type.name |
Источник: | ИСО 10303-41 |
Ссылочный путь: | position_in_organization_type position_in_organization_type.name |
5.1.13.2 Атрибут description
Элемент ИММ: | position_in_organization_type.description |
Источник: | ИСО 10303-41 |
Ссылочный путь: | position_in_organization_type position_in_organization_type.description |
5.1.13.3 Связь объекта Position_type с объектом Type_of_person, представляющим атрибут defined_by
Элемент ИММ: | PATH |
Ссылочный путь: | position_in_organization_type <- position_in_organization_type_assignment.assigned_position_in_organization_type position_in_organization_type_assignment {position_in_organization_type_assignment position_in_organization_type_assignment.role -> position_in_organization_type_role position_in_organization_type_role.name = 'defines'} position_in_organization_type_assignment => applied_position_in_organization_type_assignment applied_position_in_organization_type_assignment.items [1] -> person_type |
5.1.14 Объект
Position_type_assignment
Элемент ИММ: | applied_position_in_organization_type_assignment |
Источник: | ИСО 10303-1242 |
Ссылочный путь: | {position_in_organization_type_assignment.description = 'Position type assignment'} position_in_organization_type_assignment => applied_position_in_organization_type_assignment |
5.1.14.1 Связь объекта Position_type_assignment с типом данных position_type_item, представляющим атрибут items
Элемент ИММ: | PATH |
Ссылочный путь: | applied_position_in_organization_type_assignment.items[i] -> position_in_organization_type_item |
5.1.14.2 Связь объекта Position_type_assignment с объектом Position_type, представляющим атрибут position_type
Элемент ИММ: | PATH |
Ссылочный путь: | applied_position_in_organization_type_assignment <= position_in_organization_type_assignment position_in_organization_type_assignment.assigned_position_in_organization_type -> position_in_organization_type |
5.1.14.3 Связь объекта Position_type_assignment с объектом Position_type_role, представляющим атрибут role
Элемент ИММ: | IDENTICAL MAPPING |
5.1.15 Объект
Position_type_role
Элемент ИММ: | position_in_organization_type_assignment |
Источник: | ИСО 10303-41 |
5.1.15.1 Атрибут name
Элемент ИММ: | position_in_organization_type_assignment.name |
Источник: | ИСО 10303-41 |
5.1.15.2 Атрибут description
Элемент ИММ: | position_in_organization_type_assignment.description |
Источник: | ИСО 10303-41 |
5.2 Сокращенный листинг ИММ на языке EXPRESS
В данном подразделе определена EXPRESS-схема, полученная из таблицы отображений. В данной схеме использованы элементы общих ресурсов или других прикладных модулей и определены конструкции на языке EXPRESS, относящиеся к области применения настоящего стандарта.
Также в данном подразделе определены ИММ для прикладного модуля "Должность в организации" и модификации, которым подвергаются конструкции, импортированные из общих ресурсов.
При использовании в данной схеме конструкций, определенных в общих ресурсах или в прикладных модулях, должны быть учтены следующие ограничения:
использование объекта, являющегося супертипом, не означает применения любой из его конкретизаций, если только данная конкретизация также не импортирована в схему ИММ;
использование типа SELECT не означает применения любого из указанных в нем типов данных, если только данный тип также не импортирован в схему ИММ.
EXPRESS-спецификация:
*)
SCHEMA Position_in_organization_mim;
USE FROM Classification_assignment_mim; -- ISO/TS 10303-1114
USE FROM group_schema; -- ISO 10303-41
USE FROM management_resources_schema -- ISO 10303-41
(group_assignment,
name_assignment,
position_in_organization_assignment,
position_in_organization_type_assignment);
USE FROM Person_organization_mim; -- ISO/TS 10303-1011
USE FROM person_organization_schema -- ISO 10303-41
(address,
organization,
organizational_project,
person,
person_type,
position_in_organization,
position_in_organization_relationship,
position_in_organization_type);
USE FROM Project_mim; -- ISO/TS 10303-1061
USE FROM Type_of_person_mim; -- ISO/TS 10303-1245
(*
Примечания
1 Схемы, ссылки на которые приведены выше, определены в следующих стандартах и документах комплекса ИСО 10303:
Classification_assignment_mim | - ИСО/ТС 10303-1114; |
group_schema | - ИСО 10303-41; |
management_resource_schema | - ИСО 10303-41; |
Person_organization_mim | - ИСО/ТС 10303-1011; |
person_organization_schema | - ИСО 10303-41; |
Project_mim | - ИСО/ТС 10303-1061; |
Type_of_person_mim | - ИСО/ТС 10303-1245. |
2 Графическое представление схемы
Organization_type_mim приведено в приложении D,
рисунки D.1 -
D.3.
5.2.1 Определение типов данных ИММ
В данном пункте определены типы данных ИММ прикладного модуля "Должность в организации".
5.2.1.1 Тип данных position_in_organization_classification_item
Тип данных position_in_organization_classification_item является расширением типа данных classification_item. В его список альтернативных типов данных добавлены типы данных applied_position_in_organization_assignment, applied_position_in_organization_type_assignment, group, position_in_organization, position_in_organization_relationship и position_in_organization_type.
Примечание - Список объектных типов данных может быть расширен в прикладных модулях, использующих конструкции данного модуля.
EXPRESS-спецификация:
*)
TYPE position_in_organization_classification_item = EXTENSIBLE GENERIC_
ENTITY SELECT BASED_ON classification_item WITH
(applied_position_in_organization_assignment,
applied_position_in_organization_type_assignment,
group,
position_in_organization,
position_in_organization_relationship,
position_in_organization_type);
END_TYPE;
(*
5.2.1.2 Тип данных position_in_organization_group_assignment_item
Тип данных position_in_organization_group_assignment_item является наращиваемым списком альтернативных типов данных, который допускает использование типа данных position_in_organization_assignment.
Примечание - Список объектных типов данных может быть расширен в прикладных модулях, использующих конструкции данного модуля.
EXPRESS-спецификация:
*)
TYPE position_in_organization_group_assignment_item = EXTENSIBLE
GENERIC_ENTITY SELECT
(position_in_organization_assignment);
END_TYPE;
(*
5.2.1.3 Тип данных position_in_organization_group_item
Тип данных position_in_organization_group_item является наращиваемым списком альтернативных типов данных. Дополнительные альтернативные типы данных определяют в выбираемых типах данных, расширяющих тип данных position_in_organization_group_item.
Примечание - Данный пустой наращиваемый список выбора должен быть наполнен в других прикладных модулях для того, чтобы объекты, ссылающиеся на тип данных position_in_organization_group_item, имели по крайней мере одну допустимую реализацию.
EXPRESS-спецификация:
*)
TYPE position_in_organization_group_item =
EXTENSIBLE GENERIC_ENTITY SELECT;
END_TYPE;
(*
5.2.1.4 Тип данных position_in_organization_item
Тип данных position_in_organization_item является наращиваемым списком альтернативных типов данных, который допускает использование типов данных address, organization, organizational_project и person.
Примечание - Список объектных типов данных может быть расширен в прикладных модулях, использующих конструкции данного модуля.
EXPRESS-спецификация:
*)
TYPE position_in_organization_item = EXTENSIBLE GENERIC_ENTITY SELECT
(address,
organization,
organizational_project,
person);
END_TYPE;
(*
5.2.1.5 Тип данных position_in_organization_type_item
Тип данных position_in_organization_type_item является наращиваемым списком альтернативных типов данных, который допускает использование типов данных person_type и position_in_organization.
Примечание - Список объектных типов данных может быть расширен в прикладных модулях, использующих конструкции данного модуля.
EXPRESS-спецификация:
*)
TYPE position_in_organization_type_item = EXTENSIBLE GENERIC_ENTITY SELECT
(person_type,
position_in_organization);
END_TYPE;
(*
5.2.1.6 Тип данных project_group_name_item
Тип данных project_group_name_item является наращиваемым списком альтернативных типов данных, который допускает использование типа данных applied_position_in_organization_group_assignment.
Примечание - Список объектных типов данных может быть расширен в прикладных модулях, использующих конструкции данного модуля.
EXPRESS-спецификация:
*)
TYPE project_group_name_item = EXTENSIBLE GENERIC_ENTITY SELECT
(applied_position_in_organization_group_assignment);
END_TYPE;
(*
5.2.2 Определение объектов ИММ
В данном пункте определены объекты ИММ прикладного модуля "Должность в организации".
5.2.2.1 Объект applied_position_in_organization_assignment
Объект applied_position_in_organization_assignment является подтипом объекта position_in_organization_assignment, который связывает экземпляр объекта position_in_organization с одним или несколькими экземплярами объекта person_in_organization_item.
EXPRESS-спецификация:
*)
ENTITY applied_position_in_organization_assignment
SUBTYPE OF (position_in_organization_assignment);
items: SET[1:?] OF position_in_organization_item;
END_ENTITY;
(*
Определение атрибута
items - множество, состоящее из одного или нескольких экземпляров объектных типов данных, присутствующих в списке выбора типа данных position_in_organization_item, которое связано с информацией об объекте position_in_organization.
5.2.2.2 Объект applied_position_in_organization_assignment_group_assignment
Объект applied_position_in_organization_assignment_group_assignment является подтипом объекта group_assignment, который связывает экземпляр объекта group с одним или несколькими экземплярами объекта position_in_organization_group_assignment_item.
EXPRESS-спецификация:
*)
ENTITY applied_position_in_organization_assignment_group_assignment
SUBTYPE OF (group_assignment);
items: SET[1:?] OF position_in_organization_group_assignment_item;
END_ENTITY;
(*
Определение атрибута
items - множество, состоящее из одного или нескольких экземпляров объектных типов данных, присутствующих в списке выбора типа данных position_in_organization_group_assignment_item, которое связано с информацией об объекте applied_position_in_organization_assignment_group_assignment.
5.2.2.3 Объект applied_position_in_organization_group_assignment
Объект applied_position_in_organization_group_assignment является подтипом объекта group_assignment, который связывает экземпляр объекта group с одним или несколькими экземплярами объекта position_in_organization_group_item.
EXPRESS-спецификация:
*)
ENTITY applied_position_in_organization_group_assignment
SUBTYPE OF (group_assignment);
items: SET[1:?] OF position_in_organization_group_item;
END_ENTITY;
(*
Определение атрибута
items - множество, состоящее из одного или нескольких экземпляров объектных типов данных, присутствующих в списке выбора типа данных position_in_organization_group_item, которое связано с информацией об объекте group.
5.2.2.4 Объект applied_position_in_organization_type_assignment
Объект applied_position_in_organization_type_assignment является подтипом объекта position_in_organization_type_assignment, который связывает экземпляр объекта position_in_organization_type с одним или несколькими экземплярами объекта position_in_organization_type_item.
EXPRESS-спецификация:
*)
ENTITY applied_position_in_organization_type_assignment
SUBTYPE OF (position_in_organization_type_assignment);
items: SET[1:?] OF position_in_organization_type_item;
END_ENTITY;
(*
Определение атрибута
items - множество, состоящее из одного или нескольких экземпляров объектных типов данных, присутствующих в списке выбора типа данных position_in_organization_type, которое связано с информацией об объекте position_in_organization_type.
5.2.2.5 Объект applied_project_group_name_assignment
Объект applied_project_group_name_assignment является подтипом объекта name_assignment, который связывает экземпляр объекта label с одним или несколькими экземплярами объекта project_group_name_item.
EXPRESS-спецификация:
*)
ENTITY applied_project_group_name_assignment
SUBTYPE OF (name_assignment);
items: SET[1:?] OF project_group_name_item;
END_ENTITY;
(*
Определение атрибута
items - множество, состоящее из одного или нескольких экземпляров объектных типов данных, присутствующих в списке выбора типа данных project_group_name_item, которое связано с информацией об объекте name_assignment.
*)
END_SCHEMA; -- Position_in_organization_mim
(*
(обязательное)
СОКРАЩЕННЫЕ НАИМЕНОВАНИЯ ОБЪЕКТОВ ИММ
Сокращенные наименования объектов, определенных в ИММ прикладного модуля "Должность в организации", приведены в
таблице A.1.
Наименования объектов, использованных в настоящем стандарте, определены в
5.2 и других стандартах и документах комплекса ИСО 10303, указанных в
разделе 2.
Требования к использованию сокращенных наименований установлены в стандартах тематической группы "Методы реализации" комплекса ИСО 10303.
Примечание - Наименования объектов на языке EXPRESS доступны в Интернете по адресу: http://www.tc84-sc4.org/Short_Names/.
Таблица A.1
Сокращенные наименования объектов ИММ
Полное наименование | Сокращенное наименование |
applied_position_in_organization_assignment | APIOA |
applied_position_in_organization_assignment_group_assignment | APIOAG |
applied_position_in_organization_group_assignment | APIOGA |
applied_position_in_organization_type_assignment | APIOTA |
applied_project_group_name_assignment | APGNA |
(обязательное)
РЕГИСТРАЦИЯ ИНФОРМАЦИОННЫХ ОБЪЕКТОВ
B.1 Обозначение документа
Для однозначного обозначения информационного объекта в открытой системе настоящему стандарту присвоен следующий идентификатор объекта:
{iso standard 10303 part(1242) version(1)}
Смысл данного обозначения установлен в ИСО/МЭК 8824-1 и описан в ИСО 10303-1.
B.2 Обозначение схем
B.2.1 Обозначение схемы Position_in_organization_arm
Для однозначного обозначения в открытой информационной системе схеме Position_in_organization_arm, установленной в настоящем стандарте, присвоен следующий идентификатор объекта:
{iso standard 10303 part(1242) version(1) schema(1)
position-in-organization-arm(1)}
Смысл данного обозначения установлен в ИСО/МЭК 8824-1 и описан в ИСО 10303-1.
B.2.2 Обозначение схемы Position_in_organization_mim
Для однозначного обозначения в открытой информационной системе схеме Position_in_organization_mim, установленной в настоящем стандарте, присвоен следующий идентификатор объекта:
{iso standard 10303 part(1242) version(1) schema(1)
position-in-organization-mim(2)}
Смысл данного обозначения установлен в ИСО/МЭК 8824-1 и описан в ИСО 10303-1.
(справочное)
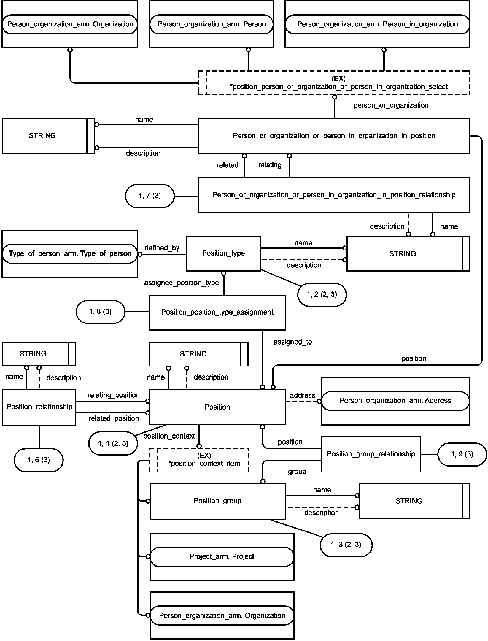
Диаграммы на
рисунках C.1 -
C.4 представляют в графической форме сокращенный листинг ПЭМ на языке EXPRESS, определенный в
разделе 4. В диаграмме использована графическая нотация EXPRESS-G языка EXPRESS.
В данном приложении приведены два разных представления ПЭМ прикладного модуля "Должность в организации":
- представление на уровне схем отображает импорт конструкций, определенных в схемах ПЭМ других прикладных модулей, в схему ПЭМ данного прикладного модуля с помощью операторов USE FROM;
- представление на уровне объектов отображает конструкции на языке EXPRESS, определенные в схеме ПЭМ данного прикладного модуля, и ссылки на импортированные конструкции, которые конкретизированы или на которые имеются ссылки в конструкциях схемы ПЭМ рассматриваемого прикладного модуля.
Примечание - Оба представления являются неполными. Представление на уровне схем не отображает схем ПЭМ модулей, которые импортированы косвенным образом. Представление на уровне объектов не отображает импортированных конструкций, которые не конкретизированы или на которые отсутствуют ссылки в конструкциях схемы ПЭМ рассматриваемого прикладного модуля.
Графическая нотация EXPRESS-G определена в ИСО 10303-11, приложение D.
Рисунок C.1 - Представление ПЭМ на уровне схем
в формате EXPRESS-G
(диаграмма 1 из 1)
Рисунок C.2 - Представление ПЭМ на уровне объектов
в формате EXPRESS-G
(диаграмма 1 из 3)
Рисунок C.3 - Представление ПЭМ на уровне объектов
в формате EXPRESS-G
(диаграмма 2 из 3)
Рисунок C.4 - Представление ПЭМ на уровне объектов
в формате EXPRESS-G
(диаграмма 3 из 3)
(справочное)
Диаграммы на
рисунках D.1 -
D.3 представляют в графической форме сокращенный листинг ИММ на языке EXPRESS, определенный в
5.2. В диаграммах использована графическая нотация EXPRESS-G языка EXPRESS.
В данном приложении приведены два разных представления ИММ прикладного модуля "Должность в организации":
- представление на уровне схем отображает импорт конструкций, определенных в схемах ИММ других прикладных модулей или в схемах общих ресурсов, в схему ИММ данного прикладного модуля с помощью операторов USE FROM;
- представление на уровне объектов отображает конструкции на языке EXPRESS, определенные в схеме ИММ данного прикладного модуля, и ссылки на импортированные конструкции, которые конкретизированы или на которые имеются ссылки в конструкциях схемы ИММ рассматриваемого прикладного модуля.
Примечание - Оба представления являются неполными. Представление на уровне схем не отображает схем ИММ модулей, которые импортированы косвенным образом. Представление на уровне объектов не отображает импортированных конструкций, которые не конкретизированы или на которые отсутствуют ссылки в конструкциях схемы ИММ рассматриваемого прикладного модуля.
Графическая нотация EXPRESS-G определена в ИСО 10303-11, приложение D.
Рисунок D.1 - Представление ИММ на уровне схем
в формате EXPRESS-G
(диаграмма 1 из 1)
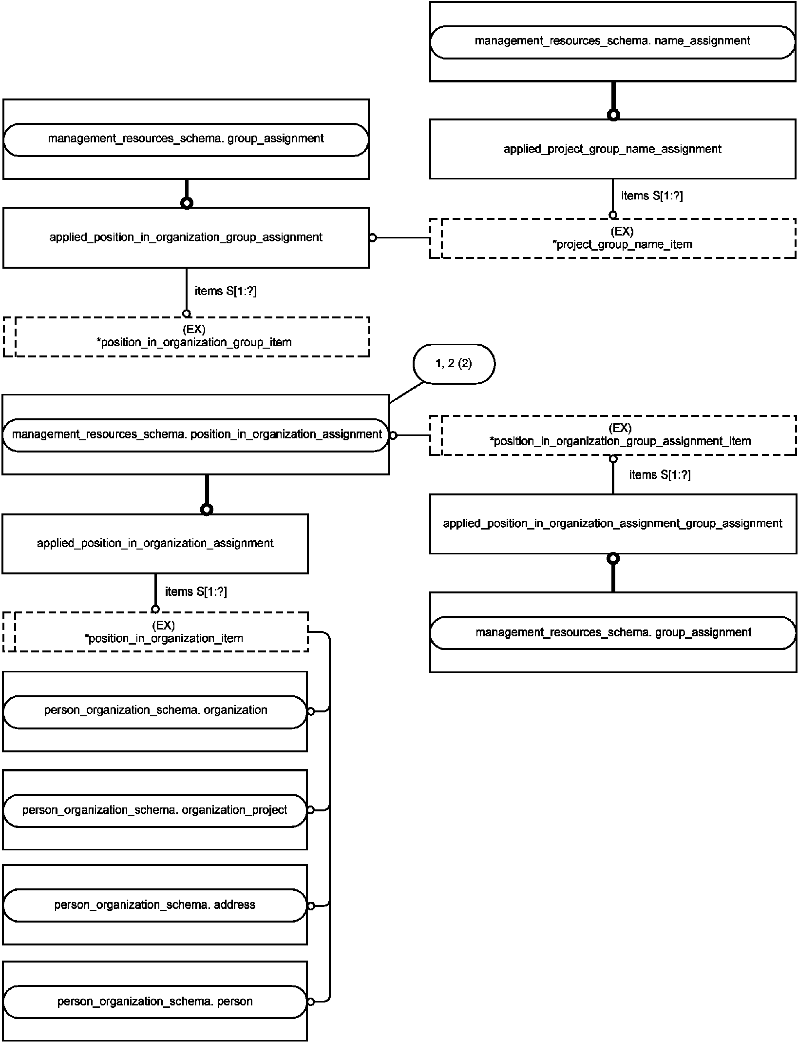
Рисунок D.2 - Представление ИММ на уровне объектов
в формате EXPRESS-G
(диаграмма 1 из 2)
Рисунок D.3 - Представление ИММ на уровне объектов
в формате EXPRESS-G
(диаграмма 2 из 2)
(справочное)
МАШИННО-ИНТЕРПРЕТИРУЕМЫЕ ЛИСТИНГИ
В данном приложении приведены ссылки на сайты, на которых представлены листинги наименований объектов на языке EXPRESS и соответствующих сокращенных наименований, установленных или на которые приведены ссылки в настоящем стандарте. На данных сайтах также представлены листинги всех EXPRESS-схем, определенных в настоящем стандарте, без комментариев и другого поясняющего текста. Эти листинги приведены в машинно-интерпретируемой форме и могут быть получены по следующим адресам URL:
сокращенные наименования: | http://www.tc184-sc4.org/Short_Names/; |
EXPRESS: | http://www.tc184-sc4.org/EXPRESS/. |
Если доступ к этим сайтам невозможен, следует обратиться в центральный секретариат ИСО или непосредственно в секретариат ИСО ТК 184/ПК 4 по адресу электронной почты: sc4sec@tc184-sc4.org.
Примечание - Информация, представленная в машинно-интерпретированном виде по указанным выше адресам URL, является справочной. Обязательным является текст настоящего стандарта.
(справочное)
СВЕДЕНИЯ О СООТВЕТСТВИИ ССЫЛОЧНЫХ МЕЖДУНАРОДНЫХ СТАНДАРТОВ
И ДОКУМЕНТОВ НАЦИОНАЛЬНЫМ СТАНДАРТАМ РОССИЙСКОЙ ФЕДЕРАЦИИ
Таблица ДА.1
Обозначение ссылочного международного стандарта, документа | Степень соответствия | Обозначение и наименование соответствующего национального стандарта |
ИСО/МЭК 8824-1:2002 | IDT | ГОСТ Р ИСО/МЭК 8824-1-2001 "Информационная технология. Абстрактная синтаксическая нотация версии один (АСН.1). Часть 1. Спецификация основной нотации" |
ИСО 10303-1:1994 | IDT | ГОСТ Р ИСО 10303-1-99 "Системы автоматизации производства и их интеграция. Представление данных об изделии и обмен этими данными. Часть 1. Общие представления и основополагающие принципы" |
ИСО 10303-11:2004 | IDT | ГОСТ Р ИСО 10303-11-2009 "Системы автоматизации производства и их интеграция. Представление данных об изделии и обмен этими данными. Часть 11. Методы описания. Справочное руководство по языку EXPRESS" |
ИСО 10303-21:2002 | IDT | ГОСТ Р ИСО 10303-21-2002 "Системы автоматизации производства и их интеграция. Представление данных об изделии и обмен этими данными. Часть 21. Методы реализации. Кодирование открытым текстом структуры обмена" |
ИСО 10303-41:2005 | IDT | ГОСТ Р ИСО 10303-41-99 "Системы автоматизации производства и их интеграция. Представление данных об изделии и обмен этими данными. Часть 41. Интегрированные обобщенные ресурсы. Основы описания и поддержки изделий" |
ИСО 10303-202:1996 | - | |
ИСО/ТС 10303-1001:2004 | IDT | ГОСТ Р ИСО/ТС 10303-1001-2010 "Системы автоматизации производства и их интеграция. Представление данных об изделии и обмен этими данными. Часть 1001. Прикладной модуль. Присваивание внешнего вида" |
ИСО/ТС 10303-1011:2004 | IDT | ГОСТ Р ИСО/ТС 10303-1011-2011 "Системы автоматизации производства и их интеграция. Представление данных об изделии и обмен этими данными. Часть 1011. Прикладной модуль. Организация и работники" |
ИСО/ТС 10303-1017:2004 | IDT | ГОСТ Р ИСО/ТС 10303-1017-2010 "Системы автоматизации производства и их интеграция. Представление данных об изделии и обмен этими данными. Часть 1017. Прикладной модуль. Идентификация изделия" |
ИСО/ТС 10303-1061:2004 | IDT | ГОСТ Р ИСО/ТС 10303-1061-2012 "Системы автоматизации производства и их интеграция. Представление данных об изделии и обмен этими данными. Часть 1061. Прикладной модуль. Проект" |
ИСО/ТС 10303-1114:2004 | IDT | ГОСТ Р ИСО/ТС 10303-1114-2013 "Системы автоматизации производства и их интеграция. Представление данных об изделии и обмен этими данными. Часть 1114. Прикладной модуль. Задание принадлежности к классу" |
ИСО/ТС 10303-1245:2004 | - | |
<*> Соответствующий национальный стандарт отсутствует. До его утверждения рекомендуется использовать перевод на русский язык данного международного стандарта (документа). Перевод данного международного стандарта (документа) находится в Федеральном информационном фонде технических регламентов и стандартов. Примечание - В настоящей таблице использовано следующее условное обозначение степени соответствия стандартов: - IDT - идентичные стандарты. |
[1] Guidelines for the content of application modules, ISO TC184/SC4/N 1685, 2004-02-27