Главная // Актуальные документы // ГОСТ Р (Государственный стандарт)СПРАВКА
Источник публикации
М.: Стандартинформ, 2017
Примечание к документу
Документ
введен в действие с 1 июля 2019 года.
Название документа
"ГОСТ Р ИСО/ТС 10303-1130-2017. Национальный стандарт Российской Федерации. Системы автоматизации производства и их интеграция. Представление данных об изделии и обмен этими данными. Часть 1130. Прикладной модуль. Производный элемент формы"
(утв. и введен в действие Приказом Росстандарта от 12.09.2017 N 1077-ст)
"ГОСТ Р ИСО/ТС 10303-1130-2017. Национальный стандарт Российской Федерации. Системы автоматизации производства и их интеграция. Представление данных об изделии и обмен этими данными. Часть 1130. Прикладной модуль. Производный элемент формы"
(утв. и введен в действие Приказом Росстандарта от 12.09.2017 N 1077-ст)
Утвержден и введен в действие
по техническому регулированию
и метрологии
от 12 сентября 2017 г. N 1077-ст
НАЦИОНАЛЬНЫЙ СТАНДАРТ РОССИЙСКОЙ ФЕДЕРАЦИИ
СИСТЕМЫ АВТОМАТИЗАЦИИ ПРОИЗВОДСТВА И ИХ ИНТЕГРАЦИЯ
ПРЕДСТАВЛЕНИЕ ДАННЫХ ОБ ИЗДЕЛИИ И ОБМЕН ЭТИМИ ДАННЫМИ
ЧАСТЬ 1130
ПРИКЛАДНОЙ МОДУЛЬ. ПРОИЗВОДНЫЙ ЭЛЕМЕНТ ФОРМЫ
Industrial automation systems and integration. Product data
representation and exchange. Part 1130. Application
module. Derived shape element
(ISO/TS 10303-1130:2014, IDT)
ГОСТ Р ИСО/ТС 10303-1130-2017
Дата введения
1 июля 2019 года
1 ПОДГОТОВЛЕН Обществом с ограниченной ответственностью "Корпоративные электронные системы" на основе собственного перевода на русский язык англоязычной версии международного документа, указанного в
пункте 4
2 ВНЕСЕН Техническим комитетом по стандартизации ТК 459 "Информационная поддержка жизненного цикла изделий"
3 УТВЕРЖДЕН И ВВЕДЕН В ДЕЙСТВИЕ
Приказом Федерального агентства по техническому регулированию и метрологии от 12 сентября 2017 г. N 1077-ст
4 Настоящий стандарт идентичен международному документу ИСО/ТС 10303-1130:2014 "Системы автоматизации производства и их интеграция. Представление данных об изделии и обмен этими данными. Часть 1130. Прикладной модуль. Производный элемент формы" (ISO/TS 10303-1130:2014, Industrial automation systems and integration - Product data representation and exchange - Part 1130: Application module: Derived shape element, IDT).
При применении настоящего стандарта рекомендуется использовать вместо ссылочных международных стандартов и документов соответствующие им национальные стандарты Российской Федерации,
сведения о которых приведены в дополнительном приложении ДА
5 ВВЕДЕН ВПЕРВЫЕ
Правила применения настоящего стандарта установлены в
статье 26 Федерального закона от 29 июня 2015 г. N 162-ФЗ "О стандартизации в Российской Федерации". Информация об изменениях к настоящему стандарту публикуется в ежегодном (по состоянию на 1 января текущего года) информационном указателе "Национальные стандарты", а официальный текст изменений и поправок - в ежемесячном информационном указателе "Национальные стандарты". В случае пересмотра (замены) или отмены настоящего стандарта соответствующее уведомление будет опубликовано в ближайшем выпуске ежемесячного информационного указателя "Национальные стандарты". Соответствующая информация, уведомление и тексты размещаются также в информационной системе общего пользования - на официальном сайте Федерального агентства по техническому регулированию и метрологии в сети Интернет (www.gost.ru)
Стандарты комплекса ИСО 10303 распространяются на компьютерное представление информации об изделиях и обмен данными об изделиях. Их целью является обеспечение нейтрального механизма, способного описывать изделия на всем протяжении их жизненного цикла. Этот механизм применим не только для обмена файлами в нейтральном формате, но является также основой для реализации и совместного доступа к базам данных об изделиях и организации долгосрочного использования и архивирования.
Настоящий стандарт специфицирует прикладной модуль для представления элементов формы, которые являются производными от других элементов формы. В модуле предоставлены обобщенные средства для задания набора точек, являющихся производными от формы детали.
Производный элемент формы имеет отношение "выведено из" с другим элементом формы. Отношение "выведено из" может существовать между элементами, используемыми для спецификации и верификации геометрических размеров и допусков, задаваемых в качестве требований к форме изделия.
Пример - Ось отверстия может быть производной от цилиндрической поверхности, представляющей отверстие.
Результат действий по спецификации и верификации может быть связан с исходными данными.
Пример - Далее даны примеры действий, используемых для верификации или спецификации формы изделия.
- построение кривой сечения элемента формы плоскостью;
- математическая аппроксимация поперечного сечения окружностью;
- вычисление центра окружности;
- собирание точек для образования годографа.
Классификация и определение таких операций не входит в область применения настоящего стандарта.
В настоящем стандарте применение отношения "выведено из" между элементами формы не ограничивается контекстом какой-либо конкретной прикладной предметной области.
Пример - Геометрическая форма производных элементов формы образуется в результате геометрических построений, и операции геометрических построений могут использоваться для создания геометрической формы производного элемента формы.
Для производного элемента формы не обязательно наличие представления.
Пример - Отверстие - это элемент формы, представленный неоднородной рациональной b-сплайновой поверхностью, имеющей форму цилиндра. Ось задается как производный элемент формы, но явно геометрическая форма оси не представлена. При этом для оси отверстия задается допуск прямолинейности.
В четвертое издание настоящего стандарта включены изменения третьего издания, перечисленные в
приложении F.4.
В
разделе 1 настоящего стандарта определены область применения данного прикладного модуля, а также его функциональность и относящиеся к нему данные.
В
разделе 3 приведены термины, определенные в других стандартах комплекса ИСО 10303 и примененные в настоящем стандарте.
В
разделе 4 установлены информационные требования к прикладной предметной области, используя принятую в ней терминологию.
В
приложении C дано графическое представление информационных требований, именуемое прикладной эталонной моделью (ПЭМ). Структуры ресурсов интерпретированы, чтобы соответствовать информационным требованиям. Результатом данной интерпретации является интерпретированная модель модуля (ИММ). Данная интерпретация, представленная в
5.1, устанавливает соответствие между информационными требованиями и ИММ. Сокращенный листинг ИММ, представленный в
5.2, специфицирует интерфейс к ресурсам. Графическое представление сокращенного листинга ИММ приведено в
приложении D.
Имя типа данных на языке EXPRESS может использоваться для ссылки на сам тип данных, либо на экземпляр данных этого типа. Различие в использовании обычно понятно из контекста. Если существует вероятность неоднозначного толкования, то в текст включается фраза "объектный тип данных" либо "экземпляр(ы) объектного типа данных".
Двойные кавычки ("....") означают цитируемый текст, одинарные кавычки ('...') - значения конкретных текстовых строк.
Настоящий стандарт определяет прикладной модуль "Производный элемент формы". В область применения настоящего стандарта входит:
- обозначение того, что элементы формы изделия являются производными от других элементов формы;
- наименование типов отношения производного элемента формы с исходным элементом (элементами) формы;
Пример - Примерами типов производных элементов формы являются 'центр симметрии', 'вершина конуса', 'геометрическое выравнивание', 'перпендикуляр', 'геометрическое пересечение', 'продление', 'касательная' и 'эквидистанта'.
- пункты, входящие в область действия прикладного модуля ИСО/ПК-ТС 10303-1131 "Construction geometry";
- пункты, входящие в область действия прикладного модуля ИСО/ПК-ТС 10303-1032 "Shape property assignment";
- пункты, входящие в область действия прикладного модуля ИСО/ТС 10303-1054 "Value with unit".
В область применения настоящего стандарта не входит стандартизация видов отношений между исходным и производным элементами и их смысл.
В настоящем стандарте использованы нормативные ссылки на следующие международные стандарты и документы (для датированных ссылок следует использовать указанное издание, для недатированных ссылок - последнее издание указанного документа, включая все поправки к нему):
ISO 10303-1:1994, Industrial automation systems and integration - Product data representation and exchange - Part 1: Overview and fundamental principles (Системы автоматизации производства и их интеграция. Представление данных об изделии и обмен этими данными. Часть 1. Общие представления и основополагающие принципы)
ISO 10303-11:2004, Industrial automation systems and integration - Product data representation and exchange - Part 11: Description methods: The EXPRESS language reference manual (Системы автоматизации производства и их интеграция. Представление данных об изделии и обмен этими данными. Часть 11. Методы описания. Справочное руководство по языку EXPRESS)
ISO 10303-47, Industrial automation systems and integration - Product data representation and exchange - Part 47: Integrated generic resource: Shape variation tolerances (Системы промышленной автоматизации и интеграция. Представление данных об изделии и обмен этими данными. Часть 47. Интегрированные обобщенные ресурсы. Допуски отклонения формы)
ISO/TS 10303-1032, Industrial automation systems and integration - Product data representation and exchange - Part 1032: Application module: Shape property assignment (Системы промышленной автоматизации и интеграция. Представление данных об изделии и обмен этими данными. Часть 1032. Прикладной модуль: Задание свойства формы)
ISO/TS 10303-1054, Industrial automation systems and integration - Product data representation and exchange - Part 1054: Application module: Value with unit (Системы промышленной автоматизации и интеграция. Представление данных об изделии и обмен этими данными. Часть 1054. Прикладной модуль: Величина с единицей измерения)
ISO/TS 10303-1131, Industrial automation systems and integration - Product data representation and exchange - Part 1131: Application module: Construction geometry (Системы промышленной автоматизации и интеграция. Представление данных об изделии и обмен этими данными. Часть 1131. Прикладной модуль: Вспомогательные геометрические построения)
3 Термины, определения и сокращения
3.1 Термины и определения
3.1.1 Термины, определенные в ИСО 10303-1
В настоящем стандарте применены следующие термины:
- приложение (application);
- прикладная интерпретированная конструкция; ПИК (application interpreted construct; AIC);
- прикладной модуль (application module);
- прикладной объект (application object);
- прикладной протокол; ПП (application protocol; AP);
- прикладная эталонная модель; ПЭМ (application reference model; ARM);
- общие ресурсы (common resources);
- данные (data);
- информация (information);
- интегрированный ресурс (integrated resource);
- изделие (product);
- данные об изделии (product data);
- интерпретированная модель модуля (module interpreted model).
3.1.2 Прочие термины и определения
В настоящем стандарте применены следующие термины и определения:
3.1.2.1 производный элемент формы (derived shape element): Элемент формы, связанный с исходным полным элементом формы.
Пример - Производным элементом формы является ось отверстия.
Примечание - В некоторых стандартах термин "производный" зарезервирован для тех случаев, когда исходный элемент формы сам по себе не является полным элементом формы.
3.1.2.2 элемент (element): Обобщенный термин для обозначения части чего-либо или точки зрения на что-либо.
3.1.2.3 полный элемент формы; полный конструктивно-технологический элемент (integral shape element; integral feature): Часть формы, которая полностью лежит на поверхности формы.
Пример - Цилиндрическая поверхность конструктивно-технологического элемента "отверстие" является исходным полным элементом формы.
3.1.2.4 элемент формы; конструктивно-технологический элемент (shape element; feature): Обобщенный термин для некоторой точки зрения на форму или элемента формы, который не обязательно лежит на границе и даже не обязательно находится в пределах заполненной части формы.
Примеры
1 Конструктивно-технологический элемент "отверстие" является элементом формы.
2 Ось отверстия является элементом формы.
Примечание - В некоторых стандартах термины "конструктивно-технологический элемент" и "элемент" используются в более ограниченном смысле для обозначения полного элемента формы.
В настоящем стандарте применены следующие сокращения:
ПМ - прикладной модуль;
ПП - прикладной протокол;
ПЭМ - прикладная эталонная модель;
ИММ - интерпретированная модель модуля;
URL - унифицированный указатель информационного ресурса.
4 Информационные требования
В настоящем разделе определены информационные требования к прикладному модулю "Производный элемент формы", которые представлены в форме ПЭМ.
Примечания
1 Графическое представление информационных требований приведено в
приложении C.
2 Спецификация отображения определена в
5.1. Она показывает, как удовлетворяются информационные требования при использовании общих ресурсов и конструкций, определенных в схеме ИММ или импортированных в схему ИММ прикладного модуля, описанного в настоящем стандарте.
В настоящем подразделе с применением языка EXPRESS дано определение информационных требований, которым должны соответствовать программные реализации. Ниже представлен фрагмент EXPRESS-спецификации, с которого начинается описание схемы Derived_shape_element_arm. В нем определены необходимые внешние ссылки.
EXPRESS-спецификация:
*)
SCHEMA Derived_shape_element_arm;
(*
4.1 ПЭМ, необходимые для прикладного модуля
Ниже представлены интерфейсные операторы языка EXPRESS, посредством которых задаются элементы, импортированные из прикладных эталонных моделей других прикладных модулей.
EXPRESS-спецификация:
*)
USE FROM Construction_geometry_arm; -- ISO/TS 10303-1131
USE FROM Shape_property_assignment_arm; -- ISO/TS 10303-1032
USE FROM Value_with_unit_arm; -- ISO/TS 10303-1054
(*
Примечания
1 Схемы, ссылки на которые приведены выше, определены в следующих документах комплекса ИСО 10303:
Construction_geometry_arm - ИСО/ТС 10303-1131;
Shape_property_assignment_arm - ИСО/ТС 10303-1032;
Value_with_unit_arm - ИСО/ТС 10303-1054.
2 Графическое представление этих схем приведено на
рисунках C.1 и
C.2, приложение C.
4.2 Определение типа данных ПЭМ
В данном подразделе приведен определенный в ПЭМ тип данных рассматриваемого прикладного модуля.
4.2.1 Тип данных dse_shape_model
Выбираемый тип данных dse_shape_model является расширением типа данных shape_model. В настоящем типе данных к списку альтернативных выбираемых типов данных добавлен именованный тип Constructive_geometry.
Примечание - В прикладных модулях, использующих конструкции настоящего прикладного модуля, список объектных типов данных может быть расширен.
EXPRESS-спецификация:
*)
TYPE dse_shape_model = EXTENSIBLE GENERIC_ENTITY SELECT BASED_ON shape_model WITH
(Constructive_geometry);
END_TYPE;
(*
4.3 Определение объектов ПЭМ
Настоящий подраздел описывает объекты ПЭМ рассматриваемого прикладного модуля. Каждый объект ПЭМ является простейшим неделимым элементом, который моделирует уникальное понятие прикладной области, и содержит атрибуты для представления объекта. Далее приведены объекты ПЭМ и их определения.
4.3.1 Объект Apex
Объект Apex является таким подтипом объекта Derived_shape_element, посредством которого определяется точка, соответствующая общей вершине (место, где плоскость и конический элемент пересекаются в одной точке) одного или более конических элементов, представленных объектами Shape_element. Общее пересечение трех или более плоскостей или двух кривых должно рассматриваться как представленное объектом Geometric_intersection геометрическое пересечение, а не как представленная объектом Apex вершина.
EXPRESS-спецификация:
*)
ENTITY Apex
SUBTYPE OF (Derived_shape_element);
END_ENTITY;
(*
4.3.2 Объект Centre_axis
Объект Centre_axis является таким подтипом объекта Centre_of_symmetry, который представляет центр симметрии, имеющий форму оси.
Примечание - Точная интерпретация представленной объектом Centre_axis центральной оси зависит от контекста. Т.е., не делается различия между определенными в версии 1.3 документа ASME Y14.5M осью конструктивно-технологического элемента и производной средней линией конструктивно-технологического элемента.
Пример - Для одной и той же представленной объектом Centre_axis центральной оси цилиндрического элемента формы, представленного объектом Shape_element, могут быть заданы допуск положения, представленный объектом Position_tolerance, и допуск прямолинейности, представленный объектом Straightness_tolerance.
EXPRESS-спецификация:
*)
ENTITY Centre_axis
SUBTYPE OF (Centre_of_symmetry);
WHERE
WR1: NOT EXISTS(SELF\Shape_element.description);
END_ENTITY;
(*
Формальные положения:
WR1. Значение атрибута description не должно задаваться.
Неформальные положения:
IP1. Форма представленных объектами Shape_element элементов формы, из которых выводится представленная объектом Centre_axis центральная ось, должна соответствовать форме тех элементов, из которых может быть выведена центральная ось.
4.3.3 Объект Centre_of_symmetry
Объект Centre_of_symmetry является таким подтипом объекта Derived_shape_element, который получается путем определения геометрического центра одного или более элементов формы, представленных объектами Shape_element. Представленный объектом Centre_of_symmetry центр симметрии может быть или центральной осью, представленной объектом Centre_axis, или центральной плоскостью, представленной объектом Centre_plane, или центральной точкой, представленной объектом, или срединной кривой, представленной объектом Centre_point, или срединной поверхностью, представленной объектом Median_surface.
EXPRESS-спецификация:
*)
ENTITY Centre_of_symmetry
SUPERTYPE OF (ONEOF (Centre_axis,
Centre_plane,
Centre_point,
Median_curve,
Median_surface))
SUBTYPE OF (Derived_shape_element);
END_ENTITY;
(*
4.3.4 Объект Centre_plane
Объект Centre_plane является таким подтипом объекта Centre_of_symmetry, который представляет центральную плоскость между двумя противоположными поверхностями.
Пример - Для представленной объектом Centre_plane центральной плоскости двух противоположных плоскостных элементов формы, представленных объектами Shape_element, может быть задан допуск плоскости, представленный объектом Flatness_tolerance.
EXPRESS-спецификация:
*)
ENTITY Centre_plane
SUBTYPE OF (Centre_of_symmetry);
WHERE
WR1: NOT EXISTS(SELF\Shape_element.description);
END_ENTITY;
(*
Формальные положения:
WR1. Значение атрибута description не должно задаваться.
Неформальные положения:
IP1. Форма представленных объектами Shape_element элементов формы, из которых выводится представленная объектом Centre_plane центральная плоскость, должна соответствовать форме тех элементов, из которых может быть выведена центральная плоскость.
4.3.5 Объект Centre_point
Объект Centre_point является таким подтипом объекта Centre_of_symmetry, который представляет центр симметрии, имеющий форму точки.
EXPRESS-спецификация:
*)
ENTITY Centre_point
SUBTYPE OF (Centre_of_symmetry);
WHERE
WR1: NOT EXISTS(SELF\Shape_element.description);
END_ENTITY;
(*
Формальные положения:
WR1. Значение атрибута description не должно задаваться.
Неформальные положения:
IP1. Форма представленных объектами Shape_element элементов формы, из которых выводится представленная объектом Centre_point центральная точка, должна соответствовать форме тех элементов, из которых может быть выведена центральная точка.
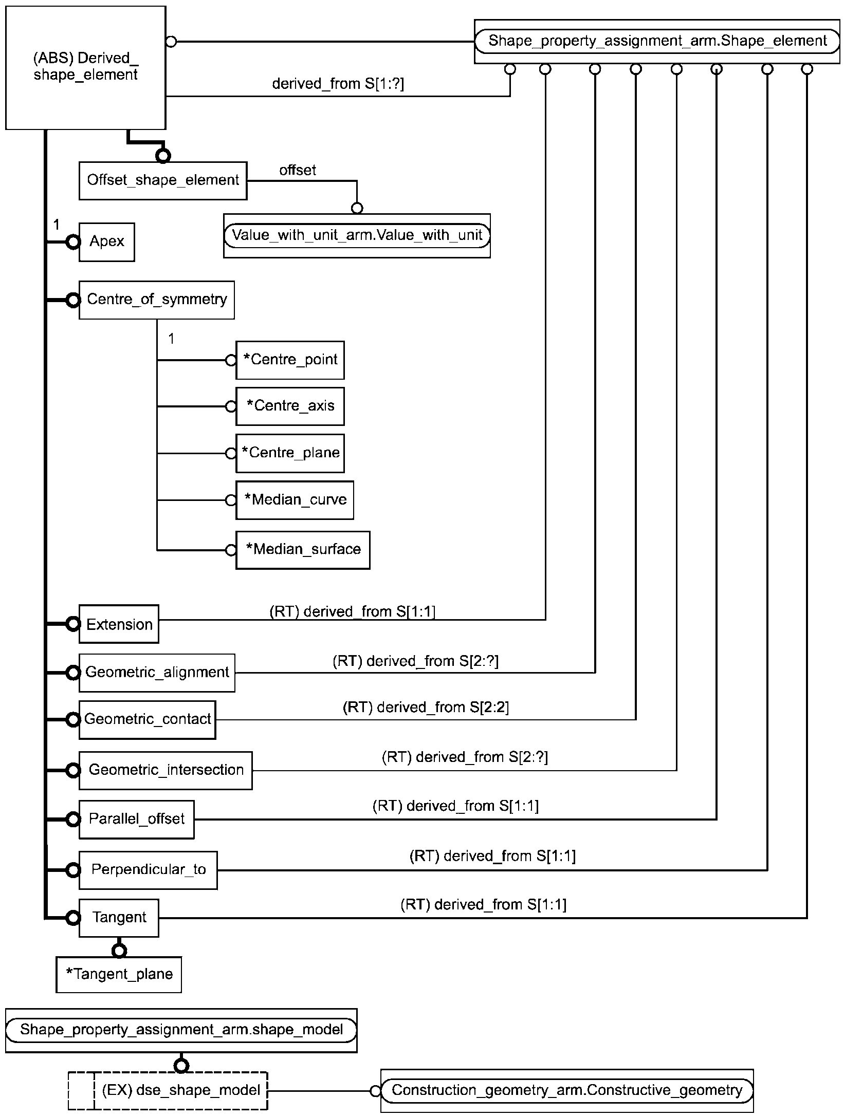
4.3.6 Объект Derived_shape_element
Объект Derived_shape_element является подтипом объекта Shape_element. Настоящий объект представляет элемент формы, выведенный из одного или более других элементов формы, представленных объектами Shape_element.
Пример - Примером представленного объектом Derived_shape_element производного элемента формы является центральная плоскость идеальной геометрической модели прорези, выведенная из симметрического конструктивно-технологического элемента формы детали. Форма центральной плоскости задается без дальнейшего задания ее геометрической модели.
Каждый представленный объектом Derived_shape_element производный элемент формы является или вершиной, представленной объектом Apex, или центром симметрии, представленным объектом Centre_of_symmetry, или местом касания, представленным объектом Geometric_contact, или продлением, представленным объектом Extension, или пересечением, представленным объектом Geometric_intersection, или линией или плоскостью выравнивания, представленной объектом Geometric_alignment, или эквидистантой, представленной объектом Parallel_offset, или перпендикуляром, представленным объектом Perpendicular_to, или касательной, представленной объектом Tangent.
EXPRESS-спецификация:
*
ENTITY Derived_shape_element
ABSTRACT SUPERTYPE OF (ONEOF (Apex,
Centre_of_symmetry,
Geometric_contact,
Extension,
Geometric_intersection,
Geometric_alignment,
Parallel_offset,
Perpendicular_to,
Tangent))
SUBTYPE OF (Shape_element);
derived_from : SET[1:?] OF Shape_element;
END_ENTITY;
(*
Определения атрибутов:
derived_from - набор экземпляров объектов Shape_element, представляющих элементы формы, на основе которых построен производный элемент формы, представленный настоящим объектом.
Примечание - Мощность этого набора зависит от вида зависимости "является производным".
Неформальные положения:
IP1. Объект Derived_shape_element, представляющий производный элемент формы, должен быть связан с объектом одного из типов, входящих в список выбора типа данных constructive_element_select или посредством объекта Geometric_item_specific_usage или посредством объекта Shape_description_association.
4.3.7 Объект Extension
Объект Extension является таким подтипом объекта Derived_shape_element, который соответствует продлению представленного объектом Shape_element элемента формы, являющегося кривой или поверхностью.
EXPRESS-спецификация:
*)
ENTITY Extension
SUBTYPE OF (Derived_shape_element);
SELF\Derived_shape_element.derived_from : SET[1:1] OF Shape_element;
END_ENTITY;
(*
Определения атрибутов:
derived_from - наследуемый от объекта Derived_shape_element атрибут в настоящем объекте переопределен с тем, чтобы роль этого атрибута играли объекты, представляющие элементы формы, продление которых представляется настоящим объектом. Для продления, представляемого настоящим объектом, должен использоваться строго один исходный элемент формы, представленный объектом Shape_element.
4.3.8 Объект Geometric_alignment
Объект Geometric_alignment является таким подтипом объекта Derived_shape_element, который задает плоский или прямолинейный элемент формы. Два или более других элементов формы должны лежать на одной и той же плоскости или располагаться вдоль одной и той же прямой линии.
EXPRESS-спецификация:
*)
ENTITY Geometric_alignment
SUBTYPE OF (Derived_shape_element);
SELF\Derived_shape_element.derived_from : SET[2:?] OF Shape_element;
END_ENTITY;
(*
Определения атрибутов:
derived_from - наследуемый от объекта Derived_shape_element атрибут в настоящем объекте переопределен с тем, чтобы роль этого атрибута играли объекты, представляющие элементы формы, выравнивание которых представляется настоящим объектом. Для выравнивания, представляемого настоящим объектом, должны использоваться два или более исходных элементов формы, представленных объектами Shape_element.
4.3.9 Объект Geometric_contact
Объект Geometric_contact является подтипом объекта Derived_shape_element.
EXPRESS-спецификация:
*)
ENTITY Geometric_contact
SUBTYPE OF (Derived_shape_element);
SELF\Derived_shape_element.derived_from : SET[2:2] OF Shape_element;
END_ENTITY;
(*
Определения атрибутов:
derived_from - наследуемый от объекта Derived_shape_element атрибут в настоящем объекте переопределен с тем, чтобы роль этого атрибута играли объекты, представляющие элементы формы, соприкосновение которых представляется настоящим объектом. Для соприкосновения, представляемого настоящим объектом, должны использоваться строго два исходных элемента формы, представленных объектами Shape_element.
4.3.10 Объект Geometric_intersection
Объект Geometric_intersection является таким подтипом объекта Derived_shape_element, который представляет общее пересечение двух или более элементов формы, представленных объектами Shape_element
Примечание - Поскольку представляемое объектом Geometric_intersection геометрическое пересечение является производным элементом формы, использование пересечения не зависит от какого-либо конкретного представления, представляемого подтипами объекта representation.
Пример - Объект Geometric_intersection, задаваемый пересечением двух плоскостей, продлевающих смежные стороны блока.
EXPRESS-спецификация:
*)
ENTITY Geometric_intersection
SUBTYPE OF (Derived_shape_element);
SELF\Derived_shape_element.derived_from : SET[2:?] OF Shape_element;
END_ENTITY;
(*
Определения атрибутов:
derived_from - наследуемый от объекта Derived_shape_element атрибут в настоящем объекте переопределен с тем, чтобы роль этого атрибута играли объекты, представляющие элементы формы, геометрическое пересечение которых представляется настоящим объектом. Для пересечения, представляемого настоящим объектом, должны использоваться два или более исходных элементов формы, представленных объектами Shape_element.
4.3.11 Объект Median_curve
Объект Median_curve является таким подтипом объекта Centre_of_symmetry, который представляет центр симметрии между двумя или более кривыми.
EXPRESS-спецификация:
*)
ENTITY Median_curve
SUBTYPE OF (Centre_of_symmetry);
WHERE
WR1: NOT EXISTS(SELF\Shape_element.description);
END_ENTITY;
(*
Формальные положения:
WR1. Значение атрибута description не должно задаваться.
Неформальные положения:
IP1. Форма представленных объектами Shape_element элементов формы, из которых выводится представленная объектом Median_curve срединная кривая, должна соответствовать форме тех элементов, из которых может быть выведена срединная кривая.
4.3.12 Объект Median_surface
Объект Median_surface является таким подтипом объекта Centre_of_symmetry, который представляет центр симметрии между двумя противоположными поверхностями.
EXPRESS-спецификация:
*)
ENTITY Median_surface
SUBTYPE OF (Centre_of_symmetry);
WHERE
WR1: NOT EXISTS(SELF\Shape_element.description);
END_ENTITY;
(*
Формальные положения:
WR1. Значение атрибута description не должно задаваться.
Неформальные положения:
IP1. Форма представленных объектами Shape_element элементов формы, из которых выводится представленная объектом Median_surface срединная поверхность, должна соответствовать форме тех элементов, из которых может быть выведена срединная поверхность.
4.3.13 Объект Offset_shape_element
Объект Offset_shape_element является подтипом объекта Derived_shape_element. Представляемый настоящим объектом эквидистантный элемент формы располагается по одну сторону на постоянном расстоянии от представленного объектом Shape_element исходного элемента формы. Положительным направлением считается направление от материала. Настоящий объект может использоваться только в том случае, когда внешнее направление исходного элемента формы однозначно определено.
EXPRESS-спецификация:
*)
ENTITY Offset_shape_element
SUBTYPE OF (Derived_shape_element);
offset : Value_with_unit;
END_ENTITY;
(*
Определения атрибутов:
offset - постоянное расстояние между представленным настоящим объектом эквидистантным элементом формы и исходным элементом формы, представленным объектом, играющим роль атрибута derived_from.
4.3.14 Объект Parallel_offset
Объект Parallel_offset является таким подтипом объекта Derived_shape_element, который представляет элемент формы, расположенный на постоянном расстоянии от элемента формы, представленного объектом, играющим роль атрибута derived_from. Если исходный элемент формы двумерный, то оба, представленные объектами Shape_element связанные элементы формы (параллельное смещение и исходный элемент формы), должны лежать в одной плоскости. Если основой является поверхность, то все элементы формы, представленные объектами Shape_element, существуют в трехмерном пространстве. Представленный настоящим объектом результат параллельного смещения образуется смещением каждой точки основы в направлении, перпендикулярном основе, на расстояние смещения.
EXPRESS-спецификация:
*)
ENTITY Parallel_offset
SUBTYPE OF (Derived_shape_element);
SELF\Derived_shape_element.derived_from : SET[1:1] OF Shape_element;
END_ENTITY;
(*
Определения атрибутов:
derived_from - наследуемый от объекта Derived_shape_element атрибут в настоящем объекте переопределен с тем, чтобы роль этого атрибута играли объекты, представляющие элементы формы, результат параллельного смещения которых представляется настоящим объектом. Для параллельного смещения, представляемого настоящим объектом, должен использоваться строго один исходный элемент формы, представленный объектом Shape_element.
4.3.15 Объект Perpendicular_to
Объект Perpendicular_to является таким подтипом объекта Derived_shape_element, который представляет элемент формы, ортогональный к другому элементу формы, представленному объектом Shape_element.
EXPRESS-спецификация:
*)
ENTITY Perpendicular_to
SUBTYPE OF (Derived_shape_element);
SELF\Derived_shape_element.derived_from : SET[1:1] OF Shape_element;
END_ENTITY;
(*
Определения атрибутов:
derived_from - наследуемый от объекта Derived_shape_element атрибут в настоящем объекте переопределен с тем, чтобы роль этого атрибута играли объекты, представляющие элемент формы, перпендикулярный исходному элементу формы. Для перпендикуляра, представляемого настоящим объектом, должен использоваться строго один исходный элемент формы, представленный объектом Shape_element.
4.3.16 Объект Tangent
Объект Tangent является таким подтипом объекта Derived_shape_element, который представляет кривую или поверхность, соприкасающуюся с представленным объектом Shape_element криволинейным или поверхностным элементом формы в единичной точке или линии. Экземпляр объекта Tangent может быть экземпляром объекта Tangent_plane, представляющим касательную плоскость.
EXPRESS-спецификация:
*)
ENTITY Tangent
SUPERTYPE OF (Tangent_plane)
SUBTYPE OF (Derived_shape_element);
SELF\Derived_shape_element.derived_from : SET[1:1] OF Shape_element;
END_ENTITY;
(*
Определения атрибутов:
derived_from - наследуемый от объекта Derived_shape_element атрибут в настоящем объекте переопределен с тем, чтобы роль этого атрибута играли объекты, представляющие элементы формы, для которых строится касательная, представляемая настоящим объектом. Для касательной, представляемой настоящим объектом, должен использоваться строго один исходный элемент формы, представленный объектом Shape_element.
4.3.17 Объект Tangent
Объект Tangent_plane является подтипом объекта Tangent.
EXPRESS-спецификация:
*)
ENTITY Tangent_plane
SUBTYPE OF (Tangent);
WHERE
WR1: NOT EXISTS(SELF\Shape_element.description);
END_ENTITY;
(*
Формальные положения:
WR1. Значение атрибута description не должно задаваться.
*)
END_SCHEMA; -- Derived_shape_element_arm
(*
5 Интерпретированная модель модуля
5.1 Спецификация отображения
В настоящем стандарте под термином "прикладной элемент" понимается любой объектный тип данных, определенный в
разделе 4, любой из его явных атрибутов и любое ограничение на подтипы. Термин "элемент ИММ" означает любой объектный тип данных, определенный в
5.2 или импортированный с помощью оператора USE FROM из другой EXPRESS-схемы, а также любой из его атрибутов и любое ограничение на подтипы, определенное в
5.2 либо импортированное с помощью оператора USE FROM.
В данном подразделе представлена спецификация отображения, которая определяет, как каждый прикладной элемент, описанный в
разделе 4 настоящего стандарта, отображается на один или более элементов ИММ (см.
5.2).
Спецификация отображения для каждого объекта ПЭМ определена ниже в отдельном пункте. Спецификация отображения атрибута объекта ПЭМ описывается в подпункте пункта, содержащего спецификацию отображения этого объекта. Каждая спецификация содержит не более пяти секций.
Секция "Заголовок" содержит:
- наименование рассматриваемого объекта ПЭМ или ограничение на подтипы либо
- наименование атрибута рассматриваемого объекта ПЭМ, если данный атрибут ссылается на тип, не являющийся объектным типом данных или типом SELECT, который содержит или может содержать объектные типы данных, либо
- составное выражение вида "связь объекта <наименование объекта ПЭМ> с объектом <тип данных, на который дана ссылка> (представляющим атрибут <наименование атрибута>)", если данный атрибут ссылается на тип данных, являющийся объектным типом данных или типом SELECT, который содержит или может содержать объектные типы данных.
Секция "Элемент ИММ" содержит в зависимости от рассматриваемого прикладного элемента:
- наименование одного или более объектных типов данных ИММ;
- наименование атрибута объекта ИММ, представленное в виде синтаксической конструкции <наименование объекта>.<наименование атрибута>, если рассматриваемый атрибут ссылается на тип, не являющийся объектным типом данных или типом SELECT, который содержит или может содержать объектные типы данных;
- ключевое слово PATH, если рассматриваемый атрибут объекта ПЭМ ссылается на объектный тип данных или на тип SELECT, который содержит или может содержать объектные типы данных;
- ключевое слово IDENTICAL MAPPING, если оба прикладных объекта, присутствующих в прикладном утверждении, отображаются на тот же самый экземпляр объектного типа данных ИММ;
- ключевое слово NO MAPPING EXTENSION PROVIDED (отображения расширений не предоставляются) в тех случаях, когда расширение списка выбора расширяемого выбираемого SELECT типа данных не оказывает влияния;
- синтаксическую конструкцию /SUPERTYPE(<наименование супертипа>)/, если рассматриваемый объект ПЭМ отображается как его супертип;
- одну или более конструкций /SUBTYPE(<наименование подтипа>)/, если отображение рассматриваемого объекта ПЭМ является объединением отображений его подтипов.
Если отображение прикладного элемента содержит более одного элемента ИММ, то каждый из этих элементов ИММ представлен в отдельной строке спецификации отображения, заключенной в круглые или квадратные скобки.
Секция "Источник" содержит:
- обозначение стандарта ИСО, в котором определен данный элемент ИММ, для тех элементов ИММ, которые определены в общих ресурсах;
- обозначение настоящего стандарта для тех элементов ИММ, которые определены в схеме ИММ настоящего стандарта.
Данная секция опускается, если в секции "Элемент ИММ" используются ключевые слова PATH или IDENTICAL MAPPING, или NO MAPPING EXTENSION PROVIDED.
Секция "Правила" содержит наименование одного или более глобальных правил, которые применяются к совокупности объектных типов данных ИММ, перечисленных в секции "Элемент ИММ" или "Ссылочный путь". Если правила не применяются, то данную секцию опускают.
За ссылкой на глобальное правило может следовать ссылка на подпункт, в котором определено данное правило.
Секция "Ограничение" содержит наименование одного или более ограничений на подтипы, которые применяются к совокупности объектных типов данных ИММ, перечисленных в секции "Элемент ИММ" или "Ссылочный путь". Если ограничения на подтипы отсутствуют, то данную секцию опускают.
За ссылкой на ограничение подтипа может следовать ссылка на подпункт, в котором определено данное ограничение на подтипы.
Секция "Ссылочный путь" содержит:
- ссылочный путь к супертипам в общих ресурсах для каждого элемента ИММ, определенного в настоящем стандарте;
- спецификацию взаимосвязей между элементами ИММ, если отображение прикладного элемента требует связать экземпляры нескольких объектных типов данных ИММ. В этом случае в каждой строке ссылочного пути указывают роль элемента ИММ по отношению к ссылающемуся на него элементу ИММ или к следующему по ссылочному пути элементу ИММ.
В выражениях, определяющих ссылочные пути и ограничения между элементами ИММ, применяют следующие условные обозначения:
[] - в квадратные скобки заключают несколько элементов ИММ или частей ссылочного пути, которые требуются для обеспечения соответствия информационному требованию;
() - в круглые скобки заключают несколько элементов ИММ или частей ссылочного пути, которые являются альтернативными в рамках отображения для обеспечения соответствия информационному требованию;
{} - в фигурные скобки заключают фрагмент, ограничивающий ссылочный путь для обеспечения соответствия информационному требованию;
<> - в угловые скобки заключают один или более необходимых ссылочных путей;
|| - между вертикальными линиями помещают объект супертипа;
-> - атрибут, наименование которого предшествует символу ->, ссылается на объектный или выбираемый тип данных, наименование которого следует после этого символа;
<- - атрибут объекта, наименование которого следует после символа <-, ссылается на объектный или выбираемый тип данных, наименование которого предшествует этому символу;
[i] - атрибут, наименование которого предшествует символу [i], является агрегированной структурой; ссылка дается на любой элемент данной структуры;
[n] - атрибут, наименование которого предшествует символу [n], является упорядоченной агрегированной структурой; ссылка дается на n-й элемент данной структуры;
=> - объект, наименование которого предшествует символу =>, является супертипом объекта, наименование которого следует после этого символа;
<= - объект, наименование которого предшествует символу <=, является подтипом объекта, наименование которого следует после этого символа;
= - строковый (STRING), выбираемый (SELECT) или перечисляемый (ENUMERATION) тип данных ограничен списком выбора или значением;
\ - выражение для ссылочного пути продолжается на следующей строке;
* - один или более экземпляров взаимосвязанных объектных типов данных могут быть объединены в древовидную структуру. Путь между объектом взаимосвязи и связанными с ним объектами заключают в фигурные скобки;
-- - последующий текст является комментарием или ссылкой на раздел;
*> - выбираемый (SELECT) или перечисляемый (ENUMERATION) тип данных, наименование которого предшествует символу *>, расширяется до выбираемого или перечисляемого типа данных, наименование которого следует за этим символом;
<* - выбираемый (SELECT) или перечисляемый (ENUMERATION) тип данных, наименование которого предшествует символу <*, является расширением выбираемого или перечисляемого типа данных, наименование которого следует за этим символом;
!{} - секция, заключенная в фигурные скобки {} обозначает отрицательное ограничение, налагаемое на отображение.
Определение и использование шаблонов отображения не поддерживаются в настоящей версии прикладных модулей, однако поддерживается использование предопределенных шаблонов /SUBTYPE/ и /SUPERTYPE/.
5.1.1 Прикладной объект Shape_element_description_association
Определение прикладного объекта Shape_element_description_association дано в прикладном модуле "shape_property_assignment". В настоящей секции с целью включения утверждений, определения которых даны в настоящем прикладном модуле, дается расширение отображения прикладного объекта Shape_element_description_association.
5.1.1.1 Отображение связи объекта Shape_element_description_association с объектом Constructive_geometry (представленным атрибутом used_representation)
Элемент ИММ: | PATH |
Ссылочный путь: | shape_definition_representation <= property_definition_representation property_definition_representation.used_representation -> representation (/MAPPING_OF(Constructive_geometry)/) |
5.1.2 Прикладной объект Shape_description_association
Определение прикладного объекта Shape_description_association дано в прикладном модуле "shape_property_assignment". В настоящей секции с целью включения утверждений, определения которых даны в настоящем прикладном модуле, дается расширение отображения прикладного объекта Shape_description_association.
5.1.2.1 Отображение связи объекта Shape_description_association с объектом Constructive_geometry (представленным атрибутом used_representation)
Элемент ИММ: | PATH |
Ссылочный путь: | shape_definition_representation <= property_definition_representation property_definition_representation.used_representation -> representation (/MAPPING_OF(Constructive_geometry)/) |
5.1.3 Прикладной объект Geometric_item_specific_usage
Определение прикладного объекта Geometric_item_specific_usage дано в прикладном модуле "shape_property_assignment". В настоящей секции с целью включения утверждений, определения которых даны в настоящем прикладном модуле, дается расширение отображения прикладного объекта Geometric_item_specific_usage.
5.1.3.1 Отображение связи объекта Geometric_item_specific_usage с объектом, входящим в список выбора типа данных dse_shape_model (представленным атрибутом used_model)
Элемент ИММ: | NO MAPPING EXTENSION PROVIDED |
5.1.3.2 Отображение связи объекта Geometric_item_specific_usage с объектом Constructive_geometry (представленным атрибутом used_model)
Элемент ИММ: | PATH |
Ссылочный путь: | geometric_item_specific_usage <= item_identified_representation_usage item_identified_representation_usage.used_representation -> representation => shape_representation (/MAPPING_OF(Constructive_geometry)/) |
5.1.4 Прикладной объект Apex
Элемент ИММ: | apex |
Источник | ИСО 10303-47 |
Ссылочный путь: | apex <= derived_shape_aspect |
5.1.5 Прикладной объект Centre_axis
Элемент ИММ: | centre_of_symmetry |
Источник | ИСО 10303-47 |
Ссылочный путь: | {centre_of_symmetry <= derived_shape_aspect <= shape_aspect shape_aspect.description = 'axis'} |
5.1.6 Прикладной объект Centre_of_symmetry
Элемент ИММ: | centre_of_symmetry |
Источник | ИСО 10303-47 |
Ссылочный путь: | centre_of_symmetry <= derived_shape_aspect |
5.1.7 Прикладной объект Centre_plane
Элемент ИММ: | centre_of_symmetry |
Источник | ИСО 10303-47 |
Ссылочный путь: | {centre_of_symmetry <= derived_shape_aspect <= shape_aspect shape_aspect.description = 'plane'} |
5.1.8 Прикладной объект Centre_point
Элемент ИММ: | centre_of_symmetry |
Источник | ИСО 10303-47 |
Ссылочный путь: | {centre_of_symmetry <= derived_shape_aspect <= shape_aspect shape_aspect.description = 'point'} |
5.1.9 Прикладной объект Median_curve
Элемент ИММ: | centre_of_symmetry |
Источник | ИСО 10303-47 |
Ссылочный путь: | {centre_of_symmetry <= derived_shape_aspect <= shape_aspect shape_aspect.description = 'median curve'} |
5.1.10 Прикладной объект Median_surface
Элемент ИММ: | centre_of_symmetry |
Источник | ИСО 10303-47 |
Ссылочный путь: | {centre_of_symmetry <= derived_shape_aspect <= shape_aspect shape_aspect.description = 'median surface'} |
5.1.11 Прикладной объект Derived_shape_element
Вариант 1. Если производный элемент формы не представлен каким-либо уточняющим подтипом.
Элемент ИММ: | (derived_shape_aspect) |
Источник | ИСО 10303-47 |
Вариант 2. Если производный элемент формы является вершиной конуса.
Элемент ИММ: | (derived_shape_aspect) |
Источник | ИСО 10303-47 |
Ссылочный путь: | (derived_shape_aspect {derived_shape_aspect => apex}) |
Вариант 3. Если производный элемент формы является центром симметрии.
Элемент ИММ: | (derived_shape_aspect) |
Источник | ИСО 10303-47 |
Ссылочный путь: | ({derived_shape_aspect => centre_of_symmetry}) |
Вариант 4. Если производный элемент формы является выравниваем двух элементов.
Элемент ИММ: | (derived_shape_aspect) |
Источник | ИСО 10303-47 |
Ссылочный путь: | ({derived_shape_aspect => geometric_alignment}) |
Вариант 5. Если производный элемент формы является перпендикуляром.
Элемент ИММ: | (derived_shape_aspect) |
Источник | ИСО 10303-47 |
Ссылочный путь: | ({derived_shape_aspect => perpendicular_to}) |
Вариант 6. Если производный элемент формы является расширением элемента формы.
Элемент ИММ: | (derived_shape_aspect) |
Источник | ИСО 10303-47 |
Ссылочный путь: | ({derived_shape_aspect => extension}) |
Вариант 7. Если производный элемент формы является касательным к другому элементу формы.
Элемент ИММ: | (derived_shape_aspect) |
Источник | ИСО 10303-47 |
Ссылочный путь: | ({derived_shape_aspect => tangent}) |
Вариант 8. Если производный элемент формы является пересечением двух элементов.
Элемент ИММ: | (derived_shape_aspect) |
Источник | ИСО 10303-47 |
Ссылочный путь: | ({derived_shape_aspect => geometric_intersection}) |
5.1.11.1 Отображение связи объекта Derived_shape_element с объектом Shape_element (представленным атрибутом derived_from)
Элемент ИММ: | PATH |
Ссылочный путь: | shape_aspect <- shape_aspect_relationship.relating_shape_aspect shape_aspect_relationship {shape_aspect_relationship => shape_aspect_deriving_relationship} shape_aspect_relationship.related_shape_aspect -> shape_aspect |
5.1.12 Прикладной объект Extension
Элемент ИММ: | extension |
Источник | ИСО 10303-47 |
Ссылочный путь: | extension <= derived_shape_aspect |
5.1.12.1 Отображение связи объекта Extension с объектом Shape_element (представленным атрибутом derived_from)
Элемент ИММ: | PATH |
Ссылочный путь: | extension <= derived_shape_aspect <= shape_aspect <- shape_aspect_relationship.relating_shape_aspect shape_aspect_relationship {shape_aspect_relationship => shape_aspect_deriving_relationship} shape_aspect_relationship.related_shape_aspect -> shape_aspect |
5.1.13 Прикладной объект Geometric_alignment
Элемент ИММ: | geometric_alignment |
Источник | ИСО 10303-47 |
Ссылочный путь: | geometric_alignment <= derived_shape_aspect |
5.1.13.1 Отображение связи объекта Geometric_alignment с объектом Shape_element (представленным атрибутом derived_from)
Элемент ИММ: | PATH |
Ссылочный путь: | geometric_alignment <= derived_shape_aspect <= shape_aspect <- shape_aspect_relationship.relating_shape_aspect shape_aspect_relationship {shape_aspect_relationship => shape_aspect_deriving_relationship} shape_aspect_relationship.related_shape_aspect -> shape_aspect |
5.1.14 Прикладной объект Geometric_contact
Элемент ИММ: | geometric_contact |
Источник | ИСО 10303-47 |
Ссылочный путь: | geometric_contact <= derived_shape_aspect |
5.1.14.1 Отображение связи объекта Geometric_contact с объектом Shape_element (представленным атрибутом derived_from)
Элемент ИММ: | PATH |
Ссылочный путь: | geometric_contact <= derived_shape_aspect <= shape_aspect <- shape_aspect_relationship.relating_shape_aspect shape_aspect_relationship {shape_aspect_relationship => shape_aspect_deriving_relationship} shape_aspect_relationship.related_shape_aspect -> shape_aspect |
5.1.15 Прикладной объект Geometric_intersection
Элемент ИММ: | geometric_intersection |
Источник | ИСО 10303-47 |
Ссылочный путь: | geometric_intersection <= derived_shape_aspect |
5.1.15.1 Отображение связи объекта Geometric_intersection с объектом Shape_element (представленным атрибутом derived_from)
Элемент ИММ: | PATH |
Ссылочный путь: | geometric_intersection <= derived_shape_aspect <= shape_aspect <- shape_aspect_relationship.relating_shape_aspect shape_aspect_relationship {shape_aspect_relationship => shape_aspect_deriving_relationship} shape_aspect_relationship.related_shape_aspect -> shape_aspect |
5.1.16 Прикладной объект Offset_shape_element
Элемент ИММ: | parallel_offset |
Источник | ИСО 10303-47 |
5.1.16.1 Отображение связи объекта Offset_shape_element с объектом Value_with_unit (представленным атрибутом offset)
Элемент ИММ: | PATH |
Ссылочный путь: | parallel_offset parallel_offset.offset -> measure_with_unit |
5.1.17 Прикладной объект Parallel_offset
Элемент ИММ: | parallel_offset |
Источник | ИСО 10303-47 |
Ссылочный путь: | parallel_offset <= derived_shape_aspect |
5.1.17.1 Отображение связи объекта Parallel_offset с объектом Shape_element (представленным атрибутом derived_from)
Элемент ИММ: | PATH |
Ссылочный путь: | parallel_offset <= derived_shape_aspect <= shape_aspect <- shape_aspect_relationship.relating_shape_aspect shape_aspect_relationship {shape_aspect_relationship => shape_aspect_deriving_relationship} shape_aspect_relationship.related_shape_aspect -> shape_aspect |
5.1.18 Прикладной объект Perpendicular_to
Элемент ИММ: | perpendicular_to |
Источник | ИСО 10303-47 |
Ссылочный путь: | perpendicular_to <= derived_shape_aspect |
5.1.18.1 Отображение связи объекта Perpendicular_to с объектом Shape_element (представленным атрибутом derived_from)
Элемент ИММ: | PATH |
Ссылочный путь: | perpendicular_to <= derived_shape_aspect <= shape_aspect <- shape_aspect_relationship.relating_shape_aspect shape_aspect_relationship {shape_aspect_relationship => shape_aspect_deriving_relationship} shape_aspect_relationship.related_shape_aspect -> shape_aspect |
5.1.19 Прикладной объект Tangen
Элемент ИММ: | tangent |
Источник | ИСО 10303-47 |
Ссылочный путь: | tangent <= derived_shape_aspect |
5.1.19.1 Отображение связи объекта Tangen с объектом Shape_element (представленным атрибутом derived_from)
Элемент ИММ: | PATH |
Ссылочный путь: | tangent <= derived_shape_aspect <= shape_aspect <- shape_aspect_relationship.relating_shape_aspect shape_aspect_relationship {shape_aspect_relationship => shape_aspect_deriving_relationship} shape_aspect_relationship.related_shape_aspect -> shape_aspect |
5.1.20 Прикладной объект Tangent_plane
Элемент ИММ: | tangent |
Источник | ИСО 10303-47 |
Ссылочный путь: | {tangent <= derived_shape_aspect <= shape_aspect shape_aspect.description = 'plane'} |
5.2 Сокращенный листинг ИММ на языке EXPRESS
В данном подразделе определена EXPRESS-схема, полученная из таблицы отображений. В ней использованы элементы из общих ресурсов или из других прикладных модулей и определены конструкции на языке EXPRESS, относящиеся к настоящему стандарту.
В данном подразделе определена интерпретированная модель прикладного модуля "Производный элемент формы", а также определены модификации, которым подвергаются конструкции, импортированные из общих ресурсов.
При использовании в данной схеме конструкций, определенных в общих ресурсах или в прикладных модулях, необходимо применять следующие ограничения:
- использование объекта супертипа не дает права применять любой из его подтипов, пока этот подтип не будет также импортирован в схему ИММ;
- использование выбираемого типа SELECT не дает права применять любой из перечисленных в нем типов, пока этот тип не будет также импортирован в схему ИММ.
EXPRESS-спецификация:
*)
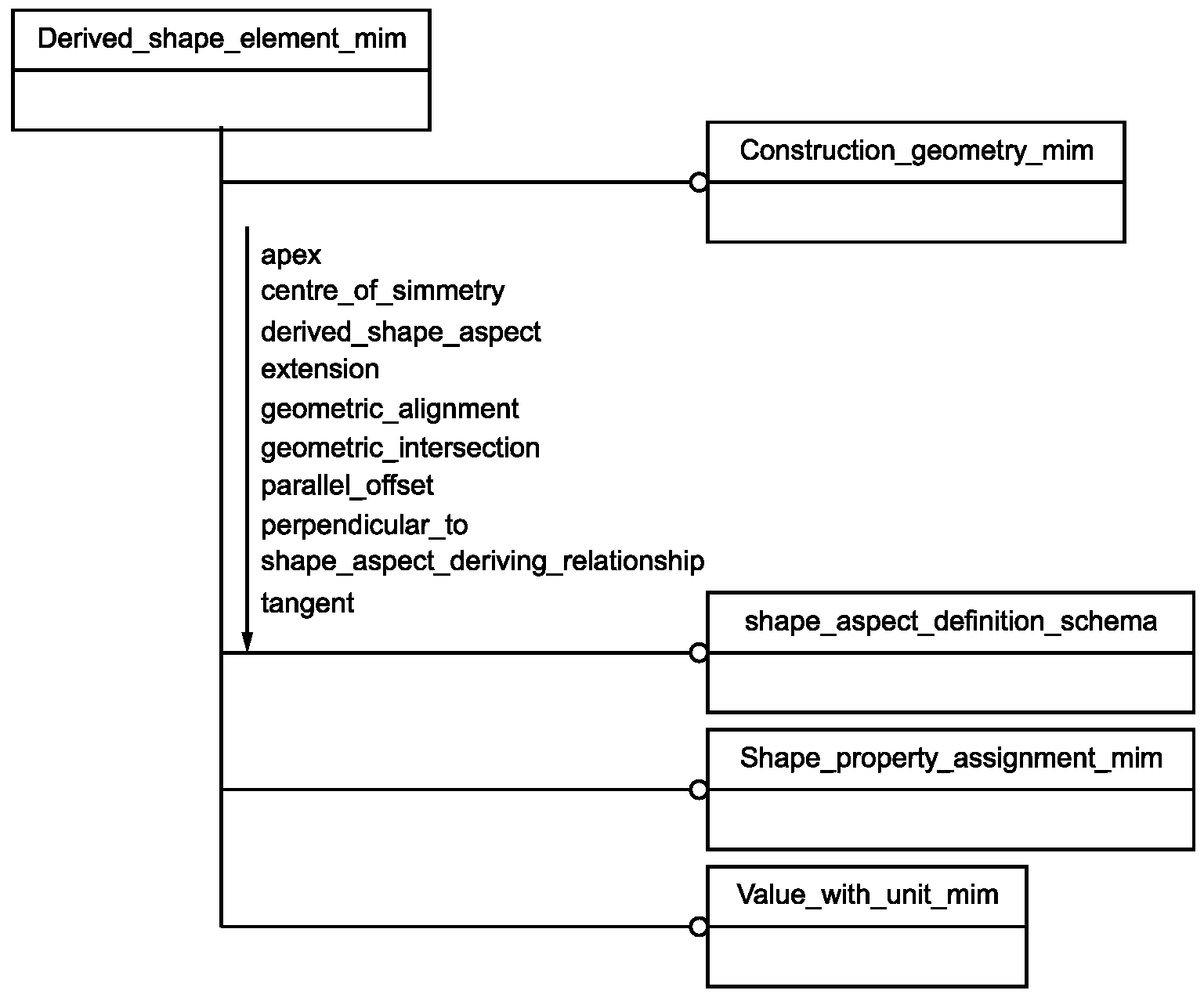
SCHEMA Derived_shape_element_mim;
USE FROM Construction_geometry_mim; -- ISO/TS 10303-1131
USE FROM shape_aspect_definition_schema -- ISO 10303-47
(apex,
centre_of_symmetry,
derived_shape_aspect,
extension,
geometric_alignment,
geometric_intersection,
parallel_offset,
perpendicular_to,
shape_aspect_deriving_relationship,
tangent);
USE FROM Shape_property_assignment_mim; -- ISO/TS 10303-1032
USE FROM Value_with_unit_mim; -- ISO/TS 10303-1054
(*
Примечания
1 Схемы, ссылки на которые даны выше, можно найти в следующих стандартах и документах комплекса ИСО 10303:
Construction_geometry_mim - ИСО/ТС 10303-1131;
shape_aspect_definition_schema - ИСО 10303-47;
Shape_property_assignment_mim - ИСО/ТС 10303-1032;
Value_with_unit_mim - ИСО/ТС 10303-1054.
2 Графическое представление данных схем приведено на
рисунках D.1 и
D.2, приложение D.
5.2.1 Определение типа данных ИММ
В настоящем пункте определен тип данных ИММ для прикладного модуля, рассматриваемого в настоящем стандарте.
5.2.1.1 Тип данных dse_shape_model
Выбираемый тип данных dse_shape_model является расширением типа данных shape_model. В настоящем типе данных к списку альтернативных выбираемых типов данных добавлен именованный тип constructive_geometry_representation.
EXPRESS-спецификация:
*)
TYPE dse_shape_model = SELECT BASED_ON shape_model WITH
(constructive_geometry_representation);
END_TYPE;
(*
*)
END_SCHEMA; -- Derived_shape_element_mim
(*
(обязательное)
СОКРАЩЕННЫЕ НАИМЕНОВАНИЯ ОБЪЕКТОВ ИММ
Имена объектов были определены в
подразделе 5.2 настоящего стандарта и в других стандартах, перечисленных в
разделе 2.
Требования к использованию сокращенных наименований содержатся в методах реализации, описанных в соответствующих стандартах комплекса ИСО 10303.
(обязательное)
РЕГИСТРАЦИЯ ИНФОРМАЦИОННЫХ ОБЪЕКТОВ
B.1 Обозначение документа
Для однозначного обозначения информационного объекта в открытой системе настоящему стандарту присвоен следующий идентификатор объекта:
{ iso standard 10303 part(1130) version(4) }
Смысл данного обозначения установлен в ИСО/МЭК 8824-1 и описан в ИСО 10303-1.
B.2 Обозначение схем
B.2.1 Обозначение схемы Derived_shape_element_arm
Для однозначного обозначения в открытой информационной системе схеме Derived_shape_element_arm, установленной в настоящем стандарте, присвоен следующий идентификатор объекта:
{ iso standard 10303 part(1130) version(4) schema(1)
derived-shape-element-arm(1) }
Смысл данного обозначения установлен в ИСО/МЭК 8824-1 и описан в ИСО 10303-1.
B.2.2 Обозначение схемы Derived_shape_element_mim
Для однозначного обозначения в открытой информационной системе схеме Derived_shape_element_mim, установленной в настоящем стандарте, присвоен следующий идентификатор объекта:
{ iso standard 10303 part(1130) version(4) schema(1)
derived-shape-element-mim(2) }
Смысл данного обозначения установлен в ИСО/МЭК 8824-1 и описан в ИСО 10303-1.
(справочное)
Диаграммы на
рисунках C.1 и
C.2 получены из сокращенного листинга ПЭМ на языке EXPRESS, приведенного в
разделе 4. В диаграммах использована графическая нотация EXPRESS-G языка EXPRESS.
Рисунок C.1 - Представление ПЭМ на уровне схем
в формате EXPRESS-G
Рисунок C.2 - Представление ПЭМ на уровне объектов
в формате EXPRESS-G
В настоящем приложении приведены два различных представления ПЭМ для рассматриваемого прикладного модуля:
- представление на уровне схем отображает импорт конструкций, определенных в схемах ПЭМ других прикладных модулей, в схему ПЭМ рассматриваемого прикладного модуля с помощью операторов USE FROM;
- представление на уровне объектов отображает конструкции на языке EXPRESS, определенные в схеме ПЭМ данного прикладного модуля, и ссылки на импортированные конструкции, которые конкретизированы или на которые имеются ссылки в конструкциях схемы ПЭМ рассматриваемого прикладного модуля.
Примечание - Оба эти представления являются неполными. Представление на уровне схем не отображает схем ПЭМ модулей, которые импортированы косвенным образом. Представление на уровне объектов не отображает импортированных конструкций, которые не конкретизированы или на которые отсутствуют ссылки в конструкциях схемы ПЭМ рассматриваемого прикладного модуля.
Описание EXPRESS-G установлено в ИСО 10303-11, приложение D.
(справочное)
Диаграммы на
рисунках D.1 и
D.2 получены из сокращенного листинга ИММ на языке EXPRESS, приведенного в
5.2. В диаграммах использована графическая нотация EXPRESS-G языка EXPRESS.
Рисунок D.1 - Представление ИММ на уровне схем
в формате EXPRESS-G
Рисунок D.2 - Представление ИММ на уровне объектов
в формате EXPRESS-G
В настоящем приложении приведены два различных представления ИММ для рассматриваемого прикладного модуля:
- представление на уровне схем отображает импорт конструкций, определенных в схемах ИММ других прикладных модулей или в схемах общих ресурсов, в схему ИММ рассматриваемого прикладного модуля с помощью оператора USE FROM;
- представление на уровне объектов отображает конструкции на языке EXPRESS, определенные в схеме ИММ рассматриваемого прикладного модуля, и ссылки на импортированные конструкции, которые конкретизированы или на которые имеются ссылки в конструкциях схемы ИММ рассматриваемого прикладного модуля.
Примечание - Оба эти представления являются неполными. Представление на уровне схем не отображает схем ИММ модулей, которые импортированы косвенным образом. Представление на уровне объектов не отображает импортированных конструкций, которые не конкретизированы или на которые отсутствуют ссылки в конструкциях схемы ИММ рассматриваемого прикладного модуля.
Описание EXPRESS-G установлено в ИСО 10303-11, приложение D.
(справочное)
МАШИННО-ИНТЕРПРЕТИРУЕМЫЕ ЛИСТИНГИ
В данном приложении приведены ссылки на сайты, на которых находятся листинги наименований объектов на языке EXPRESS и соответствующих сокращенных наименований, установленных или на которые даются ссылки в настоящем стандарте. На этих же сайтах представлены листинги всех EXPRESS-схем, определенных в настоящем стандарте, без комментариев и другого поясняющего текста. Эти листинги доступны в машинно-интерпретируемой форме (см.
таблицу E.1) и могут быть получены по следующим адресам URL:
сокращенные наименования: http://www.tc184-sc4.org/Short_Names/;
EXPRESS: http://www.tc184-sc4.org/EXPRESS/.
Таблица E.1
Листинги ПЭМ и ИММ на языке EXPRESS
Описание | Идентификатор |
Сокращенный листинг ПЭМ на языке EXPRESS | ISO TC184/SC4/WG12 N7984 |
Сокращенный листинг ИММ на языке EXPRESS | ISO TC184/SC4/WG12 N7985 |
Если доступ к этим сайтам невозможен, необходимо обратиться в центральный секретариат ИСО или непосредственно в секретариат ИСО ТК184/ПК4 по адресу электронной почты: sc4sec@tc184-sc4.org.
Примечание - Информация, представленная в машинно-интерпретированном виде по указанным выше адресам URL, является справочной. Обязательным является текст настоящего стандарта.
(справочное)
ИСТОРИЯ ИЗМЕНЕНИЙ
F.1 Общие положения
В настоящем приложении представлены технические изменения документа ИСО/ТС 10303-1130.
F.2 Изменения, внесенные во второе издание
F.2.1 Сводные данные об изменениях
Во второе издание настоящего стандарта включены нижеперечисленные изменения к первому изданию.
F.2.2 Изменения в ПЭМ
Были добавлены следующие декларации модели ПЭМ на языке EXPRESS и спецификации импорта:
- USE_FROM Basic_geometry_arm.
Были изменены следующие декларации модели ПЭМ на языке EXPRESS и спецификации импорта:
- ENTITY Derived_shape_element.
Были удалены следующие декларации модели ПЭМ на языке EXPRESS и спецификации импорта:
- USE_FROM Construction_geometry_arm.
Также для отражения изменений в ПЭМ и для обеспечения совместимости со сделанными изменениями были внесены изменения в спецификацию отображения, в EXPRESS-схему ИММ и в EXPRESS-G диаграммы.
F.2.3 Изменения в таблицах отображения
В таблицах отображения ПЭМ в ИММ были сделаны следующие изменения:
- Derived_geometry;
- Derived_geometry.geometry.
F.2.4 Изменения в ИММ
Были добавлены следующие декларации модели ИММ на языке EXPRESS и спецификации импорта:
- USE_FROM Basic_geometry_mim.
Были удалены следующие декларации модели ИММ на языке EXPRESS и спецификации импорта:
- USE_FROM Construction_geometry_mim.
F.3 Изменения, внесенные в третье издание
F.3.1 Сводные данные об изменениях
В третье издание настоящего стандарта включены нижеперечисленные изменения ко второму изданию.
F.3.2 Изменения в ПЭМ
Были добавлены следующие декларации модели ПЭМ на языке EXPRESS и спецификации импорта:
- USE_FROM Construction_geometry_arm.
Были удалены следующие декларации модели ПЭМ на языке EXPRESS и спецификации импорта:
- USE_FROM Basic_geometry_arm.
Также для отражения изменений в ПЭМ и для обеспечения совместимости со сделанными изменениями были внесены изменения в спецификацию отображения, в EXPRESS-схему ИММ и в EXPRESS-G диаграммы.
F.4 Изменения, внесенные в четвертое издание
F.4.1 Сводные данные об изменениях
В четвертое издание настоящего стандарта включены нижеперечисленные изменения третьему изданию.
F.4.2 Изменения в ПЭМ
Были добавлены следующие декларации модели ПЭМ на языке EXPRESS и спецификации импорта:
- TYPE dse_shape_model;
- ENTITY Apex;
- ENTITY Centre_axis;
- ENTITY Centre_of_symmetry;
- ENTITY Centre_plane;
- ENTITY Centre_point;
- ENTITY Extension;
- ENTITY Geometric_alignment;
- ENTITY Geometric_contact;
- ENTITY Geometric_intersection;
- ENTITY Median_curve;
- ENTITY Median_surface;
- ENTITY Parallel_offset;
- ENTITY Perpendicular_to;
- ENTITY Tangent;
- ENTITY Tangent_plane.
Были изменены следующие декларации модели ПЭМ на языке EXPRESS и спецификации импорта:
- ENTITY Derived_shape_element.
Были удалены следующие декларации модели ПЭМ на языке EXPRESS и спецификации импорта:
- ENTITY Derived_geometry.
Также для отражения изменений в ПЭМ и для обеспечения совместимости со сделанными изменениями были внесены изменения в спецификацию отображения, в EXPRESS-схему ИММ и в EXPRESS-G диаграммы.
F.4.3 Изменения в ИММ
Были добавлены следующие декларации модели ИММ на языке EXPRESS и спецификации импорта:
- TYPE dse_shape_model.
(справочное)
СВЕДЕНИЯ О СООТВЕТСТВИИ ССЫЛОЧНЫХ МЕЖДУНАРОДНЫХ СТАНДАРТОВ
И ДОКУМЕНТОВ НАЦИОНАЛЬНЫМ И МЕЖГОСУДАРСТВЕННЫМ СТАНДАРТАМ
Таблица ДА.1
Обозначение ссылочного международного стандарта, документа | Степень соответствия | Обозначение и наименование соответствующего национального и межгосударственного стандарта |
ISO 10303-1:1994 | IDT | ГОСТ Р ИСО 10303-1-99 "Системы автоматизации производства и их интеграция. Представление данных об изделии и обмен этими данными. Часть 1. Общие представления и основополагающие принципы" |
ISO 10303-11:2004 | IDT | ГОСТ Р ИСО 10303-11-2009 "Системы автоматизации производства и их интеграция. Представление данных об изделии и обмен этими данными. Часть 11. Методы описания. Справочное руководство по языку EXPRESS" |
ISO 10303-47 | - | |
ISO/TS 10303-1032 | IDT | ГОСТ Р ИСО/ТС 10303-1032-2013 "Системы автоматизации производства и их интеграция. Представление данных об изделии и обмен этими данными. Часть 1032. Прикладной модуль. Задание характеристик формы" |
ISO/TS 10303-1054 | IDT | ГОСТ Р ИСО/ТС 10303-1054-2012 "Системы автоматизации производства и их интеграция. Представление данных об изделии и обмен этими данными. Часть 1054. Прикладной модуль. Размерная величина" |
ISO/TS 10303-1131 | IDT | ГОСТ Р ИСО/ТС 10303-1131-2009 "Системы автоматизации производства и их интеграция. Представление данных об изделии и обмен этими данными. Часть 1131. Прикладные модули. Конструктивная геометрия" |
<*> Соответствующий национальный, межгосударственный стандарт отсутствует. До его принятия рекомендуется использовать перевод на русский язык данного международного стандарта, документа. Примечание - В настоящей таблице использовано следующее условное обозначение степени соответствия стандартов: - IDT - идентичные стандарты. |
[1] | ISO/IEC 8824-1, Information Technology - Abstract Syntax Notation One (ASN.1) - Part 1: Specification of basic notation. |
[2] | Guidelines for the content of application modules, ISO TC 184/SC 4 N1685, 2004-02-27 |