Скачать ГОСТ Р ИСО/МЭК 27034-1-2014 Информационная технология. Методы и средства обеспечения безопасности. Безопасность приложений. Часть 1. Обзор и общие понятияДата актуализации: 01.01.2021
|
| Обозначение: | ГОСТ Р ИСО/МЭК 27034-1-2014 |
| Обозначение англ: | GOST R ISO/IEC 27034-1-2014 |
| Статус: | введен впервые |
| Название рус.: | Информационная технология. Методы и средства обеспечения безопасности. Безопасность приложений. Часть 1. Обзор и общие понятия |
| Название англ.: | Information technology. Security techniques. Application security. Part 1. Overview and concepts |
| Дата добавления в базу: | 12.02.2016 |
| Дата актуализации: | 01.01.2021 |
| Дата введения: | 01.06.2015 |
| Область применения: | ИСО/МЭК 27034 предоставляет организациям руководство, содействующее интеграции безопасности в процессы, используемые для менеджмента приложений. Данная часть ИСО/МЭК 27034 содержит общий обзор безопасности приложений, а также определения, понятия, принципы и процессы, касающиеся обеспечения безопасности приложений. |
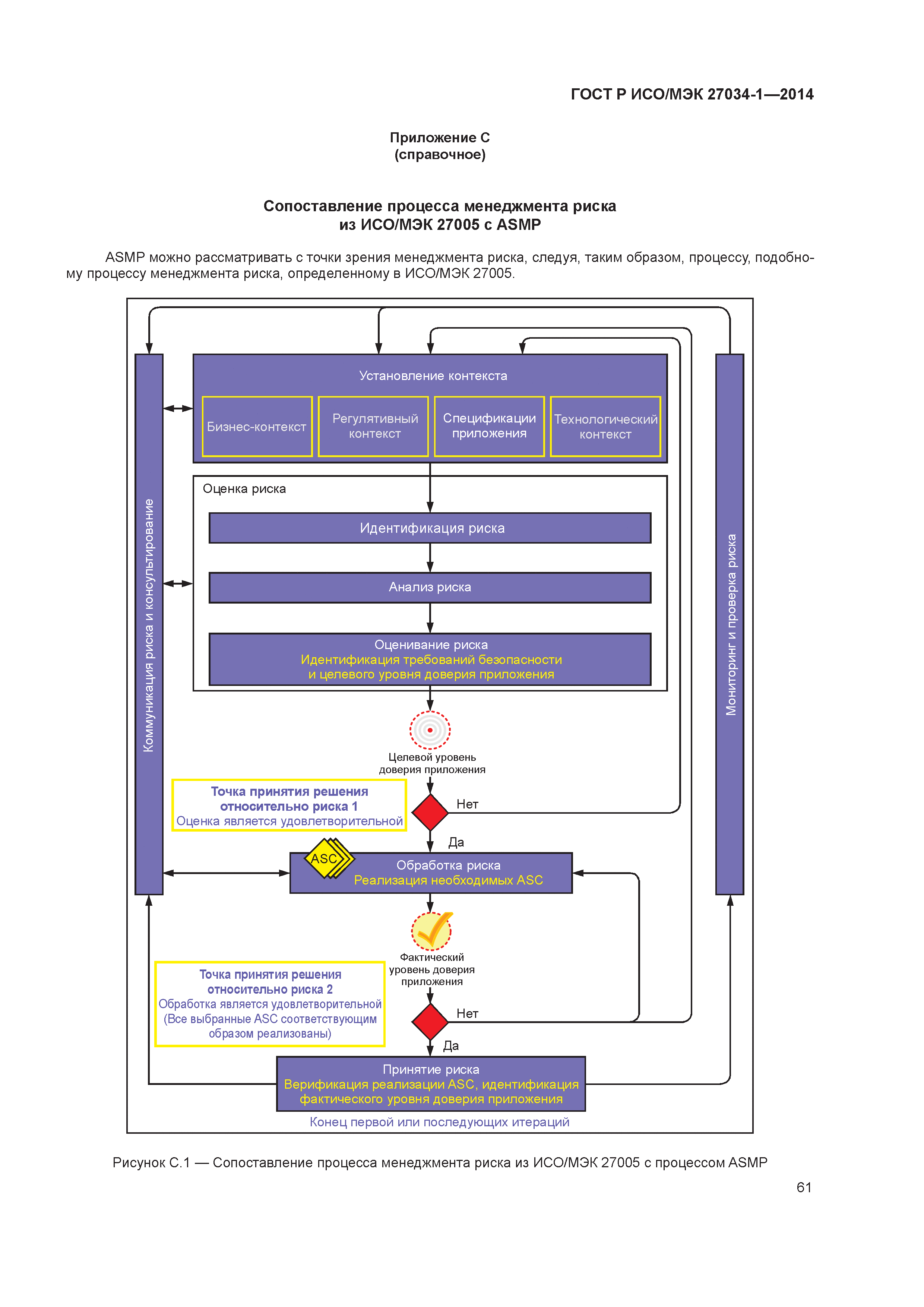
| Оглавление: | 0.1 Общая информация 0.2 Назначение 0.3 Целевая аудитория 0.4 Принципы 0.5 Связь с другими международными стандартами 1 Область применения 2 Нормативные ссылки 3 Термины и определения 4 Сокращения 5 Структура ИСО/МЭК 27034 6 Введение в безопасность приложений 6.1 Общая информация 6.2 Безопасность приложений в сравнении с безопасностью программных средств 6.3 Сфера действия безопасности приложений 6.4 Требования безопасности приложений 6.5 Риск 6.6 Расходы на безопасность 6.7 Целевая среда 6.8 Меры и средства контроля и управления и их цели 7 Общие процессы ИСО/МЭК 27034 7.1 Компоненты, процессы и структуры 7.2 Процесс менеджмента ONF 7.3 Процесс менеджмента безопасности приложений 8 Общие понятия 8.1 Нормативная структура организации 8.2 Оценка риска безопасности приложений 8.3 Нормативная структура приложений 8.4 Подготовка к работе и эксплуатация приложений 8.5 Аудит безопасности приложений Приложение А (справочное) Пример сопоставления существующего процесса разработки с ИСО/МЭК 27034 Приложение В (справочное) Сопоставление ASK существующих стандартов Приложение С (справочное) Сопоставление процесса менеджмента риска из ИСО/МЭК 27005 с ASMP Приложение ДА (справочное) Сведения о соответствии ссылочных международных стандартов национальным стандартам Российской Федерации Библиография |
| Разработан: | ФГУП ВНИИНМАШ ООО НПФ Кристалл ООО ИАВЦ |
| Утверждён: | 11.06.2014 Федеральное агентство по техническому регулированию и метрологии (564-ст) |
| Издан: | Стандартинформ (2015 г. ) |
| Нормативные ссылки: |
|








































































