| Обозначение: |  ГОСТ Р ИСО 16092-1-2025 |
| Статус: | принят |
| Название рус.: | Безопасность станков. Прессы. Часть 1. Общие требования безопасности |
| Название англ.: | Machine tools safety. Presses. Part 1. General safety requirements |
| Дата актуализации текста: | 01.01.2026 |
| Дата актуализации описания: | 01.01.2026 |
| Дата издания: | 07.11.2025 |
| Дата введения: | 01.03.2026 |
| Аутентичен стандартам: | ISO 16092-1:2017 |
| Нормативные ссылки: | ISO 230-5:2000;ISO 7731;ISO 4413:2010;ISO 4414:2010;ISO 11428;ISO 12100:2010;ISO 13732-1:2006;ISO 13849 (все части);ISO 13850;ISO 13851:2002;ISO 13854:1996;ISO 13855:2010;ISO 13857:2008;ISO 14119:2013;ISO 14120:2015;ISO 14122 (все части);ISO/TR 11688-1;IEC 60204-1(2016);IEC 60947-5-8;IEC 61496-1(2012);IEC 61496-2(2013);IEC 61496-3 |
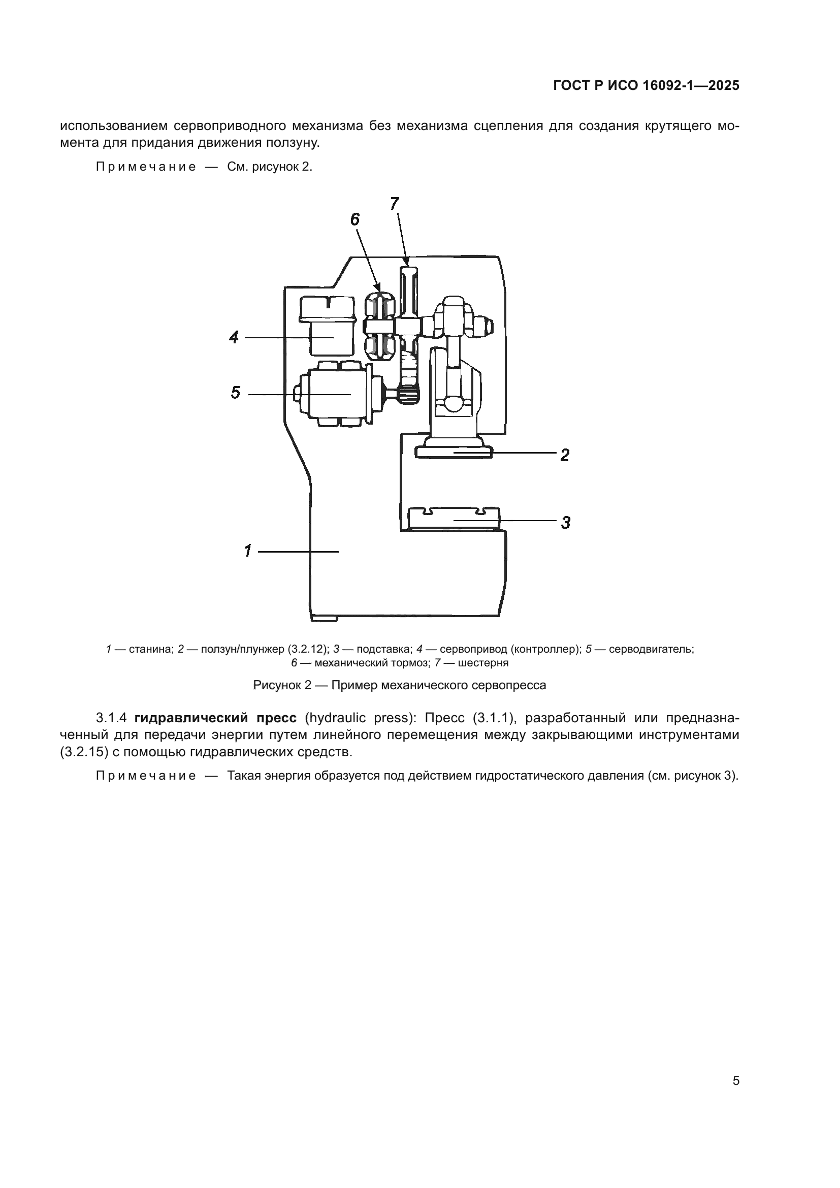
| Область применения: | Настоящий стандарт устанавливает технические требования и меры безопасности, которые должны быть приняты лицами, осуществляющими проектирование, производство и поставку прессов, предназначенных для обработки холодного металла или материала, частично состоящего из холодного металла, но которые могут быть использованы таким же образом для обработки других листовых материалов (например картона, пластмассы, резины, кожи и т.д.) |
|