Скачать ГОСТ Р 60.0.0.10-2023 Роботы и робототехнические устройства. Онтологии робототехники. Понятия и отношения, описывающие действия и взаимодействие в физической средеДата актуализации: 01.06.2025 ГОСТ Р 60.0.0.10-2023
Роботы и робототехнические устройства. Онтологии робототехники. Понятия и отношения, описывающие действия и взаимодействие в физической среде
| Обозначение: |  ГОСТ Р 60.0.0.10-2023 |
| Статус: | действующий |
| Название рус.: | Роботы и робототехнические устройства. Онтологии робототехники. Понятия и отношения, описывающие действия и взаимодействие в физической среде | | Название англ.: | Robots and robotic devices. Ontologies for robotics. Concepts and relations describing actions and interactions in physical environment | | Дата актуализации текста: | 01.01.2024 | | Дата актуализации описания: | 01.01.2024 | | Дата издания: | 29.09.2023 | | Дата введения: | 01.01.2024 | | Область применения: | Настоящий стандарт определяет онтологии, описывающие действия и взаимодействие роботов и робототехнических устройств в физической среде. Стандарт обеспечивает унифицированный способ представления знаний, понятий и отношений в предметной области «Робототехника и автоматизация» в части взаимодействия людей и роботов, роботов в группе или других искусственных систем. Настоящий стандарт предназначен для производителей роботов, системных интеграторов, конечных пользователей роботов (производителей деталей, поставщиков услуг и решений и т. д.), поставщиков оборудования для роботов, разработчиков программного обеспечения роботов и исследователей | |
                  
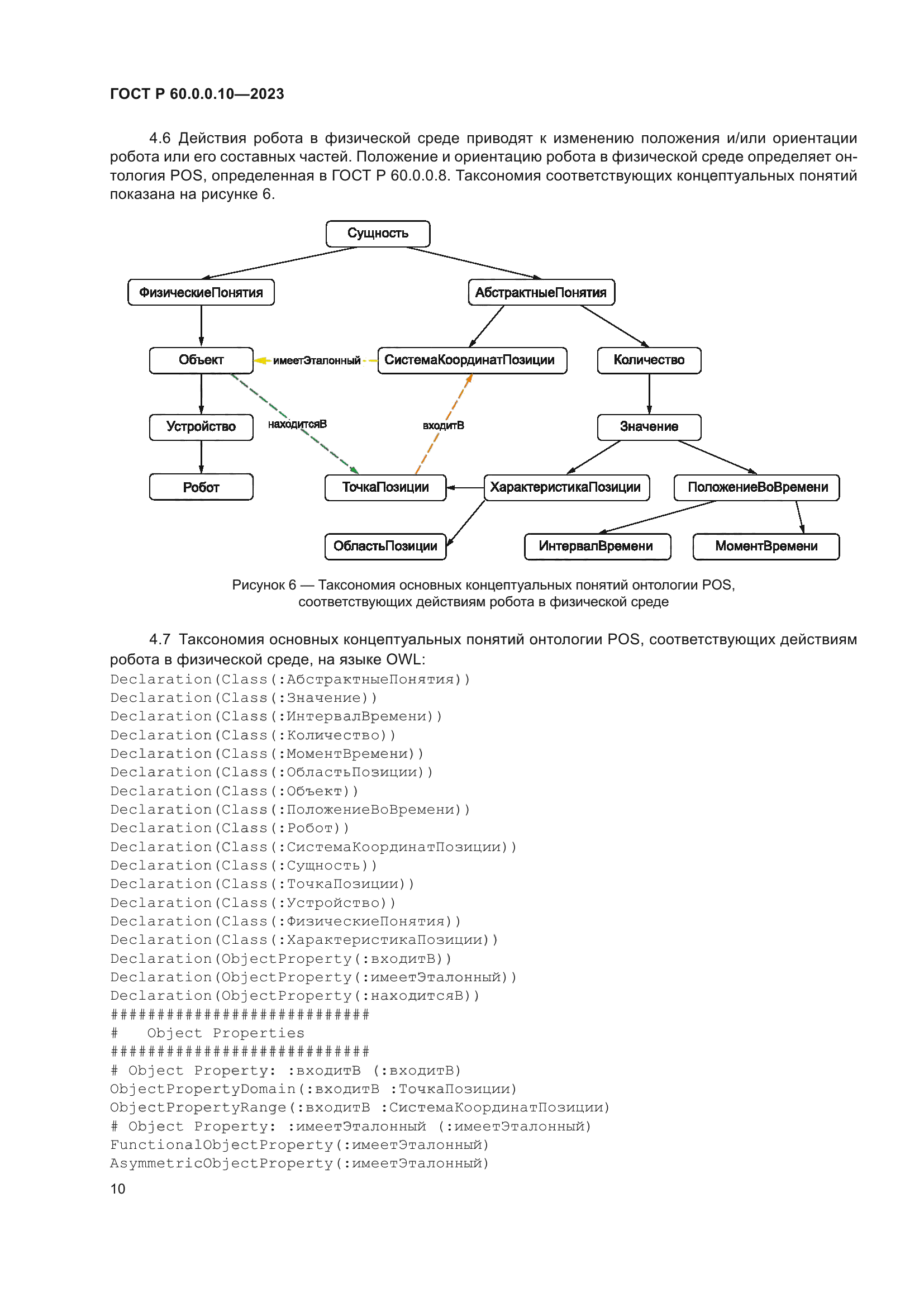
|