| Обозначение: |  ГОСТ Р ИСО 10303-44-2022 |
| Статус: | действующий |
| Название рус.: | Системы автоматизации производства и их интеграция. Представление данных об изделии и обмен этими данными. Часть 44. Интегрированный обобщенный ресурс. Конфигурация структуры изделия |
| Название англ.: | Industrial automation systems and integration. Product data representation and exchange. Part 44. Integrated generic resource. Product structure configuration |
| Дата актуализации текста: | 01.01.2023 |
| Дата актуализации описания: | 01.01.2026 |
| Дата издания: | 02.12.2022 |
| Дата введения: | 01.01.2023 |
| Дата окончания срока действия: | 01.07.2026 |
| Взамен: | ГОСТ Р ИСО 10303-44-2002 |
| Заменяющий: | ГОСТ Р ИСО 10303-44-2025 |
| Аутентичен стандартам: | ISO 10303-44:2019 |
| Нормативные ссылки: | ISO 10303-1;ISO 10303-11;ISO 10303-41 |
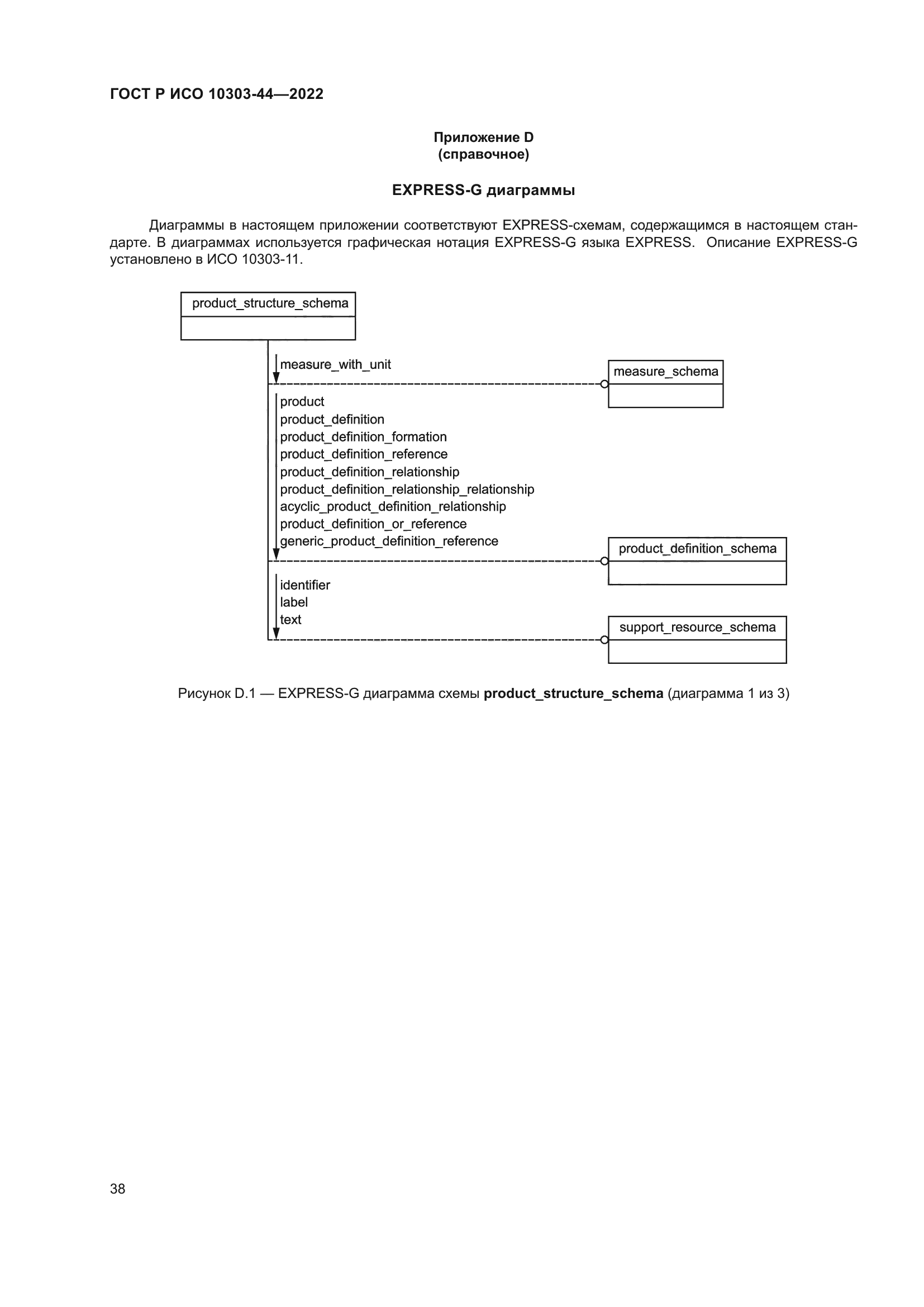
| Область применения: | Настоящий стандарт устанавливает конструкции ресурсов для управления структурой и конфигурацией изделия во время его жизненного цикла. Стандарт определяет: - отношения между комплектующими и сборочными единицами (узлами) изделий; - отношения между изделиями и их комплектующими, получаемыми в результате изменений других изделий; - описание изделия в соответствии с требованиями потребителя; - зависимости между техническими требованиями (спецификациями) к изделию для представления потребителю возможных вариантов изделия; - управление структурой конфигурации сборочных единиц и комплектующих, запланированной для производства; - декомпозицию изделия для обеспечения различных работ в жизненном цикле изделия; - множество вариантов одного изделия, эквивалентных по форме, монтажу и функциональному назначению |
|